政务服务> 办事指南
北京市
切换简洁版
基本信息
| 实施主体 | 下营村 | 服务对象 | |
| 事项类型 | 公共服务 | 办理形式 | |
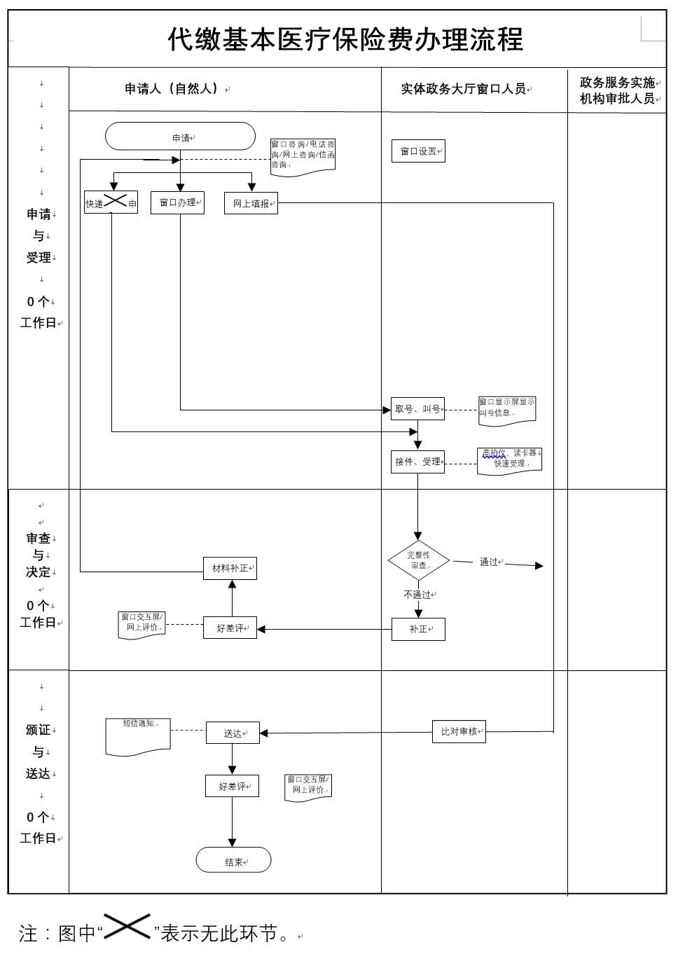
| 受理条件 | 当事人申领失业保险金成功后,由失业保险基金代缴基本医疗保险费,此事项不需个人单独申请,系统自动完成(来源:《中华人民共和国社会保险法》第四十八条) | ||
| 办理时间 | 平谷区镇罗营镇政务服务中心:法定工作日: 上午: 09:00 - 12:00; 下午: 12:00 - 17:00; (延时服务时间: 工作日上午08:30 - 09:00; 下午17:00 - 17:30; 周六上午09:00 - 13:00; ) 查看详情 | ||
| 办理地点 | 北京市平谷区镇罗营镇下营街67号 查看详情 | ||
| 咨询方式 |
咨询电话: (010)61969049【展开】 |
||
| 投诉监督方式 | |||
| 基本编码 | 002014008006 | 事项编码 | 111102260001134350500201400800611110226000113435020 |
| 业务办理项编码 | 11110226000113435050020140080061111022600011343502001 | 进驻大厅类型 | |
| 权力来源 | 上级授权 | 网上支付 | 否 |
| 所属机构 | 下营村 | 委托部门 | 无 |
| 联办机构 | 无 | 实施主体性质 | 法定机关 |
| 办理进程查询途径 | |||
| 行使层级 | 村(社区)级 | 运行系统 | 无 |
| 物流快递 | 否 | 办理方式 | 自办件 |
| 预约办理 | 数量限制 | 无 | |
| 中介服务 | 无 | 权限划分 | |
| 通办范围 | 全区 | 特殊程序 | 无 |
| 行使内容 | 无 | ||
| 必须现场办理原因说明 | 提交材料 | ||

指南分享