政务服务> 办事指南
北京市
切换简洁版
基本信息
| 实施主体 | 北京市密云区教育委员会 | 服务对象 | |
| 事项类型 | 行政许可 | 办理形式 | |
| 受理条件 | 1.本市户籍的社会人员(含在职、待业人员); 2.持有有效期内北京市居住证的非本市户籍人员; 3.本市全日制普通高等院校在读研究生; 4.本市户籍就读于外省市的全日制普通高等院校在读研究生; 5.持有港澳居民来往内地通行证和五年有效期台湾居民来往大陆通行证的港澳台居民; 6.持有由北京市公安局签发,在有效期限内的港澳居民居住证或台湾居民居住证的港澳台居民; 7.驻京部队现役军人和现役武警。 | ||
| 办理时间 | 密云区政务服务中心:法定工作日8:30-17:30(延时服务时间:17:00-17:30需预约);周六(法定节假日除外)8:30-12:30(需预约) 查看详情 | ||
| 办理地点 | 密云区政务服务中心:北京市密云区新东路285号三层公共服务综合服务区综合受理窗口 查看详情 | ||
| 咨询方式 |
咨询电话: (010)69041752【展开】 咨询窗口地址: 北京市密云区新东路285号北京市密云区政务服务中心三层公共服务综合服务区综合受理窗口【展开】 |
||
| 投诉监督方式 | |||
| 基本编码 | 000105115006 | 事项编码 | 11110228000107975J3000105115006 |
| 业务办理项编码 | 11110228000107975J300010511500601 | 进驻大厅类型 | |
| 权力来源 | 法定本级行使 | 网上支付 | 否 |
| 所属机构 | 北京市密云区教育委员会 | 委托部门 | 无 |
| 联办机构 | 无 | 实施主体性质 | 法定机关 |
| 办理进程查询途径 | |||
| 行使层级 | 区级 | 运行系统 | 市级自建(垂管) |
| 物流快递 | 否 | 办理方式 | 初审件 |
| 预约办理 | 数量限制 | 无 | |
| 中介服务 | 无 | 权限划分 | |
| 通办范围 | 无 | 特殊程序 | |
| 行使内容 | |||
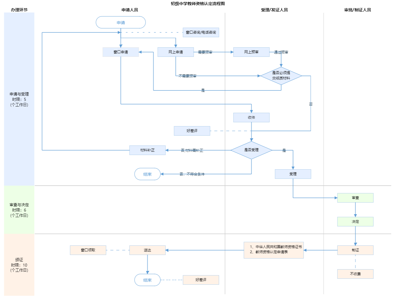
| 必须现场办理原因说明 | 根据市教委统一要求,办理教师资格认证需要到现场提交纸质材料。 | ||

无
| 序号 | 材料名称 | 材料来源 | 材料 必要性 |
数量要求 | 介质要求 | 表格及样例 下载 |
受理标准 | 提供材料 依据 |
其他要求 | 申请材料总要求 | 按每次市教委官网和北京市教师资格网的认定公告要求报送材料。网上报名和审核系统显示比对成功的条件项,无需提供纸质材料。未比对成功的,需要提供纸质材料。 |
|---|
| 序号 | 材料名称 | 材料来源 | 材料 必要性 |
数量要求 | 介质要求 | 表格及样例 下载 |
受理标准 | 提供材料 依据 |
其他要求 | 申请材料总要求 | 按每次市教委官网和北京市教师资格网的认定公告要求报送材料。网上报名和审核系统显示比对成功的条件项,无需提供纸质材料。未比对成功的,需要提供纸质材料。 |
|---|

无
无
指南分享