政务服务> 办事指南
北京市
切换简洁版
基本信息
| 实施主体 | 北京市密云区农业农村局 | 服务对象 | |
| 事项类型 | 行政确认 | 办理形式 | |
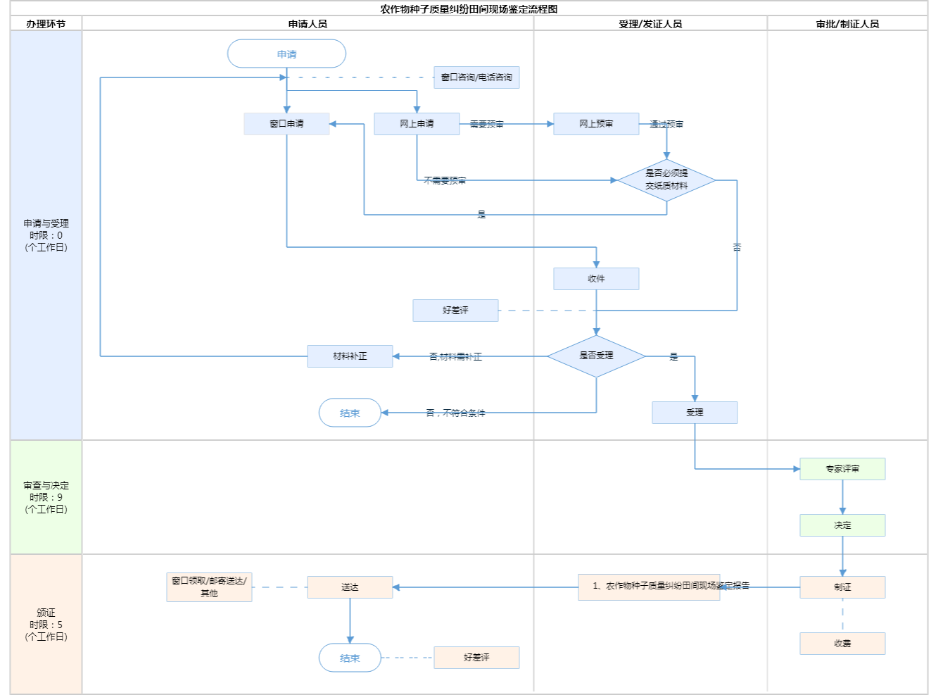
| 受理条件 | 1、种子质量纠纷处理机构根据需要可以申请现场鉴定;种子质量纠纷当事人可以共同申请现场鉴定,也可以单独申请现场鉴定。2、鉴定申请一般以书面形式提出,说明鉴定的内容和理由,并提供相关材料。口头提出鉴定申请的,种子管理机构应当制作笔录,并请申请人签字确认。(来源《农作物种子质量纠纷田间现场鉴定办法》第4条)3、申请书有种子管理机构同意受理意见,内容完整无遗漏,材料齐全、符合法律法规要求。 | ||
| 办理时间 | 密云区政务服务中心:法定工作日: 上午: 08:30 - 12:00; 下午: 12:00 - 17:30; (延时服务时间: 工作日下午17:00 - 17:30; 周六上午08:30 - 12:30;延时服务需预约,法定节假日除外; ); 查看详情 | ||
| 办理地点 | 密云区政务服务中心:北京市密云区新东路285号三层公共服务综合服务区综合受理窗口; 查看详情 | ||
| 咨询方式 |
咨询电话: (010)69065567【展开】 咨询窗口地址: 北京市密云区新东路285号北京市密云区政务服务中心三层公共服务综合服务区综合受理窗口【展开】 |
||
| 投诉监督方式 | |||
| 基本编码 | 110718019000 | 事项编码 | 1111022800010782813110718019000 |
| 业务办理项编码 | 111102280001078281311071801900001 | 进驻大厅类型 | |
| 权力来源 | 法定本级行使 | 网上支付 | 否 |
| 所属机构 | 北京市密云区农业农村局 | 委托部门 | 无 |
| 联办机构 | 无 | 实施主体性质 | 法定机关 |
| 办理进程查询途径 | |||
| 行使层级 | 区级 | 运行系统 | 区级统建系统 |
| 物流快递 | 是 | 办理方式 | 初审件 |
| 预约办理 | 数量限制 | 无数量限制 | |
| 中介服务 | 无 | 权限划分 | |
| 通办范围 | 无 | 特殊程序 | 无 |
| 行使内容 | 区级受理,区级种子管理机构组织鉴定;对区级鉴定鉴定结果有异议的,可向市级种子管理机构申请再次鉴定。 | ||

无
| 序号 | 材料名称 | 材料来源 | 材料 必要性 |
数量要求 | 介质要求 | 表格及样例 下载 |
受理标准 | 提供材料 依据 |
其他要求 | 申请材料总要求 | 农作物种子质量纠纷田间现场鉴定申请书: 1、用制式表格A4纸打印; 2、内容无遗漏,完整,说明鉴定的内容和理由; 3、按照固定模板样例填写; 4、有种子管理机构同意受理意见。 |
|---|
| 序号 | 材料名称 | 材料来源 | 材料 必要性 |
数量要求 | 介质要求 | 表格及样例 下载 |
受理标准 | 提供材料 依据 |
其他要求 | 申请材料总要求 | 农作物种子质量纠纷田间现场鉴定申请书: 1、用制式表格A4纸打印; 2、内容无遗漏,完整,说明鉴定的内容和理由; 3、按照固定模板样例填写; 4、有种子管理机构同意受理意见。 |
|---|

无
无
指南分享