3
07
111100000000290572
北京市公安局延庆区公安分局
对公民申请补领居民身份证进行办理
111100000000290572300070911000301
1111000000002905723000709110003
0
1d47a0df-6ab8-4b0d-9a01-0204c14d4dea
ee09a493-07fd-4da0-8c3c-f4cebf8ec5c3
3
07
市公安局延庆分局
110119000000
北京市公安局延庆区公安分局
北京市公安局延庆分局千家店派出所:法定工作日: 上午: 09:00 - 12:00; 下午: 14:00 - 17:30; ;北京市公安局延庆分局四海派出所:法定工作日: 上午: 09:00 - 12:00; 下午: 14:00 - 17:30;
北京市公安局延庆分局千家店派出所:北京市延庆区千家店镇千家店村东店158号综合窗口 北京市公安局延庆分局四海派出所:北京市延庆区四海镇四海村北街西三区1号综合窗口
第十一条国家决定换发新一代居民身份证、居民身份证有效期满、公民姓名变更或者证件严重损坏不能辨认的,公民应当换领新证;居民身份证登记项目出现错误的,公安机关应当及时更正,换发新证;领取新证时,必须交回原证。居民身份证丢失的,应当申请补领。(来源:《中华人民共和国居民身份证法》)
{"IS_GUIDE":"1","ONLINE_DECLARE_SYSTEM_MODE":"99","ITEM_REALITY_USELEVEL":"","SERVICE_OBJCT":"","IS_CONSTRUCTION":"0","CL_SERVICE_TYPE":"","APP_CODE_ID":"","YESNO_CITY_UNICOM":"99","CROSS_AREA":"","ISSHOHCENTER":"","WECHAT_CODE_ID":"","FINANCIAL":"","LITTLEPROGRAM_CODE_NAME":"","CROSS_AREA_ALL":"","CROSS_PROVINCE":"","ALIAS_NAME":"[\"补领身份证\", \"补办身份证\"]","EAR_DISABILITY_GRAD":"","LIB_DISABILITY_GRAD":"","SPEAK_DISABILITY_GRAD":"","REGISTER":"","ONLINE_HANDLING_DEPTH_STANDARD":"05","APPROVAL_TYPE":"0","MIND_DISABILITY_GRAD":"","ACCEPTSERVICE":"99","YWBLX_ID":"458c67b5-80c7-4d2c-8549-9ab032b85616","ONLINE_DECLARE_SYSTEM_DEPT":"","CONSTRUCTION_EXPANSION":"0","EMPOWER":"0","EXEMPT_MATERIALS":"","LITTLEPROGRAM_CODE_ID":"","EYE_DISABILITY_GRAD":"","ISMONVEINCENTER":"","DATA_FLAG":"","BUSINESS_APPROVAL_DEPT":"北京市公安局","POWER_NAME":"居民身份证(含临时居民身份证)业务","ITEM_ATTRIBUTE":"04^05^11","CROSS_AREA_ATEXT":"","AGE":"","BGSYSTEM_APPROVAL_OTHER":"居民身份证管理信息系统","WIT_DISABILITY_GRAD":"","WECHAT_CODE_NAME":"","POWER_CODE":"H0703303","DISABILITY_TYPE":"","IS_ENABLE_CERTIFICATE_SHARE":"0","POWER_ATTRIBUTE":"1","ONLY_ID":"4818562c-5f43-4896-a293-23630e900012","YES_NO_OPEN":"1","BGSYSTEM_APPROVAL_NAME":"其他","APP_CODE_NAME":"","HOLDER":"","VERSION":"20241125"}
[{"ID":7992870,"TASKGUID":"1d47a0df-6ab8-4b0d-9a01-0204c14d4dea","T_ID":"39998c05-d4f1-4d2b-ab3d-72cdd7590d1a","P_ID":"","NAME":"是否为未满十六周岁的公民,自愿申请补领居民身份证","NODE_LEVEL":1,"NODE_PATH":"/39998c05-d4f1-4d2b-ab3d-72cdd7590d1a","CHILD_COUNT":2,"ORDER_NUM":1,"SERIAL_NUMBER":"1","CONDITION_ATTR":"01","IS_RADIO":"1","IS_SUPPORT":"1","SUMMARY":"1 是否为未满十六周岁的公民,自愿申请补领居民身份证\n\t1.1 是\n\t1.2 否","CD_TIME":"Dec 26, 2025 3:50:19 PM","CD_BATCH":"2025122600046","DISTRIBUTETAG":"all-data^non-investment^111100000000290572^110119000000^non-construction^1111000000002888XF^non-construction_expansion","DATAJSONTEXT":"{\"VERSION\":\"20220810\",\"TREE_TYPE\":\"\",\"CONSULTATION_QA\":\"\"}","parOrder":"","proOrder":"1","newOrderNum":"001","itemGuideConditionRelatedList":[]},{"ID":7992871,"TASKGUID":"1d47a0df-6ab8-4b0d-9a01-0204c14d4dea","T_ID":"662b2c28-7f7a-41af-8b13-106024517ea9","P_ID":"39998c05-d4f1-4d2b-ab3d-72cdd7590d1a","NAME":"是","NODE_LEVEL":2,"NODE_PATH":"/39998c05-d4f1-4d2b-ab3d-72cdd7590d1a/662b2c28-7f7a-41af-8b13-106024517ea9","CHILD_COUNT":0,"ORDER_NUM":1,"SERIAL_NUMBER":"1.1","CONDITION_ATTR":"02","IS_RADIO":"","IS_SUPPORT":"","CD_TIME":"Dec 26, 2025 3:50:19 PM","CD_BATCH":"2025122600046","DISTRIBUTETAG":"all-data^non-investment^111100000000290572^110119000000^non-construction^1111000000002888XF^non-construction_expansion","DATAJSONTEXT":"{\"VERSION\":\"20220810\",\"TREE_TYPE\":\"\",\"CONSULTATION_QA\":\"\"}","parOrder":"","proOrder":"","newOrderNum":"001.001","itemGuideConditionRelatedList":[]},{"ID":7992872,"TASKGUID":"1d47a0df-6ab8-4b0d-9a01-0204c14d4dea","T_ID":"ea6de3ee-ef89-4e3f-9d90-2ef3b52642d8","P_ID":"39998c05-d4f1-4d2b-ab3d-72cdd7590d1a","NAME":"否","NODE_LEVEL":2,"NODE_PATH":"/39998c05-d4f1-4d2b-ab3d-72cdd7590d1a/ea6de3ee-ef89-4e3f-9d90-2ef3b52642d8","CHILD_COUNT":0,"ORDER_NUM":2,"SERIAL_NUMBER":"1.2","CONDITION_ATTR":"02","IS_RADIO":"","IS_SUPPORT":"","CD_TIME":"Dec 26, 2025 3:50:19 PM","CD_BATCH":"2025122600046","DISTRIBUTETAG":"all-data^non-investment^111100000000290572^110119000000^non-construction^1111000000002888XF^non-construction_expansion","DATAJSONTEXT":"{\"VERSION\":\"20220810\",\"TREE_TYPE\":\"\",\"CONSULTATION_QA\":\"\"}","parOrder":"","proOrder":"","newOrderNum":"001.002","itemGuideConditionRelatedList":[]}]
2
1
https://recept.banshi.beijing.gov.cn/online/accept#/accept/entry?matterType=single&matterId=11195332008545

政务服务> 办事指南

对公民申请补领居民身份证进行办理

北京市

切换简洁版

  • 承诺件

    办件类型

  • 0

    到现场次数

  • 43工作日

    法定办结时限

  • 10工作日

    承诺办结时限

好差评

5.0

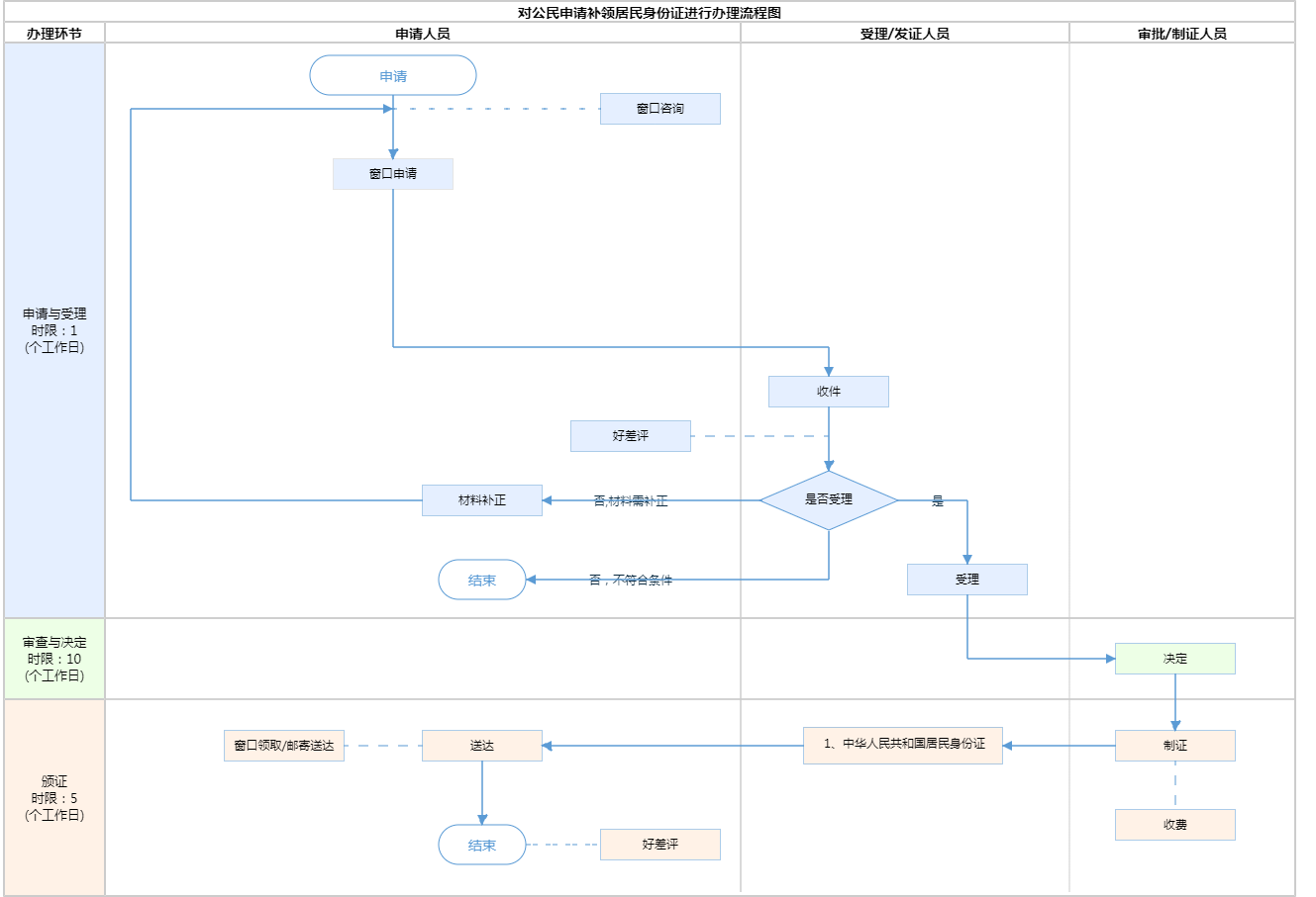
办件承诺办结时限说明:自受理之日起10个工作日发放证件。(承诺时限为办理流程中“审查与决定”环节的计时时限)(承诺时限为办理流程中“审查与决定”环节的计时时限)

办件承诺办结时限说明:

自受理之日起10个工作日发放证件。(承诺时限为办理流程中“审查与决定”环节的计时时限)(承诺时限为办理流程中“审查与决定”环节的计时时限)

基本信息

实施主体 北京市公安局延庆区公安分局 服务对象
事项类型 行政确认 办理形式
受理条件 第十一条国家决定换发新一代居民身份证、居民身份证有效期满、公民姓名变更或者证件严重损坏不能辨认的,公民应当换领新证;居民身份证登记项目出现错误的,公安机关应当及时更正,换发新证;领取新证时,必须交回原证。居民身份证丢失的,应当申请补领。(来源:《中华人民共和国居民身份证法》)
办理时间 北京市公安局延庆分局千家店派出所:法定工作日: 上午: 09:00 - 12:00; 下午: 14:00 - 17:30; ;北京市公安局延庆分局四海派出所:法定工作日: 上午: 09:00 - 12:00; 下午: 14:00 - 17:30; 查看详情
办理地点 北京市公安局延庆分局千家店派出所:北京市延庆区千家店镇千家店村东店158号综合窗口 北京市公安局延庆分局四海派出所:北京市延庆区四海镇四海村北街西三区1号综合窗口 查看详情
咨询方式

咨询电话:

(010)81197648【展开】

咨询窗口地址:

北京市延庆区庆园街60号延庆政务服务中心五层19号窗口【展开】

投诉监督方式
基本编码 000709110003 事项编码 1111000000002905723000709110003
业务办理项编码 111100000000290572300070911000301 进驻大厅类型
权力来源 上级下放 网上支付
所属机构 北京市公安局延庆区公安分局 委托部门
联办机构 实施主体性质 法定机关
办理进程查询途径
行使层级 区级 运行系统 市级自建(垂管)
物流快递 办理方式 自办件
预约办理 数量限制
中介服务 权限划分
通办范围 全国 特殊程序
行使内容
显示更多

请选择情形:

提示:通过情形选择可引导出您办理该事项所需的材料,若要查看全部材料,请点击"查看全部材料"

查看全部材料 情形引导

收起
我选好了重选条件

序号 材料名称 材料来源 材料
必要性
数量要求 介质要求 表格及样例
下载
受理标准 提供材料
依据
其他要求
申请材料总要求告知:派出所承办人将《居民身份证领取凭证》交申领人,告知其居民身份证领取证件时间和地点。申领人领取证件时,需持《居民身份证领取凭证》到派出所领取。申领人因特殊原因本人不能前往领取证件的,可委托亲属代为领取。被委托人须持本人居民身份证原件、申领人《居民户口簿》、《居民身份证领取凭证》、《委托书》(需说明申领人不能领取证件原因、被委托人基本情况并签名)。
序号 材料名称 材料来源 材料
必要性
数量要求 介质要求 表格及样例
下载
受理标准 提供材料
依据
其他要求
申请材料总要求告知:派出所承办人将《居民身份证领取凭证》交申领人,告知其居民身份证领取证件时间和地点。申领人领取证件时,需持《居民身份证领取凭证》到派出所领取。申领人因特殊原因本人不能前往领取证件的,可委托亲属代为领取。被委托人须持本人居民身份证原件、申领人《居民户口簿》、《居民身份证领取凭证》、《委托书》(需说明申领人不能领取证件原因、被委托人基本情况并签名)。
显示更多

指南分享