3
07
111100000000290572
北京市公安局延庆区公安分局
对公民申请领取居民身份证进行办理
111100000000290572300070911000101
1111000000002905723000709110001
0
f93d7bb6-cfff-43b6-ac08-06bf4a4486c6
788d686c-82ab-40c5-aad8-1ed1e1a43f2d
3
07
市公安局延庆分局
110119000000
北京市公安局延庆区公安分局
北京市公安局延庆分局大榆树派出所:法定工作日: 上午: 09:00 - 12:00; 下午: 14:00 - 17:30; ;北京市公安局延庆分局沈家营派出所:法定工作日: 上午: 09:00 - 12:00; 下午: 14:00 - 17:30;
北京市公安局延庆分局大榆树派出所:北京市延庆区大榆树镇府前街4号综合窗口 北京市公安局延庆分局沈家营派出所:北京市延庆区沈家营镇冯庄村200号综合窗口
第二条:居住在中华人民共和国境内的年满十六周岁的中国公民,应当依照本法的规定申请领取居民身份证;未满十六周岁的中国公民,可以依照本法的规定申请领取居民身份证。 第七条:公民应当自年满十六周岁之日起三个月内,向常住户口所在地的公安机关申请领取居民身份证。未满十六周岁的公民,由监护人代为申请领取居民身份证。(来源:《中华人民共和国居民身份证法》)
{"IS_GUIDE":"1","ONLINE_DECLARE_SYSTEM_MODE":"99","ITEM_REALITY_USELEVEL":"","SERVICE_OBJCT":"","IS_CONSTRUCTION":"0","CL_SERVICE_TYPE":"","APP_CODE_ID":"","YESNO_CITY_UNICOM":"","CROSS_AREA":"","ISSHOHCENTER":"","WECHAT_CODE_ID":"","FINANCIAL":"","LITTLEPROGRAM_CODE_NAME":"","CROSS_AREA_ALL":"","CROSS_PROVINCE":"","ALIAS_NAME":"[\"领身份证\", \"取身份证\", \"首次办身份证\"]","EAR_DISABILITY_GRAD":"","LIB_DISABILITY_GRAD":"","SPEAK_DISABILITY_GRAD":"","REGISTER":"","ONLINE_HANDLING_DEPTH_STANDARD":"01","APPROVAL_TYPE":"0","MIND_DISABILITY_GRAD":"","ACCEPTSERVICE":"03","YWBLX_ID":"9d43b1c7-ef96-4604-8d10-e837aacab901","ONLINE_DECLARE_SYSTEM_DEPT":"","CONSTRUCTION_EXPANSION":"0","EMPOWER":"0","EXEMPT_MATERIALS":"","LITTLEPROGRAM_CODE_ID":"","EYE_DISABILITY_GRAD":"","ISMONVEINCENTER":"","DATA_FLAG":"","BUSINESS_APPROVAL_DEPT":"","POWER_NAME":"居民身份证(含临时居民身份证)业务","ITEM_ATTRIBUTE":"03^11","CROSS_AREA_ATEXT":"","AGE":"","BGSYSTEM_APPROVAL_OTHER":"","WIT_DISABILITY_GRAD":"","WECHAT_CODE_NAME":"","POWER_CODE":"H0703301","DISABILITY_TYPE":"","IS_ENABLE_CERTIFICATE_SHARE":"0","POWER_ATTRIBUTE":"1","ONLY_ID":"81fba9f2-c749-427d-b34f-2d9ef2dc8993","YES_NO_OPEN":"1","BGSYSTEM_APPROVAL_NAME":"","APP_CODE_NAME":"","HOLDER":"","VERSION":"20241125"}
[{"ID":7393860,"TASKGUID":"f93d7bb6-cfff-43b6-ac08-06bf4a4486c6","T_ID":"7efbc446-ebed-4588-b4cb-239cd801b813","P_ID":"","NAME":"是否为未满十六周岁的公民,自愿申请换领居民身份证","NODE_LEVEL":1,"NODE_PATH":"/7efbc446-ebed-4588-b4cb-239cd801b813","CHILD_COUNT":2,"ORDER_NUM":1,"SERIAL_NUMBER":"1","CONDITION_ATTR":"01","IS_RADIO":"1","IS_SUPPORT":"1","SUMMARY":"1 是否为未满十六周岁的公民,自愿申请换领居民身份证\n\t1.1 是\n\t1.2 否","CD_TIME":"Oct 14, 2025 4:46:47 PM","CD_BATCH":"2025101400020","DISTRIBUTETAG":"all-data^non-investment^111100000000290572^110119000000^non-construction^1111000000002888XF^non-construction_expansion","DATAJSONTEXT":"{\"VERSION\":\"20220810\",\"TREE_TYPE\":\"\",\"CONSULTATION_QA\":\"\"}","parOrder":"","proOrder":"1","newOrderNum":"001","itemGuideConditionRelatedList":[]},{"ID":7393861,"TASKGUID":"f93d7bb6-cfff-43b6-ac08-06bf4a4486c6","T_ID":"cd9c35ee-6cde-4df1-b85a-367dce643476","P_ID":"7efbc446-ebed-4588-b4cb-239cd801b813","NAME":"是","NODE_LEVEL":2,"NODE_PATH":"/7efbc446-ebed-4588-b4cb-239cd801b813/cd9c35ee-6cde-4df1-b85a-367dce643476","CHILD_COUNT":0,"ORDER_NUM":1,"SERIAL_NUMBER":"1.1","CONDITION_ATTR":"02","IS_RADIO":"","IS_SUPPORT":"","CD_TIME":"Oct 14, 2025 4:46:47 PM","CD_BATCH":"2025101400020","DISTRIBUTETAG":"all-data^non-investment^111100000000290572^110119000000^non-construction^1111000000002888XF^non-construction_expansion","DATAJSONTEXT":"{\"VERSION\":\"20220810\",\"TREE_TYPE\":\"\",\"CONSULTATION_QA\":\"\"}","parOrder":"","proOrder":"","newOrderNum":"001.001","itemGuideConditionRelatedList":[]},{"ID":7393859,"TASKGUID":"f93d7bb6-cfff-43b6-ac08-06bf4a4486c6","T_ID":"671d83a9-6e2d-412a-aaf2-18f92908e0f3","P_ID":"7efbc446-ebed-4588-b4cb-239cd801b813","NAME":"否","NODE_LEVEL":2,"NODE_PATH":"/7efbc446-ebed-4588-b4cb-239cd801b813/671d83a9-6e2d-412a-aaf2-18f92908e0f3","CHILD_COUNT":0,"ORDER_NUM":2,"SERIAL_NUMBER":"1.2","CONDITION_ATTR":"02","IS_RADIO":"","IS_SUPPORT":"","CD_TIME":"Oct 14, 2025 4:46:47 PM","CD_BATCH":"2025101400020","DISTRIBUTETAG":"all-data^non-investment^111100000000290572^110119000000^non-construction^1111000000002888XF^non-construction_expansion","DATAJSONTEXT":"{\"VERSION\":\"20220810\",\"TREE_TYPE\":\"\",\"CONSULTATION_QA\":\"\"}","parOrder":"","proOrder":"","newOrderNum":"001.002","itemGuideConditionRelatedList":[]}]
0
1

政务服务> 办事指南

对公民申请领取居民身份证进行办理

北京市

切换简洁版

  • 承诺件

    办件类型

  • 1

    到现场次数

  • 43工作日

    法定办结时限

  • 10工作日

    承诺办结时限

好差评

5.0

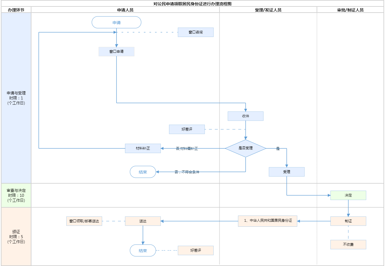
办件承诺办结时限说明:自受理之日起10个工作日发放证件。(承诺时限为办理流程中“审查与决定”环节的计时时限)(承诺时限为办理流程中“审查与决定”环节的计时时限)

办件承诺办结时限说明:

自受理之日起10个工作日发放证件。(承诺时限为办理流程中“审查与决定”环节的计时时限)(承诺时限为办理流程中“审查与决定”环节的计时时限)

基本信息

实施主体 北京市公安局延庆区公安分局 服务对象
事项类型 行政确认 办理形式
受理条件 第二条:居住在中华人民共和国境内的年满十六周岁的中国公民,应当依照本法的规定申请领取居民身份证;未满十六周岁的中国公民,可以依照本法的规定申请领取居民身份证。 第七条:公民应当自年满十六周岁之日起三个月内,向常住户口所在地的公安机关申请领取居民身份证。未满十六周岁的公民,由监护人代为申请领取居民身份证。(来源:《中华人民共和国居民身份证法》)
办理时间 北京市公安局延庆分局大榆树派出所:法定工作日: 上午: 09:00 - 12:00; 下午: 14:00 - 17:30; ;北京市公安局延庆分局沈家营派出所:法定工作日: 上午: 09:00 - 12:00; 下午: 14:00 - 17:30; 查看详情
办理地点 北京市公安局延庆分局大榆树派出所:北京市延庆区大榆树镇府前街4号综合窗口 北京市公安局延庆分局沈家营派出所:北京市延庆区沈家营镇冯庄村200号综合窗口 查看详情
咨询方式

咨询电话:

(010)81197648【展开】

咨询窗口地址:

北京市公安局延庆分局井庄派出所:北京市延庆区井庄镇井家庄村1区1号综合窗口; 北京市公安局延庆分局千家店派出所:北京市延庆区千家店镇千家店村东店158号综合窗口; 北京市公安局延庆分局四海派出所:北京市延庆区四海镇四海村北街西三区1号综合窗口; 北京市公安局延庆分局大榆树派出所:北京市延庆区大榆树镇府前街4号综合窗口; 北京市公安局延庆分局沈家营派出所:北京市延庆区沈家营镇冯庄村200号综合窗口: 北京市公安局延庆分局张山营派出所:北京市延庆区张山营镇龙聚山庄甲1号综合窗口: 北京市公安局延庆分局旧县派出所:北京市延庆区旧县镇村西区100号综合窗口; 北京市公安局延庆分局永宁派出所:北京市延庆区永宁镇北关村161号综合窗口; 北京市公安局延庆分局康庄派出所:北京市延庆区康庄镇镇政通路甲2号综合窗口; 北京市公安局延庆分局百泉派出所:北京市延庆区妫水南街59号综合窗口; 北京市公安局延庆分局夏都派出所:北京市延庆区延庆镇西街21号综合窗口; 北京市公安局延庆分局延庆派出所:北京市延庆区延庆镇湖北东路109号综合窗口。【展开】

投诉监督方式
基本编码 000709110001 事项编码 1111000000002905723000709110001
业务办理项编码 111100000000290572300070911000101 进驻大厅类型
权力来源 法定本级行使 网上支付
所属机构 北京市公安局延庆区公安分局 委托部门
联办机构 实施主体性质 法定机关
办理进程查询途径
行使层级 区级 运行系统
物流快递 办理方式 自办件
预约办理 数量限制 1
中介服务 权限划分
通办范围 全国 特别程序
行使内容
必须现场办理原因说明 现场采集人像照片及指纹信息。
显示更多

请选择情形:

提示:通过情形选择可引导出您办理该事项所需的材料,若要查看全部材料,请点击"查看全部材料"

查看全部材料 情形引导

收起
我选好了重选条件

序号 材料名称 材料来源 材料
必要性
数量要求 介质要求 表格及样例
下载
受理标准 提供材料
依据
其他要求
申请材料总要求告知:派出所承办人将《居民身份证领取凭证》交申领人,告知其居民身份证领取证件时间。申领人领取证件时,需持《居民身份证领取凭证》到派出所领取。申领人因特殊原因本人不能前往领取证件的,可委托亲属代为领取。被委托人须持本人居民身份证原件、申领人《居民户口簿》、《居民身份证领取凭证》、《委托书》(需说明申领人不能领取证件原因、被委托人基本情况并签名)。
序号 材料名称 材料来源 材料
必要性
数量要求 介质要求 表格及样例
下载
受理标准 提供材料
依据
其他要求
申请材料总要求告知:派出所承办人将《居民身份证领取凭证》交申领人,告知其居民身份证领取证件时间。申领人领取证件时,需持《居民身份证领取凭证》到派出所领取。申领人因特殊原因本人不能前往领取证件的,可委托亲属代为领取。被委托人须持本人居民身份证原件、申领人《居民户口簿》、《居民身份证领取凭证》、《委托书》(需说明申领人不能领取证件原因、被委托人基本情况并签名)。
显示更多

指南分享