2
20
111100006883506060
北京市人力资源和社会保障局
劳动能力再次鉴定申请
1111000068835060602002014007006
0
11b67af8-4d9b-4d2a-8315-ee8345fd3e1c
dfeaea82-ca82-44da-888e-3cd5c4fbe11e
2
20
市人力资源社会保障局
110000000000
北京市人力资源和社会保障局
法定工作日: 上午08:30 - 12:00、下午12:00 - 17:30; 周六:上午:08:30 - 12:30(需预约);法定节假日不对外服务。...
北京市政务服务中心:北京市丰台区西三环南路1号(六里桥西南角)综合窗口
1.工伤职工或者其用人单位、因病或非因工致残人员或者其用人单位对初次鉴定结论不服的,可以在收到该鉴定结论之日起15日内,向省、自治区、直辖市劳动能力鉴定委员会申请再次鉴定。 (来源:2025年5月13日人力资源社会保障部、国家卫生健康委令第55号公布第十九条) 2.申请劳动能力鉴定应当填写劳动能力鉴定申请表,并提交下列材料: (一)有效的诊断证明、按照医疗机构病历管理有关规定复印或者复制的检查、检验报告等完整病历资料; (二)被鉴定人的居民身份证或者社会保障卡等其他有效身份证明原件。 (来源:2025年5月13日人力资源社会保障部、国家卫生健康委令第55号公布第九条) 3.材料齐全,填写完整。 4.提交的证件或批复文件齐全完整,如提交复印件,应完整清晰并与原件一致。 5.申请材料所载基本信息与提交的证件或批复文件所载内容一致。 6.申请材料按要求签字、盖章,且签章内容与申请材料所载内容、提交的证照证件或批复文件所载内容一致。
{"IS_GUIDE":"1","ONLINE_DECLARE_SYSTEM_MODE":"99","SERVICE_OBJCT":"","IS_CONSTRUCTION":"0","CL_SERVICE_TYPE":"","APP_CODE_ID":"","YESNO_CITY_UNICOM":"0","CROSS_AREA":"","ISSHOHCENTER":"0","WECHAT_CODE_ID":"","FINANCIAL":"","LITTLEPROGRAM_CODE_NAME":"","CROSS_AREA_ALL":"","CROSS_PROVINCE":"","ALIAS_NAME":"[\"劳动能力再次鉴定申请\"]","EAR_DISABILITY_GRAD":"","LIB_DISABILITY_GRAD":"","SPEAK_DISABILITY_GRAD":"","REGISTER":"","ONLINE_HANDLING_DEPTH_STANDARD":"05","APPROVAL_TYPE":"2","MIND_DISABILITY_GRAD":"","ACCEPTSERVICE":"99","YWBLX_ID":"dfeaea82-ca82-44da-888e-3cd5c4fbe11e","ONLINE_DECLARE_SYSTEM_DEPT":"","CONSTRUCTION_EXPANSION":"0","EMPOWER":"0","EXEMPT_MATERIALS":"","LITTLEPROGRAM_CODE_ID":"","EYE_DISABILITY_GRAD":"","ISMONVEINCENTER":"0","BUSINESS_APPROVAL_DEPT":"北京市人力资源和社会保障局","ITEM_ATTRIBUTE":"04^05^07^11","CROSS_AREA_ATEXT":"","AGE":"","BGSYSTEM_APPROVAL_OTHER":"","WIT_DISABILITY_GRAD":"","WECHAT_CODE_NAME":"","DISABILITY_TYPE":"","IS_ENABLE_CERTIFICATE_SHARE":"0","ONLY_ID":"0cca8b2d-81ed-11ea-8de7-fa163e4f9ad9","YES_NO_OPEN":"1","BGSYSTEM_APPROVAL_NAME":"北京市统一行政审批管理平台","APP_CODE_NAME":"","HOLDER":"","VERSION":"20241125"}
[{"ID":7634958,"TASKGUID":"11b67af8-4d9b-4d2a-8315-ee8345fd3e1c","T_ID":"e3af8f2e-99a0-4f86-a1b6-63d9dae56e74","P_ID":"","NAME":"是否申请工伤劳动能力鉴定","NODE_LEVEL":1,"NODE_PATH":"/e3af8f2e-99a0-4f86-a1b6-63d9dae56e74","CHILD_COUNT":2,"ORDER_NUM":1,"SERIAL_NUMBER":"1","CONDITION_ATTR":"01","IS_RADIO":"1","IS_SUPPORT":"1","SUMMARY":"1 是否申请工伤劳动能力鉴定\n\t1.1 是\n\t1.2 否","CD_TIME":"Nov 14, 2025 7:45:05 PM","CD_BATCH":"2025111400025","DISTRIBUTETAG":"all-data^non-investment^111100006883506060^110000000000^non-construction^111100006883506060^non-construction_expansion","DATAJSONTEXT":"{\"VERSION\":\"20220810\",\"TREE_TYPE\":\"\",\"CONSULTATION_QA\":\"\"}","parOrder":"","proOrder":"1","newOrderNum":"001","itemGuideConditionRelatedList":[]},{"ID":7634959,"TASKGUID":"11b67af8-4d9b-4d2a-8315-ee8345fd3e1c","T_ID":"f7ff5e04-7995-4017-86ee-2a637d11a847","P_ID":"e3af8f2e-99a0-4f86-a1b6-63d9dae56e74","NAME":"是","NODE_LEVEL":2,"NODE_PATH":"/e3af8f2e-99a0-4f86-a1b6-63d9dae56e74/f7ff5e04-7995-4017-86ee-2a637d11a847","CHILD_COUNT":0,"ORDER_NUM":1,"SERIAL_NUMBER":"1.1","CONDITION_ATTR":"02","IS_RADIO":"","IS_SUPPORT":"","CD_TIME":"Nov 14, 2025 7:45:05 PM","CD_BATCH":"2025111400025","DISTRIBUTETAG":"all-data^non-investment^111100006883506060^110000000000^non-construction^111100006883506060^non-construction_expansion","DATAJSONTEXT":"{\"VERSION\":\"20220810\",\"TREE_TYPE\":\"\",\"CONSULTATION_QA\":\"\"}","parOrder":"","proOrder":"","newOrderNum":"001.001","itemGuideConditionRelatedList":[{"ID":26325389,"TASKGUID":"11b67af8-4d9b-4d2a-8315-ee8345fd3e1c","T_ID":"f7ff5e04-7995-4017-86ee-2a637d11a847","G_ID":"33024342-a4cf-49a8-b22c-b6bc3fac3f4b","M_CODE":"100389","MATERIAL_ID":"ad019c02-41d6-4995-bcfa-2f22102f9f8d","CD_TIME":"Nov 14, 2025 7:45:05 PM","CD_BATCH":"2025111400025","DISTRIBUTETAG":"all-data^non-investment^111100006883506060^110000000000^non-construction^111100006883506060^non-construction_expansion","DATAJSONTEXT":"{\"VERSION\":\"20210903\"}"}]},{"ID":7634957,"TASKGUID":"11b67af8-4d9b-4d2a-8315-ee8345fd3e1c","T_ID":"61c20fd7-9dca-4fea-bddc-ae644e22aac8","P_ID":"e3af8f2e-99a0-4f86-a1b6-63d9dae56e74","NAME":"否","NODE_LEVEL":2,"NODE_PATH":"/e3af8f2e-99a0-4f86-a1b6-63d9dae56e74/61c20fd7-9dca-4fea-bddc-ae644e22aac8","CHILD_COUNT":0,"ORDER_NUM":2,"SERIAL_NUMBER":"1.2","CONDITION_ATTR":"02","IS_RADIO":"","IS_SUPPORT":"","CD_TIME":"Nov 14, 2025 7:45:05 PM","CD_BATCH":"2025111400025","DISTRIBUTETAG":"all-data^non-investment^111100006883506060^110000000000^non-construction^111100006883506060^non-construction_expansion","DATAJSONTEXT":"{\"VERSION\":\"20220810\",\"TREE_TYPE\":\"\",\"CONSULTATION_QA\":\"\"}","parOrder":"","proOrder":"","newOrderNum":"001.002","itemGuideConditionRelatedList":[{"ID":26325397,"TASKGUID":"11b67af8-4d9b-4d2a-8315-ee8345fd3e1c","T_ID":"61c20fd7-9dca-4fea-bddc-ae644e22aac8","G_ID":"5312ae92-eb76-4fb0-9647-fe05bfcb2aef","M_CODE":"100388","MATERIAL_ID":"f518ce3d-7e17-4057-b41f-327535c99e44","CD_TIME":"Nov 14, 2025 7:45:05 PM","CD_BATCH":"2025111400025","DISTRIBUTETAG":"all-data^non-investment^111100006883506060^110000000000^non-construction^111100006883506060^non-construction_expansion","DATAJSONTEXT":"{\"VERSION\":\"20210903\"}"}]}]
2
1^2^3^4^6
https://recept.banshi.beijing.gov.cn/online/accept#/accept/entry?matterType=single&matterId=111440778&bizMode=normal&openRouteEnvFlag=prod;https://recept.banshi.beijing.gov.cn/online/accept#/accept/entry?matterType=single&matterId=111440778&bizMode=normal&userType=legal&openRouteEnvFlag=prod

政务服务> 办事指南

劳动能力再次鉴定申请

北京市

切换简洁版

  • 承诺件

    办件类型

  • 0

    到现场次数

  • 66工作日

    法定办结时限

  • 30工作日

    承诺办结时限

好差评

5.0

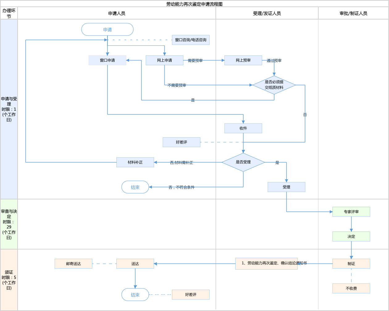
办件承诺办结时限说明:(承诺时限为办理流程中“审查与决定”环节的计时时限)

办件承诺办结时限说明:

(承诺时限为办理流程中“审查与决定”环节的计时时限)

基本信息

实施主体 北京市人力资源和社会保障局 服务对象
事项类型 公共服务 办理形式
受理条件 1.工伤职工或者其用人单位、因病或非因工致残人员或者其用人单位对初次鉴定结论不服的,可以在收到该鉴定结论之日起15日内,向省、自治区、直辖市劳动能力鉴定委员会申请再次鉴定。 (来源:2025年5月13日人力资源社会保障部、国家卫生健康委令第55号公布第十九条) 2.申请劳动能力鉴定应当填写劳动能力鉴定申请表,并提交下列材料: (一)有效的诊断证明、按照医疗机构病历管理有关规定复印或者复制的检查、检验报告等完整病历资料; (二)被鉴定人的居民身份证或者社会保障卡等其他有效身份证明原件。 (来源:2025年5月13日人力资源社会保障部、国家卫生健康委令第55号公布第九条) 3.材料齐全,填写完整。 4.提交的证件或批复文件齐全完整,如提交复印件,应完整清晰并与原件一致。 5.申请材料所载基本信息与提交的证件或批复文件所载内容一致。 6.申请材料按要求签字、盖章,且签章内容与申请材料所载内容、提交的证照证件或批复文件所载内容一致。
办理时间 法定工作日: 上午08:30 - 12:00、下午12:00 - 17:30; 周六:上午:08:30 - 12:30(需预约);法定节假日不对外服务。... 查看详情
办理地点 北京市政务服务中心:北京市丰台区西三环南路1号(六里桥西南角)综合窗口 查看详情
咨询方式

咨询电话:

(010)55585745【展开】

投诉监督方式
基本编码 002014007006 事项编码 1111000068835060602002014007006
业务办理项编码 111100006883506060200201400700601 进驻大厅类型
权力来源 上级授权 网上支付
所属机构 北京市人力资源和社会保障局 委托部门
联办机构 实施主体性质 法定机关
办理进程查询途径
行使层级 市级 运行系统 市级统建系统
物流快递 办理方式 自办件
预约办理 数量限制
中介服务 权限划分
通办范围 全市 特殊程序
行使内容 省、自治区、直辖市劳动能力鉴定委员会负责对初次鉴定或者复查鉴定结论不服提出的再次鉴定。
显示更多

请选择情形:

提示:通过情形选择可引导出您办理该事项所需的材料,若要查看全部材料,请点击"查看全部材料"

查看全部材料 情形引导

收起
我选好了重选条件

序号 材料名称 材料来源 材料
必要性
数量要求 介质要求 表格及样例
下载
受理标准 提供材料
依据
其他要求
申请材料总要求
序号 材料名称 材料来源 材料
必要性
数量要求 介质要求 表格及样例
下载
受理标准 提供材料
依据
其他要求
申请材料总要求
显示更多

指南分享