2
01
11110000092921359M
北京市卫生健康委员会
医师执业注册
11110000092921359M2110121019007
0
24c5b6b1-9565-11e9-8300-507b9d3e4710
e53b37e2-8f56-4016-a623-2ff8ba8c04f0
2^3
01
市卫生健康委
110000000000
北京市卫生健康委员会
法定工作日: 上午08:30 - 12:00、下午12:00 - 17:30; 周六:上午:08:30 - 12:30(需预约);法定节假日不对外服务。;法定工作日: 上午: 09:00 - 12:00; 下午: 12:00 - 17:00; (延时服务时间: 工作日上午08:30 - 09:00; 下午17:00 - 17:30; 周六上午09:00 - 13:00; )...
北京市政务服务中心:北京市丰台区西三环南路1号(六里桥西南角)综合窗口 北京城市副中心政务服务中心:北京市通州区新华东街48号二区(东南角)综合窗口
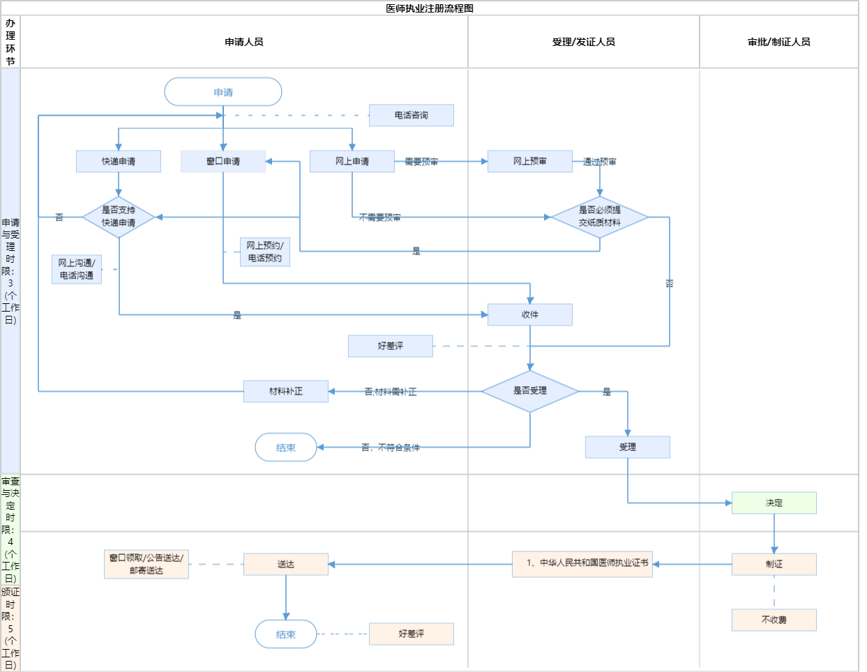
第十三条 国家实行医师执业注册制度。取得医师资格的,可以向所在地县级以上地方人民政府卫生健康主管部门申请注册。 第十八条 医师变更执业地点、执业类别、执业范围等注册事项的,应当依照本法规定到准予注册的卫生健康主管部门办理变更注册手续。(来源:《中华人民共和国医师法》) 材料齐全、符合要求(1.申请审核表内明确需要盖章和签字的位置不能空项;2.申请审核表内无法打印照片的应贴照片;3.已打印的申请审核表内空白内容不能手动修改或填写)
{"IS_GUIDE":"1","ONLINE_DECLARE_SYSTEM_MODE":"99","ITEM_REALITY_USELEVEL":"","SERVICE_OBJCT":"","IS_CONSTRUCTION":"0","CL_SERVICE_TYPE":"","APP_CODE_ID":"","YESNO_CITY_UNICOM":"0^1","CROSS_AREA":"","ISSHOHCENTER":"0","WECHAT_CODE_ID":"","FINANCIAL":"","LITTLEPROGRAM_CODE_NAME":"","CROSS_AREA_ALL":"","CROSS_PROVINCE":"","ALIAS_NAME":"[]","EAR_DISABILITY_GRAD":"","LIB_DISABILITY_GRAD":"","SPEAK_DISABILITY_GRAD":"","REGISTER":"","ONLINE_HANDLING_DEPTH_STANDARD":"05","APPROVAL_TYPE":"1","MIND_DISABILITY_GRAD":"","ACCEPTSERVICE":"99","YWBLX_ID":"e53b37e2-8f56-4016-a623-2ff8ba8c04f0","ONLINE_DECLARE_SYSTEM_DEPT":"","CONSTRUCTION_EXPANSION":"0","EMPOWER":"0","EXEMPT_MATERIALS":"","LITTLEPROGRAM_CODE_ID":"","EYE_DISABILITY_GRAD":"","ISMONVEINCENTER":"1","DATA_FLAG":"","BUSINESS_APPROVAL_DEPT":"中华人民共和国国家卫生健康委员会","POWER_NAME":"医师执业资格认定(含人体器官移植医师)","ITEM_ATTRIBUTE":"04^05^07^11","CROSS_AREA_ATEXT":"","AGE":"","BGSYSTEM_APPROVAL_OTHER":"","WIT_DISABILITY_GRAD":"","WECHAT_CODE_NAME":"","POWER_CODE":"B2102907","DISABILITY_TYPE":"","IS_ENABLE_CERTIFICATE_SHARE":"0","POWER_ATTRIBUTE":"","ONLY_ID":"0e966e5c-81ed-11ea-8de7-fa163e4f9ad9","YES_NO_OPEN":"1","BGSYSTEM_APPROVAL_NAME":"中华人民共和国国家卫生健康委员会","APP_CODE_NAME":"","HOLDER":"","VERSION":"20241125"}
[{"ID":8441970,"TASKGUID":"24c5b6b1-9565-11e9-8300-507b9d3e4710","T_ID":"a4cfc2ce-6d2a-4efc-86a9-1d3cc10668f6","P_ID":"","NAME":"是否为临床、口腔、公共卫生类别医师获得执业医师资格或执业助理医师资格后二年内未注册者","NODE_LEVEL":1,"NODE_PATH":"/a4cfc2ce-6d2a-4efc-86a9-1d3cc10668f6","CHILD_COUNT":2,"ORDER_NUM":1,"SERIAL_NUMBER":"1","CONDITION_ATTR":"01","IS_RADIO":"1","IS_SUPPORT":"1","SUMMARY":"1 是否为临床、口腔、公共卫生类别医师获得执业医师资格或执业助理医师资格后二年内未注册者\n\t1.1 是\n\t1.2 否","CD_TIME":"Apr 15, 2026 9:22:16 AM","CD_BATCH":"2026041500011","DISTRIBUTETAG":"all-data^non-investment^11110000092921359M^110000000000^non-construction^11110000092921359M^non-construction_expansion","DATAJSONTEXT":"{\"VERSION\":\"20220810\",\"TREE_TYPE\":\"\",\"CONSULTATION_QA\":\"\"}","parOrder":"","proOrder":"1","newOrderNum":"001","itemGuideConditionRelatedList":[]},{"ID":8441974,"TASKGUID":"24c5b6b1-9565-11e9-8300-507b9d3e4710","T_ID":"d9d6317d-cb20-409e-bdba-781045ef1bcd","P_ID":"a4cfc2ce-6d2a-4efc-86a9-1d3cc10668f6","NAME":"是","NODE_LEVEL":2,"NODE_PATH":"/a4cfc2ce-6d2a-4efc-86a9-1d3cc10668f6/d9d6317d-cb20-409e-bdba-781045ef1bcd","CHILD_COUNT":0,"ORDER_NUM":1,"SERIAL_NUMBER":"1.1","CONDITION_ATTR":"02","IS_RADIO":"","IS_SUPPORT":"","CD_TIME":"Apr 15, 2026 9:22:16 AM","CD_BATCH":"2026041500011","DISTRIBUTETAG":"all-data^non-investment^11110000092921359M^110000000000^non-construction^11110000092921359M^non-construction_expansion","DATAJSONTEXT":"{\"VERSION\":\"20220810\",\"TREE_TYPE\":\"\",\"CONSULTATION_QA\":\"\"}","parOrder":"","proOrder":"","newOrderNum":"001.001","itemGuideConditionRelatedList":[{"ID":26925539,"TASKGUID":"24c5b6b1-9565-11e9-8300-507b9d3e4710","T_ID":"d9d6317d-cb20-409e-bdba-781045ef1bcd","G_ID":"94e481f5-6702-48dc-ba22-114b6c003fde","M_CODE":"202835","MATERIAL_ID":"685b82d8-c0e4-419e-b9a6-a410450cb308","CD_TIME":"Apr 15, 2026 9:22:16 AM","CD_BATCH":"2026041500011","DISTRIBUTETAG":"all-data^non-investment^11110000092921359M^110000000000^non-construction^11110000092921359M^non-construction_expansion","DATAJSONTEXT":"{\"VERSION\":\"20210903\"}"}]},{"ID":8441975,"TASKGUID":"24c5b6b1-9565-11e9-8300-507b9d3e4710","T_ID":"e7fdc22a-0ca1-45dd-869c-99af256b806e","P_ID":"a4cfc2ce-6d2a-4efc-86a9-1d3cc10668f6","NAME":"否","NODE_LEVEL":2,"NODE_PATH":"/a4cfc2ce-6d2a-4efc-86a9-1d3cc10668f6/e7fdc22a-0ca1-45dd-869c-99af256b806e","CHILD_COUNT":0,"ORDER_NUM":2,"SERIAL_NUMBER":"1.2","CONDITION_ATTR":"02","IS_RADIO":"","IS_SUPPORT":"","CD_TIME":"Apr 15, 2026 9:22:16 AM","CD_BATCH":"2026041500011","DISTRIBUTETAG":"all-data^non-investment^11110000092921359M^110000000000^non-construction^11110000092921359M^non-construction_expansion","DATAJSONTEXT":"{\"VERSION\":\"20220810\",\"TREE_TYPE\":\"\",\"CONSULTATION_QA\":\"\"}","parOrder":"","proOrder":"","newOrderNum":"001.002","itemGuideConditionRelatedList":[]},{"ID":8441971,"TASKGUID":"24c5b6b1-9565-11e9-8300-507b9d3e4710","T_ID":"b8584c39-944c-42ef-bf59-0c533bb33672","P_ID":"","NAME":"是否为在住院医师规范化培训期间申请注册","NODE_LEVEL":1,"NODE_PATH":"/b8584c39-944c-42ef-bf59-0c533bb33672","CHILD_COUNT":2,"ORDER_NUM":2,"SERIAL_NUMBER":"2","CONDITION_ATTR":"01","IS_RADIO":"1","IS_SUPPORT":"1","SUMMARY":"2 是否为在住院医师规范化培训期间申请注册\n\t2.1 是\n\t2.2 否","CD_TIME":"Apr 15, 2026 9:22:16 AM","CD_BATCH":"2026041500011","DISTRIBUTETAG":"all-data^non-investment^11110000092921359M^110000000000^non-construction^11110000092921359M^non-construction_expansion","DATAJSONTEXT":"{\"VERSION\":\"20220810\",\"TREE_TYPE\":\"\",\"CONSULTATION_QA\":\"\"}","parOrder":"","proOrder":"2","newOrderNum":"002","itemGuideConditionRelatedList":[]},{"ID":8441977,"TASKGUID":"24c5b6b1-9565-11e9-8300-507b9d3e4710","T_ID":"f525e60c-e5e7-4103-ad58-b69b477b8bc6","P_ID":"b8584c39-944c-42ef-bf59-0c533bb33672","NAME":"是","NODE_LEVEL":2,"NODE_PATH":"/b8584c39-944c-42ef-bf59-0c533bb33672/f525e60c-e5e7-4103-ad58-b69b477b8bc6","CHILD_COUNT":0,"ORDER_NUM":1,"SERIAL_NUMBER":"2.1","CONDITION_ATTR":"02","IS_RADIO":"","IS_SUPPORT":"","CD_TIME":"Apr 15, 2026 9:22:16 AM","CD_BATCH":"2026041500011","DISTRIBUTETAG":"all-data^non-investment^11110000092921359M^110000000000^non-construction^11110000092921359M^non-construction_expansion","DATAJSONTEXT":"{\"VERSION\":\"20220810\",\"TREE_TYPE\":\"\",\"CONSULTATION_QA\":\"\"}","parOrder":"","proOrder":"","newOrderNum":"002.001","itemGuideConditionRelatedList":[{"ID":26925538,"TASKGUID":"24c5b6b1-9565-11e9-8300-507b9d3e4710","T_ID":"f525e60c-e5e7-4103-ad58-b69b477b8bc6","G_ID":"2bd05f8e-2b53-4629-9e8a-502120b66528","M_CODE":"202836","MATERIAL_ID":"3dade128-d0f6-41e1-8b4d-a79e823ea87d","CD_TIME":"Apr 15, 2026 9:22:16 AM","CD_BATCH":"2026041500011","DISTRIBUTETAG":"all-data^non-investment^11110000092921359M^110000000000^non-construction^11110000092921359M^non-construction_expansion","DATAJSONTEXT":"{\"VERSION\":\"20210903\"}"}]},{"ID":8441972,"TASKGUID":"24c5b6b1-9565-11e9-8300-507b9d3e4710","T_ID":"bb755345-3230-467f-b41f-1598d6a1c1d0","P_ID":"b8584c39-944c-42ef-bf59-0c533bb33672","NAME":"否","NODE_LEVEL":2,"NODE_PATH":"/b8584c39-944c-42ef-bf59-0c533bb33672/bb755345-3230-467f-b41f-1598d6a1c1d0","CHILD_COUNT":0,"ORDER_NUM":2,"SERIAL_NUMBER":"2.2","CONDITION_ATTR":"02","IS_RADIO":"","IS_SUPPORT":"","CD_TIME":"Apr 15, 2026 9:22:16 AM","CD_BATCH":"2026041500011","DISTRIBUTETAG":"all-data^non-investment^11110000092921359M^110000000000^non-construction^11110000092921359M^non-construction_expansion","DATAJSONTEXT":"{\"VERSION\":\"20220810\",\"TREE_TYPE\":\"\",\"CONSULTATION_QA\":\"\"}","parOrder":"","proOrder":"","newOrderNum":"002.002","itemGuideConditionRelatedList":[]},{"ID":8441976,"TASKGUID":"24c5b6b1-9565-11e9-8300-507b9d3e4710","T_ID":"f064eab9-1e65-4127-bebb-204b20134223","P_ID":"","NAME":"是否为外籍取得中华人民共和国国家卫生计生委颁发的《医师资格证书》","NODE_LEVEL":1,"NODE_PATH":"/f064eab9-1e65-4127-bebb-204b20134223","CHILD_COUNT":2,"ORDER_NUM":3,"SERIAL_NUMBER":"3","CONDITION_ATTR":"01","IS_RADIO":"1","IS_SUPPORT":"1","SUMMARY":"3 是否为外籍取得中华人民共和国国家卫生计生委颁发的《医师资格证书》\n\t3.1 是\n\t3.2 否","CD_TIME":"Apr 15, 2026 9:22:16 AM","CD_BATCH":"2026041500011","DISTRIBUTETAG":"all-data^non-investment^11110000092921359M^110000000000^non-construction^11110000092921359M^non-construction_expansion","DATAJSONTEXT":"{\"VERSION\":\"20220810\",\"TREE_TYPE\":\"\",\"CONSULTATION_QA\":\"\"}","parOrder":"","proOrder":"3","newOrderNum":"003","itemGuideConditionRelatedList":[]},{"ID":8441969,"TASKGUID":"24c5b6b1-9565-11e9-8300-507b9d3e4710","T_ID":"1d122a51-d38d-4b16-971c-e1d571cfc8c0","P_ID":"f064eab9-1e65-4127-bebb-204b20134223","NAME":"是","NODE_LEVEL":2,"NODE_PATH":"/f064eab9-1e65-4127-bebb-204b20134223/1d122a51-d38d-4b16-971c-e1d571cfc8c0","CHILD_COUNT":0,"ORDER_NUM":1,"SERIAL_NUMBER":"3.1","CONDITION_ATTR":"02","IS_RADIO":"","IS_SUPPORT":"","CD_TIME":"Apr 15, 2026 9:22:16 AM","CD_BATCH":"2026041500011","DISTRIBUTETAG":"all-data^non-investment^11110000092921359M^110000000000^non-construction^11110000092921359M^non-construction_expansion","DATAJSONTEXT":"{\"VERSION\":\"20220810\",\"TREE_TYPE\":\"\",\"CONSULTATION_QA\":\"\"}","parOrder":"","proOrder":"","newOrderNum":"003.001","itemGuideConditionRelatedList":[{"ID":26925524,"TASKGUID":"24c5b6b1-9565-11e9-8300-507b9d3e4710","T_ID":"1d122a51-d38d-4b16-971c-e1d571cfc8c0","G_ID":"759c9333-5f38-4051-a136-223049a168fc","M_CODE":"344887","MATERIAL_ID":"65feb060-25fc-4870-ac3f-52d266b6b55d","CD_TIME":"Apr 15, 2026 9:22:16 AM","CD_BATCH":"2026041500011","DISTRIBUTETAG":"all-data^non-investment^11110000092921359M^110000000000^non-construction^11110000092921359M^non-construction_expansion","DATAJSONTEXT":"{\"VERSION\":\"20210903\"}"},{"ID":26925551,"TASKGUID":"24c5b6b1-9565-11e9-8300-507b9d3e4710","T_ID":"1d122a51-d38d-4b16-971c-e1d571cfc8c0","G_ID":"b7e02fa1-e557-479a-964c-02da31aaed4e","M_CODE":"340584","MATERIAL_ID":"74faf868-4c3d-423c-bbfd-0dcdc3458473","CD_TIME":"Apr 15, 2026 9:22:16 AM","CD_BATCH":"2026041500011","DISTRIBUTETAG":"all-data^non-investment^11110000092921359M^110000000000^non-construction^11110000092921359M^non-construction_expansion","DATAJSONTEXT":"{\"VERSION\":\"20210903\"}"}]},{"ID":8441973,"TASKGUID":"24c5b6b1-9565-11e9-8300-507b9d3e4710","T_ID":"d3416872-6ee2-4393-a914-c1665de6207d","P_ID":"f064eab9-1e65-4127-bebb-204b20134223","NAME":"否","NODE_LEVEL":2,"NODE_PATH":"/f064eab9-1e65-4127-bebb-204b20134223/d3416872-6ee2-4393-a914-c1665de6207d","CHILD_COUNT":0,"ORDER_NUM":2,"SERIAL_NUMBER":"3.2","CONDITION_ATTR":"02","IS_RADIO":"","IS_SUPPORT":"","CD_TIME":"Apr 15, 2026 9:22:16 AM","CD_BATCH":"2026041500011","DISTRIBUTETAG":"all-data^non-investment^11110000092921359M^110000000000^non-construction^11110000092921359M^non-construction_expansion","DATAJSONTEXT":"{\"VERSION\":\"20220810\",\"TREE_TYPE\":\"\",\"CONSULTATION_QA\":\"\"}","parOrder":"","proOrder":"","newOrderNum":"003.002","itemGuideConditionRelatedList":[]}]
2
1
http://bjt.beijing.gov.cn/renzheng/open/login/goUserLogin?client_id=2015&redirect_uri=http://ylba.wjw.beijing.gov.cn/wssb/index/syuserLogin.action&response_type=code&scope=user_info&state=3

政务服务> 办事指南

医师执业注册

北京市

切换简洁版

  • 承诺件

    办件类型

  • 0

    到现场次数

  • 20工作日

    法定办结时限

  • 9工作日

    承诺办结时限

好差评

5.0

办件承诺办结时限说明:(承诺时限为办理流程中“审查与决定”环节的计时时限)

办件承诺办结时限说明:

(承诺时限为办理流程中“审查与决定”环节的计时时限)

基本信息

实施主体 北京市卫生健康委员会 服务对象
事项类型 行政许可 办理形式
受理条件 第十三条 国家实行医师执业注册制度。取得医师资格的,可以向所在地县级以上地方人民政府卫生健康主管部门申请注册。 第十八条 医师变更执业地点、执业类别、执业范围等注册事项的,应当依照本法规定到准予注册的卫生健康主管部门办理变更注册手续。(来源:《中华人民共和国医师法》) 材料齐全、符合要求(1.申请审核表内明确需要盖章和签字的位置不能空项;2.申请审核表内无法打印照片的应贴照片;3.已打印的申请审核表内空白内容不能手动修改或填写)
办理时间 法定工作日: 上午08:30 - 12:00、下午12:00 - 17:30; 周六:上午:08:30 - 12:30(需预约);法定节假日不对外服务。;法定工作日: 上午: 09:00 - 12:00; 下午: 12:00 - 17:00; (延时服务时间: 工作日上午08:30 - 09:00; 下午17:00 - 17:30; 周六上午09:00 - 13:00; )... 查看详情
办理地点 北京市政务服务中心:北京市丰台区西三环南路1号(六里桥西南角)综合窗口 北京城市副中心政务服务中心:北京市通州区新华东街48号二区(东南角)综合窗口 查看详情
咨询方式

咨询电话:

(010)89150073【展开】

投诉监督方式
基本编码 110121019007 事项编码 11110000092921359M2110121019007
业务办理项编码 11110000092921359M211012101900701 进驻大厅类型
权力来源 法定本级行使 网上支付
所属机构 北京市卫生健康委员会 委托部门
联办机构 实施主体性质 法定机关
办理进程查询途径
行使层级 市级 运行系统 国家级垂管系统
物流快递 办理方式 初审件
预约办理 数量限制
中介服务 权限划分
通办范围 全市 特殊程序
行使内容 医师执业注册,可以异地代收代办
显示更多

请选择情形:

提示:通过情形选择可引导出您办理该事项所需的材料,若要查看全部材料,请点击"查看全部材料"

查看全部材料 情形引导

收起
我选好了重选条件

序号 材料名称 材料来源 材料
必要性
数量要求 介质要求 表格及样例
下载
受理标准 提供材料
依据
其他要求
申请材料总要求提示:1、申请方如委托代理人办理相关许可事项,应填写《授权委托书》,并提交委托人身份证复印件、受委托人身份证原件(原件仅供查验)及复印件1份。2、先登录网址http://bj.cndocsys.cn/Home/BjIndex?jc=bj,医师在系统成功注册自行激活后,网上提交申请,拟执业医疗机构确认后(机构已经注销的除外),打印《医师执业注册申请审核表》(右侧有打印编码,此编码为电子化注册标识)。 注:办理医师跨省多点执业注册的,需提供原来的医师执业证原件。网上提交材料加盖电子印章的,无需现场提交纸质材料。
序号 材料名称 材料来源 材料
必要性
数量要求 介质要求 表格及样例
下载
受理标准 提供材料
依据
其他要求
申请材料总要求提示:1、申请方如委托代理人办理相关许可事项,应填写《授权委托书》,并提交委托人身份证复印件、受委托人身份证原件(原件仅供查验)及复印件1份。2、先登录网址http://bj.cndocsys.cn/Home/BjIndex?jc=bj,医师在系统成功注册自行激活后,网上提交申请,拟执业医疗机构确认后(机构已经注销的除外),打印《医师执业注册申请审核表》(右侧有打印编码,此编码为电子化注册标识)。 注:办理医师跨省多点执业注册的,需提供原来的医师执业证原件。网上提交材料加盖电子印章的,无需现场提交纸质材料。
显示更多

指南分享