2
01
11110000092921359M
北京市卫生健康委员会
医师变更执业注册
11110000092921359M2110121019009
0
24c5b89a-9565-11e9-8300-507b9d3e4710
938b340d-9627-11e9-b362-e86a6438c106
2^3
01
市卫生健康委
110000000000
北京市卫生健康委员会
法定工作日: 上午08:30 - 12:00、下午12:00 - 17:30; 周六:上午:08:30 - 12:30(需预约);法定节假日不对外服务。;法定工作日: 上午: 09:00 - 12:00; 下午: 12:00 - 17:00; (延时服务时间: 工作日上午08:30 - 09:00; 下午17:00 - 17:30; 周六上午09:00 - 13:00; )...
北京市政务服务中心:北京市丰台区西三环南路1号(六里桥西南角)综合窗口 北京城市副中心政务服务中心:北京市通州区新华东街48号二区(东南角)综合窗口
第十三条 国家实行医师执业注册制度。取得医师资格的,可以向所在地县级以上地方人民政府卫生健康主管部门申请注册。 第十八条 医师变更执业地点、执业类别、执业范围等注册事项的,应当依照本法规定到准予注册的卫生健康主管部门办理变更注册手续。(来源:《中华人民共和国医师法》)(1.申请审核表内明确需要盖章和签字的位置不能空项;2.申请审核表内无法打印照片的应贴照片;3.已打印的申请审核表内空白内容不能手动修改或填写)
{"IS_GUIDE":"1","ONLINE_DECLARE_SYSTEM_MODE":"99","ITEM_REALITY_USELEVEL":"","SERVICE_OBJCT":"","IS_CONSTRUCTION":"0","CL_SERVICE_TYPE":"","APP_CODE_ID":"","YESNO_CITY_UNICOM":"","CROSS_AREA":"","ISSHOHCENTER":"0","WECHAT_CODE_ID":"","FINANCIAL":"","LITTLEPROGRAM_CODE_NAME":"","CROSS_AREA_ALL":"","CROSS_PROVINCE":"","ALIAS_NAME":"[]","EAR_DISABILITY_GRAD":"","LIB_DISABILITY_GRAD":"","SPEAK_DISABILITY_GRAD":"","REGISTER":"","ONLINE_HANDLING_DEPTH_STANDARD":"05","APPROVAL_TYPE":"1","MIND_DISABILITY_GRAD":"","ACCEPTSERVICE":"99","YWBLX_ID":"938b340d-9627-11e9-b362-e86a6438c106","ONLINE_DECLARE_SYSTEM_DEPT":"","CONSTRUCTION_EXPANSION":"0","EMPOWER":"0","EXEMPT_MATERIALS":"","LITTLEPROGRAM_CODE_ID":"","EYE_DISABILITY_GRAD":"","ISMONVEINCENTER":"1","DATA_FLAG":"","BUSINESS_APPROVAL_DEPT":"","POWER_NAME":"医师执业资格认定(含人体器官移植医师)","ITEM_ATTRIBUTE":"04^05^07^11","CROSS_AREA_ATEXT":"","AGE":"","BGSYSTEM_APPROVAL_OTHER":"","WIT_DISABILITY_GRAD":"","WECHAT_CODE_NAME":"","POWER_CODE":"B2102909","DISABILITY_TYPE":"","IS_ENABLE_CERTIFICATE_SHARE":"0","POWER_ATTRIBUTE":"","ONLY_ID":"0e9681f2-81ed-11ea-8de7-fa163e4f9ad9","YES_NO_OPEN":"1","BGSYSTEM_APPROVAL_NAME":"","APP_CODE_NAME":"","HOLDER":"","VERSION":"20241125"}
[{"ID":8178987,"TASKGUID":"24c5b89a-9565-11e9-8300-507b9d3e4710","T_ID":"5248d900-c40a-46f6-bf7d-8d95e6eeaf05","P_ID":"","NAME":"选择变更类型","NODE_LEVEL":1,"NODE_PATH":"/5248d900-c40a-46f6-bf7d-8d95e6eeaf05","CHILD_COUNT":4,"ORDER_NUM":1,"SERIAL_NUMBER":"1","CONDITION_ATTR":"01","IS_RADIO":"1","IS_SUPPORT":"1","SUMMARY":"1 选择变更类型\n\t1.1 医师变更主要执业机构\n\t\t1.1.1 是否为外籍取得中华人民共和国国家卫生计生委颁发的《医师资格证书》\n\t\t\t1.1.1.1 是\n\t\t\t1.1.1.2 否\n\t\t1.1.2 是否为军队变更到地方\n\t\t\t1.1.2.1 是\n\t\t\t1.1.2.2 否\n\t1.2 执业范围变更\n\t\t1.2.1 申请变更执业范围是否为全科医学专业\n\t\t\t1.2.1.1 是\n\t\t\t1.2.1.2 否\n\t\t1.2.2 申请变更执业范围是否为儿科专业或精神卫生专业\n\t\t\t1.2.2.1 是\n\t\t\t1.2.2.2 否\n\t1.3 执业类别变更\n\t1.4 执业级别变更\n\t\t1.4.1 申请执业范围是否有变更\n\t\t\t1.4.1.1 是\n\t\t\t1.4.1.2 否","CD_TIME":"Jan 12, 2026 4:49:10 PM","CD_BATCH":"2026011200033","DISTRIBUTETAG":"all-data^non-investment^11110000092921359M^110000000000^non-construction^11110000092921359M^non-construction_expansion","DATAJSONTEXT":"{\"VERSION\":\"20220810\",\"TREE_TYPE\":\"\",\"CONSULTATION_QA\":\"\"}","parOrder":"","proOrder":"1","newOrderNum":"001","itemGuideConditionRelatedList":[]},{"ID":8179011,"TASKGUID":"24c5b89a-9565-11e9-8300-507b9d3e4710","T_ID":"f41a1d41-7d9b-42a8-bdf5-86c0218712db","P_ID":"5248d900-c40a-46f6-bf7d-8d95e6eeaf05","NAME":"医师变更主要执业机构","NODE_LEVEL":2,"NODE_PATH":"/5248d900-c40a-46f6-bf7d-8d95e6eeaf05/f41a1d41-7d9b-42a8-bdf5-86c0218712db","CHILD_COUNT":2,"ORDER_NUM":1,"SERIAL_NUMBER":"1.1","CONDITION_ATTR":"02","IS_RADIO":"","IS_SUPPORT":"","CD_TIME":"Jan 12, 2026 4:49:10 PM","CD_BATCH":"2026011200033","DISTRIBUTETAG":"all-data^non-investment^11110000092921359M^110000000000^non-construction^11110000092921359M^non-construction_expansion","DATAJSONTEXT":"{\"VERSION\":\"20220810\",\"TREE_TYPE\":\"\",\"CONSULTATION_QA\":\"\"}","parOrder":"","proOrder":"","newOrderNum":"001.001","itemGuideConditionRelatedList":[]},{"ID":8179002,"TASKGUID":"24c5b89a-9565-11e9-8300-507b9d3e4710","T_ID":"c324d6dd-3669-4c52-9832-a5e6b85206e4","P_ID":"f41a1d41-7d9b-42a8-bdf5-86c0218712db","NAME":"是否为外籍取得中华人民共和国国家卫生计生委颁发的《医师资格证书》","NODE_LEVEL":3,"NODE_PATH":"/5248d900-c40a-46f6-bf7d-8d95e6eeaf05/f41a1d41-7d9b-42a8-bdf5-86c0218712db/c324d6dd-3669-4c52-9832-a5e6b85206e4","CHILD_COUNT":2,"ORDER_NUM":1,"SERIAL_NUMBER":"1.1.1","CONDITION_ATTR":"01","IS_RADIO":"1","IS_SUPPORT":"1","CD_TIME":"Jan 12, 2026 4:49:10 PM","CD_BATCH":"2026011200033","DISTRIBUTETAG":"all-data^non-investment^11110000092921359M^110000000000^non-construction^11110000092921359M^non-construction_expansion","DATAJSONTEXT":"{\"VERSION\":\"20220810\",\"TREE_TYPE\":\"\",\"CONSULTATION_QA\":\"\"}","parOrder":"1","proOrder":"1","newOrderNum":"001.001.001","itemGuideConditionRelatedList":[]},{"ID":8179008,"TASKGUID":"24c5b89a-9565-11e9-8300-507b9d3e4710","T_ID":"e6236592-f592-4d14-a3e7-a65e502c955b","P_ID":"c324d6dd-3669-4c52-9832-a5e6b85206e4","NAME":"是","NODE_LEVEL":4,"NODE_PATH":"/5248d900-c40a-46f6-bf7d-8d95e6eeaf05/f41a1d41-7d9b-42a8-bdf5-86c0218712db/c324d6dd-3669-4c52-9832-a5e6b85206e4/e6236592-f592-4d14-a3e7-a65e502c955b","CHILD_COUNT":0,"ORDER_NUM":1,"SERIAL_NUMBER":"1.1.1.1","CONDITION_ATTR":"02","IS_RADIO":"","IS_SUPPORT":"","CD_TIME":"Jan 12, 2026 4:49:10 PM","CD_BATCH":"2026011200033","DISTRIBUTETAG":"all-data^non-investment^11110000092921359M^110000000000^non-construction^11110000092921359M^non-construction_expansion","DATAJSONTEXT":"{\"VERSION\":\"20220810\",\"TREE_TYPE\":\"\",\"CONSULTATION_QA\":\"\"}","parOrder":"","proOrder":"","newOrderNum":"001.001.001.001","itemGuideConditionRelatedList":[{"ID":26727928,"TASKGUID":"24c5b89a-9565-11e9-8300-507b9d3e4710","T_ID":"e6236592-f592-4d14-a3e7-a65e502c955b","G_ID":"6fd9523e-4b1e-4a29-84d0-7b67beb64c7d","M_CODE":"344887","MATERIAL_ID":"673de214-ca43-438a-b197-90c4239ed7ad","CD_TIME":"Jan 12, 2026 4:49:10 PM","CD_BATCH":"2026011200033","DISTRIBUTETAG":"all-data^non-investment^11110000092921359M^110000000000^non-construction^11110000092921359M^non-construction_expansion","DATAJSONTEXT":"{\"VERSION\":\"20210903\"}"},{"ID":26727964,"TASKGUID":"24c5b89a-9565-11e9-8300-507b9d3e4710","T_ID":"e6236592-f592-4d14-a3e7-a65e502c955b","G_ID":"5286237e-9bd6-4d78-af88-05013c5da5fa","M_CODE":"340584","MATERIAL_ID":"78493bce-d725-4069-b19b-39fb88de6a31","CD_TIME":"Jan 12, 2026 4:49:10 PM","CD_BATCH":"2026011200033","DISTRIBUTETAG":"all-data^non-investment^11110000092921359M^110000000000^non-construction^11110000092921359M^non-construction_expansion","DATAJSONTEXT":"{\"VERSION\":\"20210903\"}"}]},{"ID":8179000,"TASKGUID":"24c5b89a-9565-11e9-8300-507b9d3e4710","T_ID":"ab280a7c-01d8-400f-95cf-e0646a4a2c7a","P_ID":"c324d6dd-3669-4c52-9832-a5e6b85206e4","NAME":"否","NODE_LEVEL":4,"NODE_PATH":"/5248d900-c40a-46f6-bf7d-8d95e6eeaf05/f41a1d41-7d9b-42a8-bdf5-86c0218712db/c324d6dd-3669-4c52-9832-a5e6b85206e4/ab280a7c-01d8-400f-95cf-e0646a4a2c7a","CHILD_COUNT":0,"ORDER_NUM":2,"SERIAL_NUMBER":"1.1.1.2","CONDITION_ATTR":"02","IS_RADIO":"","IS_SUPPORT":"","CD_TIME":"Jan 12, 2026 4:49:10 PM","CD_BATCH":"2026011200033","DISTRIBUTETAG":"all-data^non-investment^11110000092921359M^110000000000^non-construction^11110000092921359M^non-construction_expansion","DATAJSONTEXT":"{\"VERSION\":\"20220810\",\"TREE_TYPE\":\"\",\"CONSULTATION_QA\":\"\"}","parOrder":"","proOrder":"","newOrderNum":"001.001.001.002","itemGuideConditionRelatedList":[]},{"ID":8178991,"TASKGUID":"24c5b89a-9565-11e9-8300-507b9d3e4710","T_ID":"68d67dd2-4943-4315-bf27-4cb6d06d55c2","P_ID":"f41a1d41-7d9b-42a8-bdf5-86c0218712db","NAME":"是否为军队变更到地方","NODE_LEVEL":3,"NODE_PATH":"/5248d900-c40a-46f6-bf7d-8d95e6eeaf05/f41a1d41-7d9b-42a8-bdf5-86c0218712db/68d67dd2-4943-4315-bf27-4cb6d06d55c2","CHILD_COUNT":2,"ORDER_NUM":2,"SERIAL_NUMBER":"1.1.2","CONDITION_ATTR":"01","IS_RADIO":"1","IS_SUPPORT":"1","CD_TIME":"Jan 12, 2026 4:49:10 PM","CD_BATCH":"2026011200033","DISTRIBUTETAG":"all-data^non-investment^11110000092921359M^110000000000^non-construction^11110000092921359M^non-construction_expansion","DATAJSONTEXT":"{\"VERSION\":\"20220810\",\"TREE_TYPE\":\"\",\"CONSULTATION_QA\":\"\"}","parOrder":"1","proOrder":"2","newOrderNum":"001.001.002","itemGuideConditionRelatedList":[]},{"ID":8178983,"TASKGUID":"24c5b89a-9565-11e9-8300-507b9d3e4710","T_ID":"2ee22736-2be7-45ce-80e5-05ab78b1d12f","P_ID":"68d67dd2-4943-4315-bf27-4cb6d06d55c2","NAME":"是","NODE_LEVEL":4,"NODE_PATH":"/5248d900-c40a-46f6-bf7d-8d95e6eeaf05/f41a1d41-7d9b-42a8-bdf5-86c0218712db/68d67dd2-4943-4315-bf27-4cb6d06d55c2/2ee22736-2be7-45ce-80e5-05ab78b1d12f","CHILD_COUNT":0,"ORDER_NUM":1,"SERIAL_NUMBER":"1.1.2.1","CONDITION_ATTR":"02","IS_RADIO":"","IS_SUPPORT":"","CD_TIME":"Jan 12, 2026 4:49:10 PM","CD_BATCH":"2026011200033","DISTRIBUTETAG":"all-data^non-investment^11110000092921359M^110000000000^non-construction^11110000092921359M^non-construction_expansion","DATAJSONTEXT":"{\"VERSION\":\"20220810\",\"TREE_TYPE\":\"\",\"CONSULTATION_QA\":\"\"}","parOrder":"","proOrder":"","newOrderNum":"001.001.002.001","itemGuideConditionRelatedList":[{"ID":26727906,"TASKGUID":"24c5b89a-9565-11e9-8300-507b9d3e4710","T_ID":"2ee22736-2be7-45ce-80e5-05ab78b1d12f","G_ID":"da8f030c-21e8-4f28-b783-c37e726343cd","M_CODE":"400976","MATERIAL_ID":"0ad20246-f177-4f2f-9a5a-fcdc67b97b13","CD_TIME":"Jan 12, 2026 4:49:10 PM","CD_BATCH":"2026011200033","DISTRIBUTETAG":"all-data^non-investment^11110000092921359M^110000000000^non-construction^11110000092921359M^non-construction_expansion","DATAJSONTEXT":"{\"VERSION\":\"20210903\"}"}]},{"ID":8178990,"TASKGUID":"24c5b89a-9565-11e9-8300-507b9d3e4710","T_ID":"61737349-103f-4aac-baee-55323d2afc0e","P_ID":"68d67dd2-4943-4315-bf27-4cb6d06d55c2","NAME":"否","NODE_LEVEL":4,"NODE_PATH":"/5248d900-c40a-46f6-bf7d-8d95e6eeaf05/f41a1d41-7d9b-42a8-bdf5-86c0218712db/68d67dd2-4943-4315-bf27-4cb6d06d55c2/61737349-103f-4aac-baee-55323d2afc0e","CHILD_COUNT":0,"ORDER_NUM":2,"SERIAL_NUMBER":"1.1.2.2","CONDITION_ATTR":"02","IS_RADIO":"","IS_SUPPORT":"","CD_TIME":"Jan 12, 2026 4:49:10 PM","CD_BATCH":"2026011200033","DISTRIBUTETAG":"all-data^non-investment^11110000092921359M^110000000000^non-construction^11110000092921359M^non-construction_expansion","DATAJSONTEXT":"{\"VERSION\":\"20220810\",\"TREE_TYPE\":\"\",\"CONSULTATION_QA\":\"\"}","parOrder":"","proOrder":"","newOrderNum":"001.001.002.002","itemGuideConditionRelatedList":[]},{"ID":8178986,"TASKGUID":"24c5b89a-9565-11e9-8300-507b9d3e4710","T_ID":"472c9a90-13e2-4969-9523-0cce79f87f3f","P_ID":"5248d900-c40a-46f6-bf7d-8d95e6eeaf05","NAME":"执业范围变更","NODE_LEVEL":2,"NODE_PATH":"/5248d900-c40a-46f6-bf7d-8d95e6eeaf05/472c9a90-13e2-4969-9523-0cce79f87f3f","CHILD_COUNT":2,"ORDER_NUM":2,"SERIAL_NUMBER":"1.2","CONDITION_ATTR":"02","IS_RADIO":"","IS_SUPPORT":"","CD_TIME":"Jan 12, 2026 4:49:10 PM","CD_BATCH":"2026011200033","DISTRIBUTETAG":"all-data^non-investment^11110000092921359M^110000000000^non-construction^11110000092921359M^non-construction_expansion","DATAJSONTEXT":"{\"VERSION\":\"20220810\",\"TREE_TYPE\":\"\",\"CONSULTATION_QA\":\"\"}","parOrder":"","proOrder":"","newOrderNum":"001.002","itemGuideConditionRelatedList":[{"ID":26727944,"TASKGUID":"24c5b89a-9565-11e9-8300-507b9d3e4710","T_ID":"472c9a90-13e2-4969-9523-0cce79f87f3f","G_ID":"558f73a1-0f76-49d4-bb0c-ddfdd4b8d467","M_CODE":"201632","MATERIAL_ID":"6c3f5aaf-a1ab-4a59-929d-0432c6aeeeed","CD_TIME":"Jan 12, 2026 4:49:10 PM","CD_BATCH":"2026011200033","DISTRIBUTETAG":"all-data^non-investment^11110000092921359M^110000000000^non-construction^11110000092921359M^non-construction_expansion","DATAJSONTEXT":"{\"VERSION\":\"20210903\"}"},{"ID":26727952,"TASKGUID":"24c5b89a-9565-11e9-8300-507b9d3e4710","T_ID":"472c9a90-13e2-4969-9523-0cce79f87f3f","G_ID":"126e5ae1-faf4-44bb-8744-c9d62e0ebfe8","M_CODE":"202849","MATERIAL_ID":"47c7502a-5f3c-4dd3-99cf-e7151b06f8c5","CD_TIME":"Jan 12, 2026 4:49:10 PM","CD_BATCH":"2026011200033","DISTRIBUTETAG":"all-data^non-investment^11110000092921359M^110000000000^non-construction^11110000092921359M^non-construction_expansion","DATAJSONTEXT":"{\"VERSION\":\"20210903\"}"}]},{"ID":8178996,"TASKGUID":"24c5b89a-9565-11e9-8300-507b9d3e4710","T_ID":"9c93aa80-87a5-4497-9e0e-4f1dd71c9ee1","P_ID":"472c9a90-13e2-4969-9523-0cce79f87f3f","NAME":"申请变更执业范围是否为全科医学专业","NODE_LEVEL":3,"NODE_PATH":"/5248d900-c40a-46f6-bf7d-8d95e6eeaf05/472c9a90-13e2-4969-9523-0cce79f87f3f/9c93aa80-87a5-4497-9e0e-4f1dd71c9ee1","CHILD_COUNT":2,"ORDER_NUM":1,"SERIAL_NUMBER":"1.2.1","CONDITION_ATTR":"01","IS_RADIO":"1","IS_SUPPORT":"1","CD_TIME":"Jan 12, 2026 4:49:10 PM","CD_BATCH":"2026011200033","DISTRIBUTETAG":"all-data^non-investment^11110000092921359M^110000000000^non-construction^11110000092921359M^non-construction_expansion","DATAJSONTEXT":"{\"VERSION\":\"20220810\",\"TREE_TYPE\":\"\",\"CONSULTATION_QA\":\"\"}","parOrder":"1","proOrder":"3","newOrderNum":"001.002.001","itemGuideConditionRelatedList":[]},{"ID":8178981,"TASKGUID":"24c5b89a-9565-11e9-8300-507b9d3e4710","T_ID":"1ebb2d25-4d5c-4f39-8751-d5aac5c42757","P_ID":"9c93aa80-87a5-4497-9e0e-4f1dd71c9ee1","NAME":"是","NODE_LEVEL":4,"NODE_PATH":"/5248d900-c40a-46f6-bf7d-8d95e6eeaf05/472c9a90-13e2-4969-9523-0cce79f87f3f/9c93aa80-87a5-4497-9e0e-4f1dd71c9ee1/1ebb2d25-4d5c-4f39-8751-d5aac5c42757","CHILD_COUNT":0,"ORDER_NUM":1,"SERIAL_NUMBER":"1.2.1.1","CONDITION_ATTR":"02","IS_RADIO":"","IS_SUPPORT":"","CD_TIME":"Jan 12, 2026 4:49:10 PM","CD_BATCH":"2026011200033","DISTRIBUTETAG":"all-data^non-investment^11110000092921359M^110000000000^non-construction^11110000092921359M^non-construction_expansion","DATAJSONTEXT":"{\"VERSION\":\"20220810\",\"TREE_TYPE\":\"\",\"CONSULTATION_QA\":\"\"}","parOrder":"","proOrder":"","newOrderNum":"001.002.001.001","itemGuideConditionRelatedList":[{"ID":26727908,"TASKGUID":"24c5b89a-9565-11e9-8300-507b9d3e4710","T_ID":"1ebb2d25-4d5c-4f39-8751-d5aac5c42757","G_ID":"f0f583a3-a8cd-459d-b27f-fd35774933bd","M_CODE":"202849","MATERIAL_ID":"98d8fdb7-c10a-4a9d-95d5-b87b244f7fea","CD_TIME":"Jan 12, 2026 4:49:10 PM","CD_BATCH":"2026011200033","DISTRIBUTETAG":"all-data^non-investment^11110000092921359M^110000000000^non-construction^11110000092921359M^non-construction_expansion","DATAJSONTEXT":"{\"VERSION\":\"20210903\"}"}]},{"ID":8179004,"TASKGUID":"24c5b89a-9565-11e9-8300-507b9d3e4710","T_ID":"d026d53c-61a7-4aba-bb2b-4ef8078ea739","P_ID":"9c93aa80-87a5-4497-9e0e-4f1dd71c9ee1","NAME":"否","NODE_LEVEL":4,"NODE_PATH":"/5248d900-c40a-46f6-bf7d-8d95e6eeaf05/472c9a90-13e2-4969-9523-0cce79f87f3f/9c93aa80-87a5-4497-9e0e-4f1dd71c9ee1/d026d53c-61a7-4aba-bb2b-4ef8078ea739","CHILD_COUNT":0,"ORDER_NUM":2,"SERIAL_NUMBER":"1.2.1.2","CONDITION_ATTR":"02","IS_RADIO":"","IS_SUPPORT":"","CD_TIME":"Jan 12, 2026 4:49:10 PM","CD_BATCH":"2026011200033","DISTRIBUTETAG":"all-data^non-investment^11110000092921359M^110000000000^non-construction^11110000092921359M^non-construction_expansion","DATAJSONTEXT":"{\"VERSION\":\"20220810\",\"TREE_TYPE\":\"\",\"CONSULTATION_QA\":\"\"}","parOrder":"","proOrder":"","newOrderNum":"001.002.001.002","itemGuideConditionRelatedList":[]},{"ID":8179001,"TASKGUID":"24c5b89a-9565-11e9-8300-507b9d3e4710","T_ID":"bc65b4f6-d0b4-4d66-bf1d-180afff8bcb6","P_ID":"472c9a90-13e2-4969-9523-0cce79f87f3f","NAME":"申请变更执业范围是否为儿科专业或精神卫生专业","NODE_LEVEL":3,"NODE_PATH":"/5248d900-c40a-46f6-bf7d-8d95e6eeaf05/472c9a90-13e2-4969-9523-0cce79f87f3f/bc65b4f6-d0b4-4d66-bf1d-180afff8bcb6","CHILD_COUNT":2,"ORDER_NUM":2,"SERIAL_NUMBER":"1.2.2","CONDITION_ATTR":"01","IS_RADIO":"1","IS_SUPPORT":"1","CD_TIME":"Jan 12, 2026 4:49:10 PM","CD_BATCH":"2026011200033","DISTRIBUTETAG":"all-data^non-investment^11110000092921359M^110000000000^non-construction^11110000092921359M^non-construction_expansion","DATAJSONTEXT":"{\"VERSION\":\"20220810\",\"TREE_TYPE\":\"\",\"CONSULTATION_QA\":\"\"}","parOrder":"1","proOrder":"4","newOrderNum":"001.002.002","itemGuideConditionRelatedList":[]},{"ID":8178980,"TASKGUID":"24c5b89a-9565-11e9-8300-507b9d3e4710","T_ID":"0613e3a1-522c-4c81-9f69-21e05b4bbe32","P_ID":"bc65b4f6-d0b4-4d66-bf1d-180afff8bcb6","NAME":"是","NODE_LEVEL":4,"NODE_PATH":"/5248d900-c40a-46f6-bf7d-8d95e6eeaf05/472c9a90-13e2-4969-9523-0cce79f87f3f/bc65b4f6-d0b4-4d66-bf1d-180afff8bcb6/0613e3a1-522c-4c81-9f69-21e05b4bbe32","CHILD_COUNT":0,"ORDER_NUM":1,"SERIAL_NUMBER":"1.2.2.1","CONDITION_ATTR":"02","IS_RADIO":"","IS_SUPPORT":"","CD_TIME":"Jan 12, 2026 4:49:10 PM","CD_BATCH":"2026011200033","DISTRIBUTETAG":"all-data^non-investment^11110000092921359M^110000000000^non-construction^11110000092921359M^non-construction_expansion","DATAJSONTEXT":"{\"VERSION\":\"20220810\",\"TREE_TYPE\":\"\",\"CONSULTATION_QA\":\"\"}","parOrder":"","proOrder":"","newOrderNum":"001.002.002.001","itemGuideConditionRelatedList":[{"ID":26727909,"TASKGUID":"24c5b89a-9565-11e9-8300-507b9d3e4710","T_ID":"0613e3a1-522c-4c81-9f69-21e05b4bbe32","G_ID":"17f90a99-393e-42f0-923a-6ddb6fe0b751","M_CODE":"202851","MATERIAL_ID":"07c2c3ff-9f53-4cbc-acb8-301b7b4d37d5","CD_TIME":"Jan 12, 2026 4:49:10 PM","CD_BATCH":"2026011200033","DISTRIBUTETAG":"all-data^non-investment^11110000092921359M^110000000000^non-construction^11110000092921359M^non-construction_expansion","DATAJSONTEXT":"{\"VERSION\":\"20210903\"}"}]},{"ID":8178998,"TASKGUID":"24c5b89a-9565-11e9-8300-507b9d3e4710","T_ID":"a416822e-9a9f-423b-93d1-9ad3f579806a","P_ID":"bc65b4f6-d0b4-4d66-bf1d-180afff8bcb6","NAME":"否","NODE_LEVEL":4,"NODE_PATH":"/5248d900-c40a-46f6-bf7d-8d95e6eeaf05/472c9a90-13e2-4969-9523-0cce79f87f3f/bc65b4f6-d0b4-4d66-bf1d-180afff8bcb6/a416822e-9a9f-423b-93d1-9ad3f579806a","CHILD_COUNT":0,"ORDER_NUM":2,"SERIAL_NUMBER":"1.2.2.2","CONDITION_ATTR":"02","IS_RADIO":"","IS_SUPPORT":"","CD_TIME":"Jan 12, 2026 4:49:10 PM","CD_BATCH":"2026011200033","DISTRIBUTETAG":"all-data^non-investment^11110000092921359M^110000000000^non-construction^11110000092921359M^non-construction_expansion","DATAJSONTEXT":"{\"VERSION\":\"20220810\",\"TREE_TYPE\":\"\",\"CONSULTATION_QA\":\"\"}","parOrder":"","proOrder":"","newOrderNum":"001.002.002.002","itemGuideConditionRelatedList":[]},{"ID":8179007,"TASKGUID":"24c5b89a-9565-11e9-8300-507b9d3e4710","T_ID":"e2b75375-a557-4ce4-89bb-abb3fc0d881a","P_ID":"5248d900-c40a-46f6-bf7d-8d95e6eeaf05","NAME":"执业类别变更","NODE_LEVEL":2,"NODE_PATH":"/5248d900-c40a-46f6-bf7d-8d95e6eeaf05/e2b75375-a557-4ce4-89bb-abb3fc0d881a","CHILD_COUNT":0,"ORDER_NUM":3,"SERIAL_NUMBER":"1.3","CONDITION_ATTR":"02","IS_RADIO":"","IS_SUPPORT":"","CD_TIME":"Jan 12, 2026 4:49:10 PM","CD_BATCH":"2026011200033","DISTRIBUTETAG":"all-data^non-investment^11110000092921359M^110000000000^non-construction^11110000092921359M^non-construction_expansion","DATAJSONTEXT":"{\"VERSION\":\"20220810\",\"TREE_TYPE\":\"\",\"CONSULTATION_QA\":\"\"}","parOrder":"","proOrder":"","newOrderNum":"001.003","itemGuideConditionRelatedList":[{"ID":26727904,"TASKGUID":"24c5b89a-9565-11e9-8300-507b9d3e4710","T_ID":"e2b75375-a557-4ce4-89bb-abb3fc0d881a","G_ID":"1d7f835a-5c48-4c09-8cae-8cbee0f29c19","M_CODE":"401073","MATERIAL_ID":"3fdb8e3c-2bbc-4e6a-ad0f-4ed285a9fdbc","CD_TIME":"Jan 12, 2026 4:49:10 PM","CD_BATCH":"2026011200033","DISTRIBUTETAG":"all-data^non-investment^11110000092921359M^110000000000^non-construction^11110000092921359M^non-construction_expansion","DATAJSONTEXT":"{\"VERSION\":\"20210903\"}"}]},{"ID":8178997,"TASKGUID":"24c5b89a-9565-11e9-8300-507b9d3e4710","T_ID":"a16a276f-cd51-4986-add9-f406bc091e3f","P_ID":"5248d900-c40a-46f6-bf7d-8d95e6eeaf05","NAME":"执业级别变更","NODE_LEVEL":2,"NODE_PATH":"/5248d900-c40a-46f6-bf7d-8d95e6eeaf05/a16a276f-cd51-4986-add9-f406bc091e3f","CHILD_COUNT":1,"ORDER_NUM":4,"SERIAL_NUMBER":"1.4","CONDITION_ATTR":"02","IS_RADIO":"","IS_SUPPORT":"","CD_TIME":"Jan 12, 2026 4:49:10 PM","CD_BATCH":"2026011200033","DISTRIBUTETAG":"all-data^non-investment^11110000092921359M^110000000000^non-construction^11110000092921359M^non-construction_expansion","DATAJSONTEXT":"{\"VERSION\":\"20220810\",\"TREE_TYPE\":\"\",\"CONSULTATION_QA\":\"\"}","parOrder":"","proOrder":"","newOrderNum":"001.004","itemGuideConditionRelatedList":[{"ID":26727905,"TASKGUID":"24c5b89a-9565-11e9-8300-507b9d3e4710","T_ID":"a16a276f-cd51-4986-add9-f406bc091e3f","G_ID":"972cfe31-d5f7-4cd1-8e4c-70a11977be25","M_CODE":"401073","MATERIAL_ID":"4ca329aa-6a8b-4914-8ef7-f7abadf16cdb","CD_TIME":"Jan 12, 2026 4:49:10 PM","CD_BATCH":"2026011200033","DISTRIBUTETAG":"all-data^non-investment^11110000092921359M^110000000000^non-construction^11110000092921359M^non-construction_expansion","DATAJSONTEXT":"{\"VERSION\":\"20210903\"}"},{"ID":26727910,"TASKGUID":"24c5b89a-9565-11e9-8300-507b9d3e4710","T_ID":"a16a276f-cd51-4986-add9-f406bc091e3f","G_ID":"c909fdfd-c5a0-4230-bc9d-7276874bc428","M_CODE":"400976","MATERIAL_ID":"dc5364ff-efcf-4287-a83d-204a74f9c6f1","CD_TIME":"Jan 12, 2026 4:49:10 PM","CD_BATCH":"2026011200033","DISTRIBUTETAG":"all-data^non-investment^11110000092921359M^110000000000^non-construction^11110000092921359M^non-construction_expansion","DATAJSONTEXT":"{\"VERSION\":\"20210903\"}"}]},{"ID":8179005,"TASKGUID":"24c5b89a-9565-11e9-8300-507b9d3e4710","T_ID":"d3103293-e0bc-481d-8fc9-0a136d679a29","P_ID":"a16a276f-cd51-4986-add9-f406bc091e3f","NAME":"申请执业范围是否有变更","NODE_LEVEL":3,"NODE_PATH":"/5248d900-c40a-46f6-bf7d-8d95e6eeaf05/a16a276f-cd51-4986-add9-f406bc091e3f/d3103293-e0bc-481d-8fc9-0a136d679a29","CHILD_COUNT":2,"ORDER_NUM":1,"SERIAL_NUMBER":"1.4.1","CONDITION_ATTR":"01","IS_RADIO":"1","IS_SUPPORT":"1","CD_TIME":"Jan 12, 2026 4:49:10 PM","CD_BATCH":"2026011200033","DISTRIBUTETAG":"all-data^non-investment^11110000092921359M^110000000000^non-construction^11110000092921359M^non-construction_expansion","DATAJSONTEXT":"{\"VERSION\":\"20220810\",\"TREE_TYPE\":\"\",\"CONSULTATION_QA\":\"\"}","parOrder":"1","proOrder":"5","newOrderNum":"001.004.001","itemGuideConditionRelatedList":[]},{"ID":8178985,"TASKGUID":"24c5b89a-9565-11e9-8300-507b9d3e4710","T_ID":"45459095-a814-414c-a76c-4a85e5772cf3","P_ID":"d3103293-e0bc-481d-8fc9-0a136d679a29","NAME":"是","NODE_LEVEL":4,"NODE_PATH":"/5248d900-c40a-46f6-bf7d-8d95e6eeaf05/a16a276f-cd51-4986-add9-f406bc091e3f/d3103293-e0bc-481d-8fc9-0a136d679a29/45459095-a814-414c-a76c-4a85e5772cf3","CHILD_COUNT":0,"ORDER_NUM":1,"SERIAL_NUMBER":"1.4.1.1","CONDITION_ATTR":"02","IS_RADIO":"","IS_SUPPORT":"","CD_TIME":"Jan 12, 2026 4:49:10 PM","CD_BATCH":"2026011200033","DISTRIBUTETAG":"all-data^non-investment^11110000092921359M^110000000000^non-construction^11110000092921359M^non-construction_expansion","DATAJSONTEXT":"{\"VERSION\":\"20220810\",\"TREE_TYPE\":\"\",\"CONSULTATION_QA\":\"\"}","parOrder":"","proOrder":"","newOrderNum":"001.004.001.001","itemGuideConditionRelatedList":[{"ID":26727932,"TASKGUID":"24c5b89a-9565-11e9-8300-507b9d3e4710","T_ID":"45459095-a814-414c-a76c-4a85e5772cf3","G_ID":"4275d2fd-d462-4eaf-a64f-6845fdc5c27a","M_CODE":"202850","MATERIAL_ID":"79207117-6f3a-496b-95e6-79b71762fa10","CD_TIME":"Jan 12, 2026 4:49:10 PM","CD_BATCH":"2026011200033","DISTRIBUTETAG":"all-data^non-investment^11110000092921359M^110000000000^non-construction^11110000092921359M^non-construction_expansion","DATAJSONTEXT":"{\"VERSION\":\"20210903\"}"}]},{"ID":8178982,"TASKGUID":"24c5b89a-9565-11e9-8300-507b9d3e4710","T_ID":"2c80b105-8778-4d74-b51f-eafaf417825e","P_ID":"d3103293-e0bc-481d-8fc9-0a136d679a29","NAME":"否","NODE_LEVEL":4,"NODE_PATH":"/5248d900-c40a-46f6-bf7d-8d95e6eeaf05/a16a276f-cd51-4986-add9-f406bc091e3f/d3103293-e0bc-481d-8fc9-0a136d679a29/2c80b105-8778-4d74-b51f-eafaf417825e","CHILD_COUNT":0,"ORDER_NUM":2,"SERIAL_NUMBER":"1.4.1.2","CONDITION_ATTR":"02","IS_RADIO":"","IS_SUPPORT":"","CD_TIME":"Jan 12, 2026 4:49:10 PM","CD_BATCH":"2026011200033","DISTRIBUTETAG":"all-data^non-investment^11110000092921359M^110000000000^non-construction^11110000092921359M^non-construction_expansion","DATAJSONTEXT":"{\"VERSION\":\"20220810\",\"TREE_TYPE\":\"\",\"CONSULTATION_QA\":\"\"}","parOrder":"","proOrder":"","newOrderNum":"001.004.001.002","itemGuideConditionRelatedList":[]},{"ID":8178995,"TASKGUID":"24c5b89a-9565-11e9-8300-507b9d3e4710","T_ID":"9390d912-c28c-4ce6-97c9-abbb057300cf","P_ID":"","NAME":"是否为《人体器官移植医师培训与认定管理办法(试行)》公布前已经从事人体器官移植工作,采取直接认定人体器官移植医师资格的医师","NODE_LEVEL":1,"NODE_PATH":"/9390d912-c28c-4ce6-97c9-abbb057300cf","CHILD_COUNT":2,"ORDER_NUM":2,"SERIAL_NUMBER":"2","CONDITION_ATTR":"01","IS_RADIO":"1","IS_SUPPORT":"1","SUMMARY":"2 是否为《人体器官移植医师培训与认定管理办法(试行)》公布前已经从事人体器官移植工作,采取直接认定人体器官移植医师资格的医师\n\t2.1 是\n\t2.2 否","CD_TIME":"Jan 12, 2026 4:49:10 PM","CD_BATCH":"2026011200033","DISTRIBUTETAG":"all-data^non-investment^11110000092921359M^110000000000^non-construction^11110000092921359M^non-construction_expansion","DATAJSONTEXT":"{\"VERSION\":\"20220810\",\"TREE_TYPE\":\"\",\"CONSULTATION_QA\":\"\"}","parOrder":"","proOrder":"2","newOrderNum":"002","itemGuideConditionRelatedList":[]},{"ID":8179010,"TASKGUID":"24c5b89a-9565-11e9-8300-507b9d3e4710","T_ID":"ee278b40-f94d-4dc2-86a5-1b191e75e6b1","P_ID":"9390d912-c28c-4ce6-97c9-abbb057300cf","NAME":"是","NODE_LEVEL":2,"NODE_PATH":"/9390d912-c28c-4ce6-97c9-abbb057300cf/ee278b40-f94d-4dc2-86a5-1b191e75e6b1","CHILD_COUNT":0,"ORDER_NUM":1,"SERIAL_NUMBER":"2.1","CONDITION_ATTR":"02","IS_RADIO":"","IS_SUPPORT":"","CD_TIME":"Jan 12, 2026 4:49:10 PM","CD_BATCH":"2026011200033","DISTRIBUTETAG":"all-data^non-investment^11110000092921359M^110000000000^non-construction^11110000092921359M^non-construction_expansion","DATAJSONTEXT":"{\"VERSION\":\"20220810\",\"TREE_TYPE\":\"\",\"CONSULTATION_QA\":\"\"}","parOrder":"","proOrder":"","newOrderNum":"002.001","itemGuideConditionRelatedList":[{"ID":26727900,"TASKGUID":"24c5b89a-9565-11e9-8300-507b9d3e4710","T_ID":"ee278b40-f94d-4dc2-86a5-1b191e75e6b1","G_ID":"3f162bae-0dc8-4fc2-b546-4268287ed1c3","M_CODE":"209239","MATERIAL_ID":"a663e427-e53b-4deb-b6c9-adac448d4389","CD_TIME":"Jan 12, 2026 4:49:10 PM","CD_BATCH":"2026011200033","DISTRIBUTETAG":"all-data^non-investment^11110000092921359M^110000000000^non-construction^11110000092921359M^non-construction_expansion","DATAJSONTEXT":"{\"VERSION\":\"20210903\"}"},{"ID":26727948,"TASKGUID":"24c5b89a-9565-11e9-8300-507b9d3e4710","T_ID":"ee278b40-f94d-4dc2-86a5-1b191e75e6b1","G_ID":"1d653a55-b88a-49a5-b741-6dcc4ba7756a","M_CODE":"346005","MATERIAL_ID":"9cf9ed1f-45d2-4cd0-8b0f-85a24cdabb64","CD_TIME":"Jan 12, 2026 4:49:10 PM","CD_BATCH":"2026011200033","DISTRIBUTETAG":"all-data^non-investment^11110000092921359M^110000000000^non-construction^11110000092921359M^non-construction_expansion","DATAJSONTEXT":"{\"VERSION\":\"20210903\"}"},{"ID":26727967,"TASKGUID":"24c5b89a-9565-11e9-8300-507b9d3e4710","T_ID":"ee278b40-f94d-4dc2-86a5-1b191e75e6b1","G_ID":"72d52362-76cd-498c-a22c-7111ef541c66","M_CODE":"202852","MATERIAL_ID":"e69a2f4e-dfcc-42d5-94e8-2e234c580c0c","CD_TIME":"Jan 12, 2026 4:49:10 PM","CD_BATCH":"2026011200033","DISTRIBUTETAG":"all-data^non-investment^11110000092921359M^110000000000^non-construction^11110000092921359M^non-construction_expansion","DATAJSONTEXT":"{\"VERSION\":\"20210903\"}"}]},{"ID":8178992,"TASKGUID":"24c5b89a-9565-11e9-8300-507b9d3e4710","T_ID":"7b0376aa-8ae1-43f2-95f0-7c0cc3ccfe74","P_ID":"9390d912-c28c-4ce6-97c9-abbb057300cf","NAME":"否","NODE_LEVEL":2,"NODE_PATH":"/9390d912-c28c-4ce6-97c9-abbb057300cf/7b0376aa-8ae1-43f2-95f0-7c0cc3ccfe74","CHILD_COUNT":0,"ORDER_NUM":2,"SERIAL_NUMBER":"2.2","CONDITION_ATTR":"02","IS_RADIO":"","IS_SUPPORT":"","CD_TIME":"Jan 12, 2026 4:49:10 PM","CD_BATCH":"2026011200033","DISTRIBUTETAG":"all-data^non-investment^11110000092921359M^110000000000^non-construction^11110000092921359M^non-construction_expansion","DATAJSONTEXT":"{\"VERSION\":\"20220810\",\"TREE_TYPE\":\"\",\"CONSULTATION_QA\":\"\"}","parOrder":"","proOrder":"","newOrderNum":"002.002","itemGuideConditionRelatedList":[]},{"ID":8178984,"TASKGUID":"24c5b89a-9565-11e9-8300-507b9d3e4710","T_ID":"36b80db8-aa0a-4241-9e0f-4987444518f2","P_ID":"","NAME":"是否为在住院医师规范化培训期间申请注册","NODE_LEVEL":1,"NODE_PATH":"/36b80db8-aa0a-4241-9e0f-4987444518f2","CHILD_COUNT":2,"ORDER_NUM":3,"SERIAL_NUMBER":"3","CONDITION_ATTR":"01","IS_RADIO":"1","IS_SUPPORT":"1","SUMMARY":"3 是否为在住院医师规范化培训期间申请注册\n\t3.1 是\n\t3.2 否","CD_TIME":"Jan 12, 2026 4:49:10 PM","CD_BATCH":"2026011200033","DISTRIBUTETAG":"all-data^non-investment^11110000092921359M^110000000000^non-construction^11110000092921359M^non-construction_expansion","DATAJSONTEXT":"{\"VERSION\":\"20220810\",\"TREE_TYPE\":\"\",\"CONSULTATION_QA\":\"\"}","parOrder":"","proOrder":"3","newOrderNum":"003","itemGuideConditionRelatedList":[]},{"ID":8178993,"TASKGUID":"24c5b89a-9565-11e9-8300-507b9d3e4710","T_ID":"8571c688-cbb8-48f2-ae16-7c50ec6fbe7d","P_ID":"36b80db8-aa0a-4241-9e0f-4987444518f2","NAME":"是","NODE_LEVEL":2,"NODE_PATH":"/36b80db8-aa0a-4241-9e0f-4987444518f2/8571c688-cbb8-48f2-ae16-7c50ec6fbe7d","CHILD_COUNT":0,"ORDER_NUM":1,"SERIAL_NUMBER":"3.1","CONDITION_ATTR":"02","IS_RADIO":"","IS_SUPPORT":"","CD_TIME":"Jan 12, 2026 4:49:10 PM","CD_BATCH":"2026011200033","DISTRIBUTETAG":"all-data^non-investment^11110000092921359M^110000000000^non-construction^11110000092921359M^non-construction_expansion","DATAJSONTEXT":"{\"VERSION\":\"20220810\",\"TREE_TYPE\":\"\",\"CONSULTATION_QA\":\"\"}","parOrder":"","proOrder":"","newOrderNum":"003.001","itemGuideConditionRelatedList":[{"ID":26727968,"TASKGUID":"24c5b89a-9565-11e9-8300-507b9d3e4710","T_ID":"8571c688-cbb8-48f2-ae16-7c50ec6fbe7d","G_ID":"de21f1fe-ab77-4c94-9f97-ae239fc018df","M_CODE":"202836","MATERIAL_ID":"eb36c974-75ef-4956-b47d-d54035fca107","CD_TIME":"Jan 12, 2026 4:49:10 PM","CD_BATCH":"2026011200033","DISTRIBUTETAG":"all-data^non-investment^11110000092921359M^110000000000^non-construction^11110000092921359M^non-construction_expansion","DATAJSONTEXT":"{\"VERSION\":\"20210903\"}"}]},{"ID":8178989,"TASKGUID":"24c5b89a-9565-11e9-8300-507b9d3e4710","T_ID":"5d0445ac-1441-42d6-a365-54638d9e7d39","P_ID":"36b80db8-aa0a-4241-9e0f-4987444518f2","NAME":"否","NODE_LEVEL":2,"NODE_PATH":"/36b80db8-aa0a-4241-9e0f-4987444518f2/5d0445ac-1441-42d6-a365-54638d9e7d39","CHILD_COUNT":0,"ORDER_NUM":2,"SERIAL_NUMBER":"3.2","CONDITION_ATTR":"02","IS_RADIO":"","IS_SUPPORT":"","CD_TIME":"Jan 12, 2026 4:49:10 PM","CD_BATCH":"2026011200033","DISTRIBUTETAG":"all-data^non-investment^11110000092921359M^110000000000^non-construction^11110000092921359M^non-construction_expansion","DATAJSONTEXT":"{\"VERSION\":\"20220810\",\"TREE_TYPE\":\"\",\"CONSULTATION_QA\":\"\"}","parOrder":"","proOrder":"","newOrderNum":"003.002","itemGuideConditionRelatedList":[]},{"ID":8179009,"TASKGUID":"24c5b89a-9565-11e9-8300-507b9d3e4710","T_ID":"eb1e93ee-5c61-44a7-b515-ca94ca9bb527","P_ID":"","NAME":"是否为缺少医师定期考核且未参加补考","NODE_LEVEL":1,"NODE_PATH":"/eb1e93ee-5c61-44a7-b515-ca94ca9bb527","CHILD_COUNT":2,"ORDER_NUM":4,"SERIAL_NUMBER":"4","CONDITION_ATTR":"01","IS_RADIO":"1","IS_SUPPORT":"1","SUMMARY":"4 是否为缺少医师定期考核且未参加补考\n\t4.1 是\n\t4.2 否","CD_TIME":"Jan 12, 2026 4:49:10 PM","CD_BATCH":"2026011200033","DISTRIBUTETAG":"all-data^non-investment^11110000092921359M^110000000000^non-construction^11110000092921359M^non-construction_expansion","DATAJSONTEXT":"{\"VERSION\":\"20220810\",\"TREE_TYPE\":\"\",\"CONSULTATION_QA\":\"\"}","parOrder":"","proOrder":"4","newOrderNum":"004","itemGuideConditionRelatedList":[]},{"ID":8179006,"TASKGUID":"24c5b89a-9565-11e9-8300-507b9d3e4710","T_ID":"daab87f9-f2e8-4af1-8a5d-1f37d94fc34a","P_ID":"eb1e93ee-5c61-44a7-b515-ca94ca9bb527","NAME":"是","NODE_LEVEL":2,"NODE_PATH":"/eb1e93ee-5c61-44a7-b515-ca94ca9bb527/daab87f9-f2e8-4af1-8a5d-1f37d94fc34a","CHILD_COUNT":0,"ORDER_NUM":1,"SERIAL_NUMBER":"4.1","CONDITION_ATTR":"02","IS_RADIO":"","IS_SUPPORT":"","CD_TIME":"Jan 12, 2026 4:49:10 PM","CD_BATCH":"2026011200033","DISTRIBUTETAG":"all-data^non-investment^11110000092921359M^110000000000^non-construction^11110000092921359M^non-construction_expansion","DATAJSONTEXT":"{\"VERSION\":\"20220810\",\"TREE_TYPE\":\"\",\"CONSULTATION_QA\":\"\"}","parOrder":"","proOrder":"","newOrderNum":"004.001","itemGuideConditionRelatedList":[{"ID":26727903,"TASKGUID":"24c5b89a-9565-11e9-8300-507b9d3e4710","T_ID":"daab87f9-f2e8-4af1-8a5d-1f37d94fc34a","G_ID":"f0376c49-f10f-4248-9f59-ebc04b37de62","M_CODE":"202835","MATERIAL_ID":"4f8c801e-4959-4c53-af1b-d99e60b9edff","CD_TIME":"Jan 12, 2026 4:49:10 PM","CD_BATCH":"2026011200033","DISTRIBUTETAG":"all-data^non-investment^11110000092921359M^110000000000^non-construction^11110000092921359M^non-construction_expansion","DATAJSONTEXT":"{\"VERSION\":\"20210903\"}"}]},{"ID":8179003,"TASKGUID":"24c5b89a-9565-11e9-8300-507b9d3e4710","T_ID":"c378ad54-3840-4849-a980-5a6c329285c9","P_ID":"eb1e93ee-5c61-44a7-b515-ca94ca9bb527","NAME":"否","NODE_LEVEL":2,"NODE_PATH":"/eb1e93ee-5c61-44a7-b515-ca94ca9bb527/c378ad54-3840-4849-a980-5a6c329285c9","CHILD_COUNT":0,"ORDER_NUM":2,"SERIAL_NUMBER":"4.2","CONDITION_ATTR":"02","IS_RADIO":"","IS_SUPPORT":"","CD_TIME":"Jan 12, 2026 4:49:10 PM","CD_BATCH":"2026011200033","DISTRIBUTETAG":"all-data^non-investment^11110000092921359M^110000000000^non-construction^11110000092921359M^non-construction_expansion","DATAJSONTEXT":"{\"VERSION\":\"20220810\",\"TREE_TYPE\":\"\",\"CONSULTATION_QA\":\"\"}","parOrder":"","proOrder":"","newOrderNum":"004.002","itemGuideConditionRelatedList":[]},{"ID":8178994,"TASKGUID":"24c5b89a-9565-11e9-8300-507b9d3e4710","T_ID":"93770c04-c794-457c-ac0f-11f142083d41","P_ID":"","NAME":"是否为申请加注全科执业范围","NODE_LEVEL":1,"NODE_PATH":"/93770c04-c794-457c-ac0f-11f142083d41","CHILD_COUNT":2,"ORDER_NUM":5,"SERIAL_NUMBER":"5","CONDITION_ATTR":"01","IS_RADIO":"1","IS_SUPPORT":"1","SUMMARY":"5 是否为申请加注全科执业范围\n\t5.1 是\n\t5.2 否","CD_TIME":"Jan 12, 2026 4:49:10 PM","CD_BATCH":"2026011200033","DISTRIBUTETAG":"all-data^non-investment^11110000092921359M^110000000000^non-construction^11110000092921359M^non-construction_expansion","DATAJSONTEXT":"{\"VERSION\":\"20220810\",\"TREE_TYPE\":\"\",\"CONSULTATION_QA\":\"\"}","parOrder":"","proOrder":"5","newOrderNum":"005","itemGuideConditionRelatedList":[]},{"ID":8178988,"TASKGUID":"24c5b89a-9565-11e9-8300-507b9d3e4710","T_ID":"5ad977ad-4d70-4c37-857c-03f43e057118","P_ID":"93770c04-c794-457c-ac0f-11f142083d41","NAME":"是","NODE_LEVEL":2,"NODE_PATH":"/93770c04-c794-457c-ac0f-11f142083d41/5ad977ad-4d70-4c37-857c-03f43e057118","CHILD_COUNT":0,"ORDER_NUM":1,"SERIAL_NUMBER":"5.1","CONDITION_ATTR":"02","IS_RADIO":"","IS_SUPPORT":"","CD_TIME":"Jan 12, 2026 4:49:10 PM","CD_BATCH":"2026011200033","DISTRIBUTETAG":"all-data^non-investment^11110000092921359M^110000000000^non-construction^11110000092921359M^non-construction_expansion","DATAJSONTEXT":"{\"VERSION\":\"20220810\",\"TREE_TYPE\":\"\",\"CONSULTATION_QA\":\"\"}","parOrder":"","proOrder":"","newOrderNum":"005.001","itemGuideConditionRelatedList":[{"ID":26727937,"TASKGUID":"24c5b89a-9565-11e9-8300-507b9d3e4710","T_ID":"5ad977ad-4d70-4c37-857c-03f43e057118","G_ID":"9f38fb6c-c65f-44d5-9812-f5ed139ee0b6","M_CODE":"206705","MATERIAL_ID":"77ad6f3d-c09d-451c-a936-0fc0f489c6fe","CD_TIME":"Jan 12, 2026 4:49:10 PM","CD_BATCH":"2026011200033","DISTRIBUTETAG":"all-data^non-investment^11110000092921359M^110000000000^non-construction^11110000092921359M^non-construction_expansion","DATAJSONTEXT":"{\"VERSION\":\"20210903\"}"}]},{"ID":8178999,"TASKGUID":"24c5b89a-9565-11e9-8300-507b9d3e4710","T_ID":"a8edf01a-84ad-45fe-8409-437d8a80ab33","P_ID":"93770c04-c794-457c-ac0f-11f142083d41","NAME":"否","NODE_LEVEL":2,"NODE_PATH":"/93770c04-c794-457c-ac0f-11f142083d41/a8edf01a-84ad-45fe-8409-437d8a80ab33","CHILD_COUNT":0,"ORDER_NUM":2,"SERIAL_NUMBER":"5.2","CONDITION_ATTR":"02","IS_RADIO":"","IS_SUPPORT":"","CD_TIME":"Jan 12, 2026 4:49:10 PM","CD_BATCH":"2026011200033","DISTRIBUTETAG":"all-data^non-investment^11110000092921359M^110000000000^non-construction^11110000092921359M^non-construction_expansion","DATAJSONTEXT":"{\"VERSION\":\"20220810\",\"TREE_TYPE\":\"\",\"CONSULTATION_QA\":\"\"}","parOrder":"","proOrder":"","newOrderNum":"005.002","itemGuideConditionRelatedList":[]}]
2
1
http://bjt.beijing.gov.cn/renzheng/open/login/goUserLogin?client_id=2015&redirect_uri=http://ylba.wjw.beijing.gov.cn/wssb/index/syuserLogin.action&response_type=code&scope=user_info&state=2

政务服务> 办事指南

医师变更执业注册

北京市

切换简洁版

  • 承诺件

    办件类型

  • 0

    到现场次数

  • 20工作日

    法定办结时限

  • 9工作日

    承诺办结时限

好差评

5.0

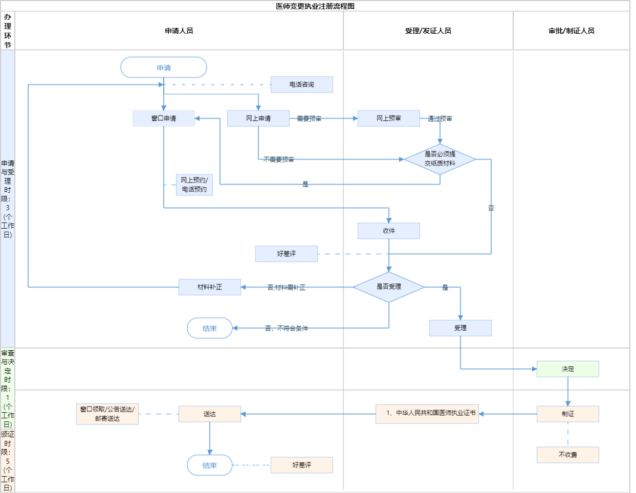
办件承诺办结时限说明:(承诺时限为办理流程中“审查与决定”环节的计时时限)

办件承诺办结时限说明:

(承诺时限为办理流程中“审查与决定”环节的计时时限)

基本信息

实施主体 北京市卫生健康委员会 服务对象
事项类型 行政许可 办理形式
受理条件 第十三条 国家实行医师执业注册制度。取得医师资格的,可以向所在地县级以上地方人民政府卫生健康主管部门申请注册。 第十八条 医师变更执业地点、执业类别、执业范围等注册事项的,应当依照本法规定到准予注册的卫生健康主管部门办理变更注册手续。(来源:《中华人民共和国医师法》)(1.申请审核表内明确需要盖章和签字的位置不能空项;2.申请审核表内无法打印照片的应贴照片;3.已打印的申请审核表内空白内容不能手动修改或填写)
办理时间 法定工作日: 上午08:30 - 12:00、下午12:00 - 17:30; 周六:上午:08:30 - 12:30(需预约);法定节假日不对外服务。;法定工作日: 上午: 09:00 - 12:00; 下午: 12:00 - 17:00; (延时服务时间: 工作日上午08:30 - 09:00; 下午17:00 - 17:30; 周六上午09:00 - 13:00; )... 查看详情
办理地点 北京市政务服务中心:北京市丰台区西三环南路1号(六里桥西南角)综合窗口 北京城市副中心政务服务中心:北京市通州区新华东街48号二区(东南角)综合窗口 查看详情
咨询方式

咨询电话:

(010)89150073【展开】

投诉监督方式
基本编码 110121019009 事项编码 11110000092921359M2110121019009
业务办理项编码 11110000092921359M211012101900901 进驻大厅类型
权力来源 法定本级行使 网上支付
所属机构 北京市卫生健康委员会 委托部门
联办机构 实施主体性质 法定机关
办理进程查询途径
行使层级 市级 运行系统
物流快递 办理方式 初审件
预约办理 数量限制
中介服务 权限划分
通办范围 全市 特殊程序
行使内容 医师变更执业注册,可以异地代收代办
显示更多

请选择情形:

提示:通过情形选择可引导出您办理该事项所需的材料,若要查看全部材料,请点击"查看全部材料"

查看全部材料 情形引导

收起
我选好了重选条件

序号 材料名称 材料来源 材料
必要性
数量要求 介质要求 表格及样例
下载
受理标准 提供材料
依据
其他要求
申请材料总要求1、申请方如委托代理人办理相关许可事项,应填写《授权委托书》,并提交委托人身份证复印件、受委托人身份证原件(原件仅供查验)及复印件1份。 2、执业范围变更:在社区卫生服务机构(乡镇卫生院)执业的已注册一个以上执业范围的医师,如变更主要执业机构至其他类别的医疗机构时,只能选择已注册范围的其中一个作为执业范围进行注册。 3、执业类别变更:在社区卫生服务机构(乡镇卫生院)执业的临床医师,经过国家医师资格考试取得公共卫生类医师资格,可申请增加公共卫生类别专业作为执业范围进行注册。在社区卫生服务机构(乡镇卫生院)执业的公共卫生医师因工作需要,经过国家医师资格考试取得临床类医师资格,可申请增加临床类别相关专业作为执业范围进行注册。 4、执业级别变更:取得执业助理医师资格后,又取得执业医师资格的,医师资格证书编码只填写执业医师资格证书编码。 注:网上提交材料加盖电子印章的,无需现场提交纸质材料。
序号 材料名称 材料来源 材料
必要性
数量要求 介质要求 表格及样例
下载
受理标准 提供材料
依据
其他要求
申请材料总要求1、申请方如委托代理人办理相关许可事项,应填写《授权委托书》,并提交委托人身份证复印件、受委托人身份证原件(原件仅供查验)及复印件1份。 2、执业范围变更:在社区卫生服务机构(乡镇卫生院)执业的已注册一个以上执业范围的医师,如变更主要执业机构至其他类别的医疗机构时,只能选择已注册范围的其中一个作为执业范围进行注册。 3、执业类别变更:在社区卫生服务机构(乡镇卫生院)执业的临床医师,经过国家医师资格考试取得公共卫生类医师资格,可申请增加公共卫生类别专业作为执业范围进行注册。在社区卫生服务机构(乡镇卫生院)执业的公共卫生医师因工作需要,经过国家医师资格考试取得临床类医师资格,可申请增加临床类别相关专业作为执业范围进行注册。 4、执业级别变更:取得执业助理医师资格后,又取得执业医师资格的,医师资格证书编码只填写执业医师资格证书编码。 注:网上提交材料加盖电子印章的,无需现场提交纸质材料。
显示更多

指南分享