2
10
11110000000021135M
北京市住房和城乡建设委员会
房屋安全鉴定机构备案
11110000000021135M2111014015001
0
24d64292-9565-11e9-8300-507b9d3e4710
9212d829-510e-4666-bb15-5537c537ca41
2
10
市住房城乡建设委
110000000000
北京市住房和城乡建设委员会
北京市政务服务中心:法定工作日: 上午08:30 - 12:00、下午12:00 - 17:30; 周六:上午:08:30 - 12:30(需预约);法定节假日不对外服务。;北京城市副中心政务服务中心:法定工作日: 上午: 09:00 - 12:00; 下午: 12:00 - 17:00; (延时服务时间: 工作日上午08:30 - 09:00; 下午17:00 - 17:30; 周六上午09:00 - 13:00; )
北京市政务服务中心:北京市丰台区西三环南路1号(六里桥西南角)综合窗口 北京城市副中心政务服务中心:北京市通州区新华东街48号二区(东南角)综合窗口
申请房屋安全鉴定机构备案应符合下列规定:(《北京市房屋建筑安全评估与鉴定管理办法》(京建发[2011]207号)第十条) 1.申请人应为《北京市房屋建筑安全评估与鉴定管理办法》(京建发[2011]207号)实施前已经依法设立的鉴定机构(以下简称原鉴定机构),或者为具备建设工程质量检测资质的机构; 2.《北京市房屋安全鉴定机构备案申请书》填写内容完整,与提交资料相符; 3.《法定代表人声明》应有法定代表人签字,并加盖机构公章; 4.非独立法人鉴定机构提供机构负责人任职证明原件; 5.企业法人营业执照或事业单位法人证书在有效期内; 6.技术负责人土建类职称指建筑施工(房屋建筑施工、道桥施工、隧道施工)、建筑结构设计、质量(工民建专业,力学)等结构类职称; 7.专业技术人员中注册结构工程师、高级工程师、专业人员总数满足《北京市房屋建筑安全评估与鉴定管理办法》(京建发[2011]207号)附件1要求。其中,职称证书应为专业技术职务评审委员会和具有职称评审资格的机构颁发,资格证书为建设部颁发的注册结构工程师(一级、二级)证书,鉴定人员类别为鉴定负责人的,应具备土建类中级职称,类别为授权签字人的,应提供授权签字书; 8.注册人员在本单位注册; 9.备案人员有培训合格记录; 10.鉴定人员提供申报之日起最近一个月的社会保险个人权益记录,可提供“北京市社会保险网上服务平台”中“转入人员增加”页面的截图,业务状态显示导入成功的可予以认可; 11. 建设工程质量检测机构专项检测资质证书在有效期内,检测项目应包含主体结构和钢结构,持有中国钢结构协会钢结构质量安全检测鉴定委员会颁发的“综合特级”能力等级证书,可视为具有钢结构检测能力; 12.检验机构认可证书在有效期内,检验能力范围应包含结构安全性和可靠性评价等; 13.提交材料齐全,真实有效; 14.所有电子版扫描件与原件相一致,系统中上传资料完整、准确。
{"IS_GUIDE":"1","ONLINE_DECLARE_SYSTEM_MODE":"99","ITEM_REALITY_USELEVEL":"","SERVICE_OBJCT":"","IS_CONSTRUCTION":"0","CL_SERVICE_TYPE":"","APP_CODE_ID":"","YESNO_CITY_UNICOM":"1","CROSS_AREA":"","ISSHOHCENTER":"0","WECHAT_CODE_ID":"","FINANCIAL":"","LITTLEPROGRAM_CODE_NAME":"","CROSS_AREA_ALL":"","CROSS_PROVINCE":"","ALIAS_NAME":"[\"房屋安全鉴定机构备案\"]","EAR_DISABILITY_GRAD":"","LIB_DISABILITY_GRAD":"","SPEAK_DISABILITY_GRAD":"","REGISTER":"","ONLINE_HANDLING_DEPTH_STANDARD":"05","APPROVAL_TYPE":"2","MIND_DISABILITY_GRAD":"","ACCEPTSERVICE":"99","YWBLX_ID":"9212d829-510e-4666-bb15-5537c537ca41","ONLINE_DECLARE_SYSTEM_DEPT":"","CONSTRUCTION_EXPANSION":"0","EMPOWER":"0","EXEMPT_MATERIALS":"","LITTLEPROGRAM_CODE_ID":"","EYE_DISABILITY_GRAD":"","ISMONVEINCENTER":"1","DATA_FLAG":"","BUSINESS_APPROVAL_DEPT":"北京市住房和城乡建设委员会","POWER_NAME":"对房屋安全鉴定机构从事房屋建筑安全评估、安全鉴定活动进行备案及变更备案","ITEM_ATTRIBUTE":"04^05^11^12","CROSS_AREA_ATEXT":"","AGE":"","BGSYSTEM_APPROVAL_OTHER":"北京市房屋全生命周期管理信息平台-北京市城镇房屋建筑使用安全管理子系统","WIT_DISABILITY_GRAD":"","WECHAT_CODE_NAME":"","POWER_CODE":"L1401701","DISABILITY_TYPE":"","IS_ENABLE_CERTIFICATE_SHARE":"0","POWER_ATTRIBUTE":"1","ONLY_ID":"0eaec562-81ed-11ea-8de7-fa163e4f9ad9","YES_NO_OPEN":"1","BGSYSTEM_APPROVAL_NAME":"其他","APP_CODE_NAME":"","HOLDER":"","VERSION":"20241125"}
[{"ID":8277656,"TASKGUID":"24d64292-9565-11e9-8300-507b9d3e4710","T_ID":"de1094ef-75ba-467c-b3e6-3eb8101e9ab7","P_ID":"","NAME":"是否为事业单位","NODE_LEVEL":1,"NODE_PATH":"/de1094ef-75ba-467c-b3e6-3eb8101e9ab7","CHILD_COUNT":2,"ORDER_NUM":1,"SERIAL_NUMBER":"1","CONDITION_ATTR":"01","IS_RADIO":"1","IS_SUPPORT":"","SUMMARY":"1 是否为事业单位\n\t1.1 是\n\t1.2 否","CD_TIME":"Feb 26, 2026 5:53:33 PM","CD_BATCH":"2026022600022","DISTRIBUTETAG":"all-data^non-investment^11110000000021135M^110000000000^non-construction^11110000000021135M^non-construction_expansion","DATAJSONTEXT":"{\"VERSION\":\"20220810\",\"TREE_TYPE\":\"\",\"CONSULTATION_QA\":\"\"}","parOrder":"","proOrder":"1","newOrderNum":"001","itemGuideConditionRelatedList":[]},{"ID":8277657,"TASKGUID":"24d64292-9565-11e9-8300-507b9d3e4710","T_ID":"f9dae420-d22c-45c2-a25d-03383170fd0c","P_ID":"de1094ef-75ba-467c-b3e6-3eb8101e9ab7","NAME":"是","NODE_LEVEL":2,"NODE_PATH":"/de1094ef-75ba-467c-b3e6-3eb8101e9ab7/f9dae420-d22c-45c2-a25d-03383170fd0c","CHILD_COUNT":0,"ORDER_NUM":1,"SERIAL_NUMBER":"1.1","CONDITION_ATTR":"02","IS_RADIO":"","IS_SUPPORT":"","SUMMARY":"","CD_TIME":"Feb 26, 2026 5:53:33 PM","CD_BATCH":"2026022600022","DISTRIBUTETAG":"all-data^non-investment^11110000000021135M^110000000000^non-construction^11110000000021135M^non-construction_expansion","DATAJSONTEXT":"{\"VERSION\":\"20220810\",\"TREE_TYPE\":\"\",\"CONSULTATION_QA\":\"\"}","parOrder":"","proOrder":"","newOrderNum":"001.001","itemGuideConditionRelatedList":[{"ID":26807333,"TASKGUID":"24d64292-9565-11e9-8300-507b9d3e4710","T_ID":"f9dae420-d22c-45c2-a25d-03383170fd0c","G_ID":"e6f4a212-ade6-4ba6-a9af-a9c2503e6b18","M_CODE":"344352","MATERIAL_ID":"04b3f93d-7ff8-474c-8c9b-4d81dcf9fca4","CD_TIME":"Feb 26, 2026 5:53:33 PM","CD_BATCH":"2026022600022","DISTRIBUTETAG":"all-data^non-investment^11110000000021135M^110000000000^non-construction^11110000000021135M^non-construction_expansion","DATAJSONTEXT":"{\"VERSION\":\"20210903\"}"}]},{"ID":8277648,"TASKGUID":"24d64292-9565-11e9-8300-507b9d3e4710","T_ID":"45f1107d-a4f8-4757-99a3-e5905455d161","P_ID":"de1094ef-75ba-467c-b3e6-3eb8101e9ab7","NAME":"否","NODE_LEVEL":2,"NODE_PATH":"/de1094ef-75ba-467c-b3e6-3eb8101e9ab7/45f1107d-a4f8-4757-99a3-e5905455d161","CHILD_COUNT":0,"ORDER_NUM":2,"SERIAL_NUMBER":"1.2","CONDITION_ATTR":"02","IS_RADIO":"","IS_SUPPORT":"","SUMMARY":"","CD_TIME":"Feb 26, 2026 5:53:33 PM","CD_BATCH":"2026022600022","DISTRIBUTETAG":"all-data^non-investment^11110000000021135M^110000000000^non-construction^11110000000021135M^non-construction_expansion","DATAJSONTEXT":"{\"VERSION\":\"20220810\",\"TREE_TYPE\":\"\",\"CONSULTATION_QA\":\"\"}","parOrder":"","proOrder":"","newOrderNum":"001.002","itemGuideConditionRelatedList":[]},{"ID":8277646,"TASKGUID":"24d64292-9565-11e9-8300-507b9d3e4710","T_ID":"10dd11c6-11b8-414c-8b86-e48e54ec72e3","P_ID":"","NAME":"是否为非独立法人鉴定机构","NODE_LEVEL":1,"NODE_PATH":"/10dd11c6-11b8-414c-8b86-e48e54ec72e3","CHILD_COUNT":2,"ORDER_NUM":2,"SERIAL_NUMBER":"2","CONDITION_ATTR":"01","IS_RADIO":"1","IS_SUPPORT":"","SUMMARY":"2 是否为非独立法人鉴定机构\n\t2.1 是\n\t2.2 否","CD_TIME":"Feb 26, 2026 5:53:33 PM","CD_BATCH":"2026022600022","DISTRIBUTETAG":"all-data^non-investment^11110000000021135M^110000000000^non-construction^11110000000021135M^non-construction_expansion","DATAJSONTEXT":"{\"VERSION\":\"20220810\",\"TREE_TYPE\":\"\",\"CONSULTATION_QA\":\"\"}","parOrder":"","proOrder":"2","newOrderNum":"002","itemGuideConditionRelatedList":[]},{"ID":8277649,"TASKGUID":"24d64292-9565-11e9-8300-507b9d3e4710","T_ID":"4f81821b-8b00-4e16-9dbb-8a98c1c31795","P_ID":"10dd11c6-11b8-414c-8b86-e48e54ec72e3","NAME":"是","NODE_LEVEL":2,"NODE_PATH":"/10dd11c6-11b8-414c-8b86-e48e54ec72e3/4f81821b-8b00-4e16-9dbb-8a98c1c31795","CHILD_COUNT":0,"ORDER_NUM":1,"SERIAL_NUMBER":"2.1","CONDITION_ATTR":"02","IS_RADIO":"","IS_SUPPORT":"","SUMMARY":"","CD_TIME":"Feb 26, 2026 5:53:33 PM","CD_BATCH":"2026022600022","DISTRIBUTETAG":"all-data^non-investment^11110000000021135M^110000000000^non-construction^11110000000021135M^non-construction_expansion","DATAJSONTEXT":"{\"VERSION\":\"20220810\",\"TREE_TYPE\":\"\",\"CONSULTATION_QA\":\"\"}","parOrder":"","proOrder":"","newOrderNum":"002.001","itemGuideConditionRelatedList":[{"ID":26807376,"TASKGUID":"24d64292-9565-11e9-8300-507b9d3e4710","T_ID":"4f81821b-8b00-4e16-9dbb-8a98c1c31795","G_ID":"be9fb4c5-c40f-4f21-9f12-51dfdc618504","M_CODE":"202081","MATERIAL_ID":"b48f5919-2b2f-47c1-9492-e3a9cc044233","CD_TIME":"Feb 26, 2026 5:53:33 PM","CD_BATCH":"2026022600022","DISTRIBUTETAG":"all-data^non-investment^11110000000021135M^110000000000^non-construction^11110000000021135M^non-construction_expansion","DATAJSONTEXT":"{\"VERSION\":\"20210903\"}"}]},{"ID":8277654,"TASKGUID":"24d64292-9565-11e9-8300-507b9d3e4710","T_ID":"cc4c7bf0-ff34-47c2-b3d1-f262f7b09e13","P_ID":"10dd11c6-11b8-414c-8b86-e48e54ec72e3","NAME":"否","NODE_LEVEL":2,"NODE_PATH":"/10dd11c6-11b8-414c-8b86-e48e54ec72e3/cc4c7bf0-ff34-47c2-b3d1-f262f7b09e13","CHILD_COUNT":0,"ORDER_NUM":2,"SERIAL_NUMBER":"2.2","CONDITION_ATTR":"02","IS_RADIO":"","IS_SUPPORT":"","SUMMARY":"","CD_TIME":"Feb 26, 2026 5:53:33 PM","CD_BATCH":"2026022600022","DISTRIBUTETAG":"all-data^non-investment^11110000000021135M^110000000000^non-construction^11110000000021135M^non-construction_expansion","DATAJSONTEXT":"{\"VERSION\":\"20220810\",\"TREE_TYPE\":\"\",\"CONSULTATION_QA\":\"\"}","parOrder":"","proOrder":"","newOrderNum":"002.002","itemGuideConditionRelatedList":[]},{"ID":8277653,"TASKGUID":"24d64292-9565-11e9-8300-507b9d3e4710","T_ID":"afac678a-e84f-43ef-b089-dca3cb5d4c8e","P_ID":"","NAME":"是否为依据本市房屋行政主管部门相关文件批准成立的房屋安全鉴定机构","NODE_LEVEL":1,"NODE_PATH":"/afac678a-e84f-43ef-b089-dca3cb5d4c8e","CHILD_COUNT":2,"ORDER_NUM":3,"SERIAL_NUMBER":"3","CONDITION_ATTR":"01","IS_RADIO":"1","IS_SUPPORT":"","SUMMARY":"3 是否为依据本市房屋行政主管部门相关文件批准成立的房屋安全鉴定机构\n\t3.1 是\n\t3.2 否\n\t\t3.2.1 是否为建设工程质量检测机构\n\t\t\t3.2.1.1 是\n\t\t\t3.2.1.2 否","CD_TIME":"Feb 26, 2026 5:53:33 PM","CD_BATCH":"2026022600022","DISTRIBUTETAG":"all-data^non-investment^11110000000021135M^110000000000^non-construction^11110000000021135M^non-construction_expansion","DATAJSONTEXT":"{\"VERSION\":\"20220810\",\"TREE_TYPE\":\"\",\"CONSULTATION_QA\":\"\"}","parOrder":"","proOrder":"3","newOrderNum":"003","itemGuideConditionRelatedList":[]},{"ID":8277652,"TASKGUID":"24d64292-9565-11e9-8300-507b9d3e4710","T_ID":"927db868-79bc-4c3f-b22a-1270f330b99d","P_ID":"afac678a-e84f-43ef-b089-dca3cb5d4c8e","NAME":"是","NODE_LEVEL":2,"NODE_PATH":"/afac678a-e84f-43ef-b089-dca3cb5d4c8e/927db868-79bc-4c3f-b22a-1270f330b99d","CHILD_COUNT":0,"ORDER_NUM":1,"SERIAL_NUMBER":"3.1","CONDITION_ATTR":"02","IS_RADIO":"","IS_SUPPORT":"","SUMMARY":"","CD_TIME":"Feb 26, 2026 5:53:33 PM","CD_BATCH":"2026022600022","DISTRIBUTETAG":"all-data^non-investment^11110000000021135M^110000000000^non-construction^11110000000021135M^non-construction_expansion","DATAJSONTEXT":"{\"VERSION\":\"20220810\",\"TREE_TYPE\":\"\",\"CONSULTATION_QA\":\"\"}","parOrder":"","proOrder":"","newOrderNum":"003.001","itemGuideConditionRelatedList":[{"ID":26807341,"TASKGUID":"24d64292-9565-11e9-8300-507b9d3e4710","T_ID":"927db868-79bc-4c3f-b22a-1270f330b99d","G_ID":"394b3a82-8e40-4977-8396-f248db3e82b5","M_CODE":"345173","MATERIAL_ID":"497ebbbd-70e1-4f7d-abe6-210e9d9db1a7","CD_TIME":"Feb 26, 2026 5:53:33 PM","CD_BATCH":"2026022600022","DISTRIBUTETAG":"all-data^non-investment^11110000000021135M^110000000000^non-construction^11110000000021135M^non-construction_expansion","DATAJSONTEXT":"{\"VERSION\":\"20210903\"}"}]},{"ID":8277651,"TASKGUID":"24d64292-9565-11e9-8300-507b9d3e4710","T_ID":"7fc56cbe-2939-4cb1-9f35-06df83058ef9","P_ID":"afac678a-e84f-43ef-b089-dca3cb5d4c8e","NAME":"否","NODE_LEVEL":2,"NODE_PATH":"/afac678a-e84f-43ef-b089-dca3cb5d4c8e/7fc56cbe-2939-4cb1-9f35-06df83058ef9","CHILD_COUNT":1,"ORDER_NUM":2,"SERIAL_NUMBER":"3.2","CONDITION_ATTR":"02","IS_RADIO":"","IS_SUPPORT":"","SUMMARY":"","CD_TIME":"Feb 26, 2026 5:53:33 PM","CD_BATCH":"2026022600022","DISTRIBUTETAG":"all-data^non-investment^11110000000021135M^110000000000^non-construction^11110000000021135M^non-construction_expansion","DATAJSONTEXT":"{\"VERSION\":\"20220810\",\"TREE_TYPE\":\"\",\"CONSULTATION_QA\":\"\"}","parOrder":"","proOrder":"","newOrderNum":"003.002","itemGuideConditionRelatedList":[]},{"ID":8277647,"TASKGUID":"24d64292-9565-11e9-8300-507b9d3e4710","T_ID":"269948f2-8f8a-4128-ba26-f50c7568826c","P_ID":"7fc56cbe-2939-4cb1-9f35-06df83058ef9","NAME":"是否为建设工程质量检测机构","NODE_LEVEL":3,"NODE_PATH":"/afac678a-e84f-43ef-b089-dca3cb5d4c8e/7fc56cbe-2939-4cb1-9f35-06df83058ef9/269948f2-8f8a-4128-ba26-f50c7568826c","CHILD_COUNT":2,"ORDER_NUM":1,"SERIAL_NUMBER":"3.2.1","CONDITION_ATTR":"01","IS_RADIO":"1","IS_SUPPORT":"","SUMMARY":"","CD_TIME":"Feb 26, 2026 5:53:33 PM","CD_BATCH":"2026022600022","DISTRIBUTETAG":"all-data^non-investment^11110000000021135M^110000000000^non-construction^11110000000021135M^non-construction_expansion","DATAJSONTEXT":"{\"VERSION\":\"20220810\",\"TREE_TYPE\":\"\",\"CONSULTATION_QA\":\"\"}","parOrder":"3","proOrder":"1","newOrderNum":"003.002.001","itemGuideConditionRelatedList":[]},{"ID":8277650,"TASKGUID":"24d64292-9565-11e9-8300-507b9d3e4710","T_ID":"6e7cc8ff-8c8f-4485-a622-ca1b791d326c","P_ID":"269948f2-8f8a-4128-ba26-f50c7568826c","NAME":"是","NODE_LEVEL":4,"NODE_PATH":"/afac678a-e84f-43ef-b089-dca3cb5d4c8e/7fc56cbe-2939-4cb1-9f35-06df83058ef9/269948f2-8f8a-4128-ba26-f50c7568826c/6e7cc8ff-8c8f-4485-a622-ca1b791d326c","CHILD_COUNT":0,"ORDER_NUM":1,"SERIAL_NUMBER":"3.2.1.1","CONDITION_ATTR":"02","IS_RADIO":"","IS_SUPPORT":"","SUMMARY":"","CD_TIME":"Feb 26, 2026 5:53:33 PM","CD_BATCH":"2026022600022","DISTRIBUTETAG":"all-data^non-investment^11110000000021135M^110000000000^non-construction^11110000000021135M^non-construction_expansion","DATAJSONTEXT":"{\"VERSION\":\"20220810\",\"TREE_TYPE\":\"\",\"CONSULTATION_QA\":\"\"}","parOrder":"","proOrder":"","newOrderNum":"003.002.001.001","itemGuideConditionRelatedList":[{"ID":26807362,"TASKGUID":"24d64292-9565-11e9-8300-507b9d3e4710","T_ID":"6e7cc8ff-8c8f-4485-a622-ca1b791d326c","G_ID":"5b15fda7-5bc2-459b-aac4-f6779d0376aa","M_CODE":"340175","MATERIAL_ID":"049fd067-3b94-40fe-b48b-43fdea06a1a4","CD_TIME":"Feb 26, 2026 5:53:33 PM","CD_BATCH":"2026022600022","DISTRIBUTETAG":"all-data^non-investment^11110000000021135M^110000000000^non-construction^11110000000021135M^non-construction_expansion","DATAJSONTEXT":"{\"VERSION\":\"20210903\"}"},{"ID":26807391,"TASKGUID":"24d64292-9565-11e9-8300-507b9d3e4710","T_ID":"6e7cc8ff-8c8f-4485-a622-ca1b791d326c","G_ID":"e71245e7-25df-4419-9e81-1137b9a89c9c","M_CODE":"204000","MATERIAL_ID":"c08c6037-cd62-41b7-8ccd-fb4e413ed890","CD_TIME":"Feb 26, 2026 5:53:33 PM","CD_BATCH":"2026022600022","DISTRIBUTETAG":"all-data^non-investment^11110000000021135M^110000000000^non-construction^11110000000021135M^non-construction_expansion","DATAJSONTEXT":"{\"VERSION\":\"20210903\"}"}]},{"ID":8277655,"TASKGUID":"24d64292-9565-11e9-8300-507b9d3e4710","T_ID":"d84a8459-eab7-4cad-bfe5-b468d6f00bda","P_ID":"269948f2-8f8a-4128-ba26-f50c7568826c","NAME":"否","NODE_LEVEL":4,"NODE_PATH":"/afac678a-e84f-43ef-b089-dca3cb5d4c8e/7fc56cbe-2939-4cb1-9f35-06df83058ef9/269948f2-8f8a-4128-ba26-f50c7568826c/d84a8459-eab7-4cad-bfe5-b468d6f00bda","CHILD_COUNT":0,"ORDER_NUM":2,"SERIAL_NUMBER":"3.2.1.2","CONDITION_ATTR":"02","IS_RADIO":"","IS_SUPPORT":"","SUMMARY":"","CD_TIME":"Feb 26, 2026 5:53:33 PM","CD_BATCH":"2026022600022","DISTRIBUTETAG":"all-data^non-investment^11110000000021135M^110000000000^non-construction^11110000000021135M^non-construction_expansion","DATAJSONTEXT":"{\"VERSION\":\"20220810\",\"TREE_TYPE\":\"\",\"CONSULTATION_QA\":\"\"}","parOrder":"","proOrder":"","newOrderNum":"003.002.001.002","itemGuideConditionRelatedList":[]}]
2
2^3
http://yzt.beijing.gov.cn/am/oauth2/authorize?service=userService&response_type=code&client_id=400711506_01&scope=cn+uid+idCardNumber+reserve3+extProperties&redirect_uri=http%3A%2F%2Fbjjs.zjw.beijing.gov.cn%2FEGovHall%2Fbjca%2FYZTSSO.aspx%3FmatterCode%3D79

政务服务> 办事指南

房屋安全鉴定机构备案

北京市

切换简洁版

  • 承诺件

    办件类型

  • 0

    到现场次数

  • 20工作日

    法定办结时限

  • 10工作日

    承诺办结时限

好差评

5.0

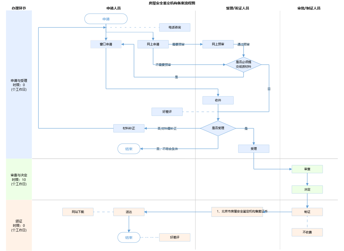
办件承诺办结时限说明:(承诺时限为办理流程中“审查与决定”环节的计时时限)

办件承诺办结时限说明:

(承诺时限为办理流程中“审查与决定”环节的计时时限)

基本信息

实施主体 北京市住房和城乡建设委员会 服务对象
事项类型 其他行政权力 办理形式
受理条件 申请房屋安全鉴定机构备案应符合下列规定:(《北京市房屋建筑安全评估与鉴定管理办法》(京建发[2011]207号)第十条) 1.申请人应为《北京市房屋建筑安全评估与鉴定管理办法》(京建发[2011]207号)实施前已经依法设立的鉴定机构(以下简称原鉴定机构),或者为具备建设工程质量检测资质的机构; 2.《北京市房屋安全鉴定机构备案申请书》填写内容完整,与提交资料相符; 3.《法定代表人声明》应有法定代表人签字,并加盖机构公章; 4.非独立法人鉴定机构提供机构负责人任职证明原件; 5.企业法人营业执照或事业单位法人证书在有效期内; 6.技术负责人土建类职称指建筑施工(房屋建筑施工、道桥施工、隧道施工)、建筑结构设计、质量(工民建专业,力学)等结构类职称; 7.专业技术人员中注册结构工程师、高级工程师、专业人员总数满足《北京市房屋建筑安全评估与鉴定管理办法》(京建发[2011]207号)附件1要求。其中,职称证书应为专业技术职务评审委员会和具有职称评审资格的机构颁发,资格证书为建设部颁发的注册结构工程师(一级、二级)证书,鉴定人员类别为鉴定负责人的,应具备土建类中级职称,类别为授权签字人的,应提供授权签字书; 8.注册人员在本单位注册; 9.备案人员有培训合格记录; 10.鉴定人员提供申报之日起最近一个月的社会保险个人权益记录,可提供“北京市社会保险网上服务平台”中“转入人员增加”页面的截图,业务状态显示导入成功的可予以认可; 11. 建设工程质量检测机构专项检测资质证书在有效期内,检测项目应包含主体结构和钢结构,持有中国钢结构协会钢结构质量安全检测鉴定委员会颁发的“综合特级”能力等级证书,可视为具有钢结构检测能力; 12.检验机构认可证书在有效期内,检验能力范围应包含结构安全性和可靠性评价等; 13.提交材料齐全,真实有效; 14.所有电子版扫描件与原件相一致,系统中上传资料完整、准确。
办理时间 北京市政务服务中心:法定工作日: 上午08:30 - 12:00、下午12:00 - 17:30; 周六:上午:08:30 - 12:30(需预约);法定节假日不对外服务。;北京城市副中心政务服务中心:法定工作日: 上午: 09:00 - 12:00; 下午: 12:00 - 17:00; (延时服务时间: 工作日上午08:30 - 09:00; 下午17:00 - 17:30; 周六上午09:00 - 13:00; ) 查看详情
办理地点 北京市政务服务中心:北京市丰台区西三环南路1号(六里桥西南角)综合窗口 北京城市副中心政务服务中心:北京市通州区新华东街48号二区(东南角)综合窗口 查看详情
咨询方式

咨询电话:

(010)55524779;(010)89150138【展开】

投诉监督方式
基本编码 111014015001 事项编码 11110000000021135M2111014015001
业务办理项编码 11110000000021135M211101401500101 进驻大厅类型
权力来源 法定本级行使 网上支付
所属机构 北京市住房和城乡建设委员会 委托部门
联办机构 实施主体性质 法定机关
办理进程查询途径
行使层级 市级 运行系统 市级自建(垂管)
物流快递 办理方式 自办件
预约办理 数量限制
中介服务 1、法定中介服务事项名称:提交检验机构认可证书;2、设定中介服务事项的依据:《北京市房屋建筑使用安全管理办法》(北京市人民政府令第229号);3、提供中介服务事项的机构:中国合格评定国家认可委员会。 权限划分
通办范围 特殊程序
行使内容 市级受理、市级审批
显示更多

请选择情形:

提示:通过情形选择可引导出您办理该事项所需的材料,若要查看全部材料,请点击"查看全部材料"

查看全部材料 情形引导

收起
我选好了重选条件

序号 材料名称 材料来源 材料
必要性
数量要求 介质要求 表格及样例
下载
受理标准 提供材料
依据
其他要求
申请材料总要求申报材料应真实有效,申请人需填报《北京市房屋安全鉴定机构备案申请书》附表1:《法定代表人声明》。
序号 材料名称 材料来源 材料
必要性
数量要求 介质要求 表格及样例
下载
受理标准 提供材料
依据
其他要求
申请材料总要求申报材料应真实有效,申请人需填报《北京市房屋安全鉴定机构备案申请书》附表1:《法定代表人声明》。
显示更多

指南分享