政务服务> 办事指南
北京市
切换简洁版
即办件
办件类型
1
到现场次数
5工作日
法定办结时限
1工作日
承诺办结时限
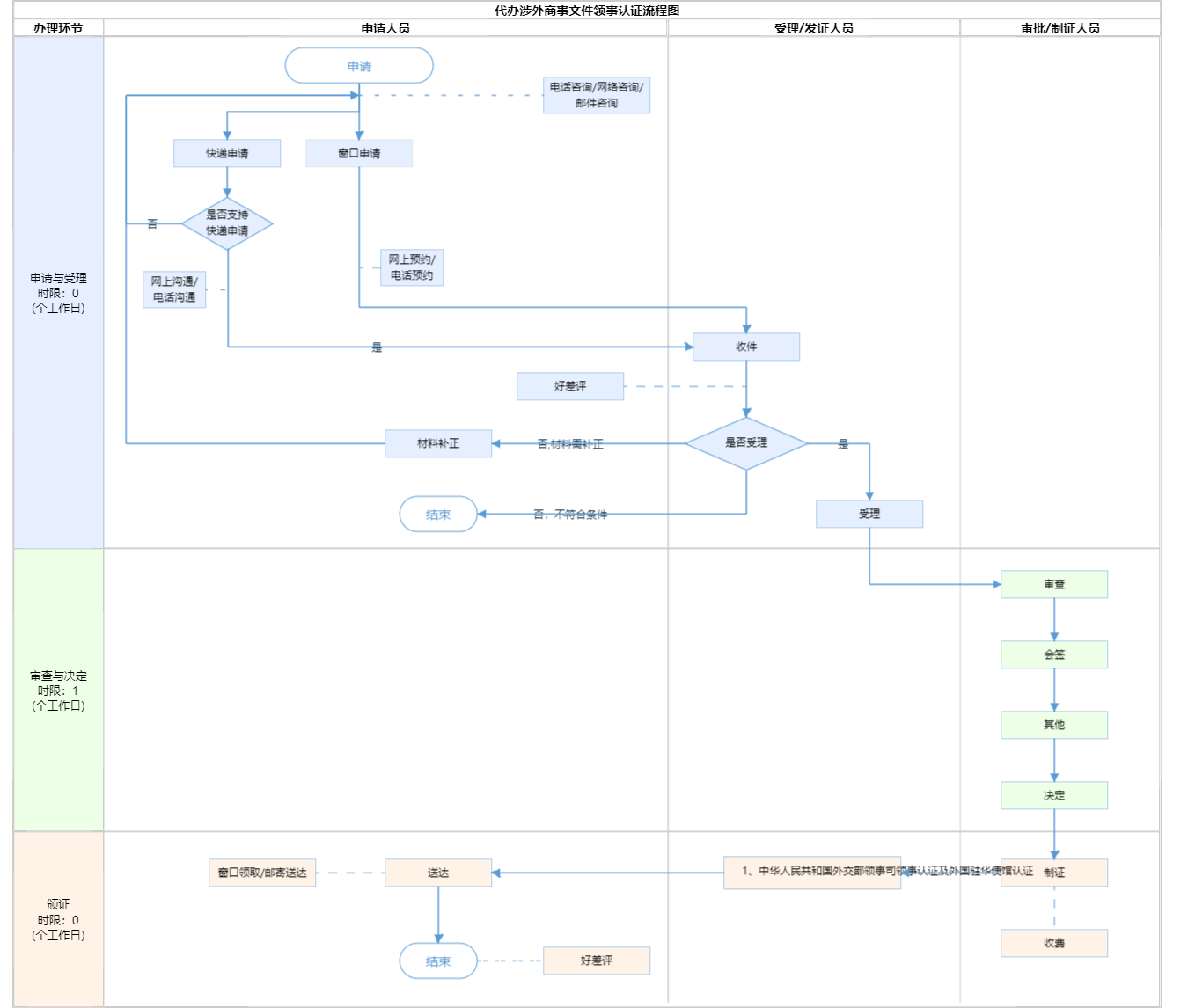
办件承诺办结时限说明:此事项为联办件及转报件,领事认证文件需经北京市贸促会认证或送交中国贸促会认证,再送外交部领事司认证,最后送外国驻华使馆认证,周期较长。其中市贸促会办结时限为1个工作日、中国贸促会5个工作日、外交部领事司10个工作日、外国驻华使馆认证时间参考中国领事服务网公布的《外国驻华使馆(代表处)领事认证规定汇编》且办理周期时有调整。以2019年8月阿尔及利亚公布时间为40个工作日为例,送办该使馆的领事认证约需56个工作日。(承诺时限为办理流程中“审查与决定”环节的计时时限)
办件承诺办结时限说明:
此事项为联办件及转报件,领事认证文件需经北京市贸促会认证或送交中国贸促会认证,再送外交部领事司认证,最后送外国驻华使馆认证,周期较长。其中市贸促会办结时限为1个工作日、中国贸促会5个工作日、外交部领事司10个工作日、外国驻华使馆认证时间参考中国领事服务网公布的《外国驻华使馆(代表处)领事认证规定汇编》且办理周期时有调整。以2019年8月阿尔及利亚公布时间为40个工作日为例,送办该使馆的领事认证约需56个工作日。(承诺时限为办理流程中“审查与决定”环节的计时时限)
基本信息
| 实施主体 | 中国国际贸易促进委员会北京市分会 | 服务对象 | |
| 事项类型 | 公共服务 | 办理形式 | |
| 受理条件 | 中华人民共和国外交部《领事认证办法》(外交部令2号) 第二十一条 申请办理领事认证,应当提交以下材料: (一)合法有效的身份证件; (二)填写真实、完整、准确的申请表; (三)申请领事认证的文书; (四)领事认证机构认为需要提交的其他材料。 第二十二条 领事认证机构可以根据需要向申请人核实申办领事认证的目的和领事认证书的用途等情况,必要时可以要求申请人提交相关证明材料。 根据外方要求,查看中国领事服务网《外国驻华使馆(代表处)领事认证规定汇编》(http://cs.mfa.gov.cn/zggmcg/lsrz/sblsrzxz/201609/t20160917_957835.shtml),并通过电话咨询(010-89151759)确认所需材料。 | ||
| 办理时间 | 法定工作日: 上午08:30 - 12:00、下午12:00 - 17:30; 周六:上午:08:30 - 12:30(需预约);法定节假日不对外服务。;法定工作日: 上午: 09:00 - 12:00; 下午: 12:00 - 17:00; (延时服务时间: 工作日上午08:30 - 09:00; 下午17:00 - 17:30; 周六上午09:00 - 13:00; )... 查看详情 | ||
| 办理地点 | 北京市政务服务中心:北京市丰台区西三环南路1号(六里桥西南角)2层A岛 北京城市副中心政务服务中心:北京市通州区新华东街48号二区(东南角)综合窗口 查看详情 | ||
| 咨询方式 |
咨询邮箱: 67359197@qq.com【展开】 咨询电话: (010)89151759【展开】 咨询窗口地址: 北京市政务服务中心:北京市丰台区西三环南路1号(六里桥西南角)综合窗口 【展开】 网上咨询: https://banshi.beijing.gov.cn/bjzwchatui/bjzw-chatui/index.html【展开】 |
||
| 投诉监督方式 | |||
| 基本编码 | 112095002004 | 事项编码 | 1111000040075608502112095002004 |
| 业务办理项编码 | 111100004007560850211209500200401 | 进驻大厅类型 | |
| 权力来源 | 上级委托 | 网上支付 | 否 |
| 所属机构 | 中国国际贸易促进委员会北京市分会 | 委托部门 | 外交部领事司认证处 |
| 联办机构 | 无 | 实施主体性质 | 受委托组织 |
| 办理进程查询途径 | |||
| 行使层级 | 市级 | 运行系统 | 无 |
| 物流快递 | 是 | 办理方式 | 转办件 |
| 预约办理 | 数量限制 | 无数量限制 | |
| 中介服务 | 无 | 权限划分 | |
| 通办范围 | 全国 | 特殊程序 | 无 |
| 行使内容 | 无 | ||
| 必须现场办理原因说明 | “代办涉外商事文件领事认证”是贸促会、外交部、外国驻华使馆多方联办事项。按照《领事认证办法》第十九条 国内出具的需送往国外使用的文书,文书使用国要求领事认证的,经国内公证机构公证或者证明机构证明后,应当送外交部或者地方外办办理领事认证,方可送文书使用国驻华使馆或者领事机构办理认证。根据《领事认证办法》第二条 本办法适用于国内出具的需送往国外使用的文书和国外出具的需送至国内使用的文书的领事认证。第三条 本办法所称领事认证,是指领事认证机构根据自然人、法人或者其他组织的申请,对国内涉外公证书、其他证明文书或者国外有关文书上的最后一个印鉴、签名的真实性予以确认的活动。本事项接受现场和快递递交需办理领事认证的文书。 | ||

指南分享