政务服务> 办事指南
北京市
切换简洁版
基本信息
| 实施主体 | 北京市交通委员会 | 服务对象 | |
| 事项类型 | 其他行政权力 | 办理形式 | |
| 受理条件 | 1.项目属于《北京市企业投资项目管理目录》以外的应进行备案的企业投资项目; 2.新、改、扩建大型商业设施时,应当同步配建商品装卸、储存等配套设施。大型商业设施及其配套设施在立项时,应当依法进行交通影响评价。未进行交通影响评价或经评价对交通环境将造成重大不利影响的项目,发展改革部门不予立项或核准,规划部门不予核发建设工程规划许可证。(来源《北京市道路运输条例》第二十七条第二款 》); 3.大型公共建筑、民用建筑以及其他重大建设项目在立项时,应当由市交通主管部门组织有关部门进行道路交通影响评价。经论证,对交通环境将造成重大不利影响的项目,立项主管部门不予立项。 (来源:《北京市实施中华人民共和国道路交通安全法办法》第二十五条) 4.建立城市建设项目交通影响评价制度,对规划建设航空港、铁路客运站、水路客运码头、公路客运站、居住区、商务区等大型建设项目,组织开展交通影响评价,实施交通影响分析、预测和评估,提出预防或减轻交通影响的设计方案、管理措施和公共交通设施配建要求。按照交通影响评价结果,督促建设单位严格落实公共交通配套设施建设标准,并确保配套设施与城市建设项目主体工程同步设计、同步建设、同步验收。 (来源:《交通运输部关于贯彻落实《国务院关于城市优先发展公共交通的指导意见》的实施意见》 第一条第十款); 5.提交的证照证件或批复文件齐全完整,如提交复印件,应完整清晰并与原件一致; 6.申请材料所载基本信息与提交的证照证件或批复文件所载内容一致; 7.需使用A4纸打印或复印,需按照申请材料顺序装订成册; 8.材料真实有效,无虚假信息。 | ||
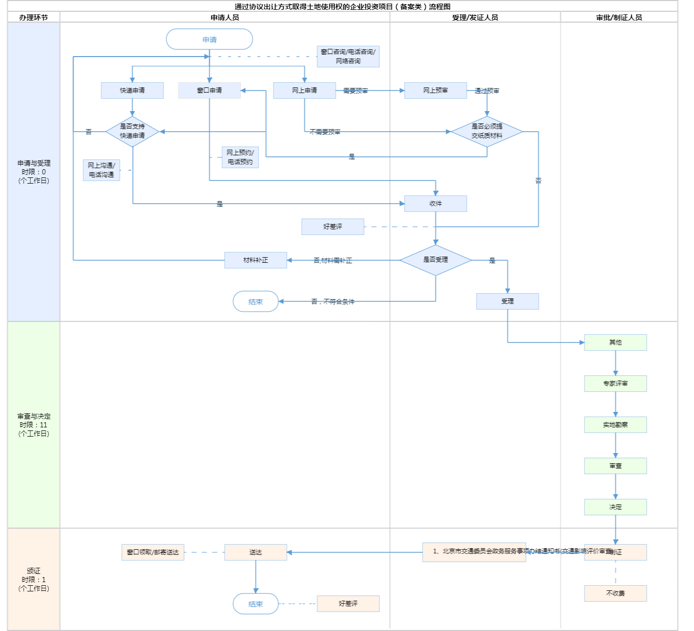
| 办理时间 | 法定工作日: 上午: 09:00 - 12:00; 下午: 12:00 - 17:00; (延时服务时间: 工作日上午08:30 - 09:00; 下午17:00 - 17:30; 周六上午09:00 - 13:00; );法定工作日: 上午08:30 - 12:00、下午12:00 - 17:30; 周六:上午:08:30 - 12:30(需预约);法定节假日不对外服务。... 查看详情 | ||
| 办理地点 | 北京城市副中心政务服务中心:北京市通州区新华东街48号二区(东南角)综合窗口 北京市政务服务中心:北京市丰台区西三环南路1号(六里桥西南角)综合窗口 查看详情 | ||
| 咨询方式 |
咨询电话: 北京市政务服务中心:(010)89150730【展开】 咨询窗口地址: 北京市政务服务中心:北京市丰台区西三环南路1号(六里桥西南角)综合窗口 2层C岛105-117窗口 北京城市副中心政务服务中心:北京市通州区新华东街48号二区(东南角)(综合窗口)【展开】 网上咨询: http://jtw.beijing.gov.cn/【展开】 |
||
| 投诉监督方式 | |||
| 基本编码 | 111016045000 | 事项编码 | 11110000000021063W2111016045000 |
| 业务办理项编码 | 11110000000021063W211101604500007 | 进驻大厅类型 | |
| 权力来源 | 法定本级行使 | 网上支付 | 否 |
| 所属机构 | 北京市交通委员会 | 委托部门 | 无 |
| 联办机构 | 无 | 实施主体性质 | 法定机关 |
| 办理进程查询途径 | |||
| 行使层级 | 市级 | 运行系统 | 市级自建(垂管) |
| 物流快递 | 是 | 办理方式 | 自办件 |
| 预约办理 | 数量限制 | 无数量限制 | |
| 中介服务 | 无 | 权限划分 | |
| 通办范围 | 全市 | 特殊程序 | 无 |
| 行使内容 | 一、在亦庄新城(225平方公里)区域内由北京经济技术开发区管理委员会行使。 二、在北京大兴国际机场临空经济区(北京部分)规划面积约50平方公里区域内由北京大兴国际机场临空经济区(大兴)管理委员会行使。 三、在北京城市副中心规划范围及拓展区(不含亦庄新城通州部分)约812平方公里区域内由北京城市副中心管理委员会行使;在中国(北京)自由贸易试验区实施范围各辖区内(共计70.62平方公里)分别由朝阳区交通委、海淀区城管委(交通委)、顺义区交通局和昌平区交通局行使;在峪口镇约64.5平方公里区域内由平谷区交通局行使。 | ||
| 必须现场办理原因说明 | 核实材料原件及盖章情况 | ||

无
| 序号 | 材料名称 | 材料来源 | 材料 必要性 |
数量要求 | 介质要求 | 表格及样例 下载 |
受理标准 | 提供材料 依据 |
其他要求 | 申请材料总要求 | 建设项目规划文件应符合有效期内的以下文件之一: 1.建设项目规划条件;2.规划意见复函;3.建设方案规划审查意见;4.设计方案审查意见函(一会三函项目);5.“多规合一”协同平台审查意见函等;6.规划主管部门核发的其他相关文件。 |
|---|
| 序号 | 材料名称 | 材料来源 | 材料 必要性 |
数量要求 | 介质要求 | 表格及样例 下载 |
受理标准 | 提供材料 依据 |
其他要求 | 申请材料总要求 | 建设项目规划文件应符合有效期内的以下文件之一: 1.建设项目规划条件;2.规划意见复函;3.建设方案规划审查意见;4.设计方案审查意见函(一会三函项目);5.“多规合一”协同平台审查意见函等;6.规划主管部门核发的其他相关文件。 |
|---|

无
无
指南分享