2
20
121100004007098367
北京住房公积金管理中心(北京市住房资金管理中心)
住房公积金缴存人账户转移
1211000040070983672112076007001
0
3f7c5099-cd48-49e6-8c6c-a128ebe85c03
36b5085b-2f56-4942-8b5b-f293ced47235
2
20
北京住房公积金管理中心(北京市住房资金管理中心)
110000000000
北京住房公积金管理中心(北京市住房资金管理中心)
北京住房公积金管理中心方庄管理部:法定工作日: 上午: 09:00 - 12:00; 下午: 13:30 - 17:00; (延时服务时间: 工作日上午08:30 - 09:00; 中午12:00 - 13:30; 下午17:00 - 17:30; 周六上午08:30 - 12:30; );北京住房公积金管理中心丰台管理部:法定工作日: 上午: 09:00 - 12:00; 下午: 13:30 - 17:00; (延时服务时间: 工作日上午08:30 - 09:00; 中午12:00 - 13:30; 下午17:00 - 17:30; 周六上午08:30 - 12:30; )
北京住房公积金管理中心方庄管理部:北京市丰台区西三环南路1号北京市政务服务中心综合窗口 北京住房公积金管理中心丰台管理部:北京市丰台区莲花池西里10号北京市政路桥大厦主楼三层综合窗口
《住房城乡建设部 财政部 人民银行 公安部关于开展治理违规提取住房公积金工作的通知》第一条:“账户封存期间,在异地开立住房公积金账户并稳定缴存半年以上的,办理异地转移接续手续。” 1、表内信息项是否填写完整; 2、核对表内填写的身份信息、现个人住房公积金账户、现单位名称与申请人在北京住房公积金管理中心设立的账户信息是否一致; 3、申请人签字是否清晰;
{"IS_GUIDE":"1","ONLINE_DECLARE_SYSTEM_MODE":"99","SERVICE_OBJCT":"","IS_CONSTRUCTION":"0","CL_SERVICE_TYPE":"","APP_CODE_ID":"","YESNO_CITY_UNICOM":"0^1","CROSS_AREA":"","ISSHOHCENTER":"0","WECHAT_CODE_ID":"","FINANCIAL":"","LITTLEPROGRAM_CODE_NAME":"","CROSS_AREA_ALL":"","CROSS_PROVINCE":"","ALIAS_NAME":"[\"住房公积金缴存人账户\", \"公积金账户转移\"]","EAR_DISABILITY_GRAD":"","LIB_DISABILITY_GRAD":"","SPEAK_DISABILITY_GRAD":"","REGISTER":"","ONLINE_HANDLING_DEPTH_STANDARD":"05","APPROVAL_TYPE":"1","MIND_DISABILITY_GRAD":"","ACCEPTSERVICE":"99","YWBLX_ID":"36b5085b-2f56-4942-8b5b-f293ced47235","ONLINE_DECLARE_SYSTEM_DEPT":"","CONSTRUCTION_EXPANSION":"0","EMPOWER":"0","EXEMPT_MATERIALS":"","LITTLEPROGRAM_CODE_ID":"","EYE_DISABILITY_GRAD":"","ISMONVEINCENTER":"0","BUSINESS_APPROVAL_DEPT":"北京住房公积金管理中心(北京市住房资金管理中心)","ITEM_ATTRIBUTE":"04^05^11","CROSS_AREA_ATEXT":"","AGE":"","BGSYSTEM_APPROVAL_OTHER":"","WIT_DISABILITY_GRAD":"","WECHAT_CODE_NAME":"","DISABILITY_TYPE":"","IS_ENABLE_CERTIFICATE_SHARE":"0","ONLY_ID":"159ac728-81ed-11ea-8de7-fa163e4f9ad9","YES_NO_OPEN":"1","BGSYSTEM_APPROVAL_NAME":"北京住房公积金管理中心综合信息系统","APP_CODE_NAME":"","HOLDER":"","VERSION":"20241125"}
[{"ID":8691540,"TASKGUID":"3f7c5099-cd48-49e6-8c6c-a128ebe85c03","T_ID":"f3cd30b5-4848-4bb4-acc5-85a9de52b8ae","P_ID":"","NAME":"办理人身份","NODE_LEVEL":1,"NODE_PATH":"/f3cd30b5-4848-4bb4-acc5-85a9de52b8ae","CHILD_COUNT":3,"ORDER_NUM":1,"SERIAL_NUMBER":"1","CONDITION_ATTR":"01","IS_RADIO":"1","IS_SUPPORT":"","SUMMARY":"","CD_TIME":"May 22, 2026 6:14:37 PM","CD_BATCH":"2026052200019","DISTRIBUTETAG":"all-data^non-investment^121100004007098367^110000000000^non-construction^121100004007098367^non-construction_expansion","DATAJSONTEXT":"{\"VERSION\":\"20220810\",\"TREE_TYPE\":\"\",\"CONSULTATION_QA\":\"\"}","parOrder":"","proOrder":"1","newOrderNum":"001","itemGuideConditionRelatedList":[]},{"ID":8691538,"TASKGUID":"3f7c5099-cd48-49e6-8c6c-a128ebe85c03","T_ID":"b0ace702-3847-4f97-b5e7-31f6faf345d5","P_ID":"f3cd30b5-4848-4bb4-acc5-85a9de52b8ae","NAME":"委托单位经办人以外的人员办理","NODE_LEVEL":2,"NODE_PATH":"/f3cd30b5-4848-4bb4-acc5-85a9de52b8ae/b0ace702-3847-4f97-b5e7-31f6faf345d5","CHILD_COUNT":0,"ORDER_NUM":1,"SERIAL_NUMBER":"1.1","CONDITION_ATTR":"02","IS_RADIO":"","IS_SUPPORT":"","SUMMARY":"","CD_TIME":"May 22, 2026 6:14:37 PM","CD_BATCH":"2026052200019","DISTRIBUTETAG":"all-data^non-investment^121100004007098367^110000000000^non-construction^121100004007098367^non-construction_expansion","DATAJSONTEXT":"{\"VERSION\":\"20220810\",\"TREE_TYPE\":\"\",\"CONSULTATION_QA\":\"\"}","parOrder":"","proOrder":"","newOrderNum":"001.001","itemGuideConditionRelatedList":[{"ID":27126278,"TASKGUID":"3f7c5099-cd48-49e6-8c6c-a128ebe85c03","T_ID":"b0ace702-3847-4f97-b5e7-31f6faf345d5","G_ID":"918b97fc-e8e3-4922-adbc-e5cd55c733f3","M_CODE":"320006","MATERIAL_ID":"1a59aa95-9b67-42f5-a17c-12fd14a79102","CD_TIME":"May 22, 2026 6:14:37 PM","CD_BATCH":"2026052200019","DISTRIBUTETAG":"all-data^non-investment^121100004007098367^110000000000^non-construction^121100004007098367^non-construction_expansion","DATAJSONTEXT":"{\"VERSION\":\"20210903\"}"},{"ID":27126284,"TASKGUID":"3f7c5099-cd48-49e6-8c6c-a128ebe85c03","T_ID":"b0ace702-3847-4f97-b5e7-31f6faf345d5","G_ID":"ee4b268c-43e9-4588-a469-86c87d417f8d","M_CODE":"207221","MATERIAL_ID":"fe5dc1f4-d908-4e6d-9ffd-8ba9367c561e","CD_TIME":"May 22, 2026 6:14:37 PM","CD_BATCH":"2026052200019","DISTRIBUTETAG":"all-data^non-investment^121100004007098367^110000000000^non-construction^121100004007098367^non-construction_expansion","DATAJSONTEXT":"{\"VERSION\":\"20210903\"}"}]},{"ID":8691539,"TASKGUID":"3f7c5099-cd48-49e6-8c6c-a128ebe85c03","T_ID":"e0683ffb-616f-4e95-be3b-fac5d5407210","P_ID":"f3cd30b5-4848-4bb4-acc5-85a9de52b8ae","NAME":"申请人办理","NODE_LEVEL":2,"NODE_PATH":"/f3cd30b5-4848-4bb4-acc5-85a9de52b8ae/e0683ffb-616f-4e95-be3b-fac5d5407210","CHILD_COUNT":0,"ORDER_NUM":2,"SERIAL_NUMBER":"1.2","CONDITION_ATTR":"02","IS_RADIO":"","IS_SUPPORT":"","SUMMARY":"","CD_TIME":"May 22, 2026 6:14:37 PM","CD_BATCH":"2026052200019","DISTRIBUTETAG":"all-data^non-investment^121100004007098367^110000000000^non-construction^121100004007098367^non-construction_expansion","DATAJSONTEXT":"{\"VERSION\":\"20220810\",\"TREE_TYPE\":\"\",\"CONSULTATION_QA\":\"\"}","parOrder":"","proOrder":"","newOrderNum":"001.002","itemGuideConditionRelatedList":[{"ID":27126280,"TASKGUID":"3f7c5099-cd48-49e6-8c6c-a128ebe85c03","T_ID":"e0683ffb-616f-4e95-be3b-fac5d5407210","G_ID":"1737e5ed-06b5-4f0c-b0cc-c004b5dc1499","M_CODE":"320006","MATERIAL_ID":"b9a8aec6-1078-41cf-bee4-1c4ef8f99f8e","CD_TIME":"May 22, 2026 6:14:37 PM","CD_BATCH":"2026052200019","DISTRIBUTETAG":"all-data^non-investment^121100004007098367^110000000000^non-construction^121100004007098367^non-construction_expansion","DATAJSONTEXT":"{\"VERSION\":\"20210903\"}"}]},{"ID":8691537,"TASKGUID":"3f7c5099-cd48-49e6-8c6c-a128ebe85c03","T_ID":"01f91796-7dcc-44e4-b0ac-b631c58c5ab6","P_ID":"f3cd30b5-4848-4bb4-acc5-85a9de52b8ae","NAME":"单位经办人办理","NODE_LEVEL":2,"NODE_PATH":"/f3cd30b5-4848-4bb4-acc5-85a9de52b8ae/01f91796-7dcc-44e4-b0ac-b631c58c5ab6","CHILD_COUNT":0,"ORDER_NUM":3,"SERIAL_NUMBER":"1.3","CONDITION_ATTR":"02","IS_RADIO":"","IS_SUPPORT":"","SUMMARY":"","CD_TIME":"May 22, 2026 6:14:37 PM","CD_BATCH":"2026052200019","DISTRIBUTETAG":"all-data^non-investment^121100004007098367^110000000000^non-construction^121100004007098367^non-construction_expansion","DATAJSONTEXT":"{\"VERSION\":\"20220810\",\"TREE_TYPE\":\"\",\"CONSULTATION_QA\":\"\"}","parOrder":"","proOrder":"","newOrderNum":"001.003","itemGuideConditionRelatedList":[{"ID":27126287,"TASKGUID":"3f7c5099-cd48-49e6-8c6c-a128ebe85c03","T_ID":"01f91796-7dcc-44e4-b0ac-b631c58c5ab6","G_ID":"c4d1f443-95e9-455f-9b33-eacf9fa77e84","M_CODE":"320006","MATERIAL_ID":"99ef6413-ebf1-451d-8316-34c0ce02de88","CD_TIME":"May 22, 2026 6:14:37 PM","CD_BATCH":"2026052200019","DISTRIBUTETAG":"all-data^non-investment^121100004007098367^110000000000^non-construction^121100004007098367^non-construction_expansion","DATAJSONTEXT":"{\"VERSION\":\"20210903\"}"}]}]
2
1
https://recept.banshi.beijing.gov.cn/online/accept#/accept/entry?matterType=single&matterId=111438379&bizMode=normal&openRouteEnvFlag=prod

政务服务> 办事指南

住房公积金缴存人账户转移

北京市

切换简洁版

  • 承诺件

    办件类型

  • 0

    到现场次数

  • 11工作日

    法定办结时限

  • 2工作日

    承诺办结时限

好差评

5.0

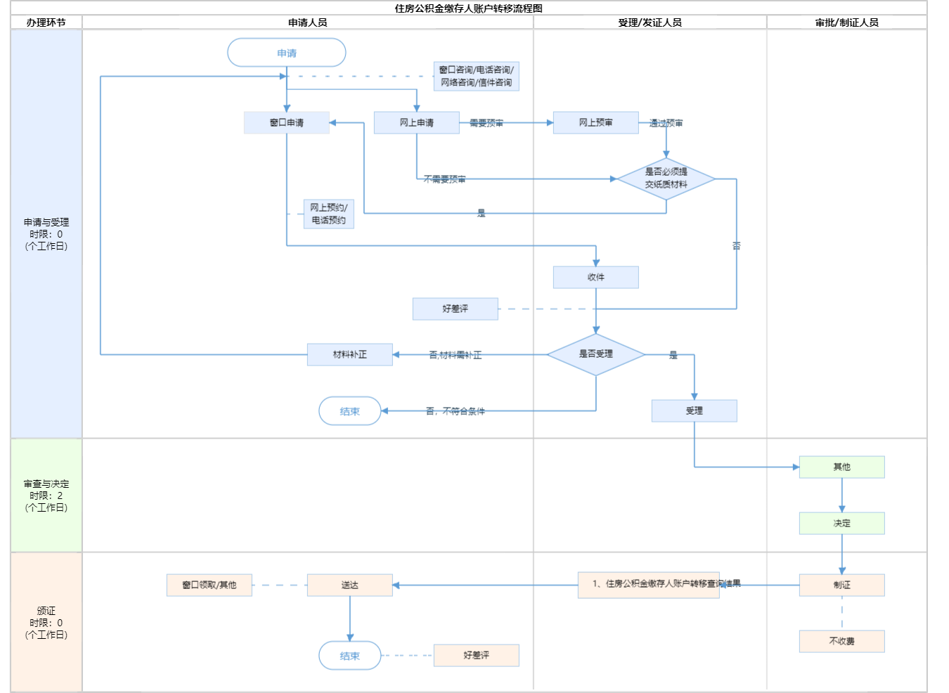
办件承诺办结时限说明:(承诺时限为办理流程中“审查与决定”环节的计时时限)

办件承诺办结时限说明:

(承诺时限为办理流程中“审查与决定”环节的计时时限)

基本信息

实施主体 北京住房公积金管理中心(北京市住房资金管理中心) 服务对象
事项类型 公共服务 办理形式
受理条件 《住房城乡建设部 财政部 人民银行 公安部关于开展治理违规提取住房公积金工作的通知》第一条:“账户封存期间,在异地开立住房公积金账户并稳定缴存半年以上的,办理异地转移接续手续。” 1、表内信息项是否填写完整; 2、核对表内填写的身份信息、现个人住房公积金账户、现单位名称与申请人在北京住房公积金管理中心设立的账户信息是否一致; 3、申请人签字是否清晰;
办理时间 北京住房公积金管理中心方庄管理部:法定工作日: 上午: 09:00 - 12:00; 下午: 13:30 - 17:00; (延时服务时间: 工作日上午08:30 - 09:00; 中午12:00 - 13:30; 下午17:00 - 17:30; 周六上午08:30 - 12:30; );北京住房公积金管理中心丰台管理部:法定工作日: 上午: 09:00 - 12:00; 下午: 13:30 - 17:00; (延时服务时间: 工作日上午08:30 - 09:00; 中午12:00 - 13:30; 下午17:00 - 17:30; 周六上午08:30 - 12:30; ) 查看详情
办理地点 北京住房公积金管理中心方庄管理部:北京市丰台区西三环南路1号北京市政务服务中心综合窗口 北京住房公积金管理中心丰台管理部:北京市丰台区莲花池西里10号北京市政路桥大厦主楼三层综合窗口 查看详情
咨询方式

咨询电话:

(010)12329【展开】

咨询窗口地址:

方庄管理部:西三环南路1号北京市政务服务中心三层B岛窗口;东城管理部:东城区贡院西街9号一层咨询台;西城管理部:西城区右安门内半步桥街48号金泰开阳大厦一层咨询台;朝阳管理部:朝阳区百子湾西里402楼109号金海商富中心写字楼咨询台;海淀管理部:海淀区学院南路62号中关村资本大厦3层咨询台;中关村管理部:海淀区中关村南大街6号中电信息大厦西门二层咨询台;丰台管理部:丰台区莲花池西里10号北京市政路桥大厦主楼三层咨询台;石景山管理部:石景山区京原西街6号院1号楼(政务服务中心2层)咨询台;房山管理部:房山区良乡吴店西里9号楼咨询台;通州管理部:通州区吉祥园20号楼北侧咨询台;顺义管理部:顺义区复兴东街3号院南楼三层公积金专区咨询台;昌平管理部:昌平府学路15号咨询台(昌平东关图书馆对面);大兴管理部:大兴区黄村兴丰大街三段132号咨询台;怀柔管理部:北京市怀柔区金台园2号一层(怀柔区不动产大厅北侧)咨询台;平谷管理部:平谷区建设西街17号院3号楼咨询台;密云管理部:密云区东源路31号咨询台;延庆管理部:延庆区恒安小区28号楼20号底商咨询台。(银行业务网点地址查询网址:http://gjj.beijing.gov.cn/web/zwfw5/ywwdfw/1735655/index.html)【展开】

网上咨询:

http://gjj.beijing.gov.cn【展开】

投诉监督方式
基本编码 112076007001 事项编码 1211000040070983672112076007001
业务办理项编码 121100004007098367211207600700101 进驻大厅类型
权力来源 法定本级行使 网上支付
所属机构 北京住房公积金管理中心(北京市住房资金管理中心) 委托部门
联办机构 实施主体性质 授权组织
办理进程查询途径
行使层级 市级 运行系统 市级自建(垂管)
物流快递 办理方式 自办件
预约办理 数量限制
中介服务 权限划分
通办范围 全区 特殊程序
行使内容 市级受理,市级审批
显示更多

请选择情形:

提示:通过情形选择可引导出您办理该事项所需的材料,若要查看全部材料,请点击"查看全部材料"

查看全部材料 情形引导

收起
我选好了重选条件

序号 材料名称 材料来源 材料
必要性
数量要求 介质要求 表格及样例
下载
受理标准 提供材料
依据
其他要求
申请材料总要求申请材料应完整、真实、清晰,要求签字的须签字,要求盖章的须盖章。
序号 材料名称 材料来源 材料
必要性
数量要求 介质要求 表格及样例
下载
受理标准 提供材料
依据
其他要求
申请材料总要求申请材料应完整、真实、清晰,要求签字的须签字,要求盖章的须盖章。
显示更多

指南分享