北京市政务服务网
当前:北京市 切换区域

市级

  • 北京市

区级

  • 北京市

乡镇
(街道)

  • 北京市

村(社区)

  • 北京市

市级
部门

显示更多

我在听,请说话(10s)
抱歉,没听清,请再说一遍吧
2
01
11110000306328148H
北京市广播电视局
首次申请设置卫星电视广播地面接收设施
11110000306328148H200013212400001
11110000306328148H2000132124000
0
601b1329-85a3-4e4e-8747-4f8c2419bf99
9feb2ffe-6b04-44d1-8a47-e49e179ae470
2^3
01
市广电局
110000000000
北京市广播电视局
北京市政务服务中心:法定工作日: 上午: 09:00 - 12:00; 下午: 13:30 - 17:00; (延时服务时间: 工作日上午08:30 - 09:00; 下午17:00 - 17:30; 周六上午09:00 - 13:00; );北京城市副中心政务服务中心:法定工作日: 上午: 09:00 - 12:00; 下午: 12:00 - 17:00; (延时服务时间: 工作日上午08:30 - 09:00; 下午17:00 - 17:30; 周六上午09:00 - 13:00; )
北京市政务服务中心:北京市丰台区西三环南路1号(六里桥西南角)综合窗口 北京城市副中心政务服务中心:北京市通州区新华东街48号二区(东南角)综合窗口
1. 第三条 申请设置卫星地面接收设施接收卫星传送的电视节目的单位,应当具备下列条件:(一)有确定的接收方位、接收内容和收视对象范围;(二)有符合国家标准的接收设备;(三)有合格的专职管理人员;(四)有健全的管理制度。第四条 任何单位均可申请设置卫星地面接收设施接收卫星传送的境内电视节目。下列单位和场所可申请设置、使用卫星地面接收设施接收卫星传送的境外电视节目:(一)级别较高、规模较大的教育、科研、新闻、金融、经贸和党政机关等确因业务工作需要的单位;(二)确有境外电视节目接收需求,且具备接收条件的规模较大、级别较高的宾馆酒店;(三)专供外国人和港、澳、台人士办公或者居住的写字楼、公寓等;(四)其他确有需要设置卫星地面接收设施接收卫星传送的境外电视节目的情形。(来源:《卫星电视广播地面接收设施管理规定实施细则》((1994年2月3日 广播电影电视部令第11号 根据2021年10月9日《国家广播电视总局关于第四批修改的部门规章的决定》修订) 2.材料齐全,填写完整; 3.提交的证照证件或批复文件齐全完整、如提交复印件,应当完整清晰并与原件一致; 4.申请材料所载基本信息与提交的证照证件或批复文件所载内容一致; 5.申请材料按要求签字、盖章,且签字内容与申请材料所载内容、提交的证照证件或批复文件所载内容一致。
{"IS_GUIDE":"1","ONLINE_DECLARE_SYSTEM_MODE":"","ITEM_REALITY_USELEVEL":"","SERVICE_OBJCT":"","IS_CONSTRUCTION":"0","CL_SERVICE_TYPE":"","APP_CODE_ID":"","YESNO_CITY_UNICOM":"0^1","CROSS_AREA":"","ISSHOHCENTER":"0","WECHAT_CODE_ID":"","FINANCIAL":"","LITTLEPROGRAM_CODE_NAME":"","CROSS_AREA_ALL":"","CROSS_PROVINCE":"","ALIAS_NAME":"[\"首次申请\", \"地面接收设施\"]","EAR_DISABILITY_GRAD":"","LIB_DISABILITY_GRAD":"","SPEAK_DISABILITY_GRAD":"","REGISTER":"","ONLINE_HANDLING_DEPTH_STANDARD":"05","APPROVAL_TYPE":"1","MIND_DISABILITY_GRAD":"","ACCEPTSERVICE":"99","YWBLX_ID":"6eec2ff7-baf5-475c-a04b-4756e3f362f7","ONLINE_DECLARE_SYSTEM_DEPT":"","CONSTRUCTION_EXPANSION":"0","EMPOWER":"0","EXEMPT_MATERIALS":"","LITTLEPROGRAM_CODE_ID":"","EYE_DISABILITY_GRAD":"","ISMONVEINCENTER":"1","DATA_FLAG":"XZXK_NEW","BUSINESS_APPROVAL_DEPT":"北京市广播电视局","POWER_NAME":"设置卫星电视广播地面接收设施审批","ITEM_ATTRIBUTE":"04^05^07^11","CROSS_AREA_ATEXT":"","AGE":"","BGSYSTEM_APPROVAL_OTHER":"北京市广播电视局行政审批系统","WIT_DISABILITY_GRAD":"","WECHAT_CODE_NAME":"","POWER_CODE":"B2803900","DISABILITY_TYPE":"","IS_ENABLE_CERTIFICATE_SHARE":"","POWER_ATTRIBUTE":"1","ONLY_ID":"c185a228-13ba-47d4-becd-559601ed7599","YES_NO_OPEN":"1","BGSYSTEM_APPROVAL_NAME":"其他","APP_CODE_NAME":"","HOLDER":"","VERSION":"20240415"}
[{"ID":7220885,"TASKGUID":"601b1329-85a3-4e4e-8747-4f8c2419bf99","T_ID":"2e1cd9d2-ce3c-4296-9747-50381beebea1","P_ID":"","NAME":"属于以下哪种单位情况","NODE_LEVEL":1,"NODE_PATH":"/2e1cd9d2-ce3c-4296-9747-50381beebea1","CHILD_COUNT":2,"ORDER_NUM":1,"SERIAL_NUMBER":"1","CONDITION_ATTR":"01","IS_RADIO":"1","IS_SUPPORT":"1","SUMMARY":"1 属于以下哪种单位情况\n\t1.1 申请单位为级别较高、规模较大的教育、科研、新闻、金融、经贸和党政机关等确因业务工作需要的单位\n\t1.2 申请单位为部队系统开办的级别较高、影响较大的宾馆饭店","CD_TIME":"Sep 2, 2025 6:48:08 PM","CD_BATCH":"2025090200084","DISTRIBUTETAG":"all-data^non-investment^11110000306328148H^110000000000^non-construction^11110000306328148H","DATAJSONTEXT":"{\"VERSION\":\"20220810\",\"TREE_TYPE\":\"0\",\"CONSULTATION_QA\":\"\"}","parOrder":"","proOrder":"1","newOrderNum":"001","itemGuideConditionRelatedList":[]},{"ID":7220884,"TASKGUID":"601b1329-85a3-4e4e-8747-4f8c2419bf99","T_ID":"09dcdd5c-8b80-4885-a536-7e6446d76c22","P_ID":"2e1cd9d2-ce3c-4296-9747-50381beebea1","NAME":"申请单位为级别较高、规模较大的教育、科研、新闻、金融、经贸和党政机关等确因业务工作需要的单位","NODE_LEVEL":2,"NODE_PATH":"/2e1cd9d2-ce3c-4296-9747-50381beebea1/09dcdd5c-8b80-4885-a536-7e6446d76c22","CHILD_COUNT":0,"ORDER_NUM":1,"SERIAL_NUMBER":"1.1","CONDITION_ATTR":"02","IS_RADIO":"","IS_SUPPORT":"","CD_TIME":"Sep 2, 2025 6:48:08 PM","CD_BATCH":"2025090200084","DISTRIBUTETAG":"all-data^non-investment^11110000306328148H^110000000000^non-construction^11110000306328148H","DATAJSONTEXT":"{\"VERSION\":\"20220810\",\"TREE_TYPE\":\"0\",\"CONSULTATION_QA\":\"\"}","parOrder":"","proOrder":"","newOrderNum":"001.001","itemGuideConditionRelatedList":[{"ID":26018114,"TASKGUID":"601b1329-85a3-4e4e-8747-4f8c2419bf99","T_ID":"09dcdd5c-8b80-4885-a536-7e6446d76c22","G_ID":"072e0768-e1e2-42c2-9972-4e52d4ed8c92","M_CODE":"206306","MATERIAL_ID":"95a794b3-f77a-4630-9283-975cf25d3ba0","CD_TIME":"Sep 2, 2025 6:48:08 PM","CD_BATCH":"2025090200084","DISTRIBUTETAG":"all-data^non-investment^11110000306328148H^110000000000^non-construction^11110000306328148H","DATAJSONTEXT":"{\"VERSION\":\"20210903\"}"}]},{"ID":7220886,"TASKGUID":"601b1329-85a3-4e4e-8747-4f8c2419bf99","T_ID":"abf13a88-5d8e-498c-9db4-8fd76851119e","P_ID":"2e1cd9d2-ce3c-4296-9747-50381beebea1","NAME":"申请单位为部队系统开办的级别较高、影响较大的宾馆饭店","NODE_LEVEL":2,"NODE_PATH":"/2e1cd9d2-ce3c-4296-9747-50381beebea1/abf13a88-5d8e-498c-9db4-8fd76851119e","CHILD_COUNT":0,"ORDER_NUM":2,"SERIAL_NUMBER":"1.2","CONDITION_ATTR":"02","IS_RADIO":"","IS_SUPPORT":"","CD_TIME":"Sep 2, 2025 6:48:08 PM","CD_BATCH":"2025090200084","DISTRIBUTETAG":"all-data^non-investment^11110000306328148H^110000000000^non-construction^11110000306328148H","DATAJSONTEXT":"{\"VERSION\":\"20220810\",\"TREE_TYPE\":\"0\",\"CONSULTATION_QA\":\"\"}","parOrder":"","proOrder":"","newOrderNum":"001.002","itemGuideConditionRelatedList":[{"ID":26018115,"TASKGUID":"601b1329-85a3-4e4e-8747-4f8c2419bf99","T_ID":"abf13a88-5d8e-498c-9db4-8fd76851119e","G_ID":"1d090cd7-d880-4680-a9e2-b7b3655da8e9","M_CODE":"210227","MATERIAL_ID":"7a90bfdc-d0ea-4eb5-8082-1e2e332a3e33","CD_TIME":"Sep 2, 2025 6:48:08 PM","CD_BATCH":"2025090200084","DISTRIBUTETAG":"all-data^non-investment^11110000306328148H^110000000000^non-construction^11110000306328148H","DATAJSONTEXT":"{\"VERSION\":\"20210903\"}"}]}]
2
2^3^4^5^6^9
https://recept.banshi.beijing.gov.cn/online/accept#/accept/entry?matterType=single&matterId=11102722014277&userType=legal

政务服务> 办事指南

首次申请设置卫星电视广播地面接收设施

北京市

切换简洁版

  • 承诺件

    办件类型

  • 0

    到现场次数

  • 20工作日

    法定办结时限

  • 8工作日

    承诺办结时限

好差评

5.0

办件承诺办结时限说明:不含办理国家安全事项和检验检测及二次审批时间(承诺时限为办理流程中“审查与决定”环节的计时时限)

办件承诺办结时限说明:

不含办理国家安全事项和检验检测及二次审批时间(承诺时限为办理流程中“审查与决定”环节的计时时限)

基本信息

实施主体 北京市广播电视局 服务对象 企业法人、事业法人、社会组织法人、非法人企业、行政机关、其他组织
事项类型 行政许可 办理形式 窗口办理、网上办理、快递申请
受理条件 1. 第三条 申请设置卫星地面接收设施接收卫星传送的电视节目的单位,应当具备下列条件:(一)有确定的接收方位、接收内容和收视对象范围;(二)有符合国家标准的接收设备;(三)有合格的专职管理人员;(四)有健全的管理制度。第四条 任何单位均可申请设置卫星地面接收设施接收卫星传送的境内电视节目。下列单位和场所可申请设置、使用卫星地面接收设施接收卫星传送的境外电视节目:(一)级别较高、规模较大的教育、科研、新闻、金融、经贸和党政机关等确因业务工作需要的单位;(二)确有境外电视节目接收需求,且具备接收条件的规模较大、级别较高的宾馆酒店;(三)专供外国人和港、澳、台人士办公或者居住的写字楼、公寓等;(四)其他确有需要设置卫星地面接收设施接收卫星传送的境外电视节目的情形。(来源:《卫星电视广播地面接收设施管理规定实施细则》((1994年2月3日 广播电影电视部令第11号 根据2021年10月9日《国家广播电视总局关于第四批修改的部门规章的决定》修订) 2.材料齐全,填写完整; 3.提交的证照证件或批复文件齐全完整、如提交复印件,应当完整清晰并与原件一致; 4.申请材料所载基本信息与提交的证照证件或批复文件所载内容一致; 5.申请材料按要求签字、盖章,且签字内容与申请材料所载内容、提交的证照证件或批复文件所载内容一致。
办理时间 北京市政务服务中心:法定工作日: 上午: 09:00 - 12:00; 下午: 13:30 - 17:00; (延时服务时间: 工作日上午08:30 - 09:00; 下午17:00 - 17:30; 周六上午09:00 - 13:00; );北京城市副中心政务服务中心:法定工作日: 上午: 09:00 - 12:00; 下午: 12:00 - 17:00; (延时服务时间: 工作日上午08:30 - 09:00; 下午17:00 - 17:30; 周六上午09:00 - 13:00; ) 查看详情
办理地点 北京市政务服务中心:北京市丰台区西三环南路1号(六里桥西南角)综合窗口 北京城市副中心政务服务中心:北京市通州区新华东街48号二区(东南角)综合窗口 查看详情
咨询方式

咨询电话:

(010)89150042【展开】

咨询窗口地址:

北京市政务服务中心:北京市丰台区西三环南路 1 号(六里桥西南角)(综合窗口)北京城市副中心政务服务中心:北京市通州区新华东街48号二区(东南角)(综合窗口)【展开】

网上咨询:

http://gdj.beijing.gov.cn/hdjl/dyjh/【展开】

投诉监督方式

投诉监督电话:

(010)12345【展开】

投诉窗口地址:

北京市丰台区西三环南路1号(六里桥西南角)北京市政务服务中心三层342室【展开】

基本编码 000132124000 事项编码 11110000306328148H2000132124000
业务办理项编码 11110000306328148H200013212400001 进驻大厅类型 政务服务中心
权力来源 法定本级行使 网上支付
所属机构 北京市广播电视局 委托部门
联办机构 实施主体性质 法定机关
办理进程查询途径 网上查询:https://banshi.beijing.gov.cn/
现场查询:北京市政务服务中心:北京市丰台区西三环南路1号(六里桥西南角)(综合窗口)北京城市副中心政务服务中心:北京市通州区新华东街48号二区(东南角)(综合窗口)
电话查询:(010)89150035
行使层级 市级 运行系统 市级自建(垂管)
物流快递 办理方式 自办件
预约办理 网上预约:http://banshi.beijing.gov.cn/;电话预约:(010)89150001 数量限制
中介服务 权限划分
通办范围 全市 特别程序
行使内容
显示更多

请选择情形:

提示:通过情形选择可引导出您办理该事项所需的材料,若要查看全部材料,请点击"查看全部材料"

查看全部材料 情形引导

收起
我选好了重选条件

序号 材料名称 材料来源 材料
必要性
数量要求 介质要求 表格及样例
下载
受理标准 提供材料
依据
其他要求
申请材料总要求材料一式一份,A4纸单面,并在盖章处加盖公章。
序号 材料名称 材料来源 材料
必要性
数量要求 介质要求 表格及样例
下载
受理标准 提供材料
依据
其他要求
首次申请设置卫星电视广播地面接收设施申请表申请人自备必要原件1份表格类;纸质、电子样表下载空表下载(1)需与模板一致,基本信息填写与营业执照一致,法人亲笔签字,并加盖单位公章; (2)站址填写安装卫星设施机房所在地地址; (3)接收方位:东经134度;接收方式:只接收,不录制; (4)收视对象范围填写实际接收终端的范围,如:限酒店客房200个终端; (5)接收内容以下栏目按实际情况填写 (6)产权单位需在申请表相应位置盖公章【展开】《<卫星电视广播地面接收设施管理规定>实施细则》【展开】【展开】
接收站址的中华人民共和国房屋所有权证政府部门核发来源说明>必要正本复印件1份结果文书类;纸质、电子样例下载核对材料是否齐全、真实、有效。【展开】《<卫星电视广播地面接收设施管理规定>实施细则》【展开】【展开】
接收站址的房屋产权证材料告知承诺书(境外)申请人自备必要原件2份文本类;纸质样例下载按照告知承诺的模板认真仔细工整。【展开】《<卫星电视广播地面接收设施管理规定>实施细则》【展开】【展开】
三、不同单位需提供的材料
(一)、申请单位为级别较高、规模较大的教育、科研、新闻、金融、经贸和党政机关等确因业务工作需要的单位
1上级主管部门同意申请人在拟安装站址安装卫星设施接收境外卫星电视节目的文件申请人自备必要原件1份文本类;纸质、电子样例下载上级主管部门同意申请人在拟安装站址安装卫星设施接收境外卫星电视节目的文件,需盖主管部门印章,主管部门应是正局级以上单位。【展开】《<卫星电视广播地面接收设施管理规定>实施细则》【展开】【展开】
(二)、申请单位为部队系统开办的级别较高、影响较大的宾馆饭店
1宾馆饭店所在军以上政治部门出具的同意安装卫星设施的书面文件申请人自备必要原件1份文本类;纸质、电子样例下载(1)用于非军事目的接收境外卫星电视节目; (2)需盖有军以上政治部门或主管部门印章。【展开】《<卫星电视广播地面接收设施管理规定>实施细则》【展开】用于非军事目的接收境外卫星电视节目【展开】
设立接收卫星传送的境内电视节目许可告知承诺书申请人自备必要原件1份文本类;纸质或电子样例下载完整、准确【展开】《<卫星电视广播地面接收设施管理规定>实施细则》【展开】【展开】
申请材料总要求材料一式一份,A4纸单面,并在盖章处加盖公章。
显示更多

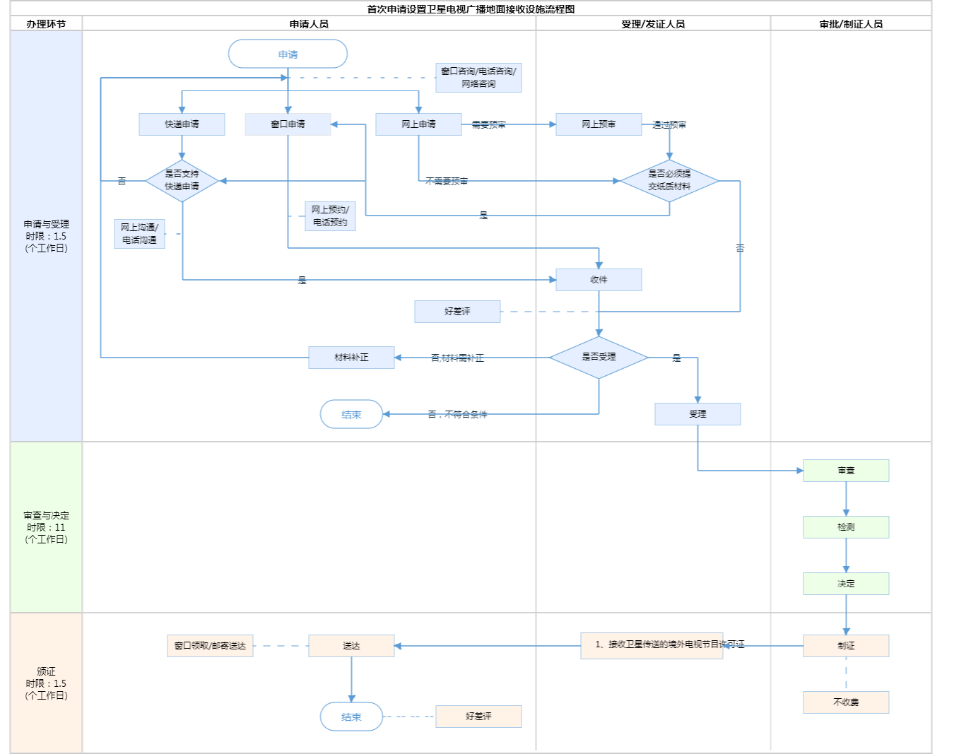
查看流程图

  • 申请与受理1

    办理步骤办理时限办理人员办理结果
    申报/收件1个工作日申请人/

    审查标准

    1.文头、公章齐全,主送单位是北京市广播电视局,请示文种。
    2.文中需写明申请单位名称、简介(含单位性质、级别等),以及接收目的、接收卫星、接收内容、接收方式、收视对象范围、安装地点等
    3.申请表内容须真实、准确,填写完整、无遗漏,各“审查意见”为必填项。需对安装地址即“用户站址”进行确认。
    4.申请单位为宾馆酒店提供营业执照或市场监管部门《名称预先核准通知书》复印件;为涉外写字楼、公寓提供涉外证明和外籍住户占比证明原件;为教育、科研、新闻、金融、经贸和党政机关等机构的提供单位法人证书复印件及其上级主管部门意见材料原件,并加盖公章。
    【展开】
    办理步骤办理时限办理人员办理结果
    受理0.5个工作日综窗人员1.属于市广播电视局职责范畴并且材料齐全,填写完整的予以受理并开具《受理通知单》;2.属于市广播电视局职责范畴但申请人材料准备不齐全或填写不完整的,一次告知申请单位补齐补正;3.不属于市广播电视局职责范畴的告知原因不予受理。

    审查标准

    1.文头、公章齐全,主送单位是北京市广播电视局,请示文种。
    2.文中需写明申请单位名称、简介(含单位性质、级别等),以及接收目的、接收卫星、接收内容、接收方式、收视对象范围、安装地点等
    3.申请表内容须真实、准确,填写完整、无遗漏,各“审查意见”为必填项。需对安装地址即“用户站址”进行确认。
    4.申请单位为宾馆酒店提供营业执照或市场监管部门《名称预先核准通知书》复印件;为涉外写字楼、公寓提供涉外证明和外籍住户占比证明原件;为教育、科研、新闻、金融、经贸和党政机关等机构的提供单位法人证书复印件及其上级主管部门意见材料原件,并加盖公章。
    【展开】
  • 审查与决定2

    办理步骤办理时限办理人员办理结果
    审查4个工作日审批人员符合审查要求的进入检验检测环节;不符合审查要求的一次性告知原因,予以退回

    审查标准

    下列单位和场所可申请设置、使用卫星地面接收设施接收卫星传送的境外电视节 目:
    (一)级别较高、规模较大的教育、科研、新闻、金 融、经贸和党政机关等确因业务工作需要的单位;
    (二)确有境外电视节目接收需求,且具备接收条件的规模较大、级别较高的宾馆酒店;
    (三)专供外国人和港、澳、台人士办公或者居住的 写字楼、公寓等;
    (四)其他确有需要设置卫星地面接收设施接收卫星传送的境外电视节目的情形。
    以上见《〈卫星电视广播地面接收设施管理规定〉实施细则》第四条。
    注:申请设置卫星地面接收设施接收卫星传送的电视节目的单位,应当具备下列条件:
    1.有确定的接收方位、接收内容和收视对象范围;
    2.有符合国家标准的接收设备;
    3.有合格的专职管理人员;
    4.有健全的管理制度。
    【展开】
    办理步骤办理时限办理人员办理结果
    检测
    (不计时限环节)
    有检验检测权限的工作人员根据检测意见及审核情况,作出是否同意安装设备要求。不符合的不予安装,应一次性告知不予备案的原因。

    审查标准

    1.检查机房是否独立、封闭、专用,并有专门标识;
    2.检查有无安全管理制度及应急预案;
    3.检查接收的节目内容与申请批准是否相符;
    4.检查传输终端数与申请批准是否相符,有无超范围传输或违规传输;
    5.检查设备(天线、调制解调器、解码器等)是否指定专用产品;
    6.检测设备及周围环境是否抗干扰、防插播。
    【展开】
    办理步骤办理时限办理人员办理结果
    决定4个工作日首席代表根据审查意见及审核情况,作出是否同意备案的审查意见。不予备案的,应一次性告知不予备案的原因。

    审查标准

    申请设置卫星地面接收设施接收卫星传送的电视节目的单位,应当具备下列条件:
    (1)有确定的接收方位、接收内容和收视对象范围;
    (2)有符合国家标准的接收设备;
    (3)有合格的专职管理人员;
    (4)有健全的管理制度。
    任何单位均可申请设置卫星地面接收设施接收卫星传送的境内电视节目。
    下列单位和场所可申请设置、使用卫星地面接收设施接收卫星传送的境外电视节目:
    (1)级别较高、规模较大的教育、科研、新闻、金融、经贸和党政机关等确因业务工作需要的单位;
    (2)确有境外电视节目接收需求,且具备接收条件的规模较大、级别较高的宾馆酒店;
    (3)专供外国人和港、澳、台人士办公或者居住的写字楼、公寓等;
    (4)其他确有需要设置卫星地面接收设施接收卫星传送的境外电视节目的情形。
    经国家广播电视总局批准,通过有线电视网等其他传输方式开展境外卫星电视节目传输业务的地区,不再受理设置卫星地面接收设施接收境外电视节目的申请。^
    【展开】
  • 颁证与送达3

    办理步骤办理时限办理人员结果名称
    制证3个工作日制证人员
    发证2个工作日综窗人员

    1、接收卫星传送的境外电视节目许可证

    2、接收卫星传送的境内电视节目许可证(甲种)

    送达方式
    窗口领取邮寄送达

接收卫星传送的境外电视节目许可证
结果名称接收卫星传送的境外电视节目许可证
结果文书类型证照
结果样本接收卫星传送的境外电视节目许可证结果样本.jpg
有效时间两年
接收卫星传送的境内电视节目许可证(甲种)
结果名称接收卫星传送的境内电视节目许可证(甲种)
结果文书类型证照
结果样本接收卫星传送的境内电视节目许可证结果样本.jpg
有效时间见结果文书

【行政法规】广播电视管理条例
制定机关国务院
依据名称广播电视管理条例
发布号令(文号)国令第〔1997〕228号
法条(具体规定)内容第二十六条 安装和使用卫星广播电视地面接收设施,应当按照国家有关规定向省、自治区、直辖市人民政府广播电视行政部门申领许可证。进口境外卫星广播电视节目解码器、解压器及其他卫星广播电视地面接收设施,应当经国务院广播电视行政部门审查同意。【展开】
【行政法规】卫星电视广播地面接收设施管理规定
制定机关国务院
依据名称卫星电视广播地面接收设施管理规定
发布号令(文号)国务院令第129号,1993年10月5日发布并施行;2013年7月18日第一次修订;2018年9月18日第二次修订
法条(具体规定)内容第三条 国家对卫星地面接收设施的生产、进口、销售、安装和使用实行许可制度。生产、进口、销售、安装和使用卫星地面接收设施许可的条件,由国务院有关行政部门规定。第七条 单位设置卫星地面接收设施的,必须向当地县、市人民政府广播电视行政部门提出申请,报省、自治区、直辖市人民政府广播电视行政部门审批,凭审批机关开具的证明购买卫星地面接收设施。卫星地面接收设施安装完毕,由审批机关发给《接收卫星传送的电视节目许可证》。第八条 个人不得安装和使用卫星地面接收设施。如有特殊情况,个人确实需要安装和使用卫星地面接收设施并符合国务院广播电视行政管理部门规定的许可条件的,必须向所在单位提出申请,经当地县、市人民政府广播电视行政管理部门同意后报省、自治区、直辖市人民政府广播电视行政管理部门审批。【展开】

是否收费:

1、接收国外卫星电视节目需提供哪些材料
1.接收卫星传送的电视节目许可申请表;2.安装卫星电视广播地面接收设施所在地房屋产权证复印件;3.涉外宾馆饭店提交:涉外审查文件复印件1份;级别较高、规模较大的教育、科研、新闻、金融、经贸等单位提交:主管部门同意文件原件1份;部队系统开办的级别较高、影响较大的宾馆饭店提交:宾馆饭店所在军以上政治部门或主管部门出具的书面同意安装卫星设施的文件原件1份(用于非军事目的接收境外卫星电视节目)(

指南分享

党政机关

移动版

主办:北京市人民政府办公厅

承办:北京市政务服务和数据管理局

版权所有:北京市人民政府网站 京ICP备05060933号

政府网站标识码:1100000088 京公网安备 11010502039640 京ICP备05060933号

运行管理:首都之窗运行管理中心

请选择您的办理区域:

北京市

请选择需要办理的事项: