政务服务> 办事指南
北京市
切换简洁版
承诺件
办件类型
0
到现场次数
165工作日
法定办结时限
105工作日
承诺办结时限
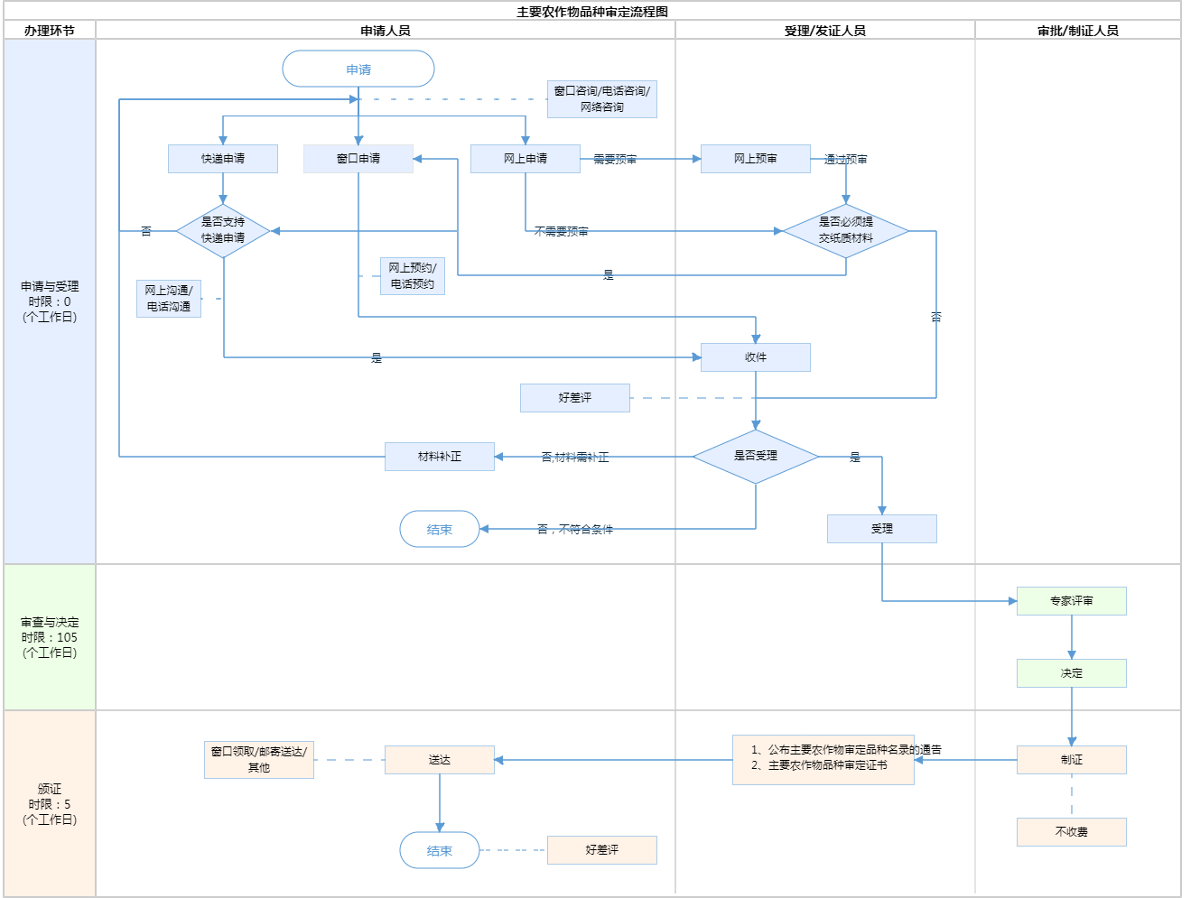
办件承诺办结时限说明:本事项依法需专家评审,时间为150个自然日加15个工作日。按照《中华人民共和国种子法》、《主要农作物品种审定办法》要求,北京市农作物品种审定委员会办公室2月底前受理报审材料,30日内提交品种审定委员会相关专业委员会初审,专业委员会应当在30日内完成初审;初审通过的品种,由品种审定委员会办公室在30日内将初审意见及各试点试验数据、汇总结果,在同级农业主管部门官方网站公示,公示期不少于30日;公示期满后,品种审定委员会办公室应当将初审意见、公示结果,提交品种审定委员会主任委员会审核。主任委员会应当在30日内完成审核。审核同意的,通过审定。审定通过的品种,由品种审定委员会编号、颁发证书,同级农业主管部门公告。省级审定的农作物品种在公告前,应当由省级人民政府农业主管部门将品种名称等信息报农业部公示,公示期为15个工作日。(承诺时限为办理流程中“审查与决定”环节的计时时限)
办件承诺办结时限说明:
本事项依法需专家评审,时间为150个自然日加15个工作日。按照《中华人民共和国种子法》、《主要农作物品种审定办法》要求,北京市农作物品种审定委员会办公室2月底前受理报审材料,30日内提交品种审定委员会相关专业委员会初审,专业委员会应当在30日内完成初审;初审通过的品种,由品种审定委员会办公室在30日内将初审意见及各试点试验数据、汇总结果,在同级农业主管部门官方网站公示,公示期不少于30日;公示期满后,品种审定委员会办公室应当将初审意见、公示结果,提交品种审定委员会主任委员会审核。主任委员会应当在30日内完成审核。审核同意的,通过审定。审定通过的品种,由品种审定委员会编号、颁发证书,同级农业主管部门公告。省级审定的农作物品种在公告前,应当由省级人民政府农业主管部门将品种名称等信息报农业部公示,公示期为15个工作日。(承诺时限为办理流程中“审查与决定”环节的计时时限)
基本信息
| 实施主体 | 北京市农业农村局 | 服务对象 | |
| 事项类型 | 行政确认 | 办理形式 | |
| 受理条件 | 1、申请审定的品种应当具备下列条件: (一)人工选育或发现并经过改良; (二)与现有品种(已审定通过或本级品种审定委员会已受理的其他品种)有明显区别; (三)形态特征和生物学特性一致; (四)遗传性状稳定; (五)具有符合《农业植物品种命名规定》的名称; (六)已完成同一生态类型区2个生产周期以上、多点的品种比较试验。其中,申请国家级品种审定的,稻、小麦、玉米品种比较试验每年不少于20个点,棉花、大豆品种比较试验每年不少于10个点,或具备省级品种审定试验结果报告;申请省级品种审定的,品种比较试验每年不少于5个点。 【来源:《主要农作物品种审定办法》第十一条】 2、对于完成试验程序的品种,申请者、品种试验组织实施单位、育繁推一体化种子企业应当在2月底和9月底前分别将稻、玉米、棉花、大豆品种和小麦品种各试验点数据、汇总结果、DNA指纹检测报告、DUS测试报告、转化体真实性检测报告等提交品种审定委员会办公室。【来源:《主要农作物品种审定办法》第二十八条】 3、材料齐全(或符合容缺受理要求)、签章有效、符合法律法规要求。 | ||
| 办理时间 | 法定工作日: 上午08:30 - 12:00、下午12:00 - 17:30; 周六:上午:08:30 - 12:30(需预约);法定节假日不对外服务。;法定工作日: 上午: 09:00 - 12:00; 下午: 12:00 - 17:00; (延时服务时间: 工作日上午08:30 - 09:00; 下午17:00 - 17:30; 周六上午09:00 - 13:00; )... 查看详情 | ||
| 办理地点 | 北京市政务服务中心:北京市丰台区西三环南路1号(六里桥西南角)1-3层综合窗口 北京城市副中心政务服务中心:北京市通州区新华东街48号二区(东南角)(综合窗口) 查看详情 | ||
| 咨询方式 |
咨询电话: (010)89150234【展开】 咨询窗口地址: 北京市政务服务中心:北京市丰台区西三环南路1号(六里桥西南角)1-3层综合窗口 北京城市副中心政务服务中心:北京市通州区新华东街48号二区(东南角)(综合窗口)【展开】 网上咨询: http://www.beijing.gov.cn/hudong/hdjl/com.web.writeletter.bsWriteNotice.flow?type=1&servicePlaceId=18【展开】 |
||
| 投诉监督方式 | |||
| 基本编码 | 110718018000 | 事项编码 | 11110000MB166401XP2110718018000 |
| 业务办理项编码 | 11110000MB166401XP211071801800001 | 进驻大厅类型 | |
| 权力来源 | 法定本级行使 | 网上支付 | 否 |
| 所属机构 | 北京市农业农村局 | 委托部门 | 无 |
| 联办机构 | 无 | 实施主体性质 | 法定机关 |
| 办理进程查询途径 | |||
| 行使层级 | 市级 | 运行系统 | 市级统建系统 |
| 物流快递 | 是 | 办理方式 | 初审件 |
| 预约办理 | 数量限制 | 无 | |
| 中介服务 | 无 | 权限划分 | |
| 通办范围 | 无 | 特殊程序 | 无 |
| 行使内容 | 市级受理,市级审批 | ||

指南分享