政务服务> 办事指南
北京市
切换简洁版
基本信息
| 实施主体 | 北京市司法局 | 服务对象 | |
| 事项类型 | 公共服务 | 办理形式 | |
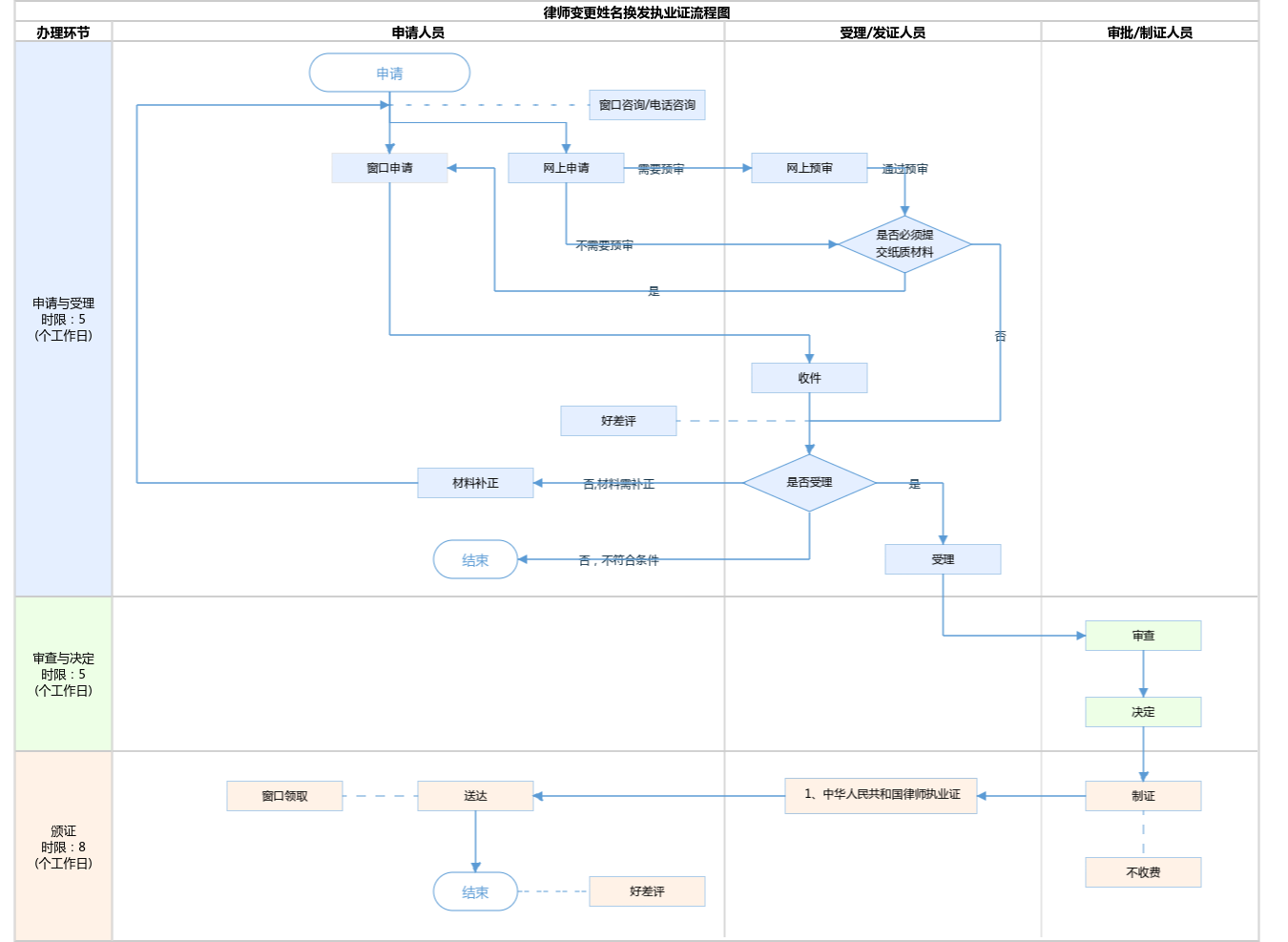
| 受理条件 | 1、律师和律师事务所执业证书管理办法 第十条 律师、律师事务所因执业证书损毁等原因,导致执业证书无法使用的,应当申请换发执业证书。 换发执业证书,应当向设区的市级或者直辖市的区(县)司法行政机关提出申请,由其在收到申请之日起五日内完成审查,并上报原发证机关。原发证机关应当自收到申请之日起十日内完成审查,符合规定的,为申请人换发执业证书;不符合规定的,不予换发执业证书,并向申请人说明理由。 准予换发执业证书的,申请人在领取新的执业证书时,应当将原执业证书交回原发证机关。 第十一条 执业证书遗失的,律师或者律师事务所应当及时报告所在地县(区)司法行政机关,并在省级以上报刊或者发证机关指定网站上刊登遗失声明。遗失声明应当载明遗失的执业证书的种类、持证人姓名(名称)、执业证号和执业证书流水号。 律师、律师事务所申请补发执业证书的,按照本办法第十条第二款规定的程序办理。申请时应当同时提交已刊登遗失声明的证明材料。 2、材料齐全、清晰完整,材料需本人签字并加盖律师事务所公章。 | ||
| 办理时间 | 顺义区政务服务中心:法定工作日: 上午: 09:00 - 12:00; 下午: 12:00 - 17:00; (延时服务时间: 工作日上午08:30 - 09:00; 下午17:00 - 17:30; ); 西城区政务服务中心:法定工作日: 上午: 09:00 - 12:00; 下午: 13:30 - 17:00; (延时服务时间: 工作日上午08:30 - 09:00; 中午12:00 - 13:30; 下午17:00 - 17:30; 周六上午08:30 - 12:30; ); 查看详情 | ||
| 办理地点 | 顺义区政务服务中心:北京市顺义区复兴东街3号综合窗口; 西城区政务服务中心:北京市西城区西直门内大街275号综合窗口; 查看详情 | ||
| 咨询方式 |
咨询电话: (010)89150405【展开】 咨询窗口地址: 区局受理。北京市政务服务中心:北京市丰台区西三环南路 1 号(六里桥西南角)2层B区综合窗口 北京城市副中心政务服务中心:北京市通州区新华东街48号二区(东南角)(综合窗口)【展开】 |
||
| 投诉监督方式 | |||
| 基本编码 | 112009322000 | 事项编码 | 11110000000029209E2112009322000 |
| 业务办理项编码 | 11110000000029209E211200932200003 | 进驻大厅类型 | |
| 权力来源 | 法定本级行使 | 网上支付 | 否 |
| 所属机构 | 北京市司法局 | 委托部门 | 无 |
| 联办机构 | 无 | 实施主体性质 | 法定机关 |
| 办理进程查询途径 | |||
| 行使层级 | 市级 | 运行系统 | 市级自建(垂管) |
| 物流快递 | 否 | 办理方式 | 自办件 |
| 预约办理 | 数量限制 | 无 | |
| 中介服务 | 无 | 权限划分 | |
| 通办范围 | 全市 | 特殊程序 | 无 |
| 行使内容 | 无 | ||

指南分享