2
10
11110000000029209E
北京市司法局
外省市律师事务所北京分所住所变更审核
11110000000029209E211100901100009
11110000000029209E2111009011000
0
a833ed14-fd64-4845-a206-b056e84677b0
319926ad-386d-4f8b-be1a-9b672d108ed5
2^3
10
市司法局
110000000000
北京市司法局
北京城市副中心政务服务中心:法定工作日: 上午: 09:00 - 12:00; 下午: 12:00 - 17:00; (延时服务时间: 工作日上午08:30 - 09:00; 下午17:00 - 17:30; 周六上午09:00 - 13:00; ); 北京市政务服务中心:法定工作日: 上午: 08:30 - 12:00; 下午: 12:00 - 17:30; (延时服务时间: 周六上午08:30 - 12:30; );
北京城市副中心政务服务中心:北京市通州区新华东街48号二区(东南角)综合窗口; 北京市政务服务中心:北京市丰台区西三环南路1号(六里桥西南角)综合窗口;
一、申请材料齐全,符合法定形式。 二、应提交材料:产权证明(或其他有权机关出具的房屋使用证明)或告知承诺书。 三、备注:1.房屋使用为复印件; 2. 承诺书为本所出具的原件; 3.办公场所原则上使用商用楼宇,特殊情况应符合《最高人民法院关于审理建筑物区分所有权纠纷案件具体应用法律若干问题的解释》有关规定并取得利害关系业主同意。 四、律师事务所变更名称、负责人、章程、合伙协议的,应当报原审核部门批准。律师事务所变更住所、合伙人的,应当自变更之日起十五日内报原审核部门备案。来源《律师法》第二十一条) 五、 律师事务所变更名称、负责人、章程、合伙协议的,应当经所在地设区的市级或者直辖市的区(县)司法行政机关审查后报原审核机关批准。具体办法按律师事务所设立许可程序办理。律师事务所变更住所、合伙人的,应当自变更之日起十五日内经所在地设区的市级或者直辖市的区(县)司法行政机关报原审核机关备案。 (来源《律师事务所管理办法》第二十六条)
{"IS_GUIDE":"0","ONLINE_DECLARE_SYSTEM_MODE":"99","ITEM_REALITY_USELEVEL":"","SERVICE_OBJCT":"","IS_CONSTRUCTION":"0","CL_SERVICE_TYPE":"","APP_CODE_ID":"","YESNO_CITY_UNICOM":"0^1","CROSS_AREA":"","ISSHOHCENTER":"0","WECHAT_CODE_ID":"","FINANCIAL":"","LITTLEPROGRAM_CODE_NAME":"","CROSS_AREA_ALL":"","CROSS_PROVINCE":"","ALIAS_NAME":"[\"分所地址变更\"]","EAR_DISABILITY_GRAD":"","LIB_DISABILITY_GRAD":"","SPEAK_DISABILITY_GRAD":"","REGISTER":"","ONLINE_HANDLING_DEPTH_STANDARD":"05","APPROVAL_TYPE":"1","MIND_DISABILITY_GRAD":"","ACCEPTSERVICE":"99","YWBLX_ID":"b7e1a91e-89f1-43ee-9727-b460df8a8c9e","ONLINE_DECLARE_SYSTEM_DEPT":"","CONSTRUCTION_EXPANSION":"0","EMPOWER":"0","EXEMPT_MATERIALS":"","LITTLEPROGRAM_CODE_ID":"","EYE_DISABILITY_GRAD":"","ISMONVEINCENTER":"1","DATA_FLAG":"","BUSINESS_APPROVAL_DEPT":"北京市司法局","POWER_NAME":"律师事务所事项变更","ITEM_ATTRIBUTE":"04^05^11","CROSS_AREA_ATEXT":"","AGE":"","BGSYSTEM_APPROVAL_OTHER":"北京市司法局行政审批系统","WIT_DISABILITY_GRAD":"","WECHAT_CODE_NAME":"","POWER_CODE":"L0900500","DISABILITY_TYPE":"","IS_ENABLE_CERTIFICATE_SHARE":"0","POWER_ATTRIBUTE":"","ONLY_ID":"2db7ce33-bedb-4777-b752-3aa6d631f40c","YES_NO_OPEN":"1","BGSYSTEM_APPROVAL_NAME":"其他","APP_CODE_NAME":"","HOLDER":"","VERSION":"20241125"}
[]
2
9
https://yzt.beijing.gov.cn/am/oauth2/authorize? service=bjzwService&response_type=code&client_id=000029209_03&scope=cn+uid+idCardNumber+reserve3+extProperties+credenceClass&redirect_uri=https%3A//sfyw.sfj.beijing.gov.cn/xzsp/%23/loginsso

政务服务> 办事指南

外省市律师事务所北京分所住所变更审核

北京市

切换简洁版

  • 承诺件

    办件类型

  • 0

    到现场次数

  • 30工作日

    法定办结时限

  • 5工作日

    承诺办结时限

好差评

5.0

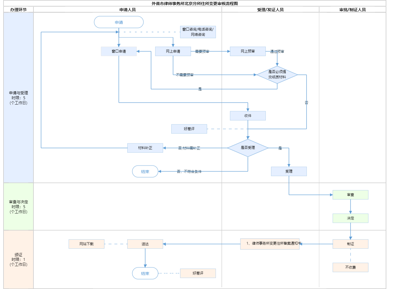
办件承诺办结时限说明:(承诺时限为办理流程中“审查与决定”环节的计时时限)

办件承诺办结时限说明:

(承诺时限为办理流程中“审查与决定”环节的计时时限)

基本信息

实施主体 北京市司法局 服务对象
事项类型 其他行政权力 办理形式
受理条件 一、申请材料齐全,符合法定形式。 二、应提交材料:产权证明(或其他有权机关出具的房屋使用证明)或告知承诺书。 三、备注:1.房屋使用为复印件; 2. 承诺书为本所出具的原件; 3.办公场所原则上使用商用楼宇,特殊情况应符合《最高人民法院关于审理建筑物区分所有权纠纷案件具体应用法律若干问题的解释》有关规定并取得利害关系业主同意。 四、律师事务所变更名称、负责人、章程、合伙协议的,应当报原审核部门批准。律师事务所变更住所、合伙人的,应当自变更之日起十五日内报原审核部门备案。来源《律师法》第二十一条) 五、 律师事务所变更名称、负责人、章程、合伙协议的,应当经所在地设区的市级或者直辖市的区(县)司法行政机关审查后报原审核机关批准。具体办法按律师事务所设立许可程序办理。律师事务所变更住所、合伙人的,应当自变更之日起十五日内经所在地设区的市级或者直辖市的区(县)司法行政机关报原审核机关备案。 (来源《律师事务所管理办法》第二十六条)
办理时间 北京城市副中心政务服务中心:法定工作日: 上午: 09:00 - 12:00; 下午: 12:00 - 17:00; (延时服务时间: 工作日上午08:30 - 09:00; 下午17:00 - 17:30; 周六上午09:00 - 13:00; ); 北京市政务服务中心:法定工作日: 上午: 08:30 - 12:00; 下午: 12:00 - 17:30; (延时服务时间: 周六上午08:30 - 12:30; ); 查看详情
办理地点 北京城市副中心政务服务中心:北京市通州区新华东街48号二区(东南角)综合窗口; 北京市政务服务中心:北京市丰台区西三环南路1号(六里桥西南角)综合窗口; 查看详情
咨询方式

咨询电话:

(010)89150405【展开】

咨询窗口地址:

各区司法局或各区政务服务中心;北京市政务服务中心(不受理任何申请材料):北京市丰台区西三环南路1号(六里桥西南角)二层B岛综合窗口 北京城市副中心政务服务中心:北京市通州区新华东街48号二区(东南角)(综合窗口)【展开】

投诉监督方式
基本编码 111009011000 事项编码 11110000000029209E2111009011000
业务办理项编码 11110000000029209E211100901100009 进驻大厅类型
权力来源 法定本级行使 网上支付
所属机构 北京市司法局 委托部门
联办机构 实施主体性质 法定机关
办理进程查询途径
行使层级 市级 运行系统 市级自建(垂管)
物流快递 办理方式 自办件
预约办理 数量限制 无数量限制
中介服务 权限划分
通办范围 全区 特殊程序
行使内容
显示更多

请选择情形:

提示:通过情形选择可引导出您办理该事项所需的材料,若要查看全部材料,请点击"查看全部材料"

查看全部材料 情形引导

收起
我选好了重选条件

序号 材料名称 材料来源 材料
必要性
数量要求 介质要求 表格及样例
下载
受理标准 提供材料
依据
其他要求
申请材料总要求
序号 材料名称 材料来源 材料
必要性
数量要求 介质要求 表格及样例
下载
受理标准 提供材料
依据
其他要求
申请材料总要求
显示更多

指南分享