2
01
TE1100000000371742
北京市版权局
出版、复制境外出版物著作权登记
TE11000000003717422110148001000
0
b64d8a72-65cb-476b-aa8e-d1ee503f275c
38396d34-7d90-4bfb-a85a-5953d4d6861c
2
01
市版权局
110000000000
北京市版权局
法定工作日: 上午08:30 - 12:00、下午12:00 - 17:30; 周六:上午:08:30 - 12:30(需预约);法定节假日不对外服务。;法定工作日: 上午: 09:00 - 12:00; 下午: 12:00 - 17:00; (延时服务时间: 工作日上午08:30 - 09:00; 下午17:00 - 17:30; 周六上午09:00 - 13:00; )...
北京市政务服务中心:北京市丰台区西三环南路1号(六里桥西南角)一层B区24、25号窗口 北京城市副中心政务服务中心:北京市通州区新华东街48号二区(东南角)综合窗口
《出版管理条例》第三十三条 印刷或者复制单位经所在地省、自治区、直辖市人民政府出版行政主管部门批准,可以承接境外出版物的印刷或者复制业务;但是,印刷或者复制的境外出版物必须全部运输出境,不得在境内发行。境外委托印刷或者复制的出版物的内容,应当经省、自治区、直辖市人民政府出版行政主管部门审核。委托人应当持有著作权人授权书,并向著作权行政管理部门登记。 《关于落实国务院归口审批电子和互联网游戏出版物决定的通知》第四条 出版引进版电子游戏出版物或引进版互联网游戏出版物应遵守《著作权法》及有关规定,出版前应按照著作权法的有关规定,取得合法授权,签订出版合同,并履行著作权合同备案手续。经新闻出版总署批准设立的电子出版单位可以办理引进版电子游戏出版物著作权合同备案手续;经新闻出版总署批准设立的互联网游戏出版机构可以办理引进版互联网游戏出版物著作权合同备案手续。电子出版单位持引进版电子游戏出版物著作权合同或互联网游戏出版机构持引进版互联网游戏出版物著作权合同,向著作权行政管理部门的著作权合同备案机构办理合同备案手续。
{"IS_GUIDE":"1","ONLINE_DECLARE_SYSTEM_MODE":"99","ITEM_REALITY_USELEVEL":"","SERVICE_OBJCT":"","IS_CONSTRUCTION":"0","CL_SERVICE_TYPE":"","APP_CODE_ID":"","YESNO_CITY_UNICOM":"0","CROSS_AREA":"","ISSHOHCENTER":"0","WECHAT_CODE_ID":"","FINANCIAL":"","LITTLEPROGRAM_CODE_NAME":"","CROSS_AREA_ALL":"","CROSS_PROVINCE":"","ALIAS_NAME":"[]","EAR_DISABILITY_GRAD":"","LIB_DISABILITY_GRAD":"","SPEAK_DISABILITY_GRAD":"","REGISTER":"","ONLINE_HANDLING_DEPTH_STANDARD":"05","APPROVAL_TYPE":"0","MIND_DISABILITY_GRAD":"","ACCEPTSERVICE":"99","YWBLX_ID":"38396d34-7d90-4bfb-a85a-5953d4d6861c","ONLINE_DECLARE_SYSTEM_DEPT":"","CONSTRUCTION_EXPANSION":"0","EMPOWER":"0","EXEMPT_MATERIALS":"","LITTLEPROGRAM_CODE_ID":"","EYE_DISABILITY_GRAD":"","ISMONVEINCENTER":"1","DATA_FLAG":"","BUSINESS_APPROVAL_DEPT":"北京市版权局","POWER_NAME":"出版、复制境外出版物著作权登记","ITEM_ATTRIBUTE":"04^05^07^11","CROSS_AREA_ATEXT":"","AGE":"","BGSYSTEM_APPROVAL_OTHER":"","WIT_DISABILITY_GRAD":"","WECHAT_CODE_NAME":"","POWER_CODE":"B4800100","DISABILITY_TYPE":"","IS_ENABLE_CERTIFICATE_SHARE":"0","POWER_ATTRIBUTE":"1","ONLY_ID":"20071349-81ed-11ea-8de7-fa163e4f9ad9","YES_NO_OPEN":"1","BGSYSTEM_APPROVAL_NAME":"北京市统一行政审批管理平台","APP_CODE_NAME":"","HOLDER":"","VERSION":"20241125"}
[{"ID":7816266,"TASKGUID":"b64d8a72-65cb-476b-aa8e-d1ee503f275c","T_ID":"7573397c-9bfa-48e3-ac70-3cb97fe820f8","P_ID":"","NAME":"请选择办理事项类型","NODE_LEVEL":1,"NODE_PATH":"/7573397c-9bfa-48e3-ac70-3cb97fe820f8","CHILD_COUNT":2,"ORDER_NUM":1,"SERIAL_NUMBER":"1","CONDITION_ATTR":"01","IS_RADIO":"1","IS_SUPPORT":"","SUMMARY":"1 请选择办理事项类型\n\t1.1 引进出版境外电子出版物(含互联网游戏)\n\t1.2 复制境外电子出版物和计算机软件","CD_TIME":"Nov 25, 2025 5:46:53 PM","CD_BATCH":"2025112500036","DISTRIBUTETAG":"all-data^non-investment^TE1100000000371742^110000000000^non-construction^TE1100000000371742^non-construction_expansion","DATAJSONTEXT":"{\"VERSION\":\"20220810\",\"TREE_TYPE\":\"\",\"CONSULTATION_QA\":\"\"}","parOrder":"","proOrder":"1","newOrderNum":"001","itemGuideConditionRelatedList":[]},{"ID":7816268,"TASKGUID":"b64d8a72-65cb-476b-aa8e-d1ee503f275c","T_ID":"b5df2f09-6421-4c9c-9e0f-99a6a4f8685d","P_ID":"7573397c-9bfa-48e3-ac70-3cb97fe820f8","NAME":"引进出版境外电子出版物(含互联网游戏)","NODE_LEVEL":2,"NODE_PATH":"/7573397c-9bfa-48e3-ac70-3cb97fe820f8/b5df2f09-6421-4c9c-9e0f-99a6a4f8685d","CHILD_COUNT":0,"ORDER_NUM":1,"SERIAL_NUMBER":"1.1","CONDITION_ATTR":"02","IS_RADIO":"","IS_SUPPORT":"","SUMMARY":"","CD_TIME":"Nov 25, 2025 5:46:53 PM","CD_BATCH":"2025112500036","DISTRIBUTETAG":"all-data^non-investment^TE1100000000371742^110000000000^non-construction^TE1100000000371742^non-construction_expansion","DATAJSONTEXT":"{\"VERSION\":\"20220810\",\"TREE_TYPE\":\"\",\"CONSULTATION_QA\":\"\"}","parOrder":"","proOrder":"","newOrderNum":"001.001","itemGuideConditionRelatedList":[{"ID":26457568,"TASKGUID":"b64d8a72-65cb-476b-aa8e-d1ee503f275c","T_ID":"b5df2f09-6421-4c9c-9e0f-99a6a4f8685d","G_ID":"981c5e22-723a-44be-8a1b-8b2df882d052","M_CODE":"207527","MATERIAL_ID":"0e084b57-ed42-4870-b759-43382989b3a5","CD_TIME":"Nov 25, 2025 5:46:53 PM","CD_BATCH":"2025112500036","DISTRIBUTETAG":"all-data^non-investment^TE1100000000371742^110000000000^non-construction^TE1100000000371742^non-construction_expansion","DATAJSONTEXT":"{\"VERSION\":\"20210903\"}"},{"ID":26457570,"TASKGUID":"b64d8a72-65cb-476b-aa8e-d1ee503f275c","T_ID":"b5df2f09-6421-4c9c-9e0f-99a6a4f8685d","G_ID":"6c293116-57a1-42c1-856f-618158e53792","M_CODE":"207526","MATERIAL_ID":"7880fd52-118f-4b3f-8b8d-d33dcd64c5e3","CD_TIME":"Nov 25, 2025 5:46:53 PM","CD_BATCH":"2025112500036","DISTRIBUTETAG":"all-data^non-investment^TE1100000000371742^110000000000^non-construction^TE1100000000371742^non-construction_expansion","DATAJSONTEXT":"{\"VERSION\":\"20210903\"}"},{"ID":26457572,"TASKGUID":"b64d8a72-65cb-476b-aa8e-d1ee503f275c","T_ID":"b5df2f09-6421-4c9c-9e0f-99a6a4f8685d","G_ID":"53cceedc-6d8b-4e89-86b7-5b07dfb97c42","M_CODE":"207526","MATERIAL_ID":"395d0b2a-470a-4ae4-83b7-9c3953ec459f","CD_TIME":"Nov 25, 2025 5:46:53 PM","CD_BATCH":"2025112500036","DISTRIBUTETAG":"all-data^non-investment^TE1100000000371742^110000000000^non-construction^TE1100000000371742^non-construction_expansion","DATAJSONTEXT":"{\"VERSION\":\"20210903\"}"},{"ID":26457573,"TASKGUID":"b64d8a72-65cb-476b-aa8e-d1ee503f275c","T_ID":"b5df2f09-6421-4c9c-9e0f-99a6a4f8685d","G_ID":"9dbdd175-767f-4f75-9505-190cd2c95125","M_CODE":"102046","MATERIAL_ID":"0947861f-6c19-4fbe-869c-cddada403da5","CD_TIME":"Nov 25, 2025 5:46:53 PM","CD_BATCH":"2025112500036","DISTRIBUTETAG":"all-data^non-investment^TE1100000000371742^110000000000^non-construction^TE1100000000371742^non-construction_expansion","DATAJSONTEXT":"{\"VERSION\":\"20210903\"}"},{"ID":26457574,"TASKGUID":"b64d8a72-65cb-476b-aa8e-d1ee503f275c","T_ID":"b5df2f09-6421-4c9c-9e0f-99a6a4f8685d","G_ID":"b6f08969-918d-47ba-9f6b-293b9449e06b","M_CODE":"102047","MATERIAL_ID":"94593a86-666f-4fb9-a832-e32bccfc965d","CD_TIME":"Nov 25, 2025 5:46:53 PM","CD_BATCH":"2025112500036","DISTRIBUTETAG":"all-data^non-investment^TE1100000000371742^110000000000^non-construction^TE1100000000371742^non-construction_expansion","DATAJSONTEXT":"{\"VERSION\":\"20210903\"}"},{"ID":26457575,"TASKGUID":"b64d8a72-65cb-476b-aa8e-d1ee503f275c","T_ID":"b5df2f09-6421-4c9c-9e0f-99a6a4f8685d","G_ID":"96d92b5a-7291-4128-8820-f5d397279d9f","M_CODE":"344665","MATERIAL_ID":"a98c0ff6-e5b7-40da-8390-cc9353b9aa99","CD_TIME":"Nov 25, 2025 5:46:53 PM","CD_BATCH":"2025112500036","DISTRIBUTETAG":"all-data^non-investment^TE1100000000371742^110000000000^non-construction^TE1100000000371742^non-construction_expansion","DATAJSONTEXT":"{\"VERSION\":\"20210903\"}"},{"ID":26457577,"TASKGUID":"b64d8a72-65cb-476b-aa8e-d1ee503f275c","T_ID":"b5df2f09-6421-4c9c-9e0f-99a6a4f8685d","G_ID":"ceb23378-25bb-438f-af65-d29738403a44","M_CODE":"341897","MATERIAL_ID":"c384e6a9-85b7-4f47-8fda-39b5e3a6ec20","CD_TIME":"Nov 25, 2025 5:46:53 PM","CD_BATCH":"2025112500036","DISTRIBUTETAG":"all-data^non-investment^TE1100000000371742^110000000000^non-construction^TE1100000000371742^non-construction_expansion","DATAJSONTEXT":"{\"VERSION\":\"20210903\"}"},{"ID":26457578,"TASKGUID":"b64d8a72-65cb-476b-aa8e-d1ee503f275c","T_ID":"b5df2f09-6421-4c9c-9e0f-99a6a4f8685d","G_ID":"21cef32d-e94a-4d9e-a9ac-2bc8a3f65a5b","M_CODE":"341897","MATERIAL_ID":"aaf36f92-261a-4c05-bc7e-9caab5999675","CD_TIME":"Nov 25, 2025 5:46:53 PM","CD_BATCH":"2025112500036","DISTRIBUTETAG":"all-data^non-investment^TE1100000000371742^110000000000^non-construction^TE1100000000371742^non-construction_expansion","DATAJSONTEXT":"{\"VERSION\":\"20210903\"}"},{"ID":26457579,"TASKGUID":"b64d8a72-65cb-476b-aa8e-d1ee503f275c","T_ID":"b5df2f09-6421-4c9c-9e0f-99a6a4f8685d","G_ID":"513ff603-4fdf-4f14-8bc6-9471f4159f12","M_CODE":"207525","MATERIAL_ID":"66f9e160-19a5-43ff-8e85-7f68e1b5911a","CD_TIME":"Nov 25, 2025 5:46:53 PM","CD_BATCH":"2025112500036","DISTRIBUTETAG":"all-data^non-investment^TE1100000000371742^110000000000^non-construction^TE1100000000371742^non-construction_expansion","DATAJSONTEXT":"{\"VERSION\":\"20210903\"}"},{"ID":26457580,"TASKGUID":"b64d8a72-65cb-476b-aa8e-d1ee503f275c","T_ID":"b5df2f09-6421-4c9c-9e0f-99a6a4f8685d","G_ID":"f45966ed-c42f-4b8c-8bcd-ae5cfe6e50ce","M_CODE":"207312","MATERIAL_ID":"e9c63dfd-7b1f-43e2-86d1-6d62ad392b51","CD_TIME":"Nov 25, 2025 5:46:53 PM","CD_BATCH":"2025112500036","DISTRIBUTETAG":"all-data^non-investment^TE1100000000371742^110000000000^non-construction^TE1100000000371742^non-construction_expansion","DATAJSONTEXT":"{\"VERSION\":\"20210903\"}"},{"ID":26457581,"TASKGUID":"b64d8a72-65cb-476b-aa8e-d1ee503f275c","T_ID":"b5df2f09-6421-4c9c-9e0f-99a6a4f8685d","G_ID":"c6375005-a24f-4b87-af80-8140aecff818","M_CODE":"207525","MATERIAL_ID":"ea6800d1-c5aa-4e93-8015-4f48a5709472","CD_TIME":"Nov 25, 2025 5:46:53 PM","CD_BATCH":"2025112500036","DISTRIBUTETAG":"all-data^non-investment^TE1100000000371742^110000000000^non-construction^TE1100000000371742^non-construction_expansion","DATAJSONTEXT":"{\"VERSION\":\"20210903\"}"}]},{"ID":7816267,"TASKGUID":"b64d8a72-65cb-476b-aa8e-d1ee503f275c","T_ID":"83b38ee2-fd14-45a1-8433-1dc1d62f8c1e","P_ID":"7573397c-9bfa-48e3-ac70-3cb97fe820f8","NAME":"复制境外电子出版物和计算机软件","NODE_LEVEL":2,"NODE_PATH":"/7573397c-9bfa-48e3-ac70-3cb97fe820f8/83b38ee2-fd14-45a1-8433-1dc1d62f8c1e","CHILD_COUNT":0,"ORDER_NUM":2,"SERIAL_NUMBER":"1.2","CONDITION_ATTR":"02","IS_RADIO":"","IS_SUPPORT":"","SUMMARY":"","CD_TIME":"Nov 25, 2025 5:46:53 PM","CD_BATCH":"2025112500036","DISTRIBUTETAG":"all-data^non-investment^TE1100000000371742^110000000000^non-construction^TE1100000000371742^non-construction_expansion","DATAJSONTEXT":"{\"VERSION\":\"20220810\",\"TREE_TYPE\":\"\",\"CONSULTATION_QA\":\"\"}","parOrder":"","proOrder":"","newOrderNum":"001.002","itemGuideConditionRelatedList":[{"ID":26457569,"TASKGUID":"b64d8a72-65cb-476b-aa8e-d1ee503f275c","T_ID":"83b38ee2-fd14-45a1-8433-1dc1d62f8c1e","G_ID":"4586f09a-c591-4fed-857e-b1775b47ea1b","M_CODE":"102048","MATERIAL_ID":"7e72876d-4f9d-45e9-98d2-4ed2e1929b5e","CD_TIME":"Nov 25, 2025 5:46:53 PM","CD_BATCH":"2025112500036","DISTRIBUTETAG":"all-data^non-investment^TE1100000000371742^110000000000^non-construction^TE1100000000371742^non-construction_expansion","DATAJSONTEXT":"{\"VERSION\":\"20210903\"}"},{"ID":26457571,"TASKGUID":"b64d8a72-65cb-476b-aa8e-d1ee503f275c","T_ID":"83b38ee2-fd14-45a1-8433-1dc1d62f8c1e","G_ID":"01606ae8-3599-4b52-a353-c3d9f9d33352","M_CODE":"207528","MATERIAL_ID":"6200dbcc-39ce-4cba-bf9b-fc0929cb884a","CD_TIME":"Nov 25, 2025 5:46:53 PM","CD_BATCH":"2025112500036","DISTRIBUTETAG":"all-data^non-investment^TE1100000000371742^110000000000^non-construction^TE1100000000371742^non-construction_expansion","DATAJSONTEXT":"{\"VERSION\":\"20210903\"}"},{"ID":26457576,"TASKGUID":"b64d8a72-65cb-476b-aa8e-d1ee503f275c","T_ID":"83b38ee2-fd14-45a1-8433-1dc1d62f8c1e","G_ID":"0d1b5a22-96c0-43a7-9996-901a69df376a","M_CODE":"207528","MATERIAL_ID":"131025d8-62a2-4fa3-a777-88db7d0d0bac","CD_TIME":"Nov 25, 2025 5:46:53 PM","CD_BATCH":"2025112500036","DISTRIBUTETAG":"all-data^non-investment^TE1100000000371742^110000000000^non-construction^TE1100000000371742^non-construction_expansion","DATAJSONTEXT":"{\"VERSION\":\"20210903\"}"},{"ID":26457582,"TASKGUID":"b64d8a72-65cb-476b-aa8e-d1ee503f275c","T_ID":"83b38ee2-fd14-45a1-8433-1dc1d62f8c1e","G_ID":"bb651c68-bee9-4e4c-96d3-a5123f3e7228","M_CODE":"102047","MATERIAL_ID":"2fb73250-4c91-483a-b26b-f254f3d1befb","CD_TIME":"Nov 25, 2025 5:46:53 PM","CD_BATCH":"2025112500036","DISTRIBUTETAG":"all-data^non-investment^TE1100000000371742^110000000000^non-construction^TE1100000000371742^non-construction_expansion","DATAJSONTEXT":"{\"VERSION\":\"20210903\"}"},{"ID":26457583,"TASKGUID":"b64d8a72-65cb-476b-aa8e-d1ee503f275c","T_ID":"83b38ee2-fd14-45a1-8433-1dc1d62f8c1e","G_ID":"083769e6-ad06-4378-9c2c-007bc6054fe3","M_CODE":"207527","MATERIAL_ID":"968431b9-8002-44a3-86c9-5242e991ffe6","CD_TIME":"Nov 25, 2025 5:46:53 PM","CD_BATCH":"2025112500036","DISTRIBUTETAG":"all-data^non-investment^TE1100000000371742^110000000000^non-construction^TE1100000000371742^non-construction_expansion","DATAJSONTEXT":"{\"VERSION\":\"20210903\"}"}]}]
2
2^3
http://yzt.beijing.gov.cn/am/oauth2/authorize?service=bjzwService&response_type=code&client_id=000021100_09&scope=cn+uid+idCardNumber+extProperties+reserve3&redirect_uri=http%3A//copyright.bjxwcbj.gov.cn/YZTAuth%3FmatterCode%3D0100401000110000000000000020044100

政务服务> 办事指南

出版、复制境外出版物著作权登记

北京市

切换简洁版

  • 承诺件

    办件类型

  • 0

    到现场次数

  • 20工作日

    法定办结时限

  • 5工作日

    承诺办结时限

好差评

5.0

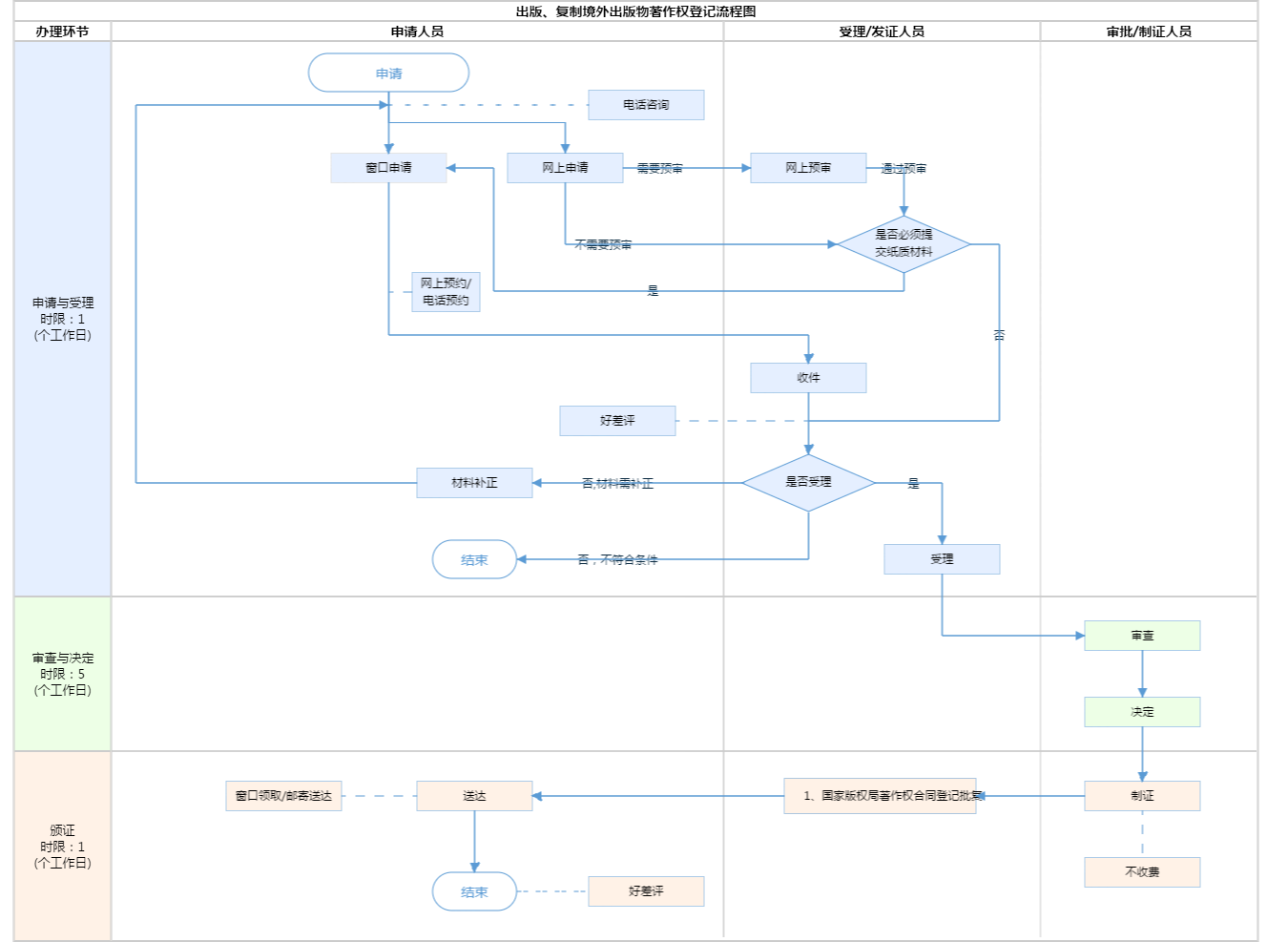
办件承诺办结时限说明:不含国家版权局认证时间(承诺时限为办理流程中“审查与决定”环节的计时时限)

办件承诺办结时限说明:

不含国家版权局认证时间(承诺时限为办理流程中“审查与决定”环节的计时时限)

基本信息

实施主体 北京市版权局 服务对象
事项类型 行政许可 办理形式
受理条件 《出版管理条例》第三十三条 印刷或者复制单位经所在地省、自治区、直辖市人民政府出版行政主管部门批准,可以承接境外出版物的印刷或者复制业务;但是,印刷或者复制的境外出版物必须全部运输出境,不得在境内发行。境外委托印刷或者复制的出版物的内容,应当经省、自治区、直辖市人民政府出版行政主管部门审核。委托人应当持有著作权人授权书,并向著作权行政管理部门登记。 《关于落实国务院归口审批电子和互联网游戏出版物决定的通知》第四条 出版引进版电子游戏出版物或引进版互联网游戏出版物应遵守《著作权法》及有关规定,出版前应按照著作权法的有关规定,取得合法授权,签订出版合同,并履行著作权合同备案手续。经新闻出版总署批准设立的电子出版单位可以办理引进版电子游戏出版物著作权合同备案手续;经新闻出版总署批准设立的互联网游戏出版机构可以办理引进版互联网游戏出版物著作权合同备案手续。电子出版单位持引进版电子游戏出版物著作权合同或互联网游戏出版机构持引进版互联网游戏出版物著作权合同,向著作权行政管理部门的著作权合同备案机构办理合同备案手续。
办理时间 法定工作日: 上午08:30 - 12:00、下午12:00 - 17:30; 周六:上午:08:30 - 12:30(需预约);法定节假日不对外服务。;法定工作日: 上午: 09:00 - 12:00; 下午: 12:00 - 17:00; (延时服务时间: 工作日上午08:30 - 09:00; 下午17:00 - 17:30; 周六上午09:00 - 13:00; )... 查看详情
办理地点 北京市政务服务中心:北京市丰台区西三环南路1号(六里桥西南角)一层B区24、25号窗口 北京城市副中心政务服务中心:北京市通州区新华东街48号二区(东南角)综合窗口 查看详情
咨询方式

咨询电话:

(010)55560885【展开】

咨询窗口地址:

北京市政务服务中心:北京市丰台区西三环南路1号(六里桥西南角)一层B区24、25窗口 北京城市副中心政务服务中心:北京市通州区新华东街48号二区(东南角)(综合窗口)【展开】

投诉监督方式
基本编码 110148001000 事项编码 TE11000000003717422110148001000
业务办理项编码 TE1100000000371742211014800100001 进驻大厅类型
权力来源 法定本级行使 网上支付
所属机构 北京市版权局 委托部门
联办机构 实施主体性质 法定机关
办理进程查询途径
行使层级 市级 运行系统 市级自建(垂管)
物流快递 办理方式 初审件
预约办理 数量限制 无数量限制
中介服务 权限划分
通办范围 全市 特殊程序
行使内容 电子出版物出版单位引进出版境外电子出版物,应在出版之前将著作权授权合同一式两份(正、副本)报所在省、自治区、直辖市版权局(下称地方版权局)登记;地方版权局应将著作权授权情况报国家版权局进行认证。电子出版物复制单位接受境外委托复制电子出版物和计算机软件,应在复制前将著作权授权合同一式两份(正、副本)报地方版权局登记;地方版权局应将著作权授权情况报国家版权局进行认证。
显示更多

请选择情形:

提示:通过情形选择可引导出您办理该事项所需的材料,若要查看全部材料,请点击"查看全部材料"

查看全部材料 情形引导

收起
我选好了重选条件

序号 材料名称 材料来源 材料
必要性
数量要求 介质要求 表格及样例
下载
受理标准 提供材料
依据
其他要求
申请材料总要求1.授权链条必须清晰、完整;2.电子出版物若在国内外为首次出版,须提交首次出版说明材料;3.电子文件必须PDF格式;4.业务系统技术咨询电话19920098041。5.时限5个工作日,不含国家版权局认证时间。
序号 材料名称 材料来源 材料
必要性
数量要求 介质要求 表格及样例
下载
受理标准 提供材料
依据
其他要求
申请材料总要求1.授权链条必须清晰、完整;2.电子出版物若在国内外为首次出版,须提交首次出版说明材料;3.电子文件必须PDF格式;4.业务系统技术咨询电话19920098041。5.时限5个工作日,不含国家版权局认证时间。
显示更多

指南分享