2
20
11110000MB15003228
北京市医疗保障局
公费医疗费用申报(大专院校)
11110000MB15003228211204104800105
11110000MB150032282112041048001
0
c39676bb-60ca-4e9e-8a1a-bc26fd31a26a
93f557b2-b0f6-456a-9cc6-ee8c4bf63249
2^3
20
市医保局
110000000000
北京市医疗保障局
北京市政务服务中心:法定工作日: 上午: 08:30 - 12:00; 下午: 12:00 - 17:30; (延时服务时间: 周六上午08:30 - 12:30; )
北京市政务服务中心:北京市丰台区西三环南路1号(六里桥西南角)综合窗口
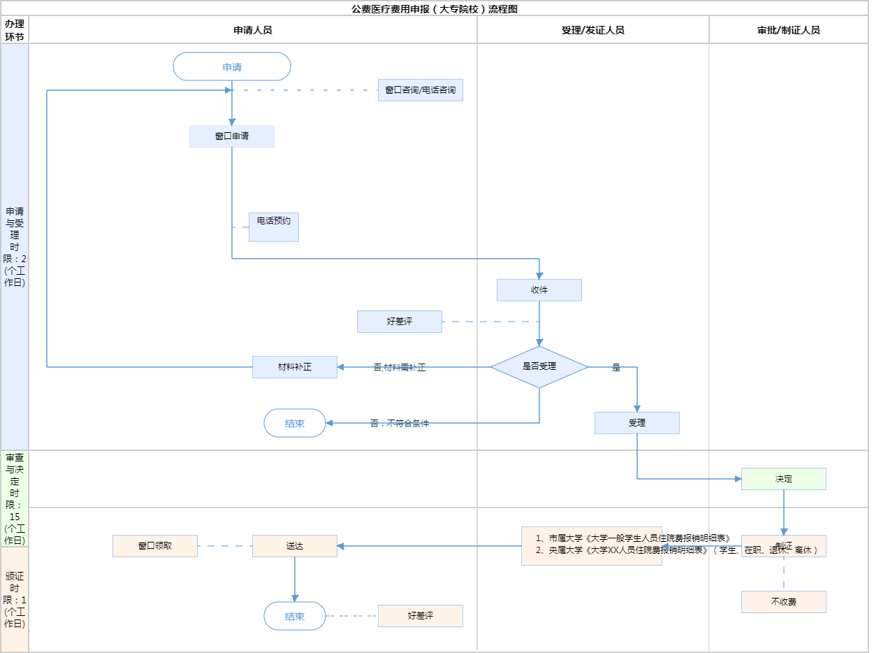
一、大专院校学生、职工住院公费医疗费用(来源:《关于印发<北京市公费医疗管理办法>的通知》 京卫公字[1990]100号) 二、材料齐全,文字清晰,需盖章的材料要盖章,电子文档可正常导入
{"IS_GUIDE":"1","ONLINE_DECLARE_SYSTEM_MODE":"99","SERVICE_OBJCT":"","IS_CONSTRUCTION":"0","CL_SERVICE_TYPE":"","APP_CODE_ID":"","YESNO_CITY_UNICOM":"","CROSS_AREA":"","ISSHOHCENTER":"0","WECHAT_CODE_ID":"","FINANCIAL":"","LITTLEPROGRAM_CODE_NAME":"","CROSS_AREA_ALL":"","CROSS_PROVINCE":"","ALIAS_NAME":"[\"公费医疗费用申报\"]","EAR_DISABILITY_GRAD":"","LIB_DISABILITY_GRAD":"","SPEAK_DISABILITY_GRAD":"","REGISTER":"","ONLINE_HANDLING_DEPTH_STANDARD":"01","APPROVAL_TYPE":"1","MIND_DISABILITY_GRAD":"","ACCEPTSERVICE":"99","YWBLX_ID":"8998beaa-431f-40e3-9e8a-224b925bec52","ONLINE_DECLARE_SYSTEM_DEPT":"","CONSTRUCTION_EXPANSION":"0","EMPOWER":"0","EXEMPT_MATERIALS":"","LITTLEPROGRAM_CODE_ID":"","EYE_DISABILITY_GRAD":"","ISMONVEINCENTER":"0","BUSINESS_APPROVAL_DEPT":"","ITEM_ATTRIBUTE":"03^07^11","CROSS_AREA_ATEXT":"","AGE":"","BGSYSTEM_APPROVAL_OTHER":"","WIT_DISABILITY_GRAD":"","WECHAT_CODE_NAME":"","DISABILITY_TYPE":"","IS_ENABLE_CERTIFICATE_SHARE":"0","ONLY_ID":"b3707e0f-57d2-4f67-873a-dbb310f43c04","YES_NO_OPEN":"1","BGSYSTEM_APPROVAL_NAME":"","APP_CODE_NAME":"","HOLDER":"","VERSION":"20241125"}
[{"ID":8478451,"TASKGUID":"c39676bb-60ca-4e9e-8a1a-bc26fd31a26a","T_ID":"01320eca-faa5-47a0-ab12-9d41decd76a7","P_ID":"","NAME":"是否为申报生育费用","NODE_LEVEL":1,"NODE_PATH":"/01320eca-faa5-47a0-ab12-9d41decd76a7","CHILD_COUNT":2,"ORDER_NUM":1,"SERIAL_NUMBER":"1","CONDITION_ATTR":"01","IS_RADIO":"1","IS_SUPPORT":"","SUMMARY":"1 是否为申报生育费用\n\t1.1 是\n\t1.2 否","CD_TIME":"Apr 19, 2026 3:22:16 PM","CD_BATCH":"2026041900016","DISTRIBUTETAG":"all-data^non-investment^11110000MB15003228^110000000000^non-construction^11110000MB15003228^non-construction_expansion","DATAJSONTEXT":"{\"VERSION\":\"20220810\",\"TREE_TYPE\":\"\",\"CONSULTATION_QA\":\"\"}","parOrder":"","proOrder":"1","newOrderNum":"001","itemGuideConditionRelatedList":[]},{"ID":8478453,"TASKGUID":"c39676bb-60ca-4e9e-8a1a-bc26fd31a26a","T_ID":"e6d77cc3-2ea5-4a20-8c98-35018f088a30","P_ID":"01320eca-faa5-47a0-ab12-9d41decd76a7","NAME":"是","NODE_LEVEL":2,"NODE_PATH":"/01320eca-faa5-47a0-ab12-9d41decd76a7/e6d77cc3-2ea5-4a20-8c98-35018f088a30","CHILD_COUNT":0,"ORDER_NUM":1,"SERIAL_NUMBER":"1.1","CONDITION_ATTR":"02","IS_RADIO":"","IS_SUPPORT":"","SUMMARY":"","CD_TIME":"Apr 19, 2026 3:22:16 PM","CD_BATCH":"2026041900016","DISTRIBUTETAG":"all-data^non-investment^11110000MB15003228^110000000000^non-construction^11110000MB15003228^non-construction_expansion","DATAJSONTEXT":"{\"VERSION\":\"20220810\",\"TREE_TYPE\":\"\",\"CONSULTATION_QA\":\"\"}","parOrder":"","proOrder":"","newOrderNum":"001.001","itemGuideConditionRelatedList":[{"ID":26950497,"TASKGUID":"c39676bb-60ca-4e9e-8a1a-bc26fd31a26a","T_ID":"e6d77cc3-2ea5-4a20-8c98-35018f088a30","G_ID":"e4c55c99-e39d-4654-8407-fc5271030f7f","M_CODE":"209824","MATERIAL_ID":"a586857c-7feb-4f0d-8fb7-11a0e6517555","CD_TIME":"Apr 19, 2026 3:22:16 PM","CD_BATCH":"2026041900016","DISTRIBUTETAG":"all-data^non-investment^11110000MB15003228^110000000000^non-construction^11110000MB15003228^non-construction_expansion","DATAJSONTEXT":"{\"VERSION\":\"20210903\"}"}]},{"ID":8478452,"TASKGUID":"c39676bb-60ca-4e9e-8a1a-bc26fd31a26a","T_ID":"77483fd1-4dee-456c-9330-89dcb7a455b6","P_ID":"01320eca-faa5-47a0-ab12-9d41decd76a7","NAME":"否","NODE_LEVEL":2,"NODE_PATH":"/01320eca-faa5-47a0-ab12-9d41decd76a7/77483fd1-4dee-456c-9330-89dcb7a455b6","CHILD_COUNT":0,"ORDER_NUM":2,"SERIAL_NUMBER":"1.2","CONDITION_ATTR":"02","IS_RADIO":"","IS_SUPPORT":"","SUMMARY":"","CD_TIME":"Apr 19, 2026 3:22:16 PM","CD_BATCH":"2026041900016","DISTRIBUTETAG":"all-data^non-investment^11110000MB15003228^110000000000^non-construction^11110000MB15003228^non-construction_expansion","DATAJSONTEXT":"{\"VERSION\":\"20220810\",\"TREE_TYPE\":\"\",\"CONSULTATION_QA\":\"\"}","parOrder":"","proOrder":"","newOrderNum":"001.002","itemGuideConditionRelatedList":[]}]
0
9

政务服务> 办事指南

公费医疗费用申报(大专院校)

北京市

切换简洁版

  • 承诺件

    办件类型

  • 1

    到现场次数

  • 30工作日

    法定办结时限

  • 15工作日

    承诺办结时限

好差评

5.0

办件承诺办结时限说明:需进一步核查的可延长30个工作日(承诺时限为办理流程中“审查与决定”环节的计时时限)

办件承诺办结时限说明:

需进一步核查的可延长30个工作日(承诺时限为办理流程中“审查与决定”环节的计时时限)

基本信息

实施主体 北京市医疗保障局 服务对象
事项类型 公共服务 办理形式
受理条件 一、大专院校学生、职工住院公费医疗费用(来源:《关于印发<北京市公费医疗管理办法>的通知》 京卫公字[1990]100号) 二、材料齐全,文字清晰,需盖章的材料要盖章,电子文档可正常导入
办理时间 北京市政务服务中心:法定工作日: 上午: 08:30 - 12:00; 下午: 12:00 - 17:30; (延时服务时间: 周六上午08:30 - 12:30; ) 查看详情
办理地点 北京市政务服务中心:北京市丰台区西三环南路1号(六里桥西南角)综合窗口 查看详情
咨询方式

咨询电话:

(010)21143075【展开】

咨询窗口地址:

北京市丰台区西三环南路1号北京市政务服务大厅一层C岛47、48窗口【展开】

投诉监督方式
基本编码 112041048001 事项编码 11110000MB150032282112041048001
业务办理项编码 11110000MB15003228211204104800105 进驻大厅类型
权力来源 法定本级行使 网上支付
所属机构 北京市医疗保障局 委托部门
联办机构 实施主体性质 法定机关
办理进程查询途径
行使层级 市级 运行系统
物流快递 办理方式 自办件
预约办理 数量限制
中介服务 权限划分
通办范围 全市 特殊程序
行使内容
必须现场办理原因说明 手工报销需报送纸介材料
显示更多

请选择情形:

提示:通过情形选择可引导出您办理该事项所需的材料,若要查看全部材料,请点击"查看全部材料"

查看全部材料 情形引导

收起
我选好了重选条件

序号 材料名称 材料来源 材料
必要性
数量要求 介质要求 表格及样例
下载
受理标准 提供材料
依据
其他要求
申请材料总要求
序号 材料名称 材料来源 材料
必要性
数量要求 介质要求 表格及样例
下载
受理标准 提供材料
依据
其他要求
申请材料总要求
显示更多

指南分享