政务服务> 办事指南
北京市
切换简洁版
基本信息
| 实施主体 | 北京市交通委员会 | 服务对象 | |
| 事项类型 | 其他行政权力 | 办理形式 | |
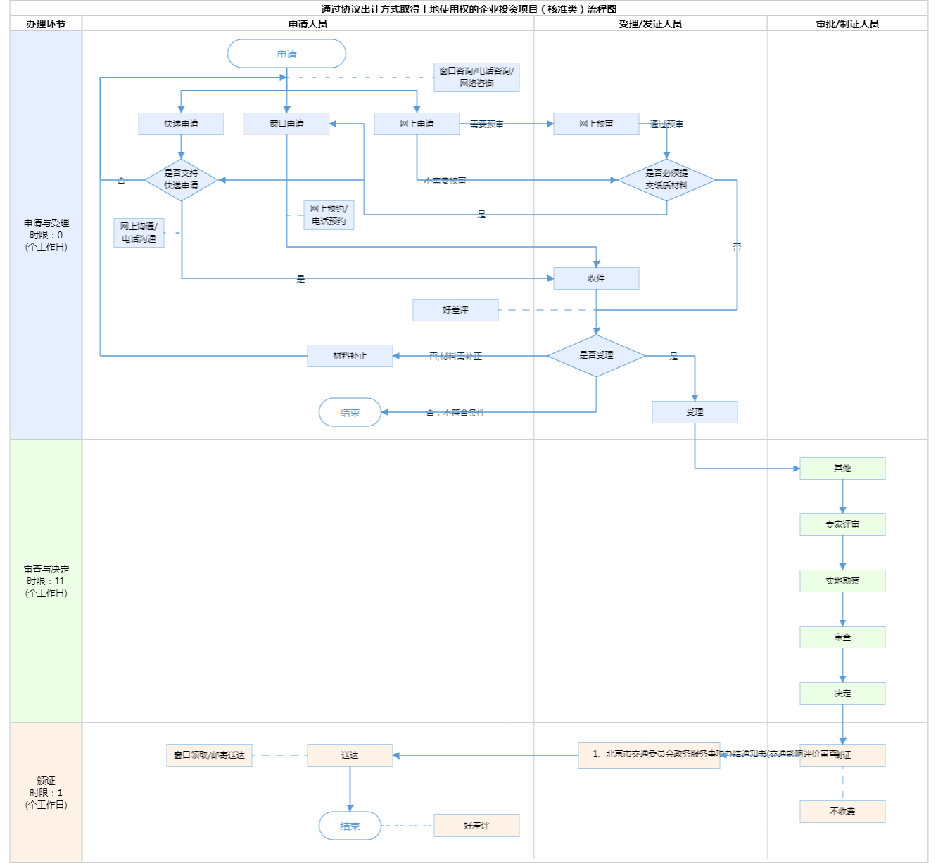
| 受理条件 | 1.提交的申请表内容完整,盖章清晰; 2.提交pdf格式完整盖章版交通影响评价报告,不可拆分提交; 3.提交的规划文件齐全完整,如有附件或附图,应一并提交; 4.申请材料所载基本信息与提交的证照证件或批复文件所载内容一致; 5.材料真实有效,无虚假信息。 | ||
| 办理时间 | 北京城市副中心政务服务中心:法定工作日8:30-17:30(延时服务时间: 工作日上午8:30-9:00;下午17:00-17:30需预约;周六8:30-12:30法定节假日除外,需预约);北京市政务服务中心:法定工作日: 上午08:30 - 12:00、下午12:00 - 17:30; 周六:上午:08:30 - 12:30(需预约);法定节假日不对外服务。 查看详情 | ||
| 办理地点 | 北京城市副中心政务服务中心:北京市通州区新华东街48号二区(东南角)综合窗口 北京市政务服务中心:北京市丰台区西三环南路1号(六里桥西南角)综合窗口 查看详情 | ||
| 咨询方式 |
咨询电话: 北京市交通委员会:(010)55524842【展开】 |
||
| 投诉监督方式 | |||
| 基本编码 | 111016045000 | 事项编码 | 11110000000021063W2111016045000 |
| 业务办理项编码 | 11110000000021063W211101604500002 | 进驻大厅类型 | |
| 权力来源 | 法定本级行使 | 网上支付 | 否 |
| 所属机构 | 北京市交通委员会 | 委托部门 | 无 |
| 联办机构 | 无 | 实施主体性质 | 法定机关 |
| 办理进程查询途径 | |||
| 行使层级 | 市级 | 运行系统 | 市级自建(垂管) |
| 物流快递 | 是 | 办理方式 | 自办件 |
| 预约办理 | 数量限制 | 无数量限制 | |
| 中介服务 | 无 | 权限划分 | |
| 通办范围 | 全市 | 特殊程序 | 无 |
| 行使内容 | 一、在亦庄新城(225平方公里)区域内由北京经济技术开发区管理委员会行使。 二、在北京大兴国际机场临空经济区(北京部分)规划面积约50平方公里区域内由北京大兴国际机场临空经济区(大兴)管理委员会行使。 三、在北京城市副中心规划范围及拓展区(不含亦庄新城通州部分)约812平方公里区域内由北京城市副中心管理委员会行使。 四、在中国(北京)自由贸易试验区实施范围各辖区内(共计70.62平方公里)分别由朝阳区交通委、海淀区城管委(交通委)、顺义区交通局和昌平区交通局行使。 五、在峪口镇约64.5平方公里区域内由平谷区交通局行使。 | ||

无
| 序号 | 材料名称 | 材料来源 | 材料 必要性 |
数量要求 | 介质要求 | 表格及样例 下载 |
受理标准 | 提供材料 依据 |
其他要求 | 申请材料总要求 | 建设项目规划文件应符合有效期内的以下文件之一: 1.建设项目规划条件;2.规划意见复函;3.建设方案规划审查意见;4.设计方案审查意见函(一会三函项目);5.“多规合一”协同平台审查意见函等;6.规划主管部门核发的其他相关文件。 |
|---|
| 序号 | 材料名称 | 材料来源 | 材料 必要性 |
数量要求 | 介质要求 | 表格及样例 下载 |
受理标准 | 提供材料 依据 |
其他要求 | 申请材料总要求 | 建设项目规划文件应符合有效期内的以下文件之一: 1.建设项目规划条件;2.规划意见复函;3.建设方案规划审查意见;4.设计方案审查意见函(一会三函项目);5.“多规合一”协同平台审查意见函等;6.规划主管部门核发的其他相关文件。 |
|---|

无
无
指南分享