政务服务> 办事指南
北京市
切换简洁版
基本信息
| 实施主体 | 北京市交通委员会 | 服务对象 | |
| 事项类型 | 其他行政权力 | 办理形式 | |
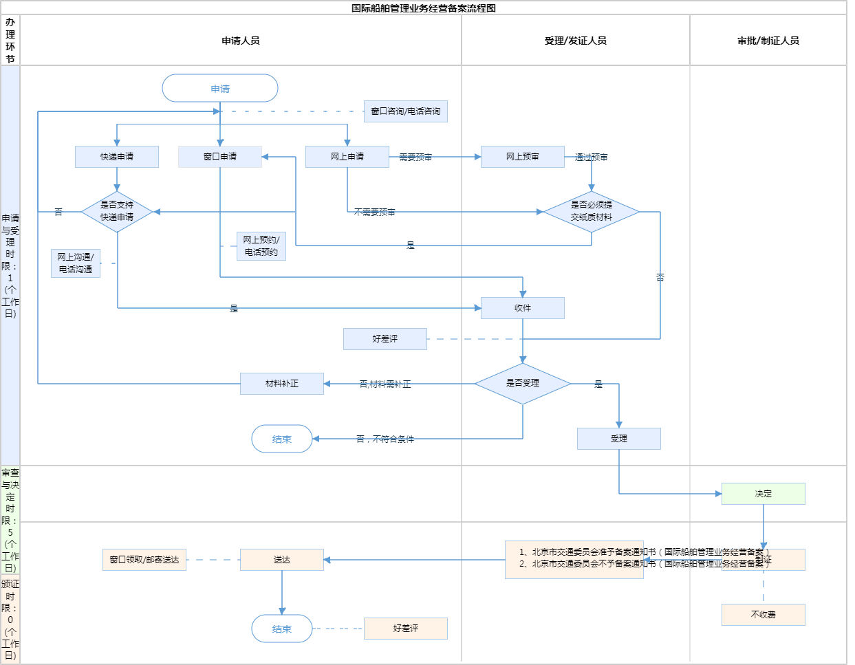
| 受理条件 | 1.从事或终止国际船舶管理业务经营活动的企业应向地方交通运输主管部门备案;(来源:《交通运输部关于公布四项交通运输行政许可事项取消后的事中事后监管措施的公告》2017年第41号第四条要求地方交通运输主管部门加强备案管理) 2.国际船舶管理经营者接受船舶所有人或者船舶承租人、船舶经营人的委托,可以经营下列业务: (1)船舶买卖、租赁以及其他船舶资产管理 (2)机务、海务和安排维修 (3)船员招聘、训练和配备 (4)保证船舶技术状况和正常航行的其他服务 (来源:《中华人民共和国国际海运条例》中华人民共和国国务院令第709号第二十四条) 3.国际船舶管理经营者应当履行船舶安全和防止污染的义务;(来源:《中华人民共和国国际海运实施细则》中华人民共和国交通运输部令2019年第41号第二十九条) 4.国际船舶管理经营者备案信息发生变更,应向原备案机关重新申请备案;(来源:《交通运输部关于公布四项交通运输行政许可事项取消后的事中事后监管措施的公告》2017年第41号第四条要求地方交通运输主管部门加强备案管理) 5.材料齐全,填写完整; 6.申请材料所载基本信息与营业执照所载内容一致; 7.申请材料按要求签字、盖章,且签章内容与申请材料所载内容、营业证照所载内容一致。 | ||
| 办理时间 | 北京城市副中心政务服务中心:法定工作日8:30-17:30(延时服务时间: 工作日上午8:30-9:00;下午17:00-17:30需预约;周六8:30-12:30法定节假日除外,需预约);北京市政务服务中心:法定工作日: 上午08:30 - 12:00、下午12:00 - 17:30; 周六:上午:08:30 - 12:30(需预约);法定节假日不对外服务。 查看详情 | ||
| 办理地点 | 北京城市副中心政务服务中心:北京市通州区新华东街48号二区(东南角)综合窗口 北京市政务服务中心:北京市丰台区西三环南路1号(六里桥西南角)综合窗口 查看详情 | ||
| 咨询方式 |
咨询电话: (010)89150295;(010)89150923【展开】 咨询窗口地址: 北京市政务服务中心:北京市丰台区西三环南路1号(六里桥西南角)综合窗口 北京城市副中心政务服务中心:北京市通州区新华东街48号二区(东南角)(综合窗口)【展开】 |
||
| 投诉监督方式 | |||
| 基本编码 | 111016064000 | 事项编码 | 11110000000021063W2111016064000 |
| 业务办理项编码 | 11110000000021063W211101606400001 | 进驻大厅类型 | |
| 权力来源 | 上级下放 | 网上支付 | 否 |
| 所属机构 | 北京市交通委员会 | 委托部门 | 无 |
| 联办机构 | 无 | 实施主体性质 | 法定机关 |
| 办理进程查询途径 | |||
| 行使层级 | 市级 | 运行系统 | 市级自建(垂管) |
| 物流快递 | 是 | 办理方式 | 自办件 |
| 预约办理 | 数量限制 | 无数量限制 | |
| 中介服务 | 无 | 权限划分 | |
| 通办范围 | 全市 | 特殊程序 | 无 |
| 行使内容 | 无 | ||

指南分享