政务服务> 办事指南
北京市
切换简洁版
基本信息
| 实施主体 | 北京市司法局 | 服务对象 | |
| 事项类型 | 公共服务 | 办理形式 | |
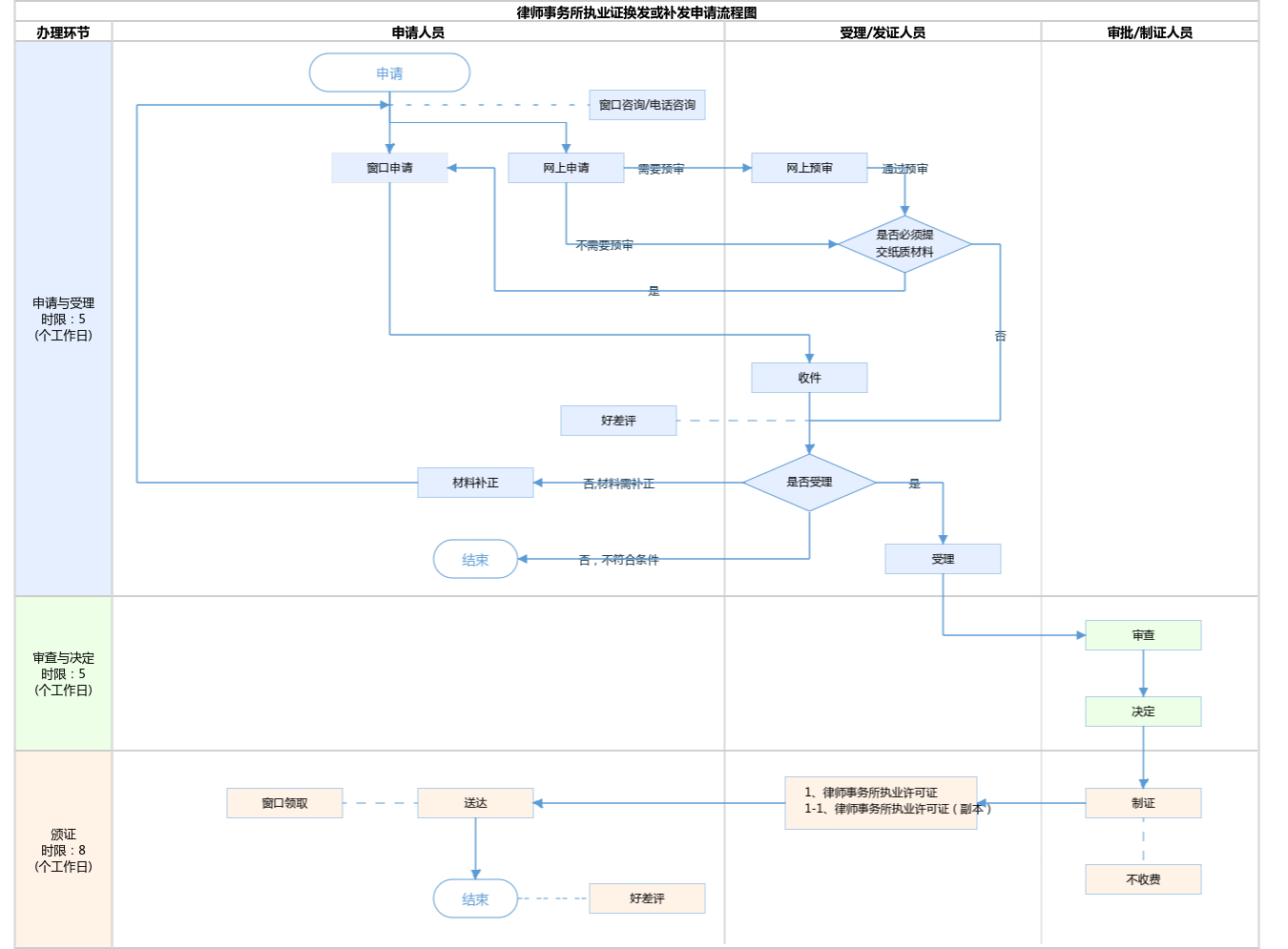
| 受理条件 | 司法部《律师事务所管理办法》 第六十二条 律师事务所应当妥善保管、依法使用本所执业许可证,不得变造、出借、出租。如有遗失或者损毁的,应当及时报告所在地县级司法行政机关,经所在地设区的市级或者直辖市区(县)司法行政机关向原审核机关申请补发或者换发。律师事务所执业许可证遗失的,应当在当地报刊上刊登遗失声明。 《北京市司法局律师事务所管理办法实施细则》 第二十九条【律所执业许可证】律师事务所执业许可证分为正本和副本。正本和副本具有同等的法律效力。律师事务所执业许可证的使用和管理,依照司法部《律师和律师事务所执业证书管理办法》执行。 律师事务所执业许可证损毁或者遗失的,应当向所在地的区司法局申请换领或者补发,并提交下列材料: (一)换领或者补发申请书; (二)在北京市范围内公开发行的报刊或者市司法局指定的网站上刊登的遗失声明(换领除外); (三)执业许可证正副本(遗失除外)。 审查要求:材料齐全、真实有效、合法合规。年检考核换证适用本业务。 | ||
| 办理时间 | 北京城市副中心政务服务中心:法定工作日: 上午: 09:00 - 12:00; 下午: 12:00 - 17:00; (延时服务时间: 工作日上午08:30 - 09:00; 下午17:00 - 17:30; 周六上午09:00 - 13:00; ); 北京市政务服务中心:法定工作日: 上午: 08:30 - 12:00; 下午: 12:00 - 17:30; (延时服务时间: 周六上午08:30 - 12:30; ); 查看详情 | ||
| 办理地点 | 北京城市副中心政务服务中心:北京市通州区新华东街48号二区(东南角)综合窗口; 北京市政务服务中心:北京市丰台区西三环南路1号(六里桥西南角)综合窗口; 查看详情 | ||
| 咨询方式 |
咨询电话: (010)89150405【展开】 咨询窗口地址: 各区司法局或各区政务服务中心;北京市政务服务中心(不受理任何申请材料):北京市丰台区西三环南路1号(六里桥西南角)二层B岛综合窗口【展开】 |
||
| 投诉监督方式 | |||
| 基本编码 | 112009322000 | 事项编码 | 11110000000029209E2112009322000 |
| 业务办理项编码 | 11110000000029209E211200932200005 | 进驻大厅类型 | |
| 权力来源 | 上级下放 | 网上支付 | 否 |
| 所属机构 | 北京市司法局 | 委托部门 | 无 |
| 联办机构 | 无 | 实施主体性质 | 法定机关 |
| 办理进程查询途径 | |||
| 行使层级 | 市级 | 运行系统 | 市级自建(垂管) |
| 物流快递 | 否 | 办理方式 | 自办件 |
| 预约办理 | 数量限制 | 无 | |
| 中介服务 | 无 | 权限划分 | |
| 通办范围 | 全市 | 特殊程序 | 无 |
| 行使内容 | 无 | ||

指南分享