政务服务> 办事指南
北京市
切换简洁版
基本信息
| 实施主体 | 北京市司法局 | 服务对象 | |
| 事项类型 | 其他行政权力 | 办理形式 | |
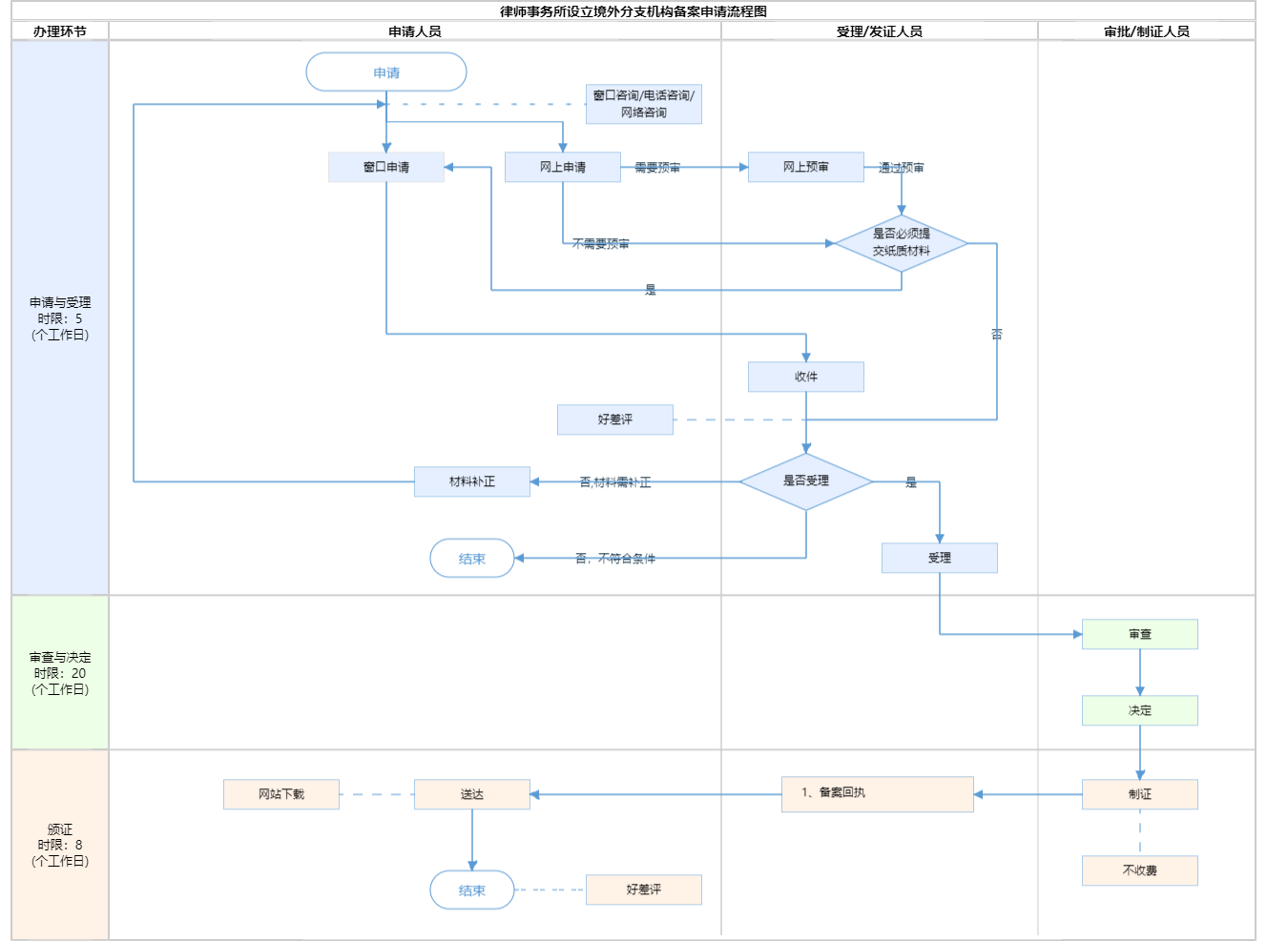
| 受理条件 | 司法部《律师事务所境外分支机构备案管理规定》 第二条 本规定所称的律师事务所境外分支机构是指我国律师事务所在境外投资设立,经境外有关国家和地区政府部门或有关组织批准或登记,人员、业务、财务受该律师事务所实际控制,在境外实质性开展法律服务业务的分支机构。 第三条 律师事务所设立境外分支机构的,在依照驻在国和地区规定获准执业后的三十日内,应当将该国(地区)律师监管机构的批准(登记)文件复印件,分支机构的名称、驻在地址、机构类型、设立方式、负责人、派驻律师及行政人员、聘请当地律师及雇员、业务范围、通讯方式等情况报所在地的省、自治区、直辖市司法行政机关备案。 第四条 律师事务所变更其境外分支机构设立形式、名称、负责人和其他派驻律师的,应当在驻在国和地区办结变更手续后的三十日内,将有关变更材料报所在地的省、自治区、直辖市司法行政机关备案。 第五条 律师事务所决定停办其境外分支机构的,应当在驻在国和地区办结注销手续后的三十日内,将有关材料报所在地的省、自治区、直辖市司法行政机关备案。 第十二条 本规定施行前已在境外设立分支机构的律师事务所,应当自本规定施行之日起三个月内补办备案手续。 《北京市司法局关于进一步做好律师事务所境外分支机构管理工作的通知》 一、备案主体: 1.本通知所称的律师事务所境外分支机构是指北京市律师事务所(不含分所)在境外投资设立,经境外有关国家和地区政府部门或有关组织批准或登记,人员、业务、财务受该律师事务所实际控制,在境外实质性开展法律服务业务的分支机构。 2.北京市律师事务所负责就其境外分支机构的设立、变更、注销情况向北京市司法局办理备案手续。 二、备案事项: 律师事务所境外分支机构的设立、变更或注销,应遵守司法部《律师事务所境外分支机构备案管理规定备案。律师事务所在办理所有备案事项(含仅变更外汇使用需求)时,均应根据实际需要和变化如实向司法行政机关申报境外分支机构投资总额、境内方出资比例、境内方出资总额、出资币种等。 三、备案要求:材料齐全、真实有效、合法合规。上传材料为原件,律所负责人签字,加盖律所公章。 | ||
| 办理时间 | 北京城市副中心政务服务中心:法定工作日: 上午: 09:00 - 12:00; 下午: 12:00 - 17:00; (延时服务时间: 工作日上午08:30 - 09:00; 下午17:00 - 17:30; 周六上午09:00 - 13:00; ); 北京市政务服务中心:法定工作日: 上午: 08:30 - 12:00; 下午: 12:00 - 17:30; (延时服务时间: 周六上午08:30 - 12:30; ); 查看详情 | ||
| 办理地点 | 北京城市副中心政务服务中心:北京市通州区新华东街48号二区(东南角)综合窗口; 北京市政务服务中心:北京市丰台区西三环南路1号(六里桥西南角)综合窗口; 查看详情 | ||
| 咨询方式 |
咨询电话: (010)89150405【展开】 咨询窗口地址: 北京市政务服务中心:北京市丰台区西三环南路1号(六里桥西南角)二层B岛综合窗口 北京城市副中心政务服务中心:北京市通州区新华东街48号二区(东南角)(综合窗口)【展开】 |
||
| 投诉监督方式 | |||
| 基本编码 | 111009011000 | 事项编码 | 11110000000029209E2111009011000 |
| 业务办理项编码 | 11110000000029209E211100901100004 | 进驻大厅类型 | |
| 权力来源 | 法定本级行使 | 网上支付 | 否 |
| 所属机构 | 北京市司法局 | 委托部门 | 无 |
| 联办机构 | 无 | 实施主体性质 | 法定机关 |
| 办理进程查询途径 | |||
| 行使层级 | 市级 | 运行系统 | 市级自建(垂管) |
| 物流快递 | 是 | 办理方式 | 自办件 |
| 预约办理 | 数量限制 | 无数量限制 | |
| 中介服务 | 无 | 权限划分 | |
| 通办范围 | 全区 | 特殊程序 | 无 |
| 行使内容 | 无 | ||

指南分享