政务服务> 办事指南
北京市
切换简洁版
基本信息
| 实施主体 | 北京市东城区医疗保障局 | 服务对象 | |
| 事项类型 | 公共服务 | 办理形式 | |
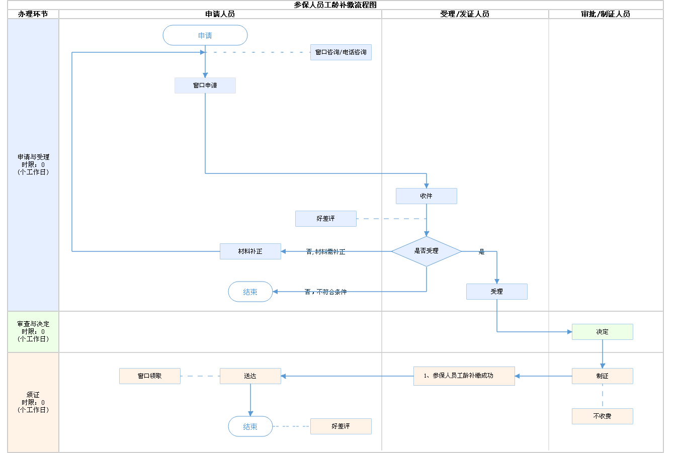
| 受理条件 | 1、第六十条 用人单位应当自行申报、按时足额缴纳社会保险费,非因不可抗力等法定事由不得缓缴、减免。职工应当缴纳的社会保险费由用人单位代扣代缴,用人单位应当按月将缴纳社会保险费的明细情况告知本人。 无雇工的个体工商户、未在用人单位参加社会保险的非全日制从业人员以及其他灵活就业人员,可以直接向社会保险费征收机构缴纳社会保险费。(来源:《中华人民共和国社会保险法》中华人民共和国主席令第三十五号) 2、经医疗行政部门审核后,医疗保险缴费年限女不满20年、男不满25年的人员,户籍进京人员实际缴费不足五年的,外埠户籍人员缴费不足十年的,在办理医疗在职转退休时需要办理工龄补缴的事项。用人单位持相关材料去参保地医(社)保经办机构前台办理。审核表格填写正确,符合工龄补缴标准,加盖公章 | ||
| 办理时间 | 东城区政务服务中心:法定工作日: 上午: 08:30 - 12:00; 下午: 12:00 - 17:30; (延时服务时间: 工作日上午08:30 - 09:00; 下午17:00 - 17:30; 周六上午08:30 - 12:30; ) 查看详情 | ||
| 办理地点 | 东城区政务服务中心:北京市东城区珠市口东大街12号三层94-99窗口 查看详情 | ||
| 咨询方式 |
咨询电话: (010)65006161-2【展开】 咨询窗口地址: 东城区政务服务中心:北京市东城区珠市口东大街12号三层94-99窗口【展开】 |
||
| 投诉监督方式 | |||
| 基本编码 | 112041046003 | 事项编码 | TE12345678900000123112041046003 |
| 业务办理项编码 | TE1234567890000012311204104600301 | 进驻大厅类型 | |
| 权力来源 | 法定本级行使 | 网上支付 | 否 |
| 所属机构 | 北京市东城区医疗保障局 | 委托部门 | 无 |
| 联办机构 | 无 | 实施主体性质 | 法定机关 |
| 办理进程查询途径 | |||
| 行使层级 | 区级 | 运行系统 | 国家级垂管系统 |
| 物流快递 | 否 | 办理方式 | 自办件 |
| 预约办理 | 数量限制 | 无 | |
| 中介服务 | 无 | 权限划分 | |
| 通办范围 | 全区 | 特殊程序 | 无 |
| 行使内容 | 无 | ||
| 必须现场办理原因说明 | 需要提供材料原件 | ||

指南分享