3
20
11110101067308122H
北京市东城区人力资源和社会保障局
社会保障卡密码修改与重置
11110101067308122H3002014010006
0
a7fca0fe-8e78-4cf1-9a03-c46fbdbe7098
21ff8ee7-2dac-49a3-bbde-3460e76e0977
3^5
20
东城区人力资源社会保障局
110101000000
北京市东城区人力资源和社会保障局
东城区政务服务中心:法定工作日: 上午: 09:00 - 12:00; 下午: 12:00 - 17:00; (延时服务时间: 工作日上午08:30 - 09:00; 下午17:00 - 17:30; )
东城区政务服务中心:北京市东城区珠市口东大街12号2层综合窗口
1.各级人力资源社会保障部门应保障持卡人查询、办理人力资源社会保障业务的权利,采取技术手段和管理措施,保护持卡人的个人隐私,依法使用与社会保障卡有关的信息,确保社会保障卡的安全使用。(来源《关于印发“中华人民共和国社会保障卡”管理办法的通知》(人社部发〔2011〕第47号)第十五条) 2.社会保障卡持卡人如需修改社会保障卡查询密码或遗忘社会保障卡查询密码的,可通过下列途径办理: (1)修改社会保障卡查询密码的,可通过北京市人力资源和社会保障局官方网站、拨打“96102”服务热线、持本人社会保障卡及有效身份证件到社会保障卡服务网点窗口或社会保障卡自助终端办理; (2)重置社会保障卡密码的,可持本人社会保障卡及有效身份证件到社会保障卡服务网点窗口办理。 3.材料齐全,真实有效。
{"IS_GUIDE":"0","ONLINE_DECLARE_SYSTEM_MODE":"99","SERVICE_OBJCT":"","IS_CONSTRUCTION":"0","CL_SERVICE_TYPE":"","APP_CODE_ID":"","YESNO_CITY_UNICOM":"99","CROSS_AREA":"","ISSHOHCENTER":"0","WECHAT_CODE_ID":"","FINANCIAL":"","LITTLEPROGRAM_CODE_NAME":"","CROSS_AREA_ALL":"","CROSS_PROVINCE":"","ALIAS_NAME":"[\"社会保障卡密码修改与重置\", \"社保卡\", \"医保卡\", \"社会保障卡\"]","EAR_DISABILITY_GRAD":"","LIB_DISABILITY_GRAD":"","SPEAK_DISABILITY_GRAD":"","REGISTER":"","ONLINE_HANDLING_DEPTH_STANDARD":"05","APPROVAL_TYPE":"0","MIND_DISABILITY_GRAD":"","ACCEPTSERVICE":"99","YWBLX_ID":"21ff8ee7-2dac-49a3-bbde-3460e76e0977","ONLINE_DECLARE_SYSTEM_DEPT":"","CONSTRUCTION_EXPANSION":"0","EMPOWER":"0","EXEMPT_MATERIALS":"","LITTLEPROGRAM_CODE_ID":"","EYE_DISABILITY_GRAD":"","ISMONVEINCENTER":"","BUSINESS_APPROVAL_DEPT":"北京市人力资源和社会保障局","ITEM_ATTRIBUTE":"01^04^05^11^13","CROSS_AREA_ATEXT":"","AGE":"","BGSYSTEM_APPROVAL_OTHER":"","WIT_DISABILITY_GRAD":"","WECHAT_CODE_NAME":"","DISABILITY_TYPE":"","IS_ENABLE_CERTIFICATE_SHARE":"","ONLY_ID":"1ec98693-81ed-11ea-8de7-fa163e4f9ad9","YES_NO_OPEN":"1","BGSYSTEM_APPROVAL_NAME":"北京市统一行政审批管理平台","APP_CODE_NAME":"","HOLDER":"","VERSION":"20241125"}
[]
2
1
http://fuwu.rsj.beijing.gov.cn/bjdkhy/bjsbyjsfw/base-module/table2/password

政务服务> 办事指南

社会保障卡密码修改与重置

北京市

切换简洁版

  • 即办件

    办件类型

  • 0

    到现场次数

  • 20工作日

    法定办结时限

  • 0工作日

    承诺办结时限

好差评

5.0

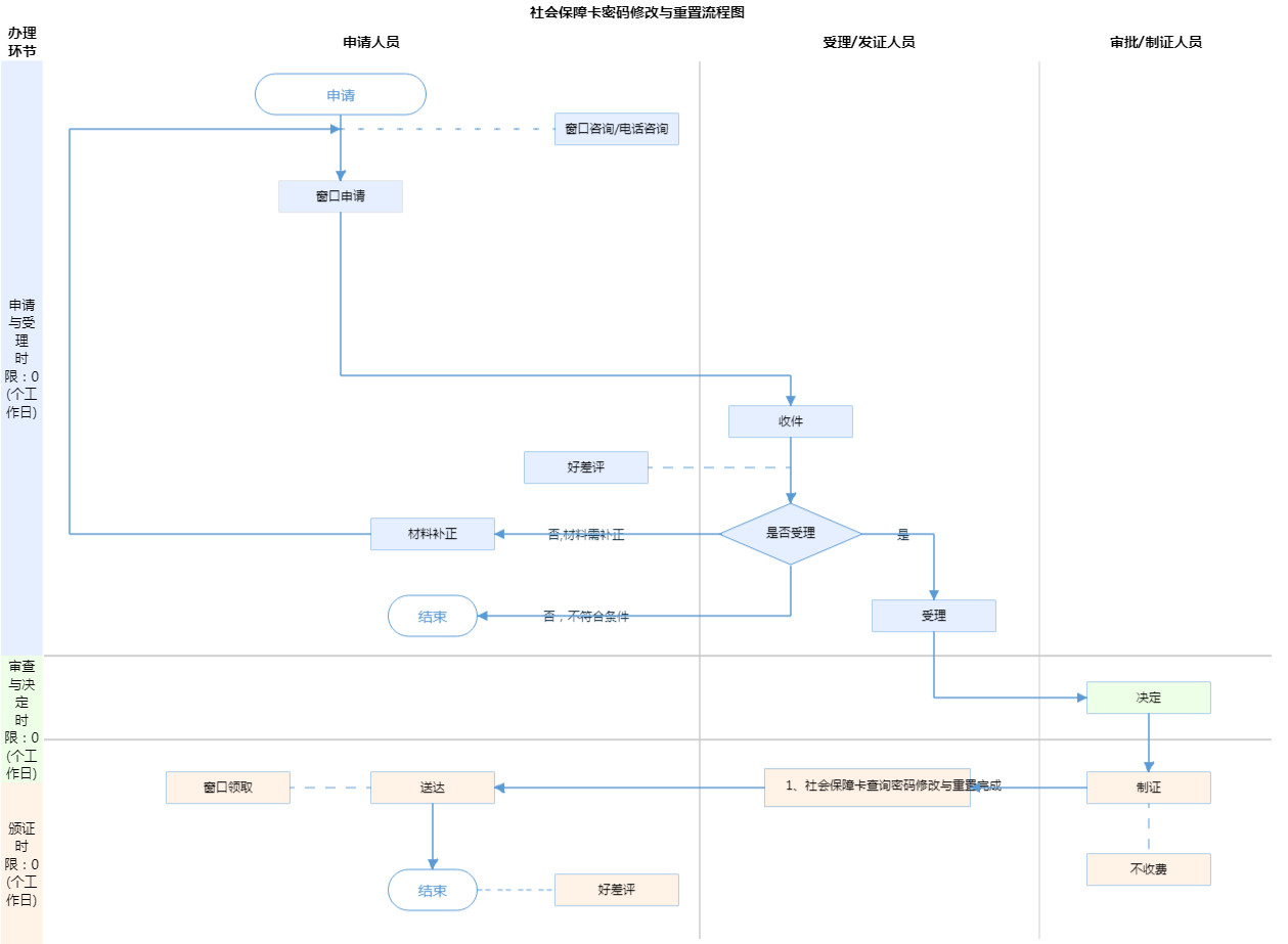
办件承诺办结时限说明:(承诺时限为办理流程中“审查与决定”环节的计时时限)

办件承诺办结时限说明:

(承诺时限为办理流程中“审查与决定”环节的计时时限)

基本信息

实施主体 北京市东城区人力资源和社会保障局 服务对象
事项类型 公共服务 办理形式
受理条件 1.各级人力资源社会保障部门应保障持卡人查询、办理人力资源社会保障业务的权利,采取技术手段和管理措施,保护持卡人的个人隐私,依法使用与社会保障卡有关的信息,确保社会保障卡的安全使用。(来源《关于印发“中华人民共和国社会保障卡”管理办法的通知》(人社部发〔2011〕第47号)第十五条) 2.社会保障卡持卡人如需修改社会保障卡查询密码或遗忘社会保障卡查询密码的,可通过下列途径办理: (1)修改社会保障卡查询密码的,可通过北京市人力资源和社会保障局官方网站、拨打“96102”服务热线、持本人社会保障卡及有效身份证件到社会保障卡服务网点窗口或社会保障卡自助终端办理; (2)重置社会保障卡密码的,可持本人社会保障卡及有效身份证件到社会保障卡服务网点窗口办理。 3.材料齐全,真实有效。
办理时间 东城区政务服务中心:法定工作日: 上午: 09:00 - 12:00; 下午: 12:00 - 17:00; (延时服务时间: 工作日上午08:30 - 09:00; 下午17:00 - 17:30; ) 查看详情
办理地点 东城区政务服务中心:北京市东城区珠市口东大街12号2层综合窗口 查看详情
咨询方式

咨询电话:

(010)65006161【展开】

咨询窗口地址:

北京市东城区政务服务中心:北京市东城区珠市口东大街12号2层综合窗口【展开】

投诉监督方式
基本编码 002014010006 事项编码 11110101067308122H3002014010006
业务办理项编码 11110101067308122H300201401000601 进驻大厅类型
权力来源 上级授权 网上支付
所属机构 北京市东城区人力资源和社会保障局 委托部门 北京市社会保险基金管理中心
联办机构 实施主体性质 法定机关
办理进程查询途径
行使层级 区级 运行系统 市级自建(垂管)
物流快递 办理方式 自办件
预约办理 数量限制 无数量限制
中介服务 权限划分
通办范围 全市 特殊程序
行使内容
显示更多

请选择情形:

提示:通过情形选择可引导出您办理该事项所需的材料,若要查看全部材料,请点击"查看全部材料"

查看全部材料 情形引导

收起
我选好了重选条件

序号 材料名称 材料来源 材料
必要性
数量要求 介质要求 表格及样例
下载
受理标准 提供材料
依据
其他要求
申请材料总要求
序号 材料名称 材料来源 材料
必要性
数量要求 介质要求 表格及样例
下载
受理标准 提供材料
依据
其他要求
申请材料总要求
显示更多

指南分享