3
01
TE1234567890000034
北京市东城区应急管理局
烟花爆竹经营(零售)许可首次申请
TE1234567890000034300012511100201
TE12345678900000343000125111002
0
f5b25c70-eefe-4bea-a257-edf93be775c3
7f7bf7de-350b-4df1-9cad-f374ce4adefb
3
01
东城区应急局
110101000000
北京市东城区应急管理局
东城区政务服务中心:法定工作日: 上午: 09:00 - 12:00; 下午: 12:00 - 17:00; (延时服务时间: 工作日上午08:30 - 09:00; 下午17:00 - 17:30; )
东城区政务服务中心:北京市东城区珠市口东大街12号一层综合窗口
(1)符合所在地应急管理局制定的零售经营布点规划; (2)主要负责人经过安全培训合格,销售人员经过安全知识教育; (3)春节期间零售点、城市长期零售点实行专店销售。乡村长期零售点在淡季实行专柜销售时,安排专人销售,专柜相对独立,并与其他柜台保持一定的距离,保证安全通道畅通; (4)零售场所的面积不小于10平方米,其周边50米范围内没有其他烟花爆竹零售点,并与学校、幼儿园、医院、集贸市场等人员密集场所和加油站等易燃易爆物品生产、储存设施等重点建筑物保持100米以上的安全距离; (5)零售场所配备必要的消防器材,张贴明显的安全警示标志。 申请材料齐全、符合要求或者按照要求全部补正的,自收到申请材料或者全部补正材料之日起为受理。
{"IS_GUIDE":"0","ONLINE_DECLARE_SYSTEM_MODE":"99","ITEM_REALITY_USELEVEL":"","SERVICE_OBJCT":"","IS_CONSTRUCTION":"0","CL_SERVICE_TYPE":"","APP_CODE_ID":"","YESNO_CITY_UNICOM":"1","CROSS_AREA":"","ISSHOHCENTER":"0","WECHAT_CODE_ID":"","FINANCIAL":"","LITTLEPROGRAM_CODE_NAME":"","CROSS_AREA_ALL":"","CROSS_PROVINCE":"","ALIAS_NAME":"[\"烟花\", \"零售\"]","EAR_DISABILITY_GRAD":"","LIB_DISABILITY_GRAD":"","SPEAK_DISABILITY_GRAD":"","REGISTER":"","ONLINE_HANDLING_DEPTH_STANDARD":"02","APPROVAL_TYPE":"1","MIND_DISABILITY_GRAD":"","ACCEPTSERVICE":"99","YWBLX_ID":"2c1df955-8f0f-447c-be76-ba5e91cfa664","ONLINE_DECLARE_SYSTEM_DEPT":"","CONSTRUCTION_EXPANSION":"0","EMPOWER":"0","EXEMPT_MATERIALS":"","LITTLEPROGRAM_CODE_ID":"","EYE_DISABILITY_GRAD":"","ISMONVEINCENTER":"","DATA_FLAG":"XZXK_NEW","BUSINESS_APPROVAL_DEPT":"北京市应急管理局","POWER_NAME":"烟花爆竹经营许可","ITEM_ATTRIBUTE":"04^06","CROSS_AREA_ATEXT":"","AGE":"","BGSYSTEM_APPROVAL_OTHER":"","WIT_DISABILITY_GRAD":"","WECHAT_CODE_NAME":"","POWER_CODE":"B2302402","DISABILITY_TYPE":"","IS_ENABLE_CERTIFICATE_SHARE":"0","POWER_ATTRIBUTE":"1","ONLY_ID":"2b3d02b9-3785-45cb-bc0d-73b8f7d7d656","YES_NO_OPEN":"1","BGSYSTEM_APPROVAL_NAME":"北京市应急管理信息服务平台","APP_CODE_NAME":"","HOLDER":"","VERSION":"20241125"}
[]
2
2
https://recept.banshi.beijing.gov.cn/online/accept#/accept/entry?matterType=single&matterId=11199432021618&userType=legal

政务服务> 办事指南

烟花爆竹经营(零售)许可首次申请

北京市

切换简洁版

  • 承诺件

    办件类型

  • 2

    到现场次数

  • 20工作日

    法定办结时限

  • 9工作日

    承诺办结时限

好差评

5.0

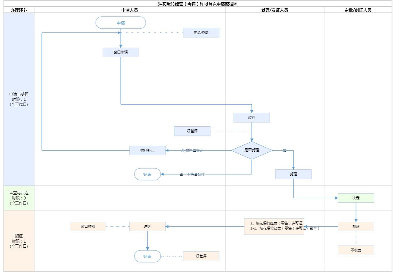
办件承诺办结时限说明:(承诺时限为办理流程中“审查与决定”环节的计时时限)

办件承诺办结时限说明:

(承诺时限为办理流程中“审查与决定”环节的计时时限)

基本信息

实施主体 北京市东城区应急管理局 服务对象
事项类型 行政许可 办理形式
受理条件 (1)符合所在地应急管理局制定的零售经营布点规划; (2)主要负责人经过安全培训合格,销售人员经过安全知识教育; (3)春节期间零售点、城市长期零售点实行专店销售。乡村长期零售点在淡季实行专柜销售时,安排专人销售,专柜相对独立,并与其他柜台保持一定的距离,保证安全通道畅通; (4)零售场所的面积不小于10平方米,其周边50米范围内没有其他烟花爆竹零售点,并与学校、幼儿园、医院、集贸市场等人员密集场所和加油站等易燃易爆物品生产、储存设施等重点建筑物保持100米以上的安全距离; (5)零售场所配备必要的消防器材,张贴明显的安全警示标志。 申请材料齐全、符合要求或者按照要求全部补正的,自收到申请材料或者全部补正材料之日起为受理。
办理时间 东城区政务服务中心:法定工作日: 上午: 09:00 - 12:00; 下午: 12:00 - 17:00; (延时服务时间: 工作日上午08:30 - 09:00; 下午17:00 - 17:30; ) 查看详情
办理地点 东城区政务服务中心:北京市东城区珠市口东大街12号一层综合窗口 查看详情
咨询方式

咨询电话:

(010)87928858【展开】

投诉监督方式
基本编码 000125111002 事项编码 TE12345678900000343000125111002
业务办理项编码 TE1234567890000034300012511100201 进驻大厅类型
权力来源 法定本级行使 网上支付
所属机构 北京市东城区应急管理局 委托部门
联办机构 实施主体性质 法定机关
办理进程查询途径
行使层级 区级 运行系统 市级自建(垂管)
物流快递 办理方式 自办件
预约办理 数量限制
中介服务 权限划分
通办范围 全区 特殊程序 现场勘验
行使内容
必须现场办理原因说明 提交申请材料
显示更多

请选择情形:

提示:通过情形选择可引导出您办理该事项所需的材料,若要查看全部材料,请点击"查看全部材料"

查看全部材料 情形引导

收起
我选好了重选条件

序号 材料名称 材料来源 材料
必要性
数量要求 介质要求 表格及样例
下载
受理标准 提供材料
依据
其他要求
申请材料总要求(1)完整清晰,无缺漏;(2)需加盖公章;(3)现场提交材料与网上提交材料一致;(4)网上提交材料格式正确,文档能正常打开。
序号 材料名称 材料来源 材料
必要性
数量要求 介质要求 表格及样例
下载
受理标准 提供材料
依据
其他要求
申请材料总要求(1)完整清晰,无缺漏;(2)需加盖公章;(3)现场提交材料与网上提交材料一致;(4)网上提交材料格式正确,文档能正常打开。
显示更多

指南分享