3
10
TE1234567890987652
北京市公安局公安交通管理局西城交通支队
机动车驾驶证延期换证
TE12345678909876523111007032005
0
94394c7c-bb64-428c-bd28-0327ce1d7566
3831f68f-71a1-4a8d-ac8f-ddb39f0ba67f
2^3
10
西城交通支队
110102000000
北京市公安局公安交通管理局西城交通支队
西城区政务服务中心:法定工作日: 上午: 09:00 - 12:00; 下午: 13:30 - 17:00; (延时服务时间: 工作日上午08:30 - 09:00; 中午12:00 - 13:30; 下午17:00 - 17:30; 周六上午08:30 - 12:30; );
西城区政务服务中心:北京市西城区西直门内大街275号140-147;
1、第七十五条 机动车驾驶人因服兵役、出国(境)等原因,无法在规定时间内办理驾驶证期满换证、审验、提交身体条件证明的,可以在驾驶证有效期内或者有效期届满一年内向机动车驾驶证核发地车辆管理所申请延期办理。申请时应当确认申请信息,并提交机动车驾驶人的身份证明。延期期限最长不超过三年。延期期间机动车驾驶人不得驾驶机动车。(依据来源:《中华人民共和国公安部令第162号》 第七十五条) 2.材料齐全,填写完整; 3.提交的证照证件或批复文件齐全完整、如提交复印件,应完整清晰并与原件一致; 4.申请材料所载基本信息与提交的证照证件或批复文件所载内容一致; 5.申请材料按要求签字、盖章,且签章内容与申请材料所载内容、提交的证照证件或批复文件所载内容一致。
{"IS_GUIDE":"1","ONLINE_DECLARE_SYSTEM_MODE":"99","ITEM_REALITY_USELEVEL":"","SERVICE_OBJCT":"","IS_CONSTRUCTION":"0","CL_SERVICE_TYPE":"","APP_CODE_ID":"","YESNO_CITY_UNICOM":"99","CROSS_AREA":"","ISSHOHCENTER":"","WECHAT_CODE_ID":"","FINANCIAL":"","LITTLEPROGRAM_CODE_NAME":"","CROSS_AREA_ALL":"","CROSS_PROVINCE":"","ALIAS_NAME":"[\"驾驶证延期\", \"驾驶本\", \"驾照\", \"驾驶证\", \"机动车驾驶证\"]","EAR_DISABILITY_GRAD":"","LIB_DISABILITY_GRAD":"","SPEAK_DISABILITY_GRAD":"","REGISTER":"","ONLINE_HANDLING_DEPTH_STANDARD":"05","APPROVAL_TYPE":"0","MIND_DISABILITY_GRAD":"","ACCEPTSERVICE":"99","YWBLX_ID":"3831f68f-71a1-4a8d-ac8f-ddb39f0ba67f","ONLINE_DECLARE_SYSTEM_DEPT":"","CONSTRUCTION_EXPANSION":"0","EMPOWER":"0","EXEMPT_MATERIALS":"","LITTLEPROGRAM_CODE_ID":"","EYE_DISABILITY_GRAD":"","ISMONVEINCENTER":"","DATA_FLAG":"","BUSINESS_APPROVAL_DEPT":"中华人民共和国公安部","POWER_NAME":"机动车驾驶证换证","ITEM_ATTRIBUTE":"01^04^05^08^09^11","CROSS_AREA_ATEXT":"","AGE":"","BGSYSTEM_APPROVAL_OTHER":"","WIT_DISABILITY_GRAD":"","WECHAT_CODE_NAME":"","POWER_CODE":"L0702005","DISABILITY_TYPE":"","IS_ENABLE_CERTIFICATE_SHARE":"","POWER_ATTRIBUTE":"1","ONLY_ID":"7035bda4-c85e-476f-8e7b-0b37ab903086","YES_NO_OPEN":"1","BGSYSTEM_APPROVAL_NAME":"交管12123","APP_CODE_NAME":"","HOLDER":"","VERSION":"20241125"}
[{"ID":8556105,"TASKGUID":"94394c7c-bb64-428c-bd28-0327ce1d7566","T_ID":"9e745d71-c57b-4c82-84f5-df9b332398b2","P_ID":"","NAME":"是否机动车驾驶人委托代理人办理驾驶证业务","NODE_LEVEL":1,"NODE_PATH":"/9e745d71-c57b-4c82-84f5-df9b332398b2","CHILD_COUNT":2,"ORDER_NUM":1,"SERIAL_NUMBER":"1","CONDITION_ATTR":"01","IS_RADIO":"1","IS_SUPPORT":"1","SUMMARY":"1 是否机动车驾驶人委托代理人办理驾驶证业务\n\t1.1 是\n\t1.2 否","CD_TIME":"Apr 21, 2026 2:22:55 AM","CD_BATCH":"2026042100004","DISTRIBUTETAG":"all-data^non-investment^TE1234567890987652^110102000000^non-construction^1111000000002888XF^non-construction_expansion","DATAJSONTEXT":"{\"VERSION\":\"20220810\",\"TREE_TYPE\":\"\",\"CONSULTATION_QA\":\"\"}","parOrder":"","proOrder":"1","newOrderNum":"001","itemGuideConditionRelatedList":[]},{"ID":8556095,"TASKGUID":"94394c7c-bb64-428c-bd28-0327ce1d7566","T_ID":"3723151a-b9a1-4628-a72b-03a4a7415d24","P_ID":"9e745d71-c57b-4c82-84f5-df9b332398b2","NAME":"是","NODE_LEVEL":2,"NODE_PATH":"/9e745d71-c57b-4c82-84f5-df9b332398b2/3723151a-b9a1-4628-a72b-03a4a7415d24","CHILD_COUNT":0,"ORDER_NUM":1,"SERIAL_NUMBER":"1.1","CONDITION_ATTR":"02","IS_RADIO":"","IS_SUPPORT":"","SUMMARY":"","CD_TIME":"Apr 21, 2026 2:22:55 AM","CD_BATCH":"2026042100004","DISTRIBUTETAG":"all-data^non-investment^TE1234567890987652^110102000000^non-construction^1111000000002888XF^non-construction_expansion","DATAJSONTEXT":"{\"VERSION\":\"20220810\",\"TREE_TYPE\":\"\",\"CONSULTATION_QA\":\"\"}","parOrder":"","proOrder":"","newOrderNum":"001.001","itemGuideConditionRelatedList":[{"ID":27006454,"TASKGUID":"94394c7c-bb64-428c-bd28-0327ce1d7566","T_ID":"3723151a-b9a1-4628-a72b-03a4a7415d24","G_ID":"993ebb69-76d7-4c46-b6ad-b05f5eca1691","M_CODE":"320006","MATERIAL_ID":"3a2ea1d6-6146-429a-8bcd-375a52137111","CD_TIME":"Apr 21, 2026 2:22:55 AM","CD_BATCH":"2026042100004","DISTRIBUTETAG":"all-data^non-investment^TE1234567890987652^110102000000^non-construction^1111000000002888XF^non-construction_expansion","DATAJSONTEXT":"{\"VERSION\":\"20210903\"}"},{"ID":27006533,"TASKGUID":"94394c7c-bb64-428c-bd28-0327ce1d7566","T_ID":"3723151a-b9a1-4628-a72b-03a4a7415d24","G_ID":"14b88475-e462-4853-8d4c-f59c58fe9104","M_CODE":"340601","MATERIAL_ID":"d8d65c33-8313-444a-8f7e-aa9fb79b43ac","CD_TIME":"Apr 21, 2026 2:22:55 AM","CD_BATCH":"2026042100004","DISTRIBUTETAG":"all-data^non-investment^TE1234567890987652^110102000000^non-construction^1111000000002888XF^non-construction_expansion","DATAJSONTEXT":"{\"VERSION\":\"20210903\"}"},{"ID":27006557,"TASKGUID":"94394c7c-bb64-428c-bd28-0327ce1d7566","T_ID":"3723151a-b9a1-4628-a72b-03a4a7415d24","G_ID":"a98825eb-1318-4543-b6a8-e2de185bbdd8","M_CODE":"205282","MATERIAL_ID":"e9f99c5d-9b5d-4201-ab8c-986262a989b3","CD_TIME":"Apr 21, 2026 2:22:55 AM","CD_BATCH":"2026042100004","DISTRIBUTETAG":"all-data^non-investment^TE1234567890987652^110102000000^non-construction^1111000000002888XF^non-construction_expansion","DATAJSONTEXT":"{\"VERSION\":\"20210903\"}"}]},{"ID":8556097,"TASKGUID":"94394c7c-bb64-428c-bd28-0327ce1d7566","T_ID":"4dd6dddb-7153-414e-bf69-13d05e862fd4","P_ID":"9e745d71-c57b-4c82-84f5-df9b332398b2","NAME":"否","NODE_LEVEL":2,"NODE_PATH":"/9e745d71-c57b-4c82-84f5-df9b332398b2/4dd6dddb-7153-414e-bf69-13d05e862fd4","CHILD_COUNT":0,"ORDER_NUM":2,"SERIAL_NUMBER":"1.2","CONDITION_ATTR":"02","IS_RADIO":"","IS_SUPPORT":"","SUMMARY":"","CD_TIME":"Apr 21, 2026 2:22:55 AM","CD_BATCH":"2026042100004","DISTRIBUTETAG":"all-data^non-investment^TE1234567890987652^110102000000^non-construction^1111000000002888XF^non-construction_expansion","DATAJSONTEXT":"{\"VERSION\":\"20220810\",\"TREE_TYPE\":\"\",\"CONSULTATION_QA\":\"\"}","parOrder":"","proOrder":"","newOrderNum":"001.002","itemGuideConditionRelatedList":[]},{"ID":8556091,"TASKGUID":"94394c7c-bb64-428c-bd28-0327ce1d7566","T_ID":"12b29e6f-1613-4320-878d-6f602d02b5db","P_ID":"","NAME":"申请人属于以下哪种情况","NODE_LEVEL":1,"NODE_PATH":"/12b29e6f-1613-4320-878d-6f602d02b5db","CHILD_COUNT":9,"ORDER_NUM":2,"SERIAL_NUMBER":"2","CONDITION_ATTR":"01","IS_RADIO":"1","IS_SUPPORT":"1","SUMMARY":"2 申请人属于以下哪种情况\n\t2.1 现役军人(含武警)\n\t\t2.1.1 是否已办理《居民身份证》\n\t\t\t2.1.1.1 已办理\n\t\t\t2.1.1.2 未办理\n\t2.2 香港、澳门特别行政区居民\n\t\t2.2.1 是否已申领《港澳居民居住证》\n\t\t\t2.2.1.1 已申领\n\t\t\t2.2.1.2 未申领\n\t2.3 台湾地区居民\n\t\t2.3.1 是否已申领《台湾居民居住证》\n\t\t\t2.3.1.1 已申领\n\t\t\t2.3.1.2 未申领\n\t2.4 华侨\n\t2.5 外国人\n\t2.6 已取得中国永久居留权的外国人\n\t2.7 外国驻华使馆、领馆人员、国际组织驻华代表机构人员\n\t2.8 出国(境)人员因新冠疫情无法回国(入境)提交身份证明原件\n\t2.9 中华人民共和国居民","CD_TIME":"Apr 21, 2026 2:22:55 AM","CD_BATCH":"2026042100004","DISTRIBUTETAG":"all-data^non-investment^TE1234567890987652^110102000000^non-construction^1111000000002888XF^non-construction_expansion","DATAJSONTEXT":"{\"VERSION\":\"20220810\",\"TREE_TYPE\":\"\",\"CONSULTATION_QA\":\"\"}","parOrder":"","proOrder":"2","newOrderNum":"002","itemGuideConditionRelatedList":[]},{"ID":8556102,"TASKGUID":"94394c7c-bb64-428c-bd28-0327ce1d7566","T_ID":"83eb35dd-68bf-451f-b722-963556f92902","P_ID":"12b29e6f-1613-4320-878d-6f602d02b5db","NAME":"现役军人(含武警)","NODE_LEVEL":2,"NODE_PATH":"/12b29e6f-1613-4320-878d-6f602d02b5db/83eb35dd-68bf-451f-b722-963556f92902","CHILD_COUNT":1,"ORDER_NUM":1,"SERIAL_NUMBER":"2.1","CONDITION_ATTR":"02","IS_RADIO":"","IS_SUPPORT":"","CD_TIME":"Apr 21, 2026 2:22:55 AM","CD_BATCH":"2026042100004","DISTRIBUTETAG":"all-data^non-investment^TE1234567890987652^110102000000^non-construction^1111000000002888XF^non-construction_expansion","DATAJSONTEXT":"{\"VERSION\":\"20220810\",\"TREE_TYPE\":\"\",\"CONSULTATION_QA\":\"\"}","parOrder":"","proOrder":"","newOrderNum":"002.001","itemGuideConditionRelatedList":[]},{"ID":8556092,"TASKGUID":"94394c7c-bb64-428c-bd28-0327ce1d7566","T_ID":"2f464305-396c-4c50-a871-8e111550053a","P_ID":"83eb35dd-68bf-451f-b722-963556f92902","NAME":"是否已办理《居民身份证》","NODE_LEVEL":3,"NODE_PATH":"/12b29e6f-1613-4320-878d-6f602d02b5db/83eb35dd-68bf-451f-b722-963556f92902/2f464305-396c-4c50-a871-8e111550053a","CHILD_COUNT":2,"ORDER_NUM":1,"SERIAL_NUMBER":"2.1.1","CONDITION_ATTR":"01","IS_RADIO":"1","IS_SUPPORT":"1","CD_TIME":"Apr 21, 2026 2:22:55 AM","CD_BATCH":"2026042100004","DISTRIBUTETAG":"all-data^non-investment^TE1234567890987652^110102000000^non-construction^1111000000002888XF^non-construction_expansion","DATAJSONTEXT":"{\"VERSION\":\"20220810\",\"TREE_TYPE\":\"\",\"CONSULTATION_QA\":\"\"}","parOrder":"2","proOrder":"1","newOrderNum":"002.001.001","itemGuideConditionRelatedList":[]},{"ID":8556094,"TASKGUID":"94394c7c-bb64-428c-bd28-0327ce1d7566","T_ID":"36dac19b-8f28-4403-ad91-b01bf314087a","P_ID":"2f464305-396c-4c50-a871-8e111550053a","NAME":"已办理","NODE_LEVEL":4,"NODE_PATH":"/12b29e6f-1613-4320-878d-6f602d02b5db/83eb35dd-68bf-451f-b722-963556f92902/2f464305-396c-4c50-a871-8e111550053a/36dac19b-8f28-4403-ad91-b01bf314087a","CHILD_COUNT":0,"ORDER_NUM":1,"SERIAL_NUMBER":"2.1.1.1","CONDITION_ATTR":"02","IS_RADIO":"","IS_SUPPORT":"","CD_TIME":"Apr 21, 2026 2:22:55 AM","CD_BATCH":"2026042100004","DISTRIBUTETAG":"all-data^non-investment^TE1234567890987652^110102000000^non-construction^1111000000002888XF^non-construction_expansion","DATAJSONTEXT":"{\"VERSION\":\"20220810\",\"TREE_TYPE\":\"\",\"CONSULTATION_QA\":\"\"}","parOrder":"","proOrder":"","newOrderNum":"002.001.001.001","itemGuideConditionRelatedList":[{"ID":27006286,"TASKGUID":"94394c7c-bb64-428c-bd28-0327ce1d7566","T_ID":"36dac19b-8f28-4403-ad91-b01bf314087a","G_ID":"baa1b7e5-ae44-4f14-aa5a-47a64f7733f8","M_CODE":"340601","MATERIAL_ID":"0bc24a9c-b306-4655-bb9b-d1bd66838a0b","CD_TIME":"Apr 21, 2026 2:22:55 AM","CD_BATCH":"2026042100004","DISTRIBUTETAG":"all-data^non-investment^TE1234567890987652^110102000000^non-construction^1111000000002888XF^non-construction_expansion","DATAJSONTEXT":"{\"VERSION\":\"20210903\"}"},{"ID":27006493,"TASKGUID":"94394c7c-bb64-428c-bd28-0327ce1d7566","T_ID":"36dac19b-8f28-4403-ad91-b01bf314087a","G_ID":"ced181dd-8d70-49cc-a35a-c104fc4bd868","M_CODE":"320006","MATERIAL_ID":"d21604e6-9e1e-45db-b23b-35e478dc6539","CD_TIME":"Apr 21, 2026 2:22:55 AM","CD_BATCH":"2026042100004","DISTRIBUTETAG":"all-data^non-investment^TE1234567890987652^110102000000^non-construction^1111000000002888XF^non-construction_expansion","DATAJSONTEXT":"{\"VERSION\":\"20210903\"}"}]},{"ID":8556108,"TASKGUID":"94394c7c-bb64-428c-bd28-0327ce1d7566","T_ID":"c4b3de17-02dd-4a3e-a2f3-35546b60f47c","P_ID":"2f464305-396c-4c50-a871-8e111550053a","NAME":"未办理","NODE_LEVEL":4,"NODE_PATH":"/12b29e6f-1613-4320-878d-6f602d02b5db/83eb35dd-68bf-451f-b722-963556f92902/2f464305-396c-4c50-a871-8e111550053a/c4b3de17-02dd-4a3e-a2f3-35546b60f47c","CHILD_COUNT":0,"ORDER_NUM":2,"SERIAL_NUMBER":"2.1.1.2","CONDITION_ATTR":"02","IS_RADIO":"","IS_SUPPORT":"","CD_TIME":"Apr 21, 2026 2:22:55 AM","CD_BATCH":"2026042100004","DISTRIBUTETAG":"all-data^non-investment^TE1234567890987652^110102000000^non-construction^1111000000002888XF^non-construction_expansion","DATAJSONTEXT":"{\"VERSION\":\"20220810\",\"TREE_TYPE\":\"\",\"CONSULTATION_QA\":\"\"}","parOrder":"","proOrder":"","newOrderNum":"002.001.001.002","itemGuideConditionRelatedList":[{"ID":27006325,"TASKGUID":"94394c7c-bb64-428c-bd28-0327ce1d7566","T_ID":"c4b3de17-02dd-4a3e-a2f3-35546b60f47c","G_ID":"13bfa0bc-9996-444e-b058-a9fc0790f18e","M_CODE":"204080","MATERIAL_ID":"f4cb5d2c-4912-4638-a430-7cb101863642","CD_TIME":"Apr 21, 2026 2:22:55 AM","CD_BATCH":"2026042100004","DISTRIBUTETAG":"all-data^non-investment^TE1234567890987652^110102000000^non-construction^1111000000002888XF^non-construction_expansion","DATAJSONTEXT":"{\"VERSION\":\"20210903\"}"},{"ID":27006353,"TASKGUID":"94394c7c-bb64-428c-bd28-0327ce1d7566","T_ID":"c4b3de17-02dd-4a3e-a2f3-35546b60f47c","G_ID":"d7e7e541-d985-4380-a458-5a9b46001323","M_CODE":"203888","MATERIAL_ID":"400fe7cf-ee4c-467d-bdf6-a7f8ce2e922a","CD_TIME":"Apr 21, 2026 2:22:55 AM","CD_BATCH":"2026042100004","DISTRIBUTETAG":"all-data^non-investment^TE1234567890987652^110102000000^non-construction^1111000000002888XF^non-construction_expansion","DATAJSONTEXT":"{\"VERSION\":\"20210903\"}"},{"ID":27006363,"TASKGUID":"94394c7c-bb64-428c-bd28-0327ce1d7566","T_ID":"c4b3de17-02dd-4a3e-a2f3-35546b60f47c","G_ID":"2f805236-077f-4aea-852b-4e9e66b647a1","M_CODE":"209416","MATERIAL_ID":"2c47acdb-0811-430f-a4e3-6cbe64866b43","CD_TIME":"Apr 21, 2026 2:22:55 AM","CD_BATCH":"2026042100004","DISTRIBUTETAG":"all-data^non-investment^TE1234567890987652^110102000000^non-construction^1111000000002888XF^non-construction_expansion","DATAJSONTEXT":"{\"VERSION\":\"20210903\"}"},{"ID":27006452,"TASKGUID":"94394c7c-bb64-428c-bd28-0327ce1d7566","T_ID":"c4b3de17-02dd-4a3e-a2f3-35546b60f47c","G_ID":"62c1517e-aa17-4768-8e32-d9f43ef319ea","M_CODE":"320225","MATERIAL_ID":"df74ed0c-e759-48f2-b3ba-9c92a7404766","CD_TIME":"Apr 21, 2026 2:22:55 AM","CD_BATCH":"2026042100004","DISTRIBUTETAG":"all-data^non-investment^TE1234567890987652^110102000000^non-construction^1111000000002888XF^non-construction_expansion","DATAJSONTEXT":"{\"VERSION\":\"20210903\"}"},{"ID":27006569,"TASKGUID":"94394c7c-bb64-428c-bd28-0327ce1d7566","T_ID":"c4b3de17-02dd-4a3e-a2f3-35546b60f47c","G_ID":"3abee60b-8b8c-4536-ab94-3a668b5619eb","M_CODE":"209411","MATERIAL_ID":"ec39277c-6a18-4a73-837c-918fff29010f","CD_TIME":"Apr 21, 2026 2:22:55 AM","CD_BATCH":"2026042100004","DISTRIBUTETAG":"all-data^non-investment^TE1234567890987652^110102000000^non-construction^1111000000002888XF^non-construction_expansion","DATAJSONTEXT":"{\"VERSION\":\"20210903\"}"},{"ID":27006578,"TASKGUID":"94394c7c-bb64-428c-bd28-0327ce1d7566","T_ID":"c4b3de17-02dd-4a3e-a2f3-35546b60f47c","G_ID":"3d74d06d-da9c-4190-a04a-d64c5acc9fc9","M_CODE":"205329","MATERIAL_ID":"abff761a-06fa-4ac6-8368-9f9ca943ae78","CD_TIME":"Apr 21, 2026 2:22:55 AM","CD_BATCH":"2026042100004","DISTRIBUTETAG":"all-data^non-investment^TE1234567890987652^110102000000^non-construction^1111000000002888XF^non-construction_expansion","DATAJSONTEXT":"{\"VERSION\":\"20210903\"}"}]},{"ID":8556093,"TASKGUID":"94394c7c-bb64-428c-bd28-0327ce1d7566","T_ID":"36ad5c4d-2f61-43d1-b302-bb47a56cea86","P_ID":"12b29e6f-1613-4320-878d-6f602d02b5db","NAME":"香港、澳门特别行政区居民","NODE_LEVEL":2,"NODE_PATH":"/12b29e6f-1613-4320-878d-6f602d02b5db/36ad5c4d-2f61-43d1-b302-bb47a56cea86","CHILD_COUNT":1,"ORDER_NUM":2,"SERIAL_NUMBER":"2.2","CONDITION_ATTR":"02","IS_RADIO":"","IS_SUPPORT":"","CD_TIME":"Apr 21, 2026 2:22:55 AM","CD_BATCH":"2026042100004","DISTRIBUTETAG":"all-data^non-investment^TE1234567890987652^110102000000^non-construction^1111000000002888XF^non-construction_expansion","DATAJSONTEXT":"{\"VERSION\":\"20220810\",\"TREE_TYPE\":\"\",\"CONSULTATION_QA\":\"\"}","parOrder":"","proOrder":"","newOrderNum":"002.002","itemGuideConditionRelatedList":[]},{"ID":8556101,"TASKGUID":"94394c7c-bb64-428c-bd28-0327ce1d7566","T_ID":"6ced2b01-de52-47ea-a4b0-ef9c0d707598","P_ID":"36ad5c4d-2f61-43d1-b302-bb47a56cea86","NAME":"是否已申领《港澳居民居住证》","NODE_LEVEL":3,"NODE_PATH":"/12b29e6f-1613-4320-878d-6f602d02b5db/36ad5c4d-2f61-43d1-b302-bb47a56cea86/6ced2b01-de52-47ea-a4b0-ef9c0d707598","CHILD_COUNT":2,"ORDER_NUM":1,"SERIAL_NUMBER":"2.2.1","CONDITION_ATTR":"01","IS_RADIO":"1","IS_SUPPORT":"1","CD_TIME":"Apr 21, 2026 2:22:55 AM","CD_BATCH":"2026042100004","DISTRIBUTETAG":"all-data^non-investment^TE1234567890987652^110102000000^non-construction^1111000000002888XF^non-construction_expansion","DATAJSONTEXT":"{\"VERSION\":\"20220810\",\"TREE_TYPE\":\"\",\"CONSULTATION_QA\":\"\"}","parOrder":"2","proOrder":"2","newOrderNum":"002.002.001","itemGuideConditionRelatedList":[]},{"ID":8556109,"TASKGUID":"94394c7c-bb64-428c-bd28-0327ce1d7566","T_ID":"c7119b5d-e47d-489a-81d9-df533e0a61e1","P_ID":"6ced2b01-de52-47ea-a4b0-ef9c0d707598","NAME":"已申领","NODE_LEVEL":4,"NODE_PATH":"/12b29e6f-1613-4320-878d-6f602d02b5db/36ad5c4d-2f61-43d1-b302-bb47a56cea86/6ced2b01-de52-47ea-a4b0-ef9c0d707598/c7119b5d-e47d-489a-81d9-df533e0a61e1","CHILD_COUNT":0,"ORDER_NUM":1,"SERIAL_NUMBER":"2.2.1.1","CONDITION_ATTR":"02","IS_RADIO":"","IS_SUPPORT":"","CD_TIME":"Apr 21, 2026 2:22:55 AM","CD_BATCH":"2026042100004","DISTRIBUTETAG":"all-data^non-investment^TE1234567890987652^110102000000^non-construction^1111000000002888XF^non-construction_expansion","DATAJSONTEXT":"{\"VERSION\":\"20220810\",\"TREE_TYPE\":\"\",\"CONSULTATION_QA\":\"\"}","parOrder":"","proOrder":"","newOrderNum":"002.002.001.001","itemGuideConditionRelatedList":[{"ID":27006444,"TASKGUID":"94394c7c-bb64-428c-bd28-0327ce1d7566","T_ID":"c7119b5d-e47d-489a-81d9-df533e0a61e1","G_ID":"0fb6c4e8-bdec-4c16-a022-9ca9b951edd6","M_CODE":"345575","MATERIAL_ID":"25c1c3f6-7d02-4254-9576-18af47afdd1e","CD_TIME":"Apr 21, 2026 2:22:55 AM","CD_BATCH":"2026042100004","DISTRIBUTETAG":"all-data^non-investment^TE1234567890987652^110102000000^non-construction^1111000000002888XF^non-construction_expansion","DATAJSONTEXT":"{\"VERSION\":\"20210903\"}"}]},{"ID":8556090,"TASKGUID":"94394c7c-bb64-428c-bd28-0327ce1d7566","T_ID":"0f162b57-78b6-4f2d-b6fb-1985a5b6ef78","P_ID":"6ced2b01-de52-47ea-a4b0-ef9c0d707598","NAME":"未申领","NODE_LEVEL":4,"NODE_PATH":"/12b29e6f-1613-4320-878d-6f602d02b5db/36ad5c4d-2f61-43d1-b302-bb47a56cea86/6ced2b01-de52-47ea-a4b0-ef9c0d707598/0f162b57-78b6-4f2d-b6fb-1985a5b6ef78","CHILD_COUNT":0,"ORDER_NUM":2,"SERIAL_NUMBER":"2.2.1.2","CONDITION_ATTR":"02","IS_RADIO":"","IS_SUPPORT":"","CD_TIME":"Apr 21, 2026 2:22:55 AM","CD_BATCH":"2026042100004","DISTRIBUTETAG":"all-data^non-investment^TE1234567890987652^110102000000^non-construction^1111000000002888XF^non-construction_expansion","DATAJSONTEXT":"{\"VERSION\":\"20220810\",\"TREE_TYPE\":\"\",\"CONSULTATION_QA\":\"\"}","parOrder":"","proOrder":"","newOrderNum":"002.002.001.002","itemGuideConditionRelatedList":[{"ID":27006351,"TASKGUID":"94394c7c-bb64-428c-bd28-0327ce1d7566","T_ID":"0f162b57-78b6-4f2d-b6fb-1985a5b6ef78","G_ID":"95d92280-2cc3-4a23-a289-00af5e41c65d","M_CODE":"345582","MATERIAL_ID":"62b264b3-1b06-4467-a506-51394346e8f9","CD_TIME":"Apr 21, 2026 2:22:55 AM","CD_BATCH":"2026042100004","DISTRIBUTETAG":"all-data^non-investment^TE1234567890987652^110102000000^non-construction^1111000000002888XF^non-construction_expansion","DATAJSONTEXT":"{\"VERSION\":\"20210903\"}"},{"ID":27006417,"TASKGUID":"94394c7c-bb64-428c-bd28-0327ce1d7566","T_ID":"0f162b57-78b6-4f2d-b6fb-1985a5b6ef78","G_ID":"c315fd34-5e6a-4c22-827e-21461d744594","M_CODE":"340580","MATERIAL_ID":"cb6d0218-25e4-40ae-a440-768fa84ad96e","CD_TIME":"Apr 21, 2026 2:22:55 AM","CD_BATCH":"2026042100004","DISTRIBUTETAG":"all-data^non-investment^TE1234567890987652^110102000000^non-construction^1111000000002888XF^non-construction_expansion","DATAJSONTEXT":"{\"VERSION\":\"20210903\"}"},{"ID":27006463,"TASKGUID":"94394c7c-bb64-428c-bd28-0327ce1d7566","T_ID":"0f162b57-78b6-4f2d-b6fb-1985a5b6ef78","G_ID":"d47d09eb-0776-45e3-8e55-5ff74454793d","M_CODE":"345503","MATERIAL_ID":"afc5effb-2f72-4e17-864e-74d706a2fe2a","CD_TIME":"Apr 21, 2026 2:22:55 AM","CD_BATCH":"2026042100004","DISTRIBUTETAG":"all-data^non-investment^TE1234567890987652^110102000000^non-construction^1111000000002888XF^non-construction_expansion","DATAJSONTEXT":"{\"VERSION\":\"20210903\"}"}]},{"ID":8556099,"TASKGUID":"94394c7c-bb64-428c-bd28-0327ce1d7566","T_ID":"616ea492-0756-4fc1-a9fa-eb5dd5e8bd9c","P_ID":"12b29e6f-1613-4320-878d-6f602d02b5db","NAME":"台湾地区居民","NODE_LEVEL":2,"NODE_PATH":"/12b29e6f-1613-4320-878d-6f602d02b5db/616ea492-0756-4fc1-a9fa-eb5dd5e8bd9c","CHILD_COUNT":1,"ORDER_NUM":3,"SERIAL_NUMBER":"2.3","CONDITION_ATTR":"02","IS_RADIO":"","IS_SUPPORT":"","CD_TIME":"Apr 21, 2026 2:22:55 AM","CD_BATCH":"2026042100004","DISTRIBUTETAG":"all-data^non-investment^TE1234567890987652^110102000000^non-construction^1111000000002888XF^non-construction_expansion","DATAJSONTEXT":"{\"VERSION\":\"20220810\",\"TREE_TYPE\":\"\",\"CONSULTATION_QA\":\"\"}","parOrder":"","proOrder":"","newOrderNum":"002.003","itemGuideConditionRelatedList":[]},{"ID":8556098,"TASKGUID":"94394c7c-bb64-428c-bd28-0327ce1d7566","T_ID":"564e07d0-d8d8-4718-bc9b-ff893f447562","P_ID":"616ea492-0756-4fc1-a9fa-eb5dd5e8bd9c","NAME":"是否已申领《台湾居民居住证》","NODE_LEVEL":3,"NODE_PATH":"/12b29e6f-1613-4320-878d-6f602d02b5db/616ea492-0756-4fc1-a9fa-eb5dd5e8bd9c/564e07d0-d8d8-4718-bc9b-ff893f447562","CHILD_COUNT":2,"ORDER_NUM":1,"SERIAL_NUMBER":"2.3.1","CONDITION_ATTR":"01","IS_RADIO":"1","IS_SUPPORT":"1","CD_TIME":"Apr 21, 2026 2:22:55 AM","CD_BATCH":"2026042100004","DISTRIBUTETAG":"all-data^non-investment^TE1234567890987652^110102000000^non-construction^1111000000002888XF^non-construction_expansion","DATAJSONTEXT":"{\"VERSION\":\"20220810\",\"TREE_TYPE\":\"\",\"CONSULTATION_QA\":\"\"}","parOrder":"2","proOrder":"3","newOrderNum":"002.003.001","itemGuideConditionRelatedList":[]},{"ID":8556106,"TASKGUID":"94394c7c-bb64-428c-bd28-0327ce1d7566","T_ID":"a9cc2309-f044-4a96-b87a-6f0f17ad6948","P_ID":"564e07d0-d8d8-4718-bc9b-ff893f447562","NAME":"已申领","NODE_LEVEL":4,"NODE_PATH":"/12b29e6f-1613-4320-878d-6f602d02b5db/616ea492-0756-4fc1-a9fa-eb5dd5e8bd9c/564e07d0-d8d8-4718-bc9b-ff893f447562/a9cc2309-f044-4a96-b87a-6f0f17ad6948","CHILD_COUNT":0,"ORDER_NUM":1,"SERIAL_NUMBER":"2.3.1.1","CONDITION_ATTR":"02","IS_RADIO":"","IS_SUPPORT":"","CD_TIME":"Apr 21, 2026 2:22:55 AM","CD_BATCH":"2026042100004","DISTRIBUTETAG":"all-data^non-investment^TE1234567890987652^110102000000^non-construction^1111000000002888XF^non-construction_expansion","DATAJSONTEXT":"{\"VERSION\":\"20220810\",\"TREE_TYPE\":\"\",\"CONSULTATION_QA\":\"\"}","parOrder":"","proOrder":"","newOrderNum":"002.003.001.001","itemGuideConditionRelatedList":[{"ID":27006327,"TASKGUID":"94394c7c-bb64-428c-bd28-0327ce1d7566","T_ID":"a9cc2309-f044-4a96-b87a-6f0f17ad6948","G_ID":"f8db4cd9-a8e9-47b9-9ed4-1641bf9adc24","M_CODE":"345560","MATERIAL_ID":"5fd6e533-a5f8-4b83-9ffe-5d20c9f36e9b","CD_TIME":"Apr 21, 2026 2:22:55 AM","CD_BATCH":"2026042100004","DISTRIBUTETAG":"all-data^non-investment^TE1234567890987652^110102000000^non-construction^1111000000002888XF^non-construction_expansion","DATAJSONTEXT":"{\"VERSION\":\"20210903\"}"}]},{"ID":8556096,"TASKGUID":"94394c7c-bb64-428c-bd28-0327ce1d7566","T_ID":"3bf62b81-ec2e-47f2-9480-bdbf4ec67990","P_ID":"564e07d0-d8d8-4718-bc9b-ff893f447562","NAME":"未申领","NODE_LEVEL":4,"NODE_PATH":"/12b29e6f-1613-4320-878d-6f602d02b5db/616ea492-0756-4fc1-a9fa-eb5dd5e8bd9c/564e07d0-d8d8-4718-bc9b-ff893f447562/3bf62b81-ec2e-47f2-9480-bdbf4ec67990","CHILD_COUNT":0,"ORDER_NUM":2,"SERIAL_NUMBER":"2.3.1.2","CONDITION_ATTR":"02","IS_RADIO":"","IS_SUPPORT":"","CD_TIME":"Apr 21, 2026 2:22:55 AM","CD_BATCH":"2026042100004","DISTRIBUTETAG":"all-data^non-investment^TE1234567890987652^110102000000^non-construction^1111000000002888XF^non-construction_expansion","DATAJSONTEXT":"{\"VERSION\":\"20220810\",\"TREE_TYPE\":\"\",\"CONSULTATION_QA\":\"\"}","parOrder":"","proOrder":"","newOrderNum":"002.003.001.002","itemGuideConditionRelatedList":[{"ID":27006361,"TASKGUID":"94394c7c-bb64-428c-bd28-0327ce1d7566","T_ID":"3bf62b81-ec2e-47f2-9480-bdbf4ec67990","G_ID":"81dc1f2d-5411-4bd8-8560-e2d29bf874df","M_CODE":"345582","MATERIAL_ID":"96a28f0e-f36d-4808-90f6-2314789e6040","CD_TIME":"Apr 21, 2026 2:22:55 AM","CD_BATCH":"2026042100004","DISTRIBUTETAG":"all-data^non-investment^TE1234567890987652^110102000000^non-construction^1111000000002888XF^non-construction_expansion","DATAJSONTEXT":"{\"VERSION\":\"20210903\"}"},{"ID":27006515,"TASKGUID":"94394c7c-bb64-428c-bd28-0327ce1d7566","T_ID":"3bf62b81-ec2e-47f2-9480-bdbf4ec67990","G_ID":"a4e442cd-7c65-4142-8715-743c622bfbd8","M_CODE":"340581","MATERIAL_ID":"d66d1fd6-ac1d-4126-ba9c-922e2e65cc9c","CD_TIME":"Apr 21, 2026 2:22:55 AM","CD_BATCH":"2026042100004","DISTRIBUTETAG":"all-data^non-investment^TE1234567890987652^110102000000^non-construction^1111000000002888XF^non-construction_expansion","DATAJSONTEXT":"{\"VERSION\":\"20210903\"}"},{"ID":27006622,"TASKGUID":"94394c7c-bb64-428c-bd28-0327ce1d7566","T_ID":"3bf62b81-ec2e-47f2-9480-bdbf4ec67990","G_ID":"9e755dd6-5c70-4199-a901-7fb91c54857d","M_CODE":"345503","MATERIAL_ID":"91ac6d1b-389c-4181-a74b-76fb3db652fc","CD_TIME":"Apr 21, 2026 2:22:55 AM","CD_BATCH":"2026042100004","DISTRIBUTETAG":"all-data^non-investment^TE1234567890987652^110102000000^non-construction^1111000000002888XF^non-construction_expansion","DATAJSONTEXT":"{\"VERSION\":\"20210903\"}"}]},{"ID":8556104,"TASKGUID":"94394c7c-bb64-428c-bd28-0327ce1d7566","T_ID":"8d5c162f-e276-49bf-a29a-120c70f40aba","P_ID":"12b29e6f-1613-4320-878d-6f602d02b5db","NAME":"华侨","NODE_LEVEL":2,"NODE_PATH":"/12b29e6f-1613-4320-878d-6f602d02b5db/8d5c162f-e276-49bf-a29a-120c70f40aba","CHILD_COUNT":0,"ORDER_NUM":4,"SERIAL_NUMBER":"2.4","CONDITION_ATTR":"02","IS_RADIO":"","IS_SUPPORT":"","CD_TIME":"Apr 21, 2026 2:22:55 AM","CD_BATCH":"2026042100004","DISTRIBUTETAG":"all-data^non-investment^TE1234567890987652^110102000000^non-construction^1111000000002888XF^non-construction_expansion","DATAJSONTEXT":"{\"VERSION\":\"20220810\",\"TREE_TYPE\":\"\",\"CONSULTATION_QA\":\"\"}","parOrder":"","proOrder":"","newOrderNum":"002.004","itemGuideConditionRelatedList":[{"ID":27006358,"TASKGUID":"94394c7c-bb64-428c-bd28-0327ce1d7566","T_ID":"8d5c162f-e276-49bf-a29a-120c70f40aba","G_ID":"aae4728d-022c-4837-b31f-0f905d977505","M_CODE":"340576","MATERIAL_ID":"97acc928-64e0-4156-842f-81b0a8122710","CD_TIME":"Apr 21, 2026 2:22:55 AM","CD_BATCH":"2026042100004","DISTRIBUTETAG":"all-data^non-investment^TE1234567890987652^110102000000^non-construction^1111000000002888XF^non-construction_expansion","DATAJSONTEXT":"{\"VERSION\":\"20210903\"}"},{"ID":27006546,"TASKGUID":"94394c7c-bb64-428c-bd28-0327ce1d7566","T_ID":"8d5c162f-e276-49bf-a29a-120c70f40aba","G_ID":"7447eb26-3327-4323-a22b-21aa74440f40","M_CODE":"345582","MATERIAL_ID":"01b30830-5487-44dc-830b-194eab380414","CD_TIME":"Apr 21, 2026 2:22:55 AM","CD_BATCH":"2026042100004","DISTRIBUTETAG":"all-data^non-investment^TE1234567890987652^110102000000^non-construction^1111000000002888XF^non-construction_expansion","DATAJSONTEXT":"{\"VERSION\":\"20210903\"}"}]},{"ID":8556100,"TASKGUID":"94394c7c-bb64-428c-bd28-0327ce1d7566","T_ID":"6b83799e-852c-4181-b170-43809b3ef34c","P_ID":"12b29e6f-1613-4320-878d-6f602d02b5db","NAME":"外国人","NODE_LEVEL":2,"NODE_PATH":"/12b29e6f-1613-4320-878d-6f602d02b5db/6b83799e-852c-4181-b170-43809b3ef34c","CHILD_COUNT":0,"ORDER_NUM":5,"SERIAL_NUMBER":"2.5","CONDITION_ATTR":"02","IS_RADIO":"","IS_SUPPORT":"","CD_TIME":"Apr 21, 2026 2:22:55 AM","CD_BATCH":"2026042100004","DISTRIBUTETAG":"all-data^non-investment^TE1234567890987652^110102000000^non-construction^1111000000002888XF^non-construction_expansion","DATAJSONTEXT":"{\"VERSION\":\"20220810\",\"TREE_TYPE\":\"\",\"CONSULTATION_QA\":\"\"}","parOrder":"","proOrder":"","newOrderNum":"002.005","itemGuideConditionRelatedList":[{"ID":27006391,"TASKGUID":"94394c7c-bb64-428c-bd28-0327ce1d7566","T_ID":"6b83799e-852c-4181-b170-43809b3ef34c","G_ID":"280355ce-64f7-42e4-a129-3314f2ea1303","M_CODE":"345520","MATERIAL_ID":"ebf585a8-fd82-41b4-8e3c-5bceb1293134","CD_TIME":"Apr 21, 2026 2:22:55 AM","CD_BATCH":"2026042100004","DISTRIBUTETAG":"all-data^non-investment^TE1234567890987652^110102000000^non-construction^1111000000002888XF^non-construction_expansion","DATAJSONTEXT":"{\"VERSION\":\"20210903\"}"},{"ID":27006392,"TASKGUID":"94394c7c-bb64-428c-bd28-0327ce1d7566","T_ID":"6b83799e-852c-4181-b170-43809b3ef34c","G_ID":"7535632e-dbe0-4220-b4e3-b6b9a7dabaf9","M_CODE":"344780","MATERIAL_ID":"3a9e35da-ea23-453d-a5e4-eedaa3b068de","CD_TIME":"Apr 21, 2026 2:22:55 AM","CD_BATCH":"2026042100004","DISTRIBUTETAG":"all-data^non-investment^TE1234567890987652^110102000000^non-construction^1111000000002888XF^non-construction_expansion","DATAJSONTEXT":"{\"VERSION\":\"20210903\"}"},{"ID":27006440,"TASKGUID":"94394c7c-bb64-428c-bd28-0327ce1d7566","T_ID":"6b83799e-852c-4181-b170-43809b3ef34c","G_ID":"3bfac687-1688-4e45-9c5e-76e98686451a","M_CODE":"345804","MATERIAL_ID":"8ff00e1b-5f9c-40b3-b849-3dc1f43b83a3","CD_TIME":"Apr 21, 2026 2:22:55 AM","CD_BATCH":"2026042100004","DISTRIBUTETAG":"all-data^non-investment^TE1234567890987652^110102000000^non-construction^1111000000002888XF^non-construction_expansion","DATAJSONTEXT":"{\"VERSION\":\"20210903\"}"},{"ID":27006528,"TASKGUID":"94394c7c-bb64-428c-bd28-0327ce1d7566","T_ID":"6b83799e-852c-4181-b170-43809b3ef34c","G_ID":"f6ccdbfd-48c2-49b6-969a-bfead75118c2","M_CODE":"345582","MATERIAL_ID":"f1d441f9-721e-45f9-8278-113b59513d82","CD_TIME":"Apr 21, 2026 2:22:55 AM","CD_BATCH":"2026042100004","DISTRIBUTETAG":"all-data^non-investment^TE1234567890987652^110102000000^non-construction^1111000000002888XF^non-construction_expansion","DATAJSONTEXT":"{\"VERSION\":\"20210903\"}"},{"ID":27006559,"TASKGUID":"94394c7c-bb64-428c-bd28-0327ce1d7566","T_ID":"6b83799e-852c-4181-b170-43809b3ef34c","G_ID":"bfbad362-26a4-47b0-ab5f-c0fc3f51906d","M_CODE":"345609","MATERIAL_ID":"364d7ee0-f7a3-4834-a160-f6b02d55ed00","CD_TIME":"Apr 21, 2026 2:22:55 AM","CD_BATCH":"2026042100004","DISTRIBUTETAG":"all-data^non-investment^TE1234567890987652^110102000000^non-construction^1111000000002888XF^non-construction_expansion","DATAJSONTEXT":"{\"VERSION\":\"20210903\"}"},{"ID":27006611,"TASKGUID":"94394c7c-bb64-428c-bd28-0327ce1d7566","T_ID":"6b83799e-852c-4181-b170-43809b3ef34c","G_ID":"5abf12ef-8277-4fad-9aed-41f4e6255825","M_CODE":"340583","MATERIAL_ID":"f25cc8a8-3953-48f7-a156-aa04a52c7501","CD_TIME":"Apr 21, 2026 2:22:55 AM","CD_BATCH":"2026042100004","DISTRIBUTETAG":"all-data^non-investment^TE1234567890987652^110102000000^non-construction^1111000000002888XF^non-construction_expansion","DATAJSONTEXT":"{\"VERSION\":\"20210903\"}"}]},{"ID":8556110,"TASKGUID":"94394c7c-bb64-428c-bd28-0327ce1d7566","T_ID":"d7290afc-d693-47eb-ad7d-81001c82719c","P_ID":"12b29e6f-1613-4320-878d-6f602d02b5db","NAME":"已取得中国永久居留权的外国人","NODE_LEVEL":2,"NODE_PATH":"/12b29e6f-1613-4320-878d-6f602d02b5db/d7290afc-d693-47eb-ad7d-81001c82719c","CHILD_COUNT":0,"ORDER_NUM":6,"SERIAL_NUMBER":"2.6","CONDITION_ATTR":"02","IS_RADIO":"","IS_SUPPORT":"","CD_TIME":"Apr 21, 2026 2:22:55 AM","CD_BATCH":"2026042100004","DISTRIBUTETAG":"all-data^non-investment^TE1234567890987652^110102000000^non-construction^1111000000002888XF^non-construction_expansion","DATAJSONTEXT":"{\"VERSION\":\"20220810\",\"TREE_TYPE\":\"\",\"CONSULTATION_QA\":\"\"}","parOrder":"","proOrder":"","newOrderNum":"002.006","itemGuideConditionRelatedList":[{"ID":27006410,"TASKGUID":"94394c7c-bb64-428c-bd28-0327ce1d7566","T_ID":"d7290afc-d693-47eb-ad7d-81001c82719c","G_ID":"21a674da-b13f-4412-8150-b452681042dd","M_CODE":"344736","MATERIAL_ID":"4566b7d9-941d-4cb8-bbdc-fb0ec9e863d8","CD_TIME":"Apr 21, 2026 2:22:55 AM","CD_BATCH":"2026042100004","DISTRIBUTETAG":"all-data^non-investment^TE1234567890987652^110102000000^non-construction^1111000000002888XF^non-construction_expansion","DATAJSONTEXT":"{\"VERSION\":\"20210903\"}"}]},{"ID":8556107,"TASKGUID":"94394c7c-bb64-428c-bd28-0327ce1d7566","T_ID":"aaa65351-2a06-4d07-aa4c-82c337545762","P_ID":"12b29e6f-1613-4320-878d-6f602d02b5db","NAME":"外国驻华使馆、领馆人员、国际组织驻华代表机构人员","NODE_LEVEL":2,"NODE_PATH":"/12b29e6f-1613-4320-878d-6f602d02b5db/aaa65351-2a06-4d07-aa4c-82c337545762","CHILD_COUNT":0,"ORDER_NUM":7,"SERIAL_NUMBER":"2.7","CONDITION_ATTR":"02","IS_RADIO":"","IS_SUPPORT":"","CD_TIME":"Apr 21, 2026 2:22:55 AM","CD_BATCH":"2026042100004","DISTRIBUTETAG":"all-data^non-investment^TE1234567890987652^110102000000^non-construction^1111000000002888XF^non-construction_expansion","DATAJSONTEXT":"{\"VERSION\":\"20220810\",\"TREE_TYPE\":\"\",\"CONSULTATION_QA\":\"\"}","parOrder":"","proOrder":"","newOrderNum":"002.007","itemGuideConditionRelatedList":[{"ID":27006314,"TASKGUID":"94394c7c-bb64-428c-bd28-0327ce1d7566","T_ID":"aaa65351-2a06-4d07-aa4c-82c337545762","G_ID":"41475764-47e0-4ada-8496-89e13ab23d13","M_CODE":"346614","MATERIAL_ID":"21cb0777-ac22-4c93-9203-9935e2266834","CD_TIME":"Apr 21, 2026 2:22:55 AM","CD_BATCH":"2026042100004","DISTRIBUTETAG":"all-data^non-investment^TE1234567890987652^110102000000^non-construction^1111000000002888XF^non-construction_expansion","DATAJSONTEXT":"{\"VERSION\":\"20210903\"}"}]},{"ID":8556089,"TASKGUID":"94394c7c-bb64-428c-bd28-0327ce1d7566","T_ID":"04f49f03-c2ef-497b-9823-0ea504d4fed8","P_ID":"12b29e6f-1613-4320-878d-6f602d02b5db","NAME":"出国(境)人员因新冠疫情无法回国(入境)提交身份证明原件","NODE_LEVEL":2,"NODE_PATH":"/12b29e6f-1613-4320-878d-6f602d02b5db/04f49f03-c2ef-497b-9823-0ea504d4fed8","CHILD_COUNT":0,"ORDER_NUM":8,"SERIAL_NUMBER":"2.8","CONDITION_ATTR":"02","IS_RADIO":"","IS_SUPPORT":"","CD_TIME":"Apr 21, 2026 2:22:55 AM","CD_BATCH":"2026042100004","DISTRIBUTETAG":"all-data^non-investment^TE1234567890987652^110102000000^non-construction^1111000000002888XF^non-construction_expansion","DATAJSONTEXT":"{\"VERSION\":\"20220810\",\"TREE_TYPE\":\"\",\"CONSULTATION_QA\":\"\"}","parOrder":"","proOrder":"","newOrderNum":"002.008","itemGuideConditionRelatedList":[{"ID":27006451,"TASKGUID":"94394c7c-bb64-428c-bd28-0327ce1d7566","T_ID":"04f49f03-c2ef-497b-9823-0ea504d4fed8","G_ID":"474bab1c-5a42-4030-8b67-82b5e32cc1f7","M_CODE":"346614","MATERIAL_ID":"9e6d1603-3cc3-4061-bf2a-a1c3065d23ba","CD_TIME":"Apr 21, 2026 2:22:55 AM","CD_BATCH":"2026042100004","DISTRIBUTETAG":"all-data^non-investment^TE1234567890987652^110102000000^non-construction^1111000000002888XF^non-construction_expansion","DATAJSONTEXT":"{\"VERSION\":\"20210903\"}"}]},{"ID":8556103,"TASKGUID":"94394c7c-bb64-428c-bd28-0327ce1d7566","T_ID":"8844f8de-b370-434d-bc74-751e12d1eba8","P_ID":"12b29e6f-1613-4320-878d-6f602d02b5db","NAME":"中华人民共和国居民","NODE_LEVEL":2,"NODE_PATH":"/12b29e6f-1613-4320-878d-6f602d02b5db/8844f8de-b370-434d-bc74-751e12d1eba8","CHILD_COUNT":0,"ORDER_NUM":9,"SERIAL_NUMBER":"2.9","CONDITION_ATTR":"02","IS_RADIO":"","IS_SUPPORT":"","CD_TIME":"Apr 21, 2026 2:22:55 AM","CD_BATCH":"2026042100004","DISTRIBUTETAG":"all-data^non-investment^TE1234567890987652^110102000000^non-construction^1111000000002888XF^non-construction_expansion","DATAJSONTEXT":"{\"VERSION\":\"20220810\",\"TREE_TYPE\":\"\",\"CONSULTATION_QA\":\"\"}","parOrder":"","proOrder":"","newOrderNum":"002.009","itemGuideConditionRelatedList":[{"ID":27006405,"TASKGUID":"94394c7c-bb64-428c-bd28-0327ce1d7566","T_ID":"8844f8de-b370-434d-bc74-751e12d1eba8","G_ID":"d5913504-c971-4d0b-bbce-0aa532ee03f4","M_CODE":"320006","MATERIAL_ID":"4a8833b3-d9e3-4f83-a7da-85f8d1ba4559","CD_TIME":"Apr 21, 2026 2:22:55 AM","CD_BATCH":"2026042100004","DISTRIBUTETAG":"all-data^non-investment^TE1234567890987652^110102000000^non-construction^1111000000002888XF^non-construction_expansion","DATAJSONTEXT":"{\"VERSION\":\"20210903\"}"},{"ID":27006446,"TASKGUID":"94394c7c-bb64-428c-bd28-0327ce1d7566","T_ID":"8844f8de-b370-434d-bc74-751e12d1eba8","G_ID":"281e9397-c1a5-41db-bcaf-8fb2de18f4c7","M_CODE":"340601","MATERIAL_ID":"e91d6a5b-9387-4fa1-a706-3150c276e7f8","CD_TIME":"Apr 21, 2026 2:22:55 AM","CD_BATCH":"2026042100004","DISTRIBUTETAG":"all-data^non-investment^TE1234567890987652^110102000000^non-construction^1111000000002888XF^non-construction_expansion","DATAJSONTEXT":"{\"VERSION\":\"20210903\"}"}]}]
2
1
https://bj.122.gov.cn

政务服务> 办事指南

机动车驾驶证延期换证

北京市

切换简洁版

  • 即办件

    办件类型

  • 0

    到现场次数

  • 1工作日

    法定办结时限

  • 0.3工作日

    承诺办结时限

好差评

5.0

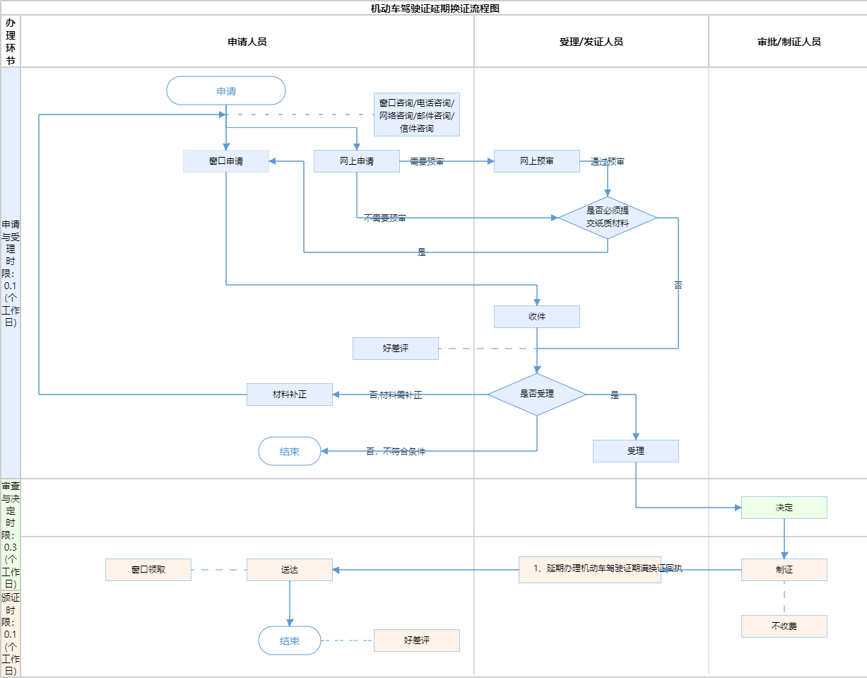
办件承诺办结时限说明:通过“交管12123”APP实现(承诺时限为办理流程中“审查与决定”环节的计时时限)

办件承诺办结时限说明:

通过“交管12123”APP实现(承诺时限为办理流程中“审查与决定”环节的计时时限)

基本信息

实施主体 北京市公安局公安交通管理局西城交通支队 服务对象
事项类型 其他行政权力 办理形式
受理条件 1、第七十五条 机动车驾驶人因服兵役、出国(境)等原因,无法在规定时间内办理驾驶证期满换证、审验、提交身体条件证明的,可以在驾驶证有效期内或者有效期届满一年内向机动车驾驶证核发地车辆管理所申请延期办理。申请时应当确认申请信息,并提交机动车驾驶人的身份证明。延期期限最长不超过三年。延期期间机动车驾驶人不得驾驶机动车。(依据来源:《中华人民共和国公安部令第162号》 第七十五条) 2.材料齐全,填写完整; 3.提交的证照证件或批复文件齐全完整、如提交复印件,应完整清晰并与原件一致; 4.申请材料所载基本信息与提交的证照证件或批复文件所载内容一致; 5.申请材料按要求签字、盖章,且签章内容与申请材料所载内容、提交的证照证件或批复文件所载内容一致。
办理时间 西城区政务服务中心:法定工作日: 上午: 09:00 - 12:00; 下午: 13:30 - 17:00; (延时服务时间: 工作日上午08:30 - 09:00; 中午12:00 - 13:30; 下午17:00 - 17:30; 周六上午08:30 - 12:30; ); 查看详情
办理地点 西城区政务服务中心:北京市西城区西直门内大街275号140-147; 查看详情
咨询方式

咨询邮箱:

xin@jtgl.beijing.gov.cn【展开】

咨询电话:

(010)12123【展开】

咨询窗口地址:

北京市朝阳区南四环东路18号北京市公安局公安交通管理局车辆管理所及其下属车管分所咨询台【展开】

网上咨询:

http://jtgl.beijing.gov.cn/【展开】

咨询信件地址:

北京市朝阳区南四环东路18号北京市公安局公安交通管理局车辆管理所【展开】

投诉监督方式
基本编码 111007032005 事项编码 TE12345678909876523111007032005
业务办理项编码 TE1234567890987652311100703200501 进驻大厅类型
权力来源 法定本级行使 网上支付
所属机构 北京市公安局公安交通管理局西城交通支队 委托部门
联办机构 实施主体性质 法定机关
办理进程查询途径
行使层级 区级 运行系统 国家级垂管系统
物流快递 办理方式 自办件
预约办理 数量限制
中介服务 权限划分
通办范围 全市 特殊程序
行使内容 机动车驾驶人因服兵役、出国(境)等原因,无法在规定时间内办理驾驶证期满换证、审验、提交身体条件证明的,可以向机动车驾驶证核发地车辆管理所申请延期办理。
显示更多

请选择情形:

提示:通过情形选择可引导出您办理该事项所需的材料,若要查看全部材料,请点击"查看全部材料"

查看全部材料 情形引导

收起
我选好了重选条件

序号 材料名称 材料来源 材料
必要性
数量要求 介质要求 表格及样例
下载
受理标准 提供材料
依据
其他要求
申请材料总要求
序号 材料名称 材料来源 材料
必要性
数量要求 介质要求 表格及样例
下载
受理标准 提供材料
依据
其他要求
申请材料总要求
显示更多

指南分享