3
10
11110102358993633P
北京市西城区卫生健康委员会
执业兽医备案
11110102358993633P3111018065000
0
ad05ccae-8f2d-4136-8995-4acebb934fb4
49c2185f-0856-4ca8-8eb4-cb58f3c1e591
3
10
西城区卫生健康委
110102000000
北京市西城区卫生健康委员会
西城区政务服务中心:工作日对外服务时间:08:30-17:30(08:30-09:00、17:00-17:30需预约); 周六(法定节假日除外)对外服务时间:08:30-12:30(需预约)
西城区政务服务中心:北京市西城区西直门内大街275号综合窗口
1.《执业兽医和乡村兽医管理办法》(农业农村部令2022年第6号)第十二条 取得执业兽医资格证书并在动物诊疗机构从事动物诊疗活动的,应当向动物诊疗机构所在地备案机关备案。第十四条 执业兽医或者乡村兽医备案的,应当向备案机关提交下列材料:(一)备案信息表;(二)身份证明。除前款规定的材料外,执业兽医备案还应当提交动物诊疗机构聘用证明。第十六条 执业兽医可以在同一县域内备案多家执业的动物诊疗机构;在不同县域从事动物诊疗活动的,应当分别向动物诊疗机构所在地备案机关备案。业的动物执诊疗机构发生变化的,应当按规定及时更新备案信息。《农业农村部办公厅关于做好取消执业兽医注册等2项行政许可后续工作的通知》(农办牧〔2021〕22号)2.填写信息准确真实,材料齐全
{"IS_GUIDE":"0","ONLINE_DECLARE_SYSTEM_MODE":"02","ITEM_REALITY_USELEVEL":"","SERVICE_OBJCT":"","IS_CONSTRUCTION":"0","CL_SERVICE_TYPE":"","APP_CODE_ID":"","YESNO_CITY_UNICOM":"1","CROSS_AREA":"","ISSHOHCENTER":"0","WECHAT_CODE_ID":"","FINANCIAL":"","LITTLEPROGRAM_CODE_NAME":"","CROSS_AREA_ALL":"","CROSS_PROVINCE":"","ALIAS_NAME":"[\"执业兽医备案\"]","EAR_DISABILITY_GRAD":"","LIB_DISABILITY_GRAD":"","SPEAK_DISABILITY_GRAD":"","REGISTER":"","ONLINE_HANDLING_DEPTH_STANDARD":"05","APPROVAL_TYPE":"0","MIND_DISABILITY_GRAD":"","ACCEPTSERVICE":"99","YWBLX_ID":"49c2185f-0856-4ca8-8eb4-cb58f3c1e591","ONLINE_DECLARE_SYSTEM_DEPT":"北京市政务服务和数据管理局","CONSTRUCTION_EXPANSION":"0","EMPOWER":"0","EXEMPT_MATERIALS":"","LITTLEPROGRAM_CODE_ID":"","EYE_DISABILITY_GRAD":"","ISMONVEINCENTER":"0","DATA_FLAG":"","BUSINESS_APPROVAL_DEPT":"北京市农业农村局","POWER_NAME":"执业兽医备案","ITEM_ATTRIBUTE":"04^05^06^11^12","CROSS_AREA_ATEXT":"","AGE":"","BGSYSTEM_APPROVAL_OTHER":"","WIT_DISABILITY_GRAD":"","WECHAT_CODE_NAME":"","POWER_CODE":"L1802000","DISABILITY_TYPE":"","IS_ENABLE_CERTIFICATE_SHARE":"0","POWER_ATTRIBUTE":"1","ONLY_ID":"42805f89-ff01-41b9-aff7-e2c0c36778f2","YES_NO_OPEN":"1","BGSYSTEM_APPROVAL_NAME":"执业兽医备案在线申报平台","APP_CODE_NAME":"","HOLDER":"","VERSION":"20241125"}
[]
1
1
https://banshi.beijing.gov.cn/pubtask/task/1/110102000000/ad05ccae-8f2d-4136-8995-4acebb934fb4.html?locationCode=110102000000

政务服务> 办事指南

执业兽医备案

北京市

切换简洁版

  • 承诺件

    办件类型

  • 0

    到现场次数

  • 15工作日

    法定办结时限

  • 15工作日

    承诺办结时限

好差评

5.0

办件承诺办结时限说明:(承诺时限为办理流程中“审查与决定”环节的计时时限)

办件承诺办结时限说明:

(承诺时限为办理流程中“审查与决定”环节的计时时限)

基本信息

实施主体 北京市西城区卫生健康委员会 服务对象
事项类型 其他行政权力 办理形式
受理条件 1.《执业兽医和乡村兽医管理办法》(农业农村部令2022年第6号)第十二条 取得执业兽医资格证书并在动物诊疗机构从事动物诊疗活动的,应当向动物诊疗机构所在地备案机关备案。第十四条 执业兽医或者乡村兽医备案的,应当向备案机关提交下列材料:(一)备案信息表;(二)身份证明。除前款规定的材料外,执业兽医备案还应当提交动物诊疗机构聘用证明。第十六条 执业兽医可以在同一县域内备案多家执业的动物诊疗机构;在不同县域从事动物诊疗活动的,应当分别向动物诊疗机构所在地备案机关备案。业的动物执诊疗机构发生变化的,应当按规定及时更新备案信息。《农业农村部办公厅关于做好取消执业兽医注册等2项行政许可后续工作的通知》(农办牧〔2021〕22号)2.填写信息准确真实,材料齐全
办理时间 西城区政务服务中心:工作日对外服务时间:08:30-17:30(08:30-09:00、17:00-17:30需预约); 周六(法定节假日除外)对外服务时间:08:30-12:30(需预约) 查看详情
办理地点 西城区政务服务中心:北京市西城区西直门内大街275号综合窗口 查看详情
咨询方式

咨询电话:

(010)66007070【展开】

咨询窗口地址:

西城区政务服务中心:北京市西城区西直门内大街275号综合窗口【展开】

投诉监督方式
基本编码 111018065000 事项编码 11110102358993633P3111018065000
业务办理项编码 11110102358993633P311101806500001 进驻大厅类型
权力来源 上级下放 网上支付
所属机构 北京市西城区卫生健康委员会 委托部门
联办机构 实施主体性质 法定机关
办理进程查询途径
行使层级 区级 运行系统 市级自建(垂管)
物流快递 办理方式 自办件
预约办理 数量限制
中介服务 权限划分
通办范围 全区 特殊程序
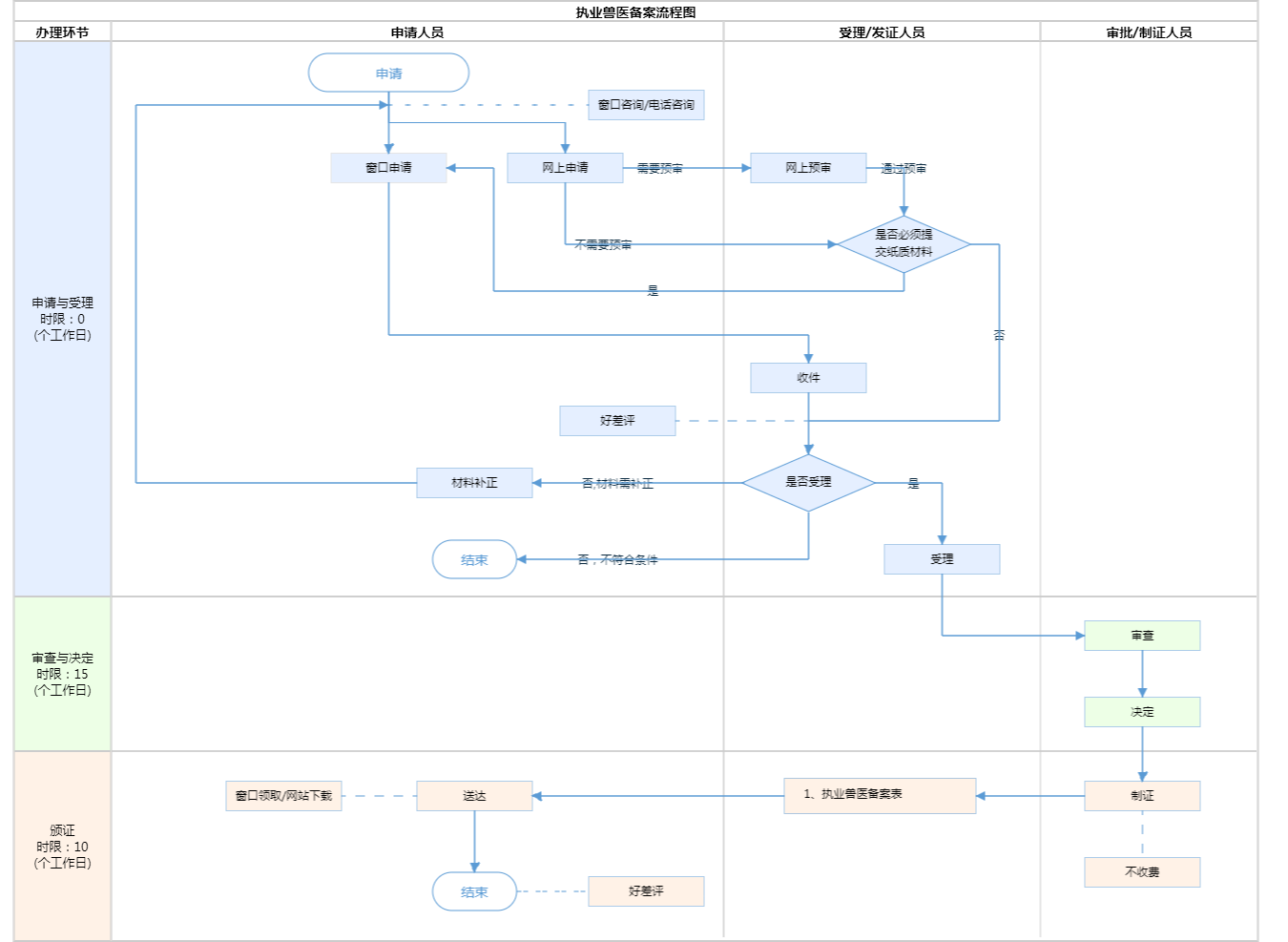
行使内容 申请备案人员登录“中国兽医网—执业兽医专栏—执业兽医备案”,按程序注册登录,在线提交申请备案材料,填写并打印备案表,本人签字后再上传系统即完成备案。区级部门在线审查后备案工作结束,不需要在备案表上签字盖章。线下现场备案渠道仍保留,申请人自行选择办理方式。
显示更多

请选择情形:

提示:通过情形选择可引导出您办理该事项所需的材料,若要查看全部材料,请点击"查看全部材料"

查看全部材料 情形引导

收起
我选好了重选条件

序号 材料名称 材料来源 材料
必要性
数量要求 介质要求 表格及样例
下载
受理标准 提供材料
依据
其他要求
申请材料总要求
序号 材料名称 材料来源 材料
必要性
数量要求 介质要求 表格及样例
下载
受理标准 提供材料
依据
其他要求
申请材料总要求
显示更多

指南分享