政务服务> 办事指南
北京市
切换简洁版
基本信息
| 实施主体 | 新兴里社区 | 服务对象 | |
| 事项类型 | 公共服务 | 办理形式 | |
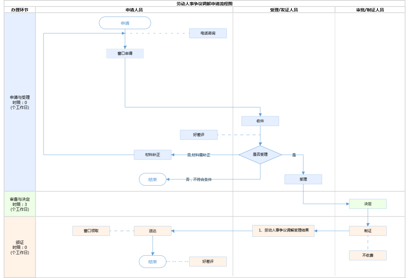
| 受理条件 | 1.《劳动人事争议仲裁办案规则》(人社部令33号)第二条“第二条 本规则适用下列争议的仲裁:(一)企业、个体经济组织、民办非企业单位等组织与劳动者之间,以及机关、事业单位、社会团体与其建立劳动关系的劳动者之间,因确认劳动关系,订立、履行、变更、解除和终止劳动合同,工作时间、休息休假、社会保险、福利、培训以及劳动保护,劳动报酬、工伤医疗费、经济补偿或者赔偿金等发生的争议;(二)实施公务员法的机关与聘任制公务员之间、参照公务员法管理的机关(单位)与聘任工作人员之间因履行聘任合同发生的争议;(三)事业单位与其建立人事关系的工作人员之间因终止人事关系以及履行聘用合同发生的争议;(四)社会团体与其建立人事关系的工作人员之间因终止人事关系以及履行聘用合同发生的争议;(五)军队文职人员用人单位与聘用制文职人员之间因履行聘用合同发生的争议;(六)法律、法规规定由劳动人事争议仲裁委员会(以下简称仲裁委员会)处理的其他争议”。2.当事人可以口头或者书面形式向街乡劳动人事争议调解组织提出调解申请,申请材料齐全,当事人基本信息准确,且有明确具体的被申请人、请求事项以及事实依据;征求对方当事人是否同意调解;不属于《劳动人事争议仲裁办案规则》(人社部令33号)第二条规定范围的调解申请,调解组织不予受理。此外,确认劳动关系的争议,调解组织不得受理。 | ||
| 办理时间 | 西城区陶然亭街道政务服务中心:工作日对外服务时间:8:30-17:30(8:30-9:00、17:00-17:30需预约); 周六(法定节假日除外)对外服务时间:8:30-12:30(需预约) 查看详情 | ||
| 办理地点 | 北京市西城区南华东街10号一层政务服务窗口 查看详情 | ||
| 咨询方式 |
咨询电话: (010)85153813【展开】 |
||
| 投诉监督方式 | |||
| 基本编码 | 002014302001 | 事项编码 | 11110102000048274G500201430200111110102000048274G06 |
| 业务办理项编码 | 11110102000048274G500201430200111110102000048274G0601 | 进驻大厅类型 | |
| 权力来源 | 上级授权 | 网上支付 | 否 |
| 所属机构 | 新兴里社区 | 委托部门 | 无 |
| 联办机构 | 无 | 实施主体性质 | 法定机关 |
| 办理进程查询途径 | |||
| 行使层级 | 村(社区)级 | 运行系统 | 国家级垂管系统 |
| 物流快递 | 是 | 办理方式 | 自办件 |
| 预约办理 | 数量限制 | 无 | |
| 中介服务 | 无 | 权限划分 | |
| 通办范围 | 全镇(街) | 特殊程序 | 无 |
| 行使内容 | 各乡镇(街道)具体办理 | ||
| 必须现场办理原因说明 | 如当事人选择线上方式提起申请,无须到现场;如当事人直接到调解组织提起申请,则依据《中华人民共和国劳动争议调解仲裁法》第12条,当事人申请劳动争议调解可以书面申请,也可以口头申请 | ||

指南分享