3
07
111100007795032764
北京市规划和自然资源委员会朝阳分局
预告登记的设立
111100007795032764300071500101703
1111000077950327643000715001017
0
03710be7-b578-4e08-981f-d8dde79b7363
71ebe18b-9591-4c39-8b2b-620e2fef8aa5
2^3
07
市规划自然委朝阳区分局
110105000000
北京市规划和自然资源委员会朝阳分局
工作日,上午09:00-12:00,下午13:30-17:00
北京市朝阳区不动产登记事务中心:北京市朝阳区红军营东路甲8号综合窗口;北京市朝阳区政务服务中心:北京市朝阳区霄云路霄云里1号二层综合窗口
1.申请登记事项在本登记部门的登记职责范围内; 2.申请材料形式符合要求; 3.申请人与依法应当提交的申请材料记载的主体一致; 4.申请登记的不动产权利与登记原因文件记载的不动产权利一致; 5.申请内容与询问记录不冲突;来源:《北京市不动产登记工作规范(试行)》3.5.1) 材料要求: 材料齐全,申请材料按要求签字盖章,且签章内容需与申请材料所载内容、提交的证照证件或批复文件所载内容一致;
{"IS_GUIDE":"1","ONLINE_DECLARE_SYSTEM_MODE":"99","ITEM_REALITY_USELEVEL":"","SERVICE_OBJCT":"","IS_CONSTRUCTION":"0","CL_SERVICE_TYPE":"","APP_CODE_ID":"","YESNO_CITY_UNICOM":"0^1","CROSS_AREA":"","ISSHOHCENTER":"0","WECHAT_CODE_ID":"","FINANCIAL":"","LITTLEPROGRAM_CODE_NAME":"","CROSS_AREA_ALL":"","CROSS_PROVINCE":"","ALIAS_NAME":"[\"预告登记\"]","EAR_DISABILITY_GRAD":"","LIB_DISABILITY_GRAD":"","SPEAK_DISABILITY_GRAD":"","REGISTER":"","ONLINE_HANDLING_DEPTH_STANDARD":"05","APPROVAL_TYPE":"1","MIND_DISABILITY_GRAD":"","ACCEPTSERVICE":"99","YWBLX_ID":"f9d2c230-d86c-4870-ac4e-eed41a0eac80","ONLINE_DECLARE_SYSTEM_DEPT":"","CONSTRUCTION_EXPANSION":"0","EMPOWER":"0","EXEMPT_MATERIALS":"","LITTLEPROGRAM_CODE_ID":"","EYE_DISABILITY_GRAD":"","ISMONVEINCENTER":"0","DATA_FLAG":"","BUSINESS_APPROVAL_DEPT":"北京市规划和自然资源委员会","POWER_NAME":"不动产统一登记","ITEM_ATTRIBUTE":"04^05^06^11^13","CROSS_AREA_ATEXT":"","AGE":"","BGSYSTEM_APPROVAL_OTHER":"北京市不动产登记信息系统v2.0","WIT_DISABILITY_GRAD":"","WECHAT_CODE_NAME":"","POWER_CODE":"H1202813","DISABILITY_TYPE":"","IS_ENABLE_CERTIFICATE_SHARE":"","POWER_ATTRIBUTE":"1","ONLY_ID":"0b93944f-81ed-11ea-8de7-fa163e4f9ad9","YES_NO_OPEN":"1","BGSYSTEM_APPROVAL_NAME":"其他","APP_CODE_NAME":"","HOLDER":"","VERSION":"20241125"}
[{"ID":7849500,"TASKGUID":"03710be7-b578-4e08-981f-d8dde79b7363","T_ID":"19e40df2-54a0-42c4-9386-4a4fd3341abd","P_ID":"","NAME":"申请人身份","NODE_LEVEL":1,"NODE_PATH":"/19e40df2-54a0-42c4-9386-4a4fd3341abd","CHILD_COUNT":12,"ORDER_NUM":1,"SERIAL_NUMBER":"1","CONDITION_ATTR":"01","IS_RADIO":"1","IS_SUPPORT":"1","SUMMARY":"1 申请人身份\n\t1.1 境内自然人\n\t\t1.1.1 是否成年\n\t\t\t1.1.1.1 是\n\t\t\t1.1.1.2 否\n\t\t1.1.2 是否为个体工商户或农村承包经营户\n\t\t\t1.1.2.1 是\n\t\t\t1.1.2.2 否\n\t1.10 香港特别行政区、澳门特别行政区、台湾地区的法人或非法人组织\n\t1.11 境外法人或非法人组织\n\t1.12 外国驻华使(领)馆和外国驻华办事机构、国际组织驻华代表机构\n\t1.2 香港、澳门特别行政区自然人\n\t1.3 台湾地区自然人\n\t1.4 华侨\n\t1.5 外籍自然人\n\t1.6 境内营利法人\n\t1.7 境内非营利法人\n\t1.8 境内特别法人\n\t1.9 境内非法人组织","CD_TIME":"Dec 5, 2025 11:48:13 AM","CD_BATCH":"2025120500014","DISTRIBUTETAG":"all-data^non-investment^111100007795032764^110105000000^non-construction^11110000MB1503996K^non-construction_expansion","DATAJSONTEXT":"{\"VERSION\":\"20220810\",\"TREE_TYPE\":\"\",\"CONSULTATION_QA\":\"\"}","parOrder":"","proOrder":"1","newOrderNum":"001","itemGuideConditionRelatedList":[]},{"ID":7849518,"TASKGUID":"03710be7-b578-4e08-981f-d8dde79b7363","T_ID":"9bda0266-47cb-4e31-958c-ee06700e654d","P_ID":"19e40df2-54a0-42c4-9386-4a4fd3341abd","NAME":"境内自然人","NODE_LEVEL":2,"NODE_PATH":"/19e40df2-54a0-42c4-9386-4a4fd3341abd/9bda0266-47cb-4e31-958c-ee06700e654d","CHILD_COUNT":2,"ORDER_NUM":1,"SERIAL_NUMBER":"1.1","CONDITION_ATTR":"02","IS_RADIO":"","IS_SUPPORT":"","SUMMARY":"","CD_TIME":"Dec 5, 2025 11:48:13 AM","CD_BATCH":"2025120500014","DISTRIBUTETAG":"all-data^non-investment^111100007795032764^110105000000^non-construction^11110000MB1503996K^non-construction_expansion","DATAJSONTEXT":"{\"VERSION\":\"20220810\",\"TREE_TYPE\":\"\",\"CONSULTATION_QA\":\"\"}","parOrder":"","proOrder":"","newOrderNum":"001.001","itemGuideConditionRelatedList":[]},{"ID":7849529,"TASKGUID":"03710be7-b578-4e08-981f-d8dde79b7363","T_ID":"f37304ec-c0c5-4c8f-87c3-902a58763ea4","P_ID":"9bda0266-47cb-4e31-958c-ee06700e654d","NAME":"是否成年","NODE_LEVEL":3,"NODE_PATH":"/19e40df2-54a0-42c4-9386-4a4fd3341abd/9bda0266-47cb-4e31-958c-ee06700e654d/f37304ec-c0c5-4c8f-87c3-902a58763ea4","CHILD_COUNT":2,"ORDER_NUM":1,"SERIAL_NUMBER":"1.1.1","CONDITION_ATTR":"01","IS_RADIO":"1","IS_SUPPORT":"1","SUMMARY":"","CD_TIME":"Dec 5, 2025 11:48:13 AM","CD_BATCH":"2025120500014","DISTRIBUTETAG":"all-data^non-investment^111100007795032764^110105000000^non-construction^11110000MB1503996K^non-construction_expansion","DATAJSONTEXT":"{\"VERSION\":\"20220810\",\"TREE_TYPE\":\"\",\"CONSULTATION_QA\":\"\"}","parOrder":"1","proOrder":"1","newOrderNum":"001.001.001","itemGuideConditionRelatedList":[]},{"ID":7849511,"TASKGUID":"03710be7-b578-4e08-981f-d8dde79b7363","T_ID":"70cfc6d9-85e5-4f7d-b39c-84b94b3aaf4f","P_ID":"f37304ec-c0c5-4c8f-87c3-902a58763ea4","NAME":"是","NODE_LEVEL":4,"NODE_PATH":"/19e40df2-54a0-42c4-9386-4a4fd3341abd/9bda0266-47cb-4e31-958c-ee06700e654d/f37304ec-c0c5-4c8f-87c3-902a58763ea4/70cfc6d9-85e5-4f7d-b39c-84b94b3aaf4f","CHILD_COUNT":0,"ORDER_NUM":1,"SERIAL_NUMBER":"1.1.1.1","CONDITION_ATTR":"02","IS_RADIO":"","IS_SUPPORT":"","SUMMARY":"","CD_TIME":"Dec 5, 2025 11:48:13 AM","CD_BATCH":"2025120500014","DISTRIBUTETAG":"all-data^non-investment^111100007795032764^110105000000^non-construction^11110000MB1503996K^non-construction_expansion","DATAJSONTEXT":"{\"VERSION\":\"20220810\",\"TREE_TYPE\":\"\",\"CONSULTATION_QA\":\"\"}","parOrder":"","proOrder":"","newOrderNum":"001.001.001.001","itemGuideConditionRelatedList":[{"ID":26480676,"TASKGUID":"03710be7-b578-4e08-981f-d8dde79b7363","T_ID":"70cfc6d9-85e5-4f7d-b39c-84b94b3aaf4f","G_ID":"2be72d37-4c07-4bef-9bb9-f0ed9d43ac9f","M_CODE":"320006","MATERIAL_ID":"5af746e6-5591-48d2-aa6b-98ce895481b5","CD_TIME":"Dec 5, 2025 11:48:13 AM","CD_BATCH":"2025120500014","DISTRIBUTETAG":"all-data^non-investment^111100007795032764^110105000000^non-construction^11110000MB1503996K^non-construction_expansion","DATAJSONTEXT":"{\"VERSION\":\"20210903\"}"}]},{"ID":7849519,"TASKGUID":"03710be7-b578-4e08-981f-d8dde79b7363","T_ID":"afda342d-5d2e-4324-b1eb-cf2fb49d5687","P_ID":"f37304ec-c0c5-4c8f-87c3-902a58763ea4","NAME":"否","NODE_LEVEL":4,"NODE_PATH":"/19e40df2-54a0-42c4-9386-4a4fd3341abd/9bda0266-47cb-4e31-958c-ee06700e654d/f37304ec-c0c5-4c8f-87c3-902a58763ea4/afda342d-5d2e-4324-b1eb-cf2fb49d5687","CHILD_COUNT":0,"ORDER_NUM":2,"SERIAL_NUMBER":"1.1.1.2","CONDITION_ATTR":"02","IS_RADIO":"","IS_SUPPORT":"","SUMMARY":"","CD_TIME":"Dec 5, 2025 11:48:13 AM","CD_BATCH":"2025120500014","DISTRIBUTETAG":"all-data^non-investment^111100007795032764^110105000000^non-construction^11110000MB1503996K^non-construction_expansion","DATAJSONTEXT":"{\"VERSION\":\"20220810\",\"TREE_TYPE\":\"\",\"CONSULTATION_QA\":\"\"}","parOrder":"","proOrder":"","newOrderNum":"001.001.001.002","itemGuideConditionRelatedList":[{"ID":26481702,"TASKGUID":"03710be7-b578-4e08-981f-d8dde79b7363","T_ID":"afda342d-5d2e-4324-b1eb-cf2fb49d5687","G_ID":"a83ce437-ae65-41be-bc52-bf4bd1de0044","M_CODE":"320006","MATERIAL_ID":"7e15b463-ca1c-4424-880b-de8f12394ae0","CD_TIME":"Dec 5, 2025 11:48:13 AM","CD_BATCH":"2025120500014","DISTRIBUTETAG":"all-data^non-investment^111100007795032764^110105000000^non-construction^11110000MB1503996K^non-construction_expansion","DATAJSONTEXT":"{\"VERSION\":\"20210903\"}"},{"ID":26481797,"TASKGUID":"03710be7-b578-4e08-981f-d8dde79b7363","T_ID":"afda342d-5d2e-4324-b1eb-cf2fb49d5687","G_ID":"fef2181b-4fb5-4797-aeb3-7577dfd191df","M_CODE":"340593","MATERIAL_ID":"d82ff460-beb9-4dca-a83f-7033d11e2427","CD_TIME":"Dec 5, 2025 11:48:13 AM","CD_BATCH":"2025120500014","DISTRIBUTETAG":"all-data^non-investment^111100007795032764^110105000000^non-construction^11110000MB1503996K^non-construction_expansion","DATAJSONTEXT":"{\"VERSION\":\"20210903\"}"}]},{"ID":7849513,"TASKGUID":"03710be7-b578-4e08-981f-d8dde79b7363","T_ID":"78f447c9-3d4a-4d2e-b36d-b8a8b396aa64","P_ID":"9bda0266-47cb-4e31-958c-ee06700e654d","NAME":"是否为个体工商户或农村承包经营户","NODE_LEVEL":3,"NODE_PATH":"/19e40df2-54a0-42c4-9386-4a4fd3341abd/9bda0266-47cb-4e31-958c-ee06700e654d/78f447c9-3d4a-4d2e-b36d-b8a8b396aa64","CHILD_COUNT":2,"ORDER_NUM":2,"SERIAL_NUMBER":"1.1.2","CONDITION_ATTR":"01","IS_RADIO":"1","IS_SUPPORT":"1","SUMMARY":"","CD_TIME":"Dec 5, 2025 11:48:13 AM","CD_BATCH":"2025120500014","DISTRIBUTETAG":"all-data^non-investment^111100007795032764^110105000000^non-construction^11110000MB1503996K^non-construction_expansion","DATAJSONTEXT":"{\"VERSION\":\"20220810\",\"TREE_TYPE\":\"\",\"CONSULTATION_QA\":\"\"}","parOrder":"1","proOrder":"2","newOrderNum":"001.001.002","itemGuideConditionRelatedList":[]},{"ID":7849514,"TASKGUID":"03710be7-b578-4e08-981f-d8dde79b7363","T_ID":"7bb0db5f-2731-45c0-9865-bb28153bea04","P_ID":"78f447c9-3d4a-4d2e-b36d-b8a8b396aa64","NAME":"是","NODE_LEVEL":4,"NODE_PATH":"/19e40df2-54a0-42c4-9386-4a4fd3341abd/9bda0266-47cb-4e31-958c-ee06700e654d/78f447c9-3d4a-4d2e-b36d-b8a8b396aa64/7bb0db5f-2731-45c0-9865-bb28153bea04","CHILD_COUNT":0,"ORDER_NUM":1,"SERIAL_NUMBER":"1.1.2.1","CONDITION_ATTR":"02","IS_RADIO":"","IS_SUPPORT":"","SUMMARY":"","CD_TIME":"Dec 5, 2025 11:48:13 AM","CD_BATCH":"2025120500014","DISTRIBUTETAG":"all-data^non-investment^111100007795032764^110105000000^non-construction^11110000MB1503996K^non-construction_expansion","DATAJSONTEXT":"{\"VERSION\":\"20220810\",\"TREE_TYPE\":\"\",\"CONSULTATION_QA\":\"\"}","parOrder":"","proOrder":"","newOrderNum":"001.001.002.001","itemGuideConditionRelatedList":[{"ID":26481532,"TASKGUID":"03710be7-b578-4e08-981f-d8dde79b7363","T_ID":"7bb0db5f-2731-45c0-9865-bb28153bea04","G_ID":"00afd2b6-1182-4f2d-94a0-a5e36ed03f7a","M_CODE":"209630","MATERIAL_ID":"ec05b141-6b35-45e3-a3ee-5f89c1793d28","CD_TIME":"Dec 5, 2025 11:48:13 AM","CD_BATCH":"2025120500014","DISTRIBUTETAG":"all-data^non-investment^111100007795032764^110105000000^non-construction^11110000MB1503996K^non-construction_expansion","DATAJSONTEXT":"{\"VERSION\":\"20210903\"}"}]},{"ID":7849517,"TASKGUID":"03710be7-b578-4e08-981f-d8dde79b7363","T_ID":"988bfa76-36be-48b6-8330-bf9ed8ef5a72","P_ID":"78f447c9-3d4a-4d2e-b36d-b8a8b396aa64","NAME":"否","NODE_LEVEL":4,"NODE_PATH":"/19e40df2-54a0-42c4-9386-4a4fd3341abd/9bda0266-47cb-4e31-958c-ee06700e654d/78f447c9-3d4a-4d2e-b36d-b8a8b396aa64/988bfa76-36be-48b6-8330-bf9ed8ef5a72","CHILD_COUNT":0,"ORDER_NUM":2,"SERIAL_NUMBER":"1.1.2.2","CONDITION_ATTR":"02","IS_RADIO":"","IS_SUPPORT":"","SUMMARY":"","CD_TIME":"Dec 5, 2025 11:48:13 AM","CD_BATCH":"2025120500014","DISTRIBUTETAG":"all-data^non-investment^111100007795032764^110105000000^non-construction^11110000MB1503996K^non-construction_expansion","DATAJSONTEXT":"{\"VERSION\":\"20220810\",\"TREE_TYPE\":\"\",\"CONSULTATION_QA\":\"\"}","parOrder":"","proOrder":"","newOrderNum":"001.001.002.002","itemGuideConditionRelatedList":[]},{"ID":7849502,"TASKGUID":"03710be7-b578-4e08-981f-d8dde79b7363","T_ID":"21ba2aa3-e916-45ab-a4af-07ea94c3c122","P_ID":"19e40df2-54a0-42c4-9386-4a4fd3341abd","NAME":"香港、澳门特别行政区自然人","NODE_LEVEL":2,"NODE_PATH":"/19e40df2-54a0-42c4-9386-4a4fd3341abd/21ba2aa3-e916-45ab-a4af-07ea94c3c122","CHILD_COUNT":0,"ORDER_NUM":2,"SERIAL_NUMBER":"1.2","CONDITION_ATTR":"02","IS_RADIO":"","IS_SUPPORT":"","SUMMARY":"","CD_TIME":"Dec 5, 2025 11:48:13 AM","CD_BATCH":"2025120500014","DISTRIBUTETAG":"all-data^non-investment^111100007795032764^110105000000^non-construction^11110000MB1503996K^non-construction_expansion","DATAJSONTEXT":"{\"VERSION\":\"20220810\",\"TREE_TYPE\":\"\",\"CONSULTATION_QA\":\"\"}","parOrder":"","proOrder":"","newOrderNum":"001.002","itemGuideConditionRelatedList":[{"ID":26480699,"TASKGUID":"03710be7-b578-4e08-981f-d8dde79b7363","T_ID":"21ba2aa3-e916-45ab-a4af-07ea94c3c122","G_ID":"323aed1d-3c73-4b6a-89aa-5492fbba8bd5","M_CODE":"346621","MATERIAL_ID":"4e7924c4-ffe6-40d3-9f47-767c6e9ea575","CD_TIME":"Dec 5, 2025 11:48:13 AM","CD_BATCH":"2025120500014","DISTRIBUTETAG":"all-data^non-investment^111100007795032764^110105000000^non-construction^11110000MB1503996K^non-construction_expansion","DATAJSONTEXT":"{\"VERSION\":\"20210903\"}"},{"ID":26480888,"TASKGUID":"03710be7-b578-4e08-981f-d8dde79b7363","T_ID":"21ba2aa3-e916-45ab-a4af-07ea94c3c122","G_ID":"b2de99fa-9afa-4964-bb44-6412448bd768","M_CODE":"340580","MATERIAL_ID":"c3bf1834-e81b-4b72-81c3-36f35003c3cb","CD_TIME":"Dec 5, 2025 11:48:13 AM","CD_BATCH":"2025120500014","DISTRIBUTETAG":"all-data^non-investment^111100007795032764^110105000000^non-construction^11110000MB1503996K^non-construction_expansion","DATAJSONTEXT":"{\"VERSION\":\"20210903\"}"},{"ID":26481035,"TASKGUID":"03710be7-b578-4e08-981f-d8dde79b7363","T_ID":"21ba2aa3-e916-45ab-a4af-07ea94c3c122","G_ID":"75d29297-7f08-4cba-b3d5-2a27a305e835","M_CODE":"206127","MATERIAL_ID":"acef6206-687f-4487-a7ea-28d05a39e3a1","CD_TIME":"Dec 5, 2025 11:48:13 AM","CD_BATCH":"2025120500014","DISTRIBUTETAG":"all-data^non-investment^111100007795032764^110105000000^non-construction^11110000MB1503996K^non-construction_expansion","DATAJSONTEXT":"{\"VERSION\":\"20210903\"}"},{"ID":26481392,"TASKGUID":"03710be7-b578-4e08-981f-d8dde79b7363","T_ID":"21ba2aa3-e916-45ab-a4af-07ea94c3c122","G_ID":"9d78e2d1-8404-4548-9c03-25ac353b7aed","M_CODE":"330962","MATERIAL_ID":"aa809864-4e3e-45df-b7de-984dca1d740b","CD_TIME":"Dec 5, 2025 11:48:13 AM","CD_BATCH":"2025120500014","DISTRIBUTETAG":"all-data^non-investment^111100007795032764^110105000000^non-construction^11110000MB1503996K^non-construction_expansion","DATAJSONTEXT":"{\"VERSION\":\"20210903\"}"}]},{"ID":7849508,"TASKGUID":"03710be7-b578-4e08-981f-d8dde79b7363","T_ID":"61fcb80a-3efd-4e60-bf12-50639661f86c","P_ID":"19e40df2-54a0-42c4-9386-4a4fd3341abd","NAME":"台湾地区自然人","NODE_LEVEL":2,"NODE_PATH":"/19e40df2-54a0-42c4-9386-4a4fd3341abd/61fcb80a-3efd-4e60-bf12-50639661f86c","CHILD_COUNT":0,"ORDER_NUM":3,"SERIAL_NUMBER":"1.3","CONDITION_ATTR":"02","IS_RADIO":"","IS_SUPPORT":"","SUMMARY":"","CD_TIME":"Dec 5, 2025 11:48:13 AM","CD_BATCH":"2025120500014","DISTRIBUTETAG":"all-data^non-investment^111100007795032764^110105000000^non-construction^11110000MB1503996K^non-construction_expansion","DATAJSONTEXT":"{\"VERSION\":\"20220810\",\"TREE_TYPE\":\"\",\"CONSULTATION_QA\":\"\"}","parOrder":"","proOrder":"","newOrderNum":"001.003","itemGuideConditionRelatedList":[{"ID":26481723,"TASKGUID":"03710be7-b578-4e08-981f-d8dde79b7363","T_ID":"61fcb80a-3efd-4e60-bf12-50639661f86c","G_ID":"0a9390e2-f1a6-47b9-984e-93d9d5d700bc","M_CODE":"340581","MATERIAL_ID":"44f6537e-939d-4b89-abd6-3b622dc105e8","CD_TIME":"Dec 5, 2025 11:48:13 AM","CD_BATCH":"2025120500014","DISTRIBUTETAG":"all-data^non-investment^111100007795032764^110105000000^non-construction^11110000MB1503996K^non-construction_expansion","DATAJSONTEXT":"{\"VERSION\":\"20210903\"}"}]},{"ID":7849501,"TASKGUID":"03710be7-b578-4e08-981f-d8dde79b7363","T_ID":"1cf5289b-e8e8-4295-9fb9-51dfdc752772","P_ID":"19e40df2-54a0-42c4-9386-4a4fd3341abd","NAME":"华侨","NODE_LEVEL":2,"NODE_PATH":"/19e40df2-54a0-42c4-9386-4a4fd3341abd/1cf5289b-e8e8-4295-9fb9-51dfdc752772","CHILD_COUNT":0,"ORDER_NUM":4,"SERIAL_NUMBER":"1.4","CONDITION_ATTR":"02","IS_RADIO":"","IS_SUPPORT":"","SUMMARY":"","CD_TIME":"Dec 5, 2025 11:48:13 AM","CD_BATCH":"2025120500014","DISTRIBUTETAG":"all-data^non-investment^111100007795032764^110105000000^non-construction^11110000MB1503996K^non-construction_expansion","DATAJSONTEXT":"{\"VERSION\":\"20220810\",\"TREE_TYPE\":\"\",\"CONSULTATION_QA\":\"\"}","parOrder":"","proOrder":"","newOrderNum":"001.004","itemGuideConditionRelatedList":[{"ID":26480662,"TASKGUID":"03710be7-b578-4e08-981f-d8dde79b7363","T_ID":"1cf5289b-e8e8-4295-9fb9-51dfdc752772","G_ID":"bc176ae3-d76e-4567-b447-a7b640b4307e","M_CODE":"209630","MATERIAL_ID":"1caaf316-1a70-4ab4-911c-fd3dafd45bdb","CD_TIME":"Dec 5, 2025 11:48:13 AM","CD_BATCH":"2025120500014","DISTRIBUTETAG":"all-data^non-investment^111100007795032764^110105000000^non-construction^11110000MB1503996K^non-construction_expansion","DATAJSONTEXT":"{\"VERSION\":\"20210903\"}"},{"ID":26481253,"TASKGUID":"03710be7-b578-4e08-981f-d8dde79b7363","T_ID":"1cf5289b-e8e8-4295-9fb9-51dfdc752772","G_ID":"545c6103-d74d-4803-b572-02da4f3bcb3c","M_CODE":"340576","MATERIAL_ID":"9b8b3c3c-2ccb-4d83-8165-be31f78cb91d","CD_TIME":"Dec 5, 2025 11:48:13 AM","CD_BATCH":"2025120500014","DISTRIBUTETAG":"all-data^non-investment^111100007795032764^110105000000^non-construction^11110000MB1503996K^non-construction_expansion","DATAJSONTEXT":"{\"VERSION\":\"20210903\"}"}]},{"ID":7849498,"TASKGUID":"03710be7-b578-4e08-981f-d8dde79b7363","T_ID":"115a3cc0-9e1b-4bae-818f-f1fc91eaf593","P_ID":"19e40df2-54a0-42c4-9386-4a4fd3341abd","NAME":"外籍自然人","NODE_LEVEL":2,"NODE_PATH":"/19e40df2-54a0-42c4-9386-4a4fd3341abd/115a3cc0-9e1b-4bae-818f-f1fc91eaf593","CHILD_COUNT":0,"ORDER_NUM":5,"SERIAL_NUMBER":"1.5","CONDITION_ATTR":"02","IS_RADIO":"","IS_SUPPORT":"","SUMMARY":"","CD_TIME":"Dec 5, 2025 11:48:13 AM","CD_BATCH":"2025120500014","DISTRIBUTETAG":"all-data^non-investment^111100007795032764^110105000000^non-construction^11110000MB1503996K^non-construction_expansion","DATAJSONTEXT":"{\"VERSION\":\"20220810\",\"TREE_TYPE\":\"\",\"CONSULTATION_QA\":\"\"}","parOrder":"","proOrder":"","newOrderNum":"001.005","itemGuideConditionRelatedList":[{"ID":26480816,"TASKGUID":"03710be7-b578-4e08-981f-d8dde79b7363","T_ID":"115a3cc0-9e1b-4bae-818f-f1fc91eaf593","G_ID":"b5691c7f-0f5f-4132-a0ac-c4a32e7673d9","M_CODE":"345804","MATERIAL_ID":"343d3c33-5a71-4830-a1b1-4bcd9efed672","CD_TIME":"Dec 5, 2025 11:48:13 AM","CD_BATCH":"2025120500014","DISTRIBUTETAG":"all-data^non-investment^111100007795032764^110105000000^non-construction^11110000MB1503996K^non-construction_expansion","DATAJSONTEXT":"{\"VERSION\":\"20210903\"}"},{"ID":26481376,"TASKGUID":"03710be7-b578-4e08-981f-d8dde79b7363","T_ID":"115a3cc0-9e1b-4bae-818f-f1fc91eaf593","G_ID":"5ed30ef4-f223-4f84-a8d8-00a93cdb4fc2","M_CODE":"344780","MATERIAL_ID":"3e3982a6-ff65-41ec-929c-28cda1339ba9","CD_TIME":"Dec 5, 2025 11:48:13 AM","CD_BATCH":"2025120500014","DISTRIBUTETAG":"all-data^non-investment^111100007795032764^110105000000^non-construction^11110000MB1503996K^non-construction_expansion","DATAJSONTEXT":"{\"VERSION\":\"20210903\"}"}]},{"ID":7849510,"TASKGUID":"03710be7-b578-4e08-981f-d8dde79b7363","T_ID":"6c840eee-273c-475f-a36e-0e3f71028645","P_ID":"19e40df2-54a0-42c4-9386-4a4fd3341abd","NAME":"境内营利法人","NODE_LEVEL":2,"NODE_PATH":"/19e40df2-54a0-42c4-9386-4a4fd3341abd/6c840eee-273c-475f-a36e-0e3f71028645","CHILD_COUNT":0,"ORDER_NUM":6,"SERIAL_NUMBER":"1.6","CONDITION_ATTR":"02","IS_RADIO":"","IS_SUPPORT":"","SUMMARY":"","CD_TIME":"Dec 5, 2025 11:48:13 AM","CD_BATCH":"2025120500014","DISTRIBUTETAG":"all-data^non-investment^111100007795032764^110105000000^non-construction^11110000MB1503996K^non-construction_expansion","DATAJSONTEXT":"{\"VERSION\":\"20220810\",\"TREE_TYPE\":\"\",\"CONSULTATION_QA\":\"\"}","parOrder":"","proOrder":"","newOrderNum":"001.006","itemGuideConditionRelatedList":[{"ID":26480668,"TASKGUID":"03710be7-b578-4e08-981f-d8dde79b7363","T_ID":"6c840eee-273c-475f-a36e-0e3f71028645","G_ID":"0d240241-f2c2-48ed-8272-17e9a606ca0e","M_CODE":"341898","MATERIAL_ID":"42109b5f-9470-4bca-9f2c-2c21cd848bd2","CD_TIME":"Dec 5, 2025 11:48:13 AM","CD_BATCH":"2025120500014","DISTRIBUTETAG":"all-data^non-investment^111100007795032764^110105000000^non-construction^11110000MB1503996K^non-construction_expansion","DATAJSONTEXT":"{\"VERSION\":\"20210903\"}"}]},{"ID":7849509,"TASKGUID":"03710be7-b578-4e08-981f-d8dde79b7363","T_ID":"62a77c37-59ca-4682-9d3a-9c616e890a3d","P_ID":"19e40df2-54a0-42c4-9386-4a4fd3341abd","NAME":"境内非营利法人","NODE_LEVEL":2,"NODE_PATH":"/19e40df2-54a0-42c4-9386-4a4fd3341abd/62a77c37-59ca-4682-9d3a-9c616e890a3d","CHILD_COUNT":0,"ORDER_NUM":7,"SERIAL_NUMBER":"1.7","CONDITION_ATTR":"02","IS_RADIO":"","IS_SUPPORT":"","SUMMARY":"","CD_TIME":"Dec 5, 2025 11:48:13 AM","CD_BATCH":"2025120500014","DISTRIBUTETAG":"all-data^non-investment^111100007795032764^110105000000^non-construction^11110000MB1503996K^non-construction_expansion","DATAJSONTEXT":"{\"VERSION\":\"20220810\",\"TREE_TYPE\":\"\",\"CONSULTATION_QA\":\"\"}","parOrder":"","proOrder":"","newOrderNum":"001.007","itemGuideConditionRelatedList":[{"ID":26480718,"TASKGUID":"03710be7-b578-4e08-981f-d8dde79b7363","T_ID":"62a77c37-59ca-4682-9d3a-9c616e890a3d","G_ID":"ad9cdc71-e116-4345-bfbd-c6490d2c15a1","M_CODE":"345025","MATERIAL_ID":"6ed78be2-54ee-41e9-99e4-ade6a347f524","CD_TIME":"Dec 5, 2025 11:48:13 AM","CD_BATCH":"2025120500014","DISTRIBUTETAG":"all-data^non-investment^111100007795032764^110105000000^non-construction^11110000MB1503996K^non-construction_expansion","DATAJSONTEXT":"{\"VERSION\":\"20210903\"}"},{"ID":26481190,"TASKGUID":"03710be7-b578-4e08-981f-d8dde79b7363","T_ID":"62a77c37-59ca-4682-9d3a-9c616e890a3d","G_ID":"1605c712-0639-45ac-a2d7-bc4014d21226","M_CODE":"344352","MATERIAL_ID":"75248d38-e9db-4b53-936a-8c9dc0425f0b","CD_TIME":"Dec 5, 2025 11:48:13 AM","CD_BATCH":"2025120500014","DISTRIBUTETAG":"all-data^non-investment^111100007795032764^110105000000^non-construction^11110000MB1503996K^non-construction_expansion","DATAJSONTEXT":"{\"VERSION\":\"20210903\"}"},{"ID":26481301,"TASKGUID":"03710be7-b578-4e08-981f-d8dde79b7363","T_ID":"62a77c37-59ca-4682-9d3a-9c616e890a3d","G_ID":"384c41f9-ac54-4128-8473-396cf57e41f4","M_CODE":"340675","MATERIAL_ID":"d788d0c2-1df7-41fd-a909-f3a6eef0ad4e","CD_TIME":"Dec 5, 2025 11:48:13 AM","CD_BATCH":"2025120500014","DISTRIBUTETAG":"all-data^non-investment^111100007795032764^110105000000^non-construction^11110000MB1503996K^non-construction_expansion","DATAJSONTEXT":"{\"VERSION\":\"20210903\"}"},{"ID":26481684,"TASKGUID":"03710be7-b578-4e08-981f-d8dde79b7363","T_ID":"62a77c37-59ca-4682-9d3a-9c616e890a3d","G_ID":"b2744a07-98da-4937-8c2f-df48699740e1","M_CODE":"340680","MATERIAL_ID":"f443dafc-24a9-41cd-be49-43ffb4b2f03a","CD_TIME":"Dec 5, 2025 11:48:13 AM","CD_BATCH":"2025120500014","DISTRIBUTETAG":"all-data^non-investment^111100007795032764^110105000000^non-construction^11110000MB1503996K^non-construction_expansion","DATAJSONTEXT":"{\"VERSION\":\"20210903\"}"},{"ID":26481742,"TASKGUID":"03710be7-b578-4e08-981f-d8dde79b7363","T_ID":"62a77c37-59ca-4682-9d3a-9c616e890a3d","G_ID":"6863d665-21ae-4bc6-9a51-94ac7b2f7a12","M_CODE":"203760","MATERIAL_ID":"4f545962-c09c-4654-b32e-7212ad0ec1bb","CD_TIME":"Dec 5, 2025 11:48:13 AM","CD_BATCH":"2025120500014","DISTRIBUTETAG":"all-data^non-investment^111100007795032764^110105000000^non-construction^11110000MB1503996K^non-construction_expansion","DATAJSONTEXT":"{\"VERSION\":\"20210903\"}"}]},{"ID":7849516,"TASKGUID":"03710be7-b578-4e08-981f-d8dde79b7363","T_ID":"95009843-66da-408a-b0ce-4279fe2018cf","P_ID":"19e40df2-54a0-42c4-9386-4a4fd3341abd","NAME":"境内特别法人","NODE_LEVEL":2,"NODE_PATH":"/19e40df2-54a0-42c4-9386-4a4fd3341abd/95009843-66da-408a-b0ce-4279fe2018cf","CHILD_COUNT":0,"ORDER_NUM":8,"SERIAL_NUMBER":"1.8","CONDITION_ATTR":"02","IS_RADIO":"","IS_SUPPORT":"","SUMMARY":"","CD_TIME":"Dec 5, 2025 11:48:13 AM","CD_BATCH":"2025120500014","DISTRIBUTETAG":"all-data^non-investment^111100007795032764^110105000000^non-construction^11110000MB1503996K^non-construction_expansion","DATAJSONTEXT":"{\"VERSION\":\"20220810\",\"TREE_TYPE\":\"\",\"CONSULTATION_QA\":\"\"}","parOrder":"","proOrder":"","newOrderNum":"001.008","itemGuideConditionRelatedList":[{"ID":26480817,"TASKGUID":"03710be7-b578-4e08-981f-d8dde79b7363","T_ID":"95009843-66da-408a-b0ce-4279fe2018cf","G_ID":"b1d448ad-8d09-46fb-a930-b6580ed1937e","M_CODE":"346738","MATERIAL_ID":"7723b823-df17-4954-9991-e779caa2a304","CD_TIME":"Dec 5, 2025 11:48:13 AM","CD_BATCH":"2025120500014","DISTRIBUTETAG":"all-data^non-investment^111100007795032764^110105000000^non-construction^11110000MB1503996K^non-construction_expansion","DATAJSONTEXT":"{\"VERSION\":\"20210903\"}"},{"ID":26481291,"TASKGUID":"03710be7-b578-4e08-981f-d8dde79b7363","T_ID":"95009843-66da-408a-b0ce-4279fe2018cf","G_ID":"c3baa0e4-940c-4c0b-a568-df87dbc9964d","M_CODE":"320084","MATERIAL_ID":"b5ae9d64-d0ae-4df5-a95d-b939c53f4fbd","CD_TIME":"Dec 5, 2025 11:48:13 AM","CD_BATCH":"2025120500014","DISTRIBUTETAG":"all-data^non-investment^111100007795032764^110105000000^non-construction^11110000MB1503996K^non-construction_expansion","DATAJSONTEXT":"{\"VERSION\":\"20210903\"}"},{"ID":26481419,"TASKGUID":"03710be7-b578-4e08-981f-d8dde79b7363","T_ID":"95009843-66da-408a-b0ce-4279fe2018cf","G_ID":"011518b1-6310-480d-b87b-0ad5c94b522f","M_CODE":"345097","MATERIAL_ID":"d50e6a3d-bf77-4794-a109-031284c1a2f3","CD_TIME":"Dec 5, 2025 11:48:13 AM","CD_BATCH":"2025120500014","DISTRIBUTETAG":"all-data^non-investment^111100007795032764^110105000000^non-construction^11110000MB1503996K^non-construction_expansion","DATAJSONTEXT":"{\"VERSION\":\"20210903\"}"},{"ID":26481561,"TASKGUID":"03710be7-b578-4e08-981f-d8dde79b7363","T_ID":"95009843-66da-408a-b0ce-4279fe2018cf","G_ID":"dd79c966-8dcf-440c-8283-e57cbfb6b7a9","M_CODE":"346737","MATERIAL_ID":"7f5904c2-31e4-4bd2-9dd3-71b246ec301c","CD_TIME":"Dec 5, 2025 11:48:13 AM","CD_BATCH":"2025120500014","DISTRIBUTETAG":"all-data^non-investment^111100007795032764^110105000000^non-construction^11110000MB1503996K^non-construction_expansion","DATAJSONTEXT":"{\"VERSION\":\"20210903\"}"},{"ID":26481759,"TASKGUID":"03710be7-b578-4e08-981f-d8dde79b7363","T_ID":"95009843-66da-408a-b0ce-4279fe2018cf","G_ID":"2a92a882-7bbb-49e7-98cf-16c64c30666e","M_CODE":"203376","MATERIAL_ID":"ae2ccaac-ad0c-4efa-9a22-a8c842e88a6a","CD_TIME":"Dec 5, 2025 11:48:13 AM","CD_BATCH":"2025120500014","DISTRIBUTETAG":"all-data^non-investment^111100007795032764^110105000000^non-construction^11110000MB1503996K^non-construction_expansion","DATAJSONTEXT":"{\"VERSION\":\"20210903\"}"}]},{"ID":7849525,"TASKGUID":"03710be7-b578-4e08-981f-d8dde79b7363","T_ID":"e63f3f30-e0d0-4e52-84de-f051830b8bc9","P_ID":"19e40df2-54a0-42c4-9386-4a4fd3341abd","NAME":"境内非法人组织","NODE_LEVEL":2,"NODE_PATH":"/19e40df2-54a0-42c4-9386-4a4fd3341abd/e63f3f30-e0d0-4e52-84de-f051830b8bc9","CHILD_COUNT":0,"ORDER_NUM":9,"SERIAL_NUMBER":"1.9","CONDITION_ATTR":"02","IS_RADIO":"","IS_SUPPORT":"","SUMMARY":"","CD_TIME":"Dec 5, 2025 11:48:13 AM","CD_BATCH":"2025120500014","DISTRIBUTETAG":"all-data^non-investment^111100007795032764^110105000000^non-construction^11110000MB1503996K^non-construction_expansion","DATAJSONTEXT":"{\"VERSION\":\"20220810\",\"TREE_TYPE\":\"\",\"CONSULTATION_QA\":\"\"}","parOrder":"","proOrder":"","newOrderNum":"001.009","itemGuideConditionRelatedList":[{"ID":26480820,"TASKGUID":"03710be7-b578-4e08-981f-d8dde79b7363","T_ID":"e63f3f30-e0d0-4e52-84de-f051830b8bc9","G_ID":"17b15b02-cdef-4537-9110-67c1b69ddc11","M_CODE":"209630","MATERIAL_ID":"eb3d418e-282b-4aec-8b90-9279ef8816d2","CD_TIME":"Dec 5, 2025 11:48:13 AM","CD_BATCH":"2025120500014","DISTRIBUTETAG":"all-data^non-investment^111100007795032764^110105000000^non-construction^11110000MB1503996K^non-construction_expansion","DATAJSONTEXT":"{\"VERSION\":\"20210903\"}"},{"ID":26481408,"TASKGUID":"03710be7-b578-4e08-981f-d8dde79b7363","T_ID":"e63f3f30-e0d0-4e52-84de-f051830b8bc9","G_ID":"856efbf7-a819-4e83-8b35-3ada7d4f40db","M_CODE":"341898","MATERIAL_ID":"7b978b0b-aab7-4819-8dba-acc783a7844d","CD_TIME":"Dec 5, 2025 11:48:13 AM","CD_BATCH":"2025120500014","DISTRIBUTETAG":"all-data^non-investment^111100007795032764^110105000000^non-construction^11110000MB1503996K^non-construction_expansion","DATAJSONTEXT":"{\"VERSION\":\"20210903\"}"}]},{"ID":7849499,"TASKGUID":"03710be7-b578-4e08-981f-d8dde79b7363","T_ID":"163fae87-3844-438e-8a15-c908db3e15d1","P_ID":"19e40df2-54a0-42c4-9386-4a4fd3341abd","NAME":"香港特别行政区、澳门特别行政区、台湾地区的法人或非法人组织","NODE_LEVEL":2,"NODE_PATH":"/19e40df2-54a0-42c4-9386-4a4fd3341abd/163fae87-3844-438e-8a15-c908db3e15d1","CHILD_COUNT":0,"ORDER_NUM":10,"SERIAL_NUMBER":"1.10","CONDITION_ATTR":"02","IS_RADIO":"","IS_SUPPORT":"","SUMMARY":"","CD_TIME":"Dec 5, 2025 11:48:13 AM","CD_BATCH":"2025120500014","DISTRIBUTETAG":"all-data^non-investment^111100007795032764^110105000000^non-construction^11110000MB1503996K^non-construction_expansion","DATAJSONTEXT":"{\"VERSION\":\"20220810\",\"TREE_TYPE\":\"\",\"CONSULTATION_QA\":\"\"}","parOrder":"","proOrder":"","newOrderNum":"001.010","itemGuideConditionRelatedList":[{"ID":26480695,"TASKGUID":"03710be7-b578-4e08-981f-d8dde79b7363","T_ID":"163fae87-3844-438e-8a15-c908db3e15d1","G_ID":"b9d761b3-d887-48a2-9d3c-07098aaa55f0","M_CODE":"203425","MATERIAL_ID":"a2d0a9c0-f899-499c-98ab-67bcee36226f","CD_TIME":"Dec 5, 2025 11:48:13 AM","CD_BATCH":"2025120500014","DISTRIBUTETAG":"all-data^non-investment^111100007795032764^110105000000^non-construction^11110000MB1503996K^non-construction_expansion","DATAJSONTEXT":"{\"VERSION\":\"20210903\"}"},{"ID":26480713,"TASKGUID":"03710be7-b578-4e08-981f-d8dde79b7363","T_ID":"163fae87-3844-438e-8a15-c908db3e15d1","G_ID":"00a2def0-42b4-4b3d-95a5-258ba9a79382","M_CODE":"203379","MATERIAL_ID":"e378e6ad-069f-4917-aff5-96bd76f81040","CD_TIME":"Dec 5, 2025 11:48:13 AM","CD_BATCH":"2025120500014","DISTRIBUTETAG":"all-data^non-investment^111100007795032764^110105000000^non-construction^11110000MB1503996K^non-construction_expansion","DATAJSONTEXT":"{\"VERSION\":\"20210903\"}"},{"ID":26481646,"TASKGUID":"03710be7-b578-4e08-981f-d8dde79b7363","T_ID":"163fae87-3844-438e-8a15-c908db3e15d1","G_ID":"ff2ec933-db9f-4994-9e03-a431e3f2b5da","M_CODE":"203426","MATERIAL_ID":"0f0497f6-e54e-43c4-b3f5-0f42ee4eddab","CD_TIME":"Dec 5, 2025 11:48:13 AM","CD_BATCH":"2025120500014","DISTRIBUTETAG":"all-data^non-investment^111100007795032764^110105000000^non-construction^11110000MB1503996K^non-construction_expansion","DATAJSONTEXT":"{\"VERSION\":\"20210903\"}"}]},{"ID":7849522,"TASKGUID":"03710be7-b578-4e08-981f-d8dde79b7363","T_ID":"c638d077-7cbf-467b-948d-6f09de24ec85","P_ID":"19e40df2-54a0-42c4-9386-4a4fd3341abd","NAME":"境外法人或非法人组织","NODE_LEVEL":2,"NODE_PATH":"/19e40df2-54a0-42c4-9386-4a4fd3341abd/c638d077-7cbf-467b-948d-6f09de24ec85","CHILD_COUNT":0,"ORDER_NUM":11,"SERIAL_NUMBER":"1.11","CONDITION_ATTR":"02","IS_RADIO":"","IS_SUPPORT":"","SUMMARY":"","CD_TIME":"Dec 5, 2025 11:48:13 AM","CD_BATCH":"2025120500014","DISTRIBUTETAG":"all-data^non-investment^111100007795032764^110105000000^non-construction^11110000MB1503996K^non-construction_expansion","DATAJSONTEXT":"{\"VERSION\":\"20220810\",\"TREE_TYPE\":\"\",\"CONSULTATION_QA\":\"\"}","parOrder":"","proOrder":"","newOrderNum":"001.011","itemGuideConditionRelatedList":[{"ID":26481555,"TASKGUID":"03710be7-b578-4e08-981f-d8dde79b7363","T_ID":"c638d077-7cbf-467b-948d-6f09de24ec85","G_ID":"8b62e734-dcac-4ea3-85ee-d16393fe00ff","M_CODE":"203378","MATERIAL_ID":"e46eca3d-b678-4a40-a259-4a660ca9dc70","CD_TIME":"Dec 5, 2025 11:48:13 AM","CD_BATCH":"2025120500014","DISTRIBUTETAG":"all-data^non-investment^111100007795032764^110105000000^non-construction^11110000MB1503996K^non-construction_expansion","DATAJSONTEXT":"{\"VERSION\":\"20210903\"}"},{"ID":26481556,"TASKGUID":"03710be7-b578-4e08-981f-d8dde79b7363","T_ID":"c638d077-7cbf-467b-948d-6f09de24ec85","G_ID":"4bd71618-32dd-4e57-bb75-10a77cbbcd70","M_CODE":"203425","MATERIAL_ID":"afe26aa4-afe6-49da-afd6-40e937eeb7f3","CD_TIME":"Dec 5, 2025 11:48:13 AM","CD_BATCH":"2025120500014","DISTRIBUTETAG":"all-data^non-investment^111100007795032764^110105000000^non-construction^11110000MB1503996K^non-construction_expansion","DATAJSONTEXT":"{\"VERSION\":\"20210903\"}"},{"ID":26481686,"TASKGUID":"03710be7-b578-4e08-981f-d8dde79b7363","T_ID":"c638d077-7cbf-467b-948d-6f09de24ec85","G_ID":"94e1dc04-3abd-4979-85e7-75186e4c233c","M_CODE":"203426","MATERIAL_ID":"65c7186d-4bd6-498e-bede-361fb9556efb","CD_TIME":"Dec 5, 2025 11:48:13 AM","CD_BATCH":"2025120500014","DISTRIBUTETAG":"all-data^non-investment^111100007795032764^110105000000^non-construction^11110000MB1503996K^non-construction_expansion","DATAJSONTEXT":"{\"VERSION\":\"20210903\"}"}]},{"ID":7849505,"TASKGUID":"03710be7-b578-4e08-981f-d8dde79b7363","T_ID":"378614a0-9aea-4ef9-82a5-ae53fb8e26ec","P_ID":"19e40df2-54a0-42c4-9386-4a4fd3341abd","NAME":"外国驻华使(领)馆和外国驻华办事机构、国际组织驻华代表机构","NODE_LEVEL":2,"NODE_PATH":"/19e40df2-54a0-42c4-9386-4a4fd3341abd/378614a0-9aea-4ef9-82a5-ae53fb8e26ec","CHILD_COUNT":0,"ORDER_NUM":12,"SERIAL_NUMBER":"1.12","CONDITION_ATTR":"02","IS_RADIO":"","IS_SUPPORT":"","SUMMARY":"","CD_TIME":"Dec 5, 2025 11:48:13 AM","CD_BATCH":"2025120500014","DISTRIBUTETAG":"all-data^non-investment^111100007795032764^110105000000^non-construction^11110000MB1503996K^non-construction_expansion","DATAJSONTEXT":"{\"VERSION\":\"20220810\",\"TREE_TYPE\":\"\",\"CONSULTATION_QA\":\"\"}","parOrder":"","proOrder":"","newOrderNum":"001.012","itemGuideConditionRelatedList":[{"ID":26480694,"TASKGUID":"03710be7-b578-4e08-981f-d8dde79b7363","T_ID":"378614a0-9aea-4ef9-82a5-ae53fb8e26ec","G_ID":"1555c35b-67a2-455e-a1a8-d6b37de6c838","M_CODE":"209630","MATERIAL_ID":"08147eef-796f-4eef-87e3-41e23b6b1a7f","CD_TIME":"Dec 5, 2025 11:48:13 AM","CD_BATCH":"2025120500014","DISTRIBUTETAG":"all-data^non-investment^111100007795032764^110105000000^non-construction^11110000MB1503996K^non-construction_expansion","DATAJSONTEXT":"{\"VERSION\":\"20210903\"}"}]},{"ID":7849504,"TASKGUID":"03710be7-b578-4e08-981f-d8dde79b7363","T_ID":"34f5fb88-c66d-4960-a213-3c57c8458ce7","P_ID":"","NAME":"情形类型","NODE_LEVEL":1,"NODE_PATH":"/34f5fb88-c66d-4960-a213-3c57c8458ce7","CHILD_COUNT":4,"ORDER_NUM":2,"SERIAL_NUMBER":"2","CONDITION_ATTR":"01","IS_RADIO":"1","IS_SUPPORT":"1","SUMMARY":"2 情形类型\n\t2.1 预购商品房\n\t2.2 以预购商品房等不动产设定抵押权\n\t2.3 不动产转移\n\t2.4 不动产抵押","CD_TIME":"Dec 5, 2025 11:48:13 AM","CD_BATCH":"2025120500014","DISTRIBUTETAG":"all-data^non-investment^111100007795032764^110105000000^non-construction^11110000MB1503996K^non-construction_expansion","DATAJSONTEXT":"{\"VERSION\":\"20220810\",\"TREE_TYPE\":\"\",\"CONSULTATION_QA\":\"\"}","parOrder":"","proOrder":"2","newOrderNum":"002","itemGuideConditionRelatedList":[]},{"ID":7849503,"TASKGUID":"03710be7-b578-4e08-981f-d8dde79b7363","T_ID":"2e27faf7-ee0a-4cdd-b438-a1866e2a2e8d","P_ID":"34f5fb88-c66d-4960-a213-3c57c8458ce7","NAME":"预购商品房","NODE_LEVEL":2,"NODE_PATH":"/34f5fb88-c66d-4960-a213-3c57c8458ce7/2e27faf7-ee0a-4cdd-b438-a1866e2a2e8d","CHILD_COUNT":0,"ORDER_NUM":1,"SERIAL_NUMBER":"2.1","CONDITION_ATTR":"02","IS_RADIO":"","IS_SUPPORT":"","SUMMARY":"","CD_TIME":"Dec 5, 2025 11:48:13 AM","CD_BATCH":"2025120500014","DISTRIBUTETAG":"all-data^non-investment^111100007795032764^110105000000^non-construction^11110000MB1503996K^non-construction_expansion","DATAJSONTEXT":"{\"VERSION\":\"20220810\",\"TREE_TYPE\":\"\",\"CONSULTATION_QA\":\"\"}","parOrder":"","proOrder":"","newOrderNum":"002.001","itemGuideConditionRelatedList":[{"ID":26480861,"TASKGUID":"03710be7-b578-4e08-981f-d8dde79b7363","T_ID":"2e27faf7-ee0a-4cdd-b438-a1866e2a2e8d","G_ID":"f429e855-3106-4447-a04c-bb3e043d3230","M_CODE":"203543","MATERIAL_ID":"49fc730e-4306-499f-94bc-9987e7f9e4eb","CD_TIME":"Dec 5, 2025 11:48:13 AM","CD_BATCH":"2025120500014","DISTRIBUTETAG":"all-data^non-investment^111100007795032764^110105000000^non-construction^11110000MB1503996K^non-construction_expansion","DATAJSONTEXT":"{\"VERSION\":\"20210903\"}"}]},{"ID":7849530,"TASKGUID":"03710be7-b578-4e08-981f-d8dde79b7363","T_ID":"fe93e122-7cf3-4482-9c9f-38ce57325151","P_ID":"34f5fb88-c66d-4960-a213-3c57c8458ce7","NAME":"以预购商品房等不动产设定抵押权","NODE_LEVEL":2,"NODE_PATH":"/34f5fb88-c66d-4960-a213-3c57c8458ce7/fe93e122-7cf3-4482-9c9f-38ce57325151","CHILD_COUNT":0,"ORDER_NUM":2,"SERIAL_NUMBER":"2.2","CONDITION_ATTR":"02","IS_RADIO":"","IS_SUPPORT":"","SUMMARY":"","CD_TIME":"Dec 5, 2025 11:48:13 AM","CD_BATCH":"2025120500014","DISTRIBUTETAG":"all-data^non-investment^111100007795032764^110105000000^non-construction^11110000MB1503996K^non-construction_expansion","DATAJSONTEXT":"{\"VERSION\":\"20220810\",\"TREE_TYPE\":\"\",\"CONSULTATION_QA\":\"\"}","parOrder":"","proOrder":"","newOrderNum":"002.002","itemGuideConditionRelatedList":[{"ID":26480581,"TASKGUID":"03710be7-b578-4e08-981f-d8dde79b7363","T_ID":"fe93e122-7cf3-4482-9c9f-38ce57325151","G_ID":"b75ffb9b-d3dc-4d3f-a457-010f85797556","M_CODE":"203388","MATERIAL_ID":"ca3719a0-c3eb-4864-9c22-468d1d6350e4","CD_TIME":"Dec 5, 2025 11:48:13 AM","CD_BATCH":"2025120500014","DISTRIBUTETAG":"all-data^non-investment^111100007795032764^110105000000^non-construction^11110000MB1503996K^non-construction_expansion","DATAJSONTEXT":"{\"VERSION\":\"20210903\"}"},{"ID":26481409,"TASKGUID":"03710be7-b578-4e08-981f-d8dde79b7363","T_ID":"fe93e122-7cf3-4482-9c9f-38ce57325151","G_ID":"21203d46-acf6-4893-9deb-889703770c7d","M_CODE":"341085","MATERIAL_ID":"1dbf4a8a-89c6-4433-b5ae-cd7f6ae4ce39","CD_TIME":"Dec 5, 2025 11:48:13 AM","CD_BATCH":"2025120500014","DISTRIBUTETAG":"all-data^non-investment^111100007795032764^110105000000^non-construction^11110000MB1503996K^non-construction_expansion","DATAJSONTEXT":"{\"VERSION\":\"20210903\"}"},{"ID":26481768,"TASKGUID":"03710be7-b578-4e08-981f-d8dde79b7363","T_ID":"fe93e122-7cf3-4482-9c9f-38ce57325151","G_ID":"d4c124f7-6453-4b51-b550-fcd80769f434","M_CODE":"203787","MATERIAL_ID":"a66a8168-3745-4664-8fb0-7c2176ea2c90","CD_TIME":"Dec 5, 2025 11:48:13 AM","CD_BATCH":"2025120500014","DISTRIBUTETAG":"all-data^non-investment^111100007795032764^110105000000^non-construction^11110000MB1503996K^non-construction_expansion","DATAJSONTEXT":"{\"VERSION\":\"20210903\"}"}]},{"ID":7849523,"TASKGUID":"03710be7-b578-4e08-981f-d8dde79b7363","T_ID":"d1e35d70-a7b1-41fd-b176-652ea818ff20","P_ID":"34f5fb88-c66d-4960-a213-3c57c8458ce7","NAME":"不动产转移","NODE_LEVEL":2,"NODE_PATH":"/34f5fb88-c66d-4960-a213-3c57c8458ce7/d1e35d70-a7b1-41fd-b176-652ea818ff20","CHILD_COUNT":0,"ORDER_NUM":3,"SERIAL_NUMBER":"2.3","CONDITION_ATTR":"02","IS_RADIO":"","IS_SUPPORT":"","SUMMARY":"","CD_TIME":"Dec 5, 2025 11:48:13 AM","CD_BATCH":"2025120500014","DISTRIBUTETAG":"all-data^non-investment^111100007795032764^110105000000^non-construction^11110000MB1503996K^non-construction_expansion","DATAJSONTEXT":"{\"VERSION\":\"20220810\",\"TREE_TYPE\":\"\",\"CONSULTATION_QA\":\"\"}","parOrder":"","proOrder":"","newOrderNum":"002.003","itemGuideConditionRelatedList":[{"ID":26481233,"TASKGUID":"03710be7-b578-4e08-981f-d8dde79b7363","T_ID":"d1e35d70-a7b1-41fd-b176-652ea818ff20","G_ID":"74bd24ce-7424-4c0d-9923-d43254e7c325","M_CODE":"345091","MATERIAL_ID":"75fc6c73-6692-486b-a773-4419a5588838","CD_TIME":"Dec 5, 2025 11:48:13 AM","CD_BATCH":"2025120500014","DISTRIBUTETAG":"all-data^non-investment^111100007795032764^110105000000^non-construction^11110000MB1503996K^non-construction_expansion","DATAJSONTEXT":"{\"VERSION\":\"20210903\"}"},{"ID":26481722,"TASKGUID":"03710be7-b578-4e08-981f-d8dde79b7363","T_ID":"d1e35d70-a7b1-41fd-b176-652ea818ff20","G_ID":"142fe12b-1de6-4831-96f5-7d33d9ed9130","M_CODE":"203784","MATERIAL_ID":"84199fda-9a5c-4c94-99df-69818ef62b9b","CD_TIME":"Dec 5, 2025 11:48:13 AM","CD_BATCH":"2025120500014","DISTRIBUTETAG":"all-data^non-investment^111100007795032764^110105000000^non-construction^11110000MB1503996K^non-construction_expansion","DATAJSONTEXT":"{\"VERSION\":\"20210903\"}"}]},{"ID":7849524,"TASKGUID":"03710be7-b578-4e08-981f-d8dde79b7363","T_ID":"dc660d08-7eeb-455c-afde-c831c70396c7","P_ID":"34f5fb88-c66d-4960-a213-3c57c8458ce7","NAME":"不动产抵押","NODE_LEVEL":2,"NODE_PATH":"/34f5fb88-c66d-4960-a213-3c57c8458ce7/dc660d08-7eeb-455c-afde-c831c70396c7","CHILD_COUNT":0,"ORDER_NUM":4,"SERIAL_NUMBER":"2.4","CONDITION_ATTR":"02","IS_RADIO":"","IS_SUPPORT":"","SUMMARY":"","CD_TIME":"Dec 5, 2025 11:48:13 AM","CD_BATCH":"2025120500014","DISTRIBUTETAG":"all-data^non-investment^111100007795032764^110105000000^non-construction^11110000MB1503996K^non-construction_expansion","DATAJSONTEXT":"{\"VERSION\":\"20220810\",\"TREE_TYPE\":\"\",\"CONSULTATION_QA\":\"\"}","parOrder":"","proOrder":"","newOrderNum":"002.004","itemGuideConditionRelatedList":[{"ID":26481236,"TASKGUID":"03710be7-b578-4e08-981f-d8dde79b7363","T_ID":"dc660d08-7eeb-455c-afde-c831c70396c7","G_ID":"e9670ffc-f382-46e7-aa8e-c6a4cc74d5fe","M_CODE":"203787","MATERIAL_ID":"59c98627-ee32-465b-898c-9e94a5159212","CD_TIME":"Dec 5, 2025 11:48:13 AM","CD_BATCH":"2025120500014","DISTRIBUTETAG":"all-data^non-investment^111100007795032764^110105000000^non-construction^11110000MB1503996K^non-construction_expansion","DATAJSONTEXT":"{\"VERSION\":\"20210903\"}"},{"ID":26481475,"TASKGUID":"03710be7-b578-4e08-981f-d8dde79b7363","T_ID":"dc660d08-7eeb-455c-afde-c831c70396c7","G_ID":"4975ecc5-446c-4914-a1db-aa75c4818cd1","M_CODE":"345091","MATERIAL_ID":"05ef5895-56a0-4eab-9709-446c1103de22","CD_TIME":"Dec 5, 2025 11:48:13 AM","CD_BATCH":"2025120500014","DISTRIBUTETAG":"all-data^non-investment^111100007795032764^110105000000^non-construction^11110000MB1503996K^non-construction_expansion","DATAJSONTEXT":"{\"VERSION\":\"20210903\"}"},{"ID":26481543,"TASKGUID":"03710be7-b578-4e08-981f-d8dde79b7363","T_ID":"dc660d08-7eeb-455c-afde-c831c70396c7","G_ID":"c6abf547-e5b8-4407-9dcb-012acbd71967","M_CODE":"203388","MATERIAL_ID":"4b5d4f8a-c9aa-423d-a49b-b8aaf446537a","CD_TIME":"Dec 5, 2025 11:48:13 AM","CD_BATCH":"2025120500014","DISTRIBUTETAG":"all-data^non-investment^111100007795032764^110105000000^non-construction^11110000MB1503996K^non-construction_expansion","DATAJSONTEXT":"{\"VERSION\":\"20210903\"}"}]},{"ID":7849527,"TASKGUID":"03710be7-b578-4e08-981f-d8dde79b7363","T_ID":"eed2c23f-3840-4b41-bfb9-382ec6e14dc7","P_ID":"","NAME":"预售人与预购人在商品房预售合同中对预告登记是否附有条件和期限","NODE_LEVEL":1,"NODE_PATH":"/eed2c23f-3840-4b41-bfb9-382ec6e14dc7","CHILD_COUNT":2,"ORDER_NUM":3,"SERIAL_NUMBER":"3","CONDITION_ATTR":"01","IS_RADIO":"1","IS_SUPPORT":"1","SUMMARY":"3 预售人与预购人在商品房预售合同中对预告登记是否附有条件和期限\n\t3.1 是\n\t3.2 否","CD_TIME":"Dec 5, 2025 11:48:13 AM","CD_BATCH":"2025120500014","DISTRIBUTETAG":"all-data^non-investment^111100007795032764^110105000000^non-construction^11110000MB1503996K^non-construction_expansion","DATAJSONTEXT":"{\"VERSION\":\"20220810\",\"TREE_TYPE\":\"\",\"CONSULTATION_QA\":\"\"}","parOrder":"","proOrder":"3","newOrderNum":"003","itemGuideConditionRelatedList":[]},{"ID":7849526,"TASKGUID":"03710be7-b578-4e08-981f-d8dde79b7363","T_ID":"ec8606e8-518c-4e4f-9bec-dd4a9b044a3f","P_ID":"eed2c23f-3840-4b41-bfb9-382ec6e14dc7","NAME":"是","NODE_LEVEL":2,"NODE_PATH":"/eed2c23f-3840-4b41-bfb9-382ec6e14dc7/ec8606e8-518c-4e4f-9bec-dd4a9b044a3f","CHILD_COUNT":0,"ORDER_NUM":1,"SERIAL_NUMBER":"3.1","CONDITION_ATTR":"02","IS_RADIO":"","IS_SUPPORT":"","SUMMARY":"","CD_TIME":"Dec 5, 2025 11:48:13 AM","CD_BATCH":"2025120500014","DISTRIBUTETAG":"all-data^non-investment^111100007795032764^110105000000^non-construction^11110000MB1503996K^non-construction_expansion","DATAJSONTEXT":"{\"VERSION\":\"20220810\",\"TREE_TYPE\":\"\",\"CONSULTATION_QA\":\"\"}","parOrder":"","proOrder":"","newOrderNum":"003.001","itemGuideConditionRelatedList":[]},{"ID":7849515,"TASKGUID":"03710be7-b578-4e08-981f-d8dde79b7363","T_ID":"851c46ac-8480-44d1-94c1-06c69adb6d4a","P_ID":"eed2c23f-3840-4b41-bfb9-382ec6e14dc7","NAME":"否","NODE_LEVEL":2,"NODE_PATH":"/eed2c23f-3840-4b41-bfb9-382ec6e14dc7/851c46ac-8480-44d1-94c1-06c69adb6d4a","CHILD_COUNT":0,"ORDER_NUM":2,"SERIAL_NUMBER":"3.2","CONDITION_ATTR":"02","IS_RADIO":"","IS_SUPPORT":"","SUMMARY":"","CD_TIME":"Dec 5, 2025 11:48:13 AM","CD_BATCH":"2025120500014","DISTRIBUTETAG":"all-data^non-investment^111100007795032764^110105000000^non-construction^11110000MB1503996K^non-construction_expansion","DATAJSONTEXT":"{\"VERSION\":\"20220810\",\"TREE_TYPE\":\"\",\"CONSULTATION_QA\":\"\"}","parOrder":"","proOrder":"","newOrderNum":"003.002","itemGuideConditionRelatedList":[]},{"ID":7849512,"TASKGUID":"03710be7-b578-4e08-981f-d8dde79b7363","T_ID":"7487ce33-0bb8-48e3-8dd0-309e7bb9b905","P_ID":"","NAME":"是否已购城六区央产房及其他区央产按经济适用住房产权管理","NODE_LEVEL":1,"NODE_PATH":"/7487ce33-0bb8-48e3-8dd0-309e7bb9b905","CHILD_COUNT":2,"ORDER_NUM":4,"SERIAL_NUMBER":"4","CONDITION_ATTR":"01","IS_RADIO":"1","IS_SUPPORT":"1","SUMMARY":"4 是否已购城六区央产房及其他区央产按经济适用住房产权管理\n\t4.1 是\n\t4.2 否","CD_TIME":"Dec 5, 2025 11:48:13 AM","CD_BATCH":"2025120500014","DISTRIBUTETAG":"all-data^non-investment^111100007795032764^110105000000^non-construction^11110000MB1503996K^non-construction_expansion","DATAJSONTEXT":"{\"VERSION\":\"20220810\",\"TREE_TYPE\":\"\",\"CONSULTATION_QA\":\"\"}","parOrder":"","proOrder":"4","newOrderNum":"004","itemGuideConditionRelatedList":[]},{"ID":7849520,"TASKGUID":"03710be7-b578-4e08-981f-d8dde79b7363","T_ID":"bd99ac48-7bae-4fa1-809d-0989582bae4d","P_ID":"7487ce33-0bb8-48e3-8dd0-309e7bb9b905","NAME":"是","NODE_LEVEL":2,"NODE_PATH":"/7487ce33-0bb8-48e3-8dd0-309e7bb9b905/bd99ac48-7bae-4fa1-809d-0989582bae4d","CHILD_COUNT":0,"ORDER_NUM":1,"SERIAL_NUMBER":"4.1","CONDITION_ATTR":"02","IS_RADIO":"","IS_SUPPORT":"","SUMMARY":"","CD_TIME":"Dec 5, 2025 11:48:13 AM","CD_BATCH":"2025120500014","DISTRIBUTETAG":"all-data^non-investment^111100007795032764^110105000000^non-construction^11110000MB1503996K^non-construction_expansion","DATAJSONTEXT":"{\"VERSION\":\"20220810\",\"TREE_TYPE\":\"\",\"CONSULTATION_QA\":\"\"}","parOrder":"","proOrder":"","newOrderNum":"004.001","itemGuideConditionRelatedList":[{"ID":26481121,"TASKGUID":"03710be7-b578-4e08-981f-d8dde79b7363","T_ID":"bd99ac48-7bae-4fa1-809d-0989582bae4d","G_ID":"142e522d-77e7-459e-ae01-ab7b232085d2","M_CODE":"203428","MATERIAL_ID":"04004d9f-c50b-4690-acc9-cdc0156b40be","CD_TIME":"Dec 5, 2025 11:48:13 AM","CD_BATCH":"2025120500014","DISTRIBUTETAG":"all-data^non-investment^111100007795032764^110105000000^non-construction^11110000MB1503996K^non-construction_expansion","DATAJSONTEXT":"{\"VERSION\":\"20210903\"}"}]},{"ID":7849506,"TASKGUID":"03710be7-b578-4e08-981f-d8dde79b7363","T_ID":"4d19db0c-921e-4b6d-b659-99b41cacdc98","P_ID":"7487ce33-0bb8-48e3-8dd0-309e7bb9b905","NAME":"否","NODE_LEVEL":2,"NODE_PATH":"/7487ce33-0bb8-48e3-8dd0-309e7bb9b905/4d19db0c-921e-4b6d-b659-99b41cacdc98","CHILD_COUNT":0,"ORDER_NUM":2,"SERIAL_NUMBER":"4.2","CONDITION_ATTR":"02","IS_RADIO":"","IS_SUPPORT":"","SUMMARY":"","CD_TIME":"Dec 5, 2025 11:48:13 AM","CD_BATCH":"2025120500014","DISTRIBUTETAG":"all-data^non-investment^111100007795032764^110105000000^non-construction^11110000MB1503996K^non-construction_expansion","DATAJSONTEXT":"{\"VERSION\":\"20220810\",\"TREE_TYPE\":\"\",\"CONSULTATION_QA\":\"\"}","parOrder":"","proOrder":"","newOrderNum":"004.002","itemGuideConditionRelatedList":[]},{"ID":7849507,"TASKGUID":"03710be7-b578-4e08-981f-d8dde79b7363","T_ID":"52e85310-43f1-4feb-82b9-ed29a0af292d","P_ID":"","NAME":"是否以划拨方式取得国有建设用地使用权的房屋(成套住房除外),其建设用地使用权随房屋一并转让,继续保留划拨用地性质","NODE_LEVEL":1,"NODE_PATH":"/52e85310-43f1-4feb-82b9-ed29a0af292d","CHILD_COUNT":2,"ORDER_NUM":5,"SERIAL_NUMBER":"5","CONDITION_ATTR":"01","IS_RADIO":"1","IS_SUPPORT":"1","SUMMARY":"5 是否以划拨方式取得国有建设用地使用权的房屋(成套住房除外),其建设用地使用权随房屋一并转让,继续保留划拨用地性质\n\t5.1 是\n\t5.2 否","CD_TIME":"Dec 5, 2025 11:48:13 AM","CD_BATCH":"2025120500014","DISTRIBUTETAG":"all-data^non-investment^111100007795032764^110105000000^non-construction^11110000MB1503996K^non-construction_expansion","DATAJSONTEXT":"{\"VERSION\":\"20220810\",\"TREE_TYPE\":\"\",\"CONSULTATION_QA\":\"\"}","parOrder":"","proOrder":"5","newOrderNum":"005","itemGuideConditionRelatedList":[]},{"ID":7849521,"TASKGUID":"03710be7-b578-4e08-981f-d8dde79b7363","T_ID":"c1e1cf55-c5c4-4b9f-9475-56428cb8a118","P_ID":"52e85310-43f1-4feb-82b9-ed29a0af292d","NAME":"是","NODE_LEVEL":2,"NODE_PATH":"/52e85310-43f1-4feb-82b9-ed29a0af292d/c1e1cf55-c5c4-4b9f-9475-56428cb8a118","CHILD_COUNT":0,"ORDER_NUM":1,"SERIAL_NUMBER":"5.1","CONDITION_ATTR":"02","IS_RADIO":"","IS_SUPPORT":"","SUMMARY":"","CD_TIME":"Dec 5, 2025 11:48:13 AM","CD_BATCH":"2025120500014","DISTRIBUTETAG":"all-data^non-investment^111100007795032764^110105000000^non-construction^11110000MB1503996K^non-construction_expansion","DATAJSONTEXT":"{\"VERSION\":\"20220810\",\"TREE_TYPE\":\"\",\"CONSULTATION_QA\":\"\"}","parOrder":"","proOrder":"","newOrderNum":"005.001","itemGuideConditionRelatedList":[{"ID":26481604,"TASKGUID":"03710be7-b578-4e08-981f-d8dde79b7363","T_ID":"c1e1cf55-c5c4-4b9f-9475-56428cb8a118","G_ID":"a5f5800b-4f2e-43cf-afe8-3e7615766778","M_CODE":"344994","MATERIAL_ID":"fdd977c0-d7b6-4f24-8681-3c4f92780245","CD_TIME":"Dec 5, 2025 11:48:13 AM","CD_BATCH":"2025120500014","DISTRIBUTETAG":"all-data^non-investment^111100007795032764^110105000000^non-construction^11110000MB1503996K^non-construction_expansion","DATAJSONTEXT":"{\"VERSION\":\"20210903\"}"}]},{"ID":7849528,"TASKGUID":"03710be7-b578-4e08-981f-d8dde79b7363","T_ID":"f2054b7d-ce12-4c41-98b4-5038e55a54c0","P_ID":"52e85310-43f1-4feb-82b9-ed29a0af292d","NAME":"否","NODE_LEVEL":2,"NODE_PATH":"/52e85310-43f1-4feb-82b9-ed29a0af292d/f2054b7d-ce12-4c41-98b4-5038e55a54c0","CHILD_COUNT":0,"ORDER_NUM":2,"SERIAL_NUMBER":"5.2","CONDITION_ATTR":"02","IS_RADIO":"","IS_SUPPORT":"","SUMMARY":"","CD_TIME":"Dec 5, 2025 11:48:13 AM","CD_BATCH":"2025120500014","DISTRIBUTETAG":"all-data^non-investment^111100007795032764^110105000000^non-construction^11110000MB1503996K^non-construction_expansion","DATAJSONTEXT":"{\"VERSION\":\"20220810\",\"TREE_TYPE\":\"\",\"CONSULTATION_QA\":\"\"}","parOrder":"","proOrder":"","newOrderNum":"005.002","itemGuideConditionRelatedList":[]}]
2
1^2^3^4^5^6^9
https://bjt.beijing.gov.cn/renzheng/open/login/goUserLogin?client_id=100100000228&redirect_uri=http://bdc.ghzrzyw.beijing.gov.cn/eo/user/bjtLogin&state=PC_140000001&response_type=code&scope=user_info;https://yzt.beijing.gov.cn/am/oauth2/authorize?service=bjzwService&response_type=code&client_id=000026681_04&scope=cn+uid+idCardNumber+reserve3+extProperties+credenceClass&redirect_uri=http%3A%2F%2Fbdc.ghzrzyw.beijing.gov.cn%2Feo%2Fuser%2FyztLogin%3Fstate%3D140000001

政务服务> 办事指南

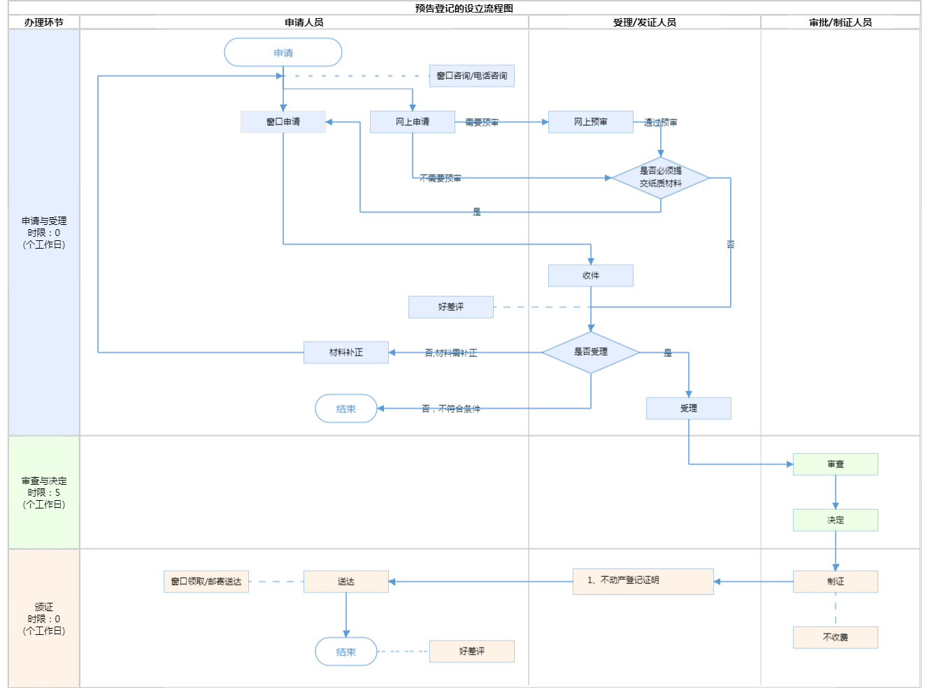
预告登记的设立

北京市

切换简洁版

  • 承诺件

    办件类型

  • 0

    到现场次数

  • 30工作日

    法定办结时限

  • 5工作日

    承诺办结时限

好差评

5.0

办件承诺办结时限说明:(承诺时限为办理流程中“审查与决定”环节的计时时限)

办件承诺办结时限说明:

(承诺时限为办理流程中“审查与决定”环节的计时时限)

基本信息

实施主体 北京市规划和自然资源委员会朝阳分局 服务对象
事项类型 行政确认 办理形式
受理条件 1.申请登记事项在本登记部门的登记职责范围内; 2.申请材料形式符合要求; 3.申请人与依法应当提交的申请材料记载的主体一致; 4.申请登记的不动产权利与登记原因文件记载的不动产权利一致; 5.申请内容与询问记录不冲突;来源:《北京市不动产登记工作规范(试行)》3.5.1) 材料要求: 材料齐全,申请材料按要求签字盖章,且签章内容需与申请材料所载内容、提交的证照证件或批复文件所载内容一致;
办理时间 工作日,上午09:00-12:00,下午13:30-17:00 查看详情
办理地点 北京市朝阳区不动产登记事务中心:北京市朝阳区红军营东路甲8号综合窗口;北京市朝阳区政务服务中心:北京市朝阳区霄云路霄云里1号二层综合窗口 查看详情
咨询方式

咨询电话:

(010)84998831【展开】

咨询窗口地址:

北京市朝阳区红军营东路甲8号(鸿懋商务大厦)一层咨询台【展开】

投诉监督方式
基本编码 000715001017 事项编码 1111000077950327643000715001017
业务办理项编码 111100007795032764300071500101703 进驻大厅类型
权力来源 法定本级行使 网上支付
所属机构 北京市规划和自然资源委员会朝阳分局 委托部门
联办机构 实施主体性质 法定机关
办理进程查询途径
行使层级 区级 运行系统 市级自建(垂管)
物流快递 办理方式 自办件
预约办理 数量限制 无数量限制
中介服务 权限划分
通办范围 全区 特殊程序
行使内容 对涉及在京中央单位、驻京部队、保密单位的业务为市级办理 ,其他的登记业务在不动产所在地的不动产登记中心办理
显示更多

请选择情形:

提示:通过情形选择可引导出您办理该事项所需的材料,若要查看全部材料,请点击"查看全部材料"

查看全部材料 情形引导

收起
我选好了重选条件

序号 材料名称 材料来源 材料
必要性
数量要求 介质要求 表格及样例
下载
受理标准 提供材料
依据
其他要求
申请材料总要求委托办理的:提交授权委托书(原件1份)、受托人身份材料(原件1份,复印件1份);无、限制民事行为能力人申请登记的:提交证实被监护人为无、限制民事行为能力人的材料(原件1份,复印件1份)、监护关系材料(原件1份,复印件1份)、监护人的身份材料(原件1份,复印件1份)
序号 材料名称 材料来源 材料
必要性
数量要求 介质要求 表格及样例
下载
受理标准 提供材料
依据
其他要求
申请材料总要求委托办理的:提交授权委托书(原件1份)、受托人身份材料(原件1份,复印件1份);无、限制民事行为能力人申请登记的:提交证实被监护人为无、限制民事行为能力人的材料(原件1份,复印件1份)、监护关系材料(原件1份,复印件1份)、监护人的身份材料(原件1份,复印件1份)
显示更多

指南分享