3
20
13110105000053153E
北京市朝阳区残疾人联合会
辅助器具购买补贴
13110105000053153E311207303500101
13110105000053153E3112073035001
0
1f85d1ae-76b9-44b3-8ee6-f5d428a6b41f
8740c515-86ea-4c88-9c83-fdd8075e0cd8
3
20
朝阳区残联
110105000000
北京市朝阳区残疾人联合会
工作日,上午09:00-12:00,下午13:30-17:00
北京市朝阳区政务服务中心:北京市朝阳区霄云路霄云里1号二层综合窗口
一、具有本市户籍,持有《中华人民共和国残疾人证》(以下简称《残疾人证》)的残疾人,购买(租赁)相应《补贴目录》内的辅助器具,按所购买(租赁)辅助器具对应补贴标准的50%给予补贴,所购辅助器具价格低于补贴标准50%的,按实际价格给予100%补贴。 (来源:《关于印发<北京市残疾人辅助器具服务管理办法(试行)>的通知》京残发〔2016〕57号第十条) 二、材料齐全,填写完整
{"IS_GUIDE":"0","ONLINE_DECLARE_SYSTEM_MODE":"99","SERVICE_OBJCT":"","IS_CONSTRUCTION":"0","CL_SERVICE_TYPE":"4","APP_CODE_ID":"","YESNO_CITY_UNICOM":"0^1","CROSS_AREA":"","ISSHOHCENTER":"0","WECHAT_CODE_ID":"","FINANCIAL":"1^2","LITTLEPROGRAM_CODE_NAME":"","CROSS_AREA_ALL":"","CROSS_PROVINCE":"","ALIAS_NAME":"[\"辅助器具购买补贴\"]","EAR_DISABILITY_GRAD":"","LIB_DISABILITY_GRAD":"","SPEAK_DISABILITY_GRAD":"","REGISTER":"","ONLINE_HANDLING_DEPTH_STANDARD":"05","APPROVAL_TYPE":"1","MIND_DISABILITY_GRAD":"","ACCEPTSERVICE":"03","YWBLX_ID":"49099280-50e2-4c56-bc34-e759b4578449","ONLINE_DECLARE_SYSTEM_DEPT":"","CONSTRUCTION_EXPANSION":"0","EMPOWER":"0","EXEMPT_MATERIALS":"","LITTLEPROGRAM_CODE_ID":"","EYE_DISABILITY_GRAD":"","ISMONVEINCENTER":"0","BUSINESS_APPROVAL_DEPT":"北京市残疾人联合会","ITEM_ATTRIBUTE":"02^04^05^06^11","CROSS_AREA_ATEXT":"","AGE":"","BGSYSTEM_APPROVAL_OTHER":"残疾人辅助器具服务平台","WIT_DISABILITY_GRAD":"","WECHAT_CODE_NAME":"","DISABILITY_TYPE":"","IS_ENABLE_CERTIFICATE_SHARE":"","ONLY_ID":"0df8b565-81ed-11ea-8de7-fa163e4f9ad9","YES_NO_OPEN":"1","BGSYSTEM_APPROVAL_NAME":"其他","APP_CODE_NAME":"","HOLDER":"1","VERSION":"20241125"}
[]
2
1
http://bjt.beijing.gov.cn/renzheng/open/login/goUserLogin?client_id=950&redirect_uri=https://fuwu.bdpf.org.cn/shefu/getAuthCode&response_type=code&scope=user_info&state=fzqj

政务服务> 办事指南

辅助器具购买补贴

北京市

切换简洁版

  • 承诺件

    办件类型

  • 0

    到现场次数

  • 20工作日

    法定办结时限

  • 7工作日

    承诺办结时限

好差评

5.0

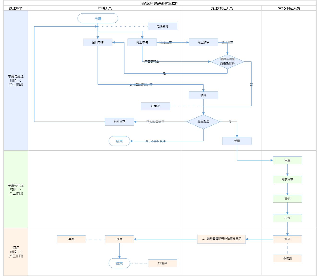
办件承诺办结时限说明:(承诺时限为办理流程中“审查与决定”环节的计时时限)

办件承诺办结时限说明:

(承诺时限为办理流程中“审查与决定”环节的计时时限)

基本信息

实施主体 北京市朝阳区残疾人联合会 服务对象
事项类型 公共服务 办理形式
受理条件 一、具有本市户籍,持有《中华人民共和国残疾人证》(以下简称《残疾人证》)的残疾人,购买(租赁)相应《补贴目录》内的辅助器具,按所购买(租赁)辅助器具对应补贴标准的50%给予补贴,所购辅助器具价格低于补贴标准50%的,按实际价格给予100%补贴。 (来源:《关于印发<北京市残疾人辅助器具服务管理办法(试行)>的通知》京残发〔2016〕57号第十条) 二、材料齐全,填写完整
办理时间 工作日,上午09:00-12:00,下午13:30-17:00 查看详情
办理地点 北京市朝阳区政务服务中心:北京市朝阳区霄云路霄云里1号二层综合窗口 查看详情
咨询方式

咨询电话:

(010)53207000【展开】

投诉监督方式
基本编码 112073035001 事项编码 13110105000053153E3112073035001
业务办理项编码 13110105000053153E311207303500101 进驻大厅类型
权力来源 上级授权 网上支付
所属机构 北京市朝阳区残疾人联合会 委托部门
联办机构 实施主体性质 授权组织
办理进程查询途径
行使层级 区级 运行系统 市级自建(垂管)
物流快递 办理方式 初审件
预约办理 数量限制 3
中介服务 权限划分
通办范围 全区 特殊程序
行使内容
显示更多

请选择情形:

提示:通过情形选择可引导出您办理该事项所需的材料,若要查看全部材料,请点击"查看全部材料"

查看全部材料 情形引导

收起
我选好了重选条件

序号 材料名称 材料来源 材料
必要性
数量要求 介质要求 表格及样例
下载
受理标准 提供材料
依据
其他要求
申请材料总要求
序号 材料名称 材料来源 材料
必要性
数量要求 介质要求 表格及样例
下载
受理标准 提供材料
依据
其他要求
申请材料总要求
显示更多

指南分享