3
01
TE1234567890987653
北京市公安局公安交通管理局朝阳交通支队
非机动车登记(直辖市级权限)
TE1234567890987653300010914400101
TE12345678909876533000109144001
0
9b96f57f-32cd-44f5-87d8-d72868bfc901
848a2b12-837f-49ea-8937-3da228d41a78
2^3
01
朝阳交通支队
110105000000
北京市公安局公安交通管理局朝阳交通支队
朝阳区交通支队对外办公大厅:法定工作日: 上午: 08:30 - 12:00; 下午: 12:00 - 18:00; (延时服务时间: 周六上午09:00 - 16:00; 周日上午09:00 - 16:00; )
朝阳区交通支队对外办公大厅:北京市朝阳区百子湾西里303号朝阳交通支队对外办公大厅非机动车登记窗口
《中华人民共和国道路交通安全法》第十八条 依法应当登记的非机动车,经公安机关交通管理部门登记后,方可上道路行驶。 依法应当登记的非机动车的种类,由省、自治区、直辖市人民政府根据当地实际情况规定。 非机动车的外形尺寸、质量、制动器、车铃和夜间反光装置,应当符合非机动车安全技术标准。(来源:《中华人民共和国道路交通安全法》)
{"IS_GUIDE":"1","ONLINE_DECLARE_SYSTEM_MODE":"99","ITEM_REALITY_USELEVEL":"","SERVICE_OBJCT":"","IS_CONSTRUCTION":"0","CL_SERVICE_TYPE":"","APP_CODE_ID":"7fae38a8-445e-45bc-b5d0-c7ba300eb49e","YESNO_CITY_UNICOM":"99","CROSS_AREA":"","ISSHOHCENTER":"","WECHAT_CODE_ID":"","FINANCIAL":"","LITTLEPROGRAM_CODE_NAME":"","CROSS_AREA_ALL":"","CROSS_PROVINCE":"","systemDocumentAPP":{"ID":96923061,"TASKGUID":"9b96f57f-32cd-44f5-87d8-d72868bfc901","DOC_ID":"7fae38a8-445e-45bc-b5d0-c7ba300eb49e","DOC_NAME":"北京交警.png","DOC_EXT":"png","DOC_LASTMODIFIED":"Mar 28, 2025 11:11:11 AM","CD_TIME":"Apr 30, 2026 5:56:22 PM","CD_BATCH":"2026043000039","DISTRIBUTETAG":"all-data^non-investment^TE1234567890987653^110105000000^non-construction^1111000000002888XF^non-construction_expansion","DATAJSONTEXT":"{\"VERSION\":\"20191230\"}"},"ALIAS_NAME":"[\"非机动车登记\"]","EAR_DISABILITY_GRAD":"","LIB_DISABILITY_GRAD":"","SPEAK_DISABILITY_GRAD":"","REGISTER":"","ONLINE_HANDLING_DEPTH_STANDARD":"02","APPROVAL_TYPE":"0","MIND_DISABILITY_GRAD":"","ACCEPTSERVICE":"99","YWBLX_ID":"c828f996-65df-4d7b-bd0d-d9321994e5bb","ONLINE_DECLARE_SYSTEM_DEPT":"","CONSTRUCTION_EXPANSION":"0","EMPOWER":"0","EXEMPT_MATERIALS":"","LITTLEPROGRAM_CODE_ID":"","EYE_DISABILITY_GRAD":"","ISMONVEINCENTER":"","DATA_FLAG":"XZXK_NEW","BUSINESS_APPROVAL_DEPT":"中华人民共和国公安部","POWER_NAME":"非机动车登记","ITEM_ATTRIBUTE":"01^03^04^11","CROSS_AREA_ATEXT":"","AGE":"","BGSYSTEM_APPROVAL_OTHER":"","WIT_DISABILITY_GRAD":"","WECHAT_CODE_NAME":"","POWER_CODE":"B0710701","DISABILITY_TYPE":"","IS_ENABLE_CERTIFICATE_SHARE":"","POWER_ATTRIBUTE":"1","ONLY_ID":"eeb1b6fd-4688-4c49-be24-27fe37ac17e0","YES_NO_OPEN":"1","BGSYSTEM_APPROVAL_NAME":"中华人民共和国公安部","APP_CODE_NAME":"北京交警.png","HOLDER":"","VERSION":"20241125"}
[{"ID":8626545,"TASKGUID":"9b96f57f-32cd-44f5-87d8-d72868bfc901","T_ID":"efc6b6d1-5a6c-4078-9857-9aa0c79117ba","P_ID":"","NAME":"请选择非机动车所有人身份","NODE_LEVEL":1,"NODE_PATH":"/efc6b6d1-5a6c-4078-9857-9aa0c79117ba","CHILD_COUNT":2,"ORDER_NUM":1,"SERIAL_NUMBER":"1","CONDITION_ATTR":"01","IS_RADIO":"1","IS_SUPPORT":"1","SUMMARY":"1 请选择非机动车所有人身份\n\t1.1 非机动车所有人为个人(居民、军人(含武警))\n\t\t1.1.1 请选择申请人身份\n\t\t\t1.1.1.1 申请人为香港、澳门特别行政区居民\n\t\t\t\t1.1.1.1.1 是否申领《港澳居民居住证》\n\t\t\t\t\t1.1.1.1.1.1 是\n\t\t\t\t\t1.1.1.1.1.2 否\n\t\t\t1.1.1.2 申请人为台湾地区居民\n\t\t\t\t1.1.1.2.1 是否申领《台湾居民居住证》\n\t\t\t\t\t1.1.1.2.1.1 是\n\t\t\t\t\t1.1.1.2.1.2 否\n\t\t\t1.1.1.3 申请人为华侨\n\t\t\t1.1.1.4 申请人为外国人\n\t\t\t1.1.1.5 申请人为外国驻华使馆、领馆人员、国际组织驻华代表机构人员\n\t1.2 非机动车所有人为单位的(机关、企业、事业单位、社会团体)\n\t\t1.2.1 是否委托经办人代理非机动车业务\n\t\t\t1.2.1.1 是\n\t\t\t1.2.1.2 否","CD_TIME":"Apr 30, 2026 5:56:22 PM","CD_BATCH":"2026043000039","DISTRIBUTETAG":"all-data^non-investment^TE1234567890987653^110105000000^non-construction^1111000000002888XF^non-construction_expansion","DATAJSONTEXT":"{\"VERSION\":\"20220810\",\"TREE_TYPE\":\"0\",\"CONSULTATION_QA\":\"\"}","parOrder":"","proOrder":"1","newOrderNum":"001","itemGuideConditionRelatedList":[]},{"ID":8626543,"TASKGUID":"9b96f57f-32cd-44f5-87d8-d72868bfc901","T_ID":"ec6344d4-b8fc-4885-8f95-17c6f7b5892f","P_ID":"efc6b6d1-5a6c-4078-9857-9aa0c79117ba","NAME":"非机动车所有人为个人(居民、军人(含武警))","NODE_LEVEL":2,"NODE_PATH":"/efc6b6d1-5a6c-4078-9857-9aa0c79117ba/ec6344d4-b8fc-4885-8f95-17c6f7b5892f","CHILD_COUNT":1,"ORDER_NUM":1,"SERIAL_NUMBER":"1.1","CONDITION_ATTR":"02","IS_RADIO":"","IS_SUPPORT":"","CD_TIME":"Apr 30, 2026 5:56:22 PM","CD_BATCH":"2026043000039","DISTRIBUTETAG":"all-data^non-investment^TE1234567890987653^110105000000^non-construction^1111000000002888XF^non-construction_expansion","DATAJSONTEXT":"{\"VERSION\":\"20220810\",\"TREE_TYPE\":\"0\",\"CONSULTATION_QA\":\"\"}","parOrder":"","proOrder":"","newOrderNum":"001.001","itemGuideConditionRelatedList":[{"ID":27074859,"TASKGUID":"9b96f57f-32cd-44f5-87d8-d72868bfc901","T_ID":"ec6344d4-b8fc-4885-8f95-17c6f7b5892f","G_ID":"cdc9905d-a1cc-4564-b1ac-2c7a8dd18793","M_CODE":"340601","MATERIAL_ID":"769d0e3a-ce1d-427f-9062-d32c8a0d1775","CD_TIME":"Apr 30, 2026 5:56:22 PM","CD_BATCH":"2026043000039","DISTRIBUTETAG":"all-data^non-investment^TE1234567890987653^110105000000^non-construction^1111000000002888XF^non-construction_expansion","DATAJSONTEXT":"{\"VERSION\":\"20210903\"}"},{"ID":27074860,"TASKGUID":"9b96f57f-32cd-44f5-87d8-d72868bfc901","T_ID":"ec6344d4-b8fc-4885-8f95-17c6f7b5892f","G_ID":"32383ffa-dc82-448a-873b-166805be62ff","M_CODE":"320006","MATERIAL_ID":"897c6e35-fb9a-4f29-8d0b-d260f1526710","CD_TIME":"Apr 30, 2026 5:56:22 PM","CD_BATCH":"2026043000039","DISTRIBUTETAG":"all-data^non-investment^TE1234567890987653^110105000000^non-construction^1111000000002888XF^non-construction_expansion","DATAJSONTEXT":"{\"VERSION\":\"20210903\"}"}]},{"ID":8626533,"TASKGUID":"9b96f57f-32cd-44f5-87d8-d72868bfc901","T_ID":"969ee7ec-5438-49e9-830e-6dc4bc243413","P_ID":"ec6344d4-b8fc-4885-8f95-17c6f7b5892f","NAME":"请选择申请人身份","NODE_LEVEL":3,"NODE_PATH":"/efc6b6d1-5a6c-4078-9857-9aa0c79117ba/ec6344d4-b8fc-4885-8f95-17c6f7b5892f/969ee7ec-5438-49e9-830e-6dc4bc243413","CHILD_COUNT":5,"ORDER_NUM":1,"SERIAL_NUMBER":"1.1.1","CONDITION_ATTR":"01","IS_RADIO":"1","IS_SUPPORT":"1","CD_TIME":"Apr 30, 2026 5:56:22 PM","CD_BATCH":"2026043000039","DISTRIBUTETAG":"all-data^non-investment^TE1234567890987653^110105000000^non-construction^1111000000002888XF^non-construction_expansion","DATAJSONTEXT":"{\"VERSION\":\"20220810\",\"TREE_TYPE\":\"0\",\"CONSULTATION_QA\":\"\"}","parOrder":"1","proOrder":"1","newOrderNum":"001.001.001","itemGuideConditionRelatedList":[]},{"ID":8626531,"TASKGUID":"9b96f57f-32cd-44f5-87d8-d72868bfc901","T_ID":"83a26ecb-5e0d-4d8a-b610-6aaa8aa86f8b","P_ID":"969ee7ec-5438-49e9-830e-6dc4bc243413","NAME":"申请人为香港、澳门特别行政区居民","NODE_LEVEL":4,"NODE_PATH":"/efc6b6d1-5a6c-4078-9857-9aa0c79117ba/ec6344d4-b8fc-4885-8f95-17c6f7b5892f/969ee7ec-5438-49e9-830e-6dc4bc243413/83a26ecb-5e0d-4d8a-b610-6aaa8aa86f8b","CHILD_COUNT":1,"ORDER_NUM":1,"SERIAL_NUMBER":"1.1.1.1","CONDITION_ATTR":"02","IS_RADIO":"","IS_SUPPORT":"","CD_TIME":"Apr 30, 2026 5:56:22 PM","CD_BATCH":"2026043000039","DISTRIBUTETAG":"all-data^non-investment^TE1234567890987653^110105000000^non-construction^1111000000002888XF^non-construction_expansion","DATAJSONTEXT":"{\"VERSION\":\"20220810\",\"TREE_TYPE\":\"0\",\"CONSULTATION_QA\":\"\"}","parOrder":"","proOrder":"","newOrderNum":"001.001.001.001","itemGuideConditionRelatedList":[]},{"ID":8626534,"TASKGUID":"9b96f57f-32cd-44f5-87d8-d72868bfc901","T_ID":"98f98df5-dfcc-4356-9472-136c8f4d8db1","P_ID":"83a26ecb-5e0d-4d8a-b610-6aaa8aa86f8b","NAME":"是否申领《港澳居民居住证》","NODE_LEVEL":5,"NODE_PATH":"/efc6b6d1-5a6c-4078-9857-9aa0c79117ba/ec6344d4-b8fc-4885-8f95-17c6f7b5892f/969ee7ec-5438-49e9-830e-6dc4bc243413/83a26ecb-5e0d-4d8a-b610-6aaa8aa86f8b/98f98df5-dfcc-4356-9472-136c8f4d8db1","CHILD_COUNT":2,"ORDER_NUM":1,"SERIAL_NUMBER":"1.1.1.1.1","CONDITION_ATTR":"01","IS_RADIO":"1","IS_SUPPORT":"1","CD_TIME":"Apr 30, 2026 5:56:22 PM","CD_BATCH":"2026043000039","DISTRIBUTETAG":"all-data^non-investment^TE1234567890987653^110105000000^non-construction^1111000000002888XF^non-construction_expansion","DATAJSONTEXT":"{\"VERSION\":\"20220810\",\"TREE_TYPE\":\"0\",\"CONSULTATION_QA\":\"\"}","parOrder":"1.1","proOrder":"1","newOrderNum":"001.001.001.001.001","itemGuideConditionRelatedList":[]},{"ID":8626530,"TASKGUID":"9b96f57f-32cd-44f5-87d8-d72868bfc901","T_ID":"770be1fa-9f2a-44b3-9597-9892d10a527d","P_ID":"98f98df5-dfcc-4356-9472-136c8f4d8db1","NAME":"是","NODE_LEVEL":6,"NODE_PATH":"/efc6b6d1-5a6c-4078-9857-9aa0c79117ba/ec6344d4-b8fc-4885-8f95-17c6f7b5892f/969ee7ec-5438-49e9-830e-6dc4bc243413/83a26ecb-5e0d-4d8a-b610-6aaa8aa86f8b/98f98df5-dfcc-4356-9472-136c8f4d8db1/770be1fa-9f2a-44b3-9597-9892d10a527d","CHILD_COUNT":0,"ORDER_NUM":1,"SERIAL_NUMBER":"1.1.1.1.1.1","CONDITION_ATTR":"02","IS_RADIO":"","IS_SUPPORT":"","CD_TIME":"Apr 30, 2026 5:56:22 PM","CD_BATCH":"2026043000039","DISTRIBUTETAG":"all-data^non-investment^TE1234567890987653^110105000000^non-construction^1111000000002888XF^non-construction_expansion","DATAJSONTEXT":"{\"VERSION\":\"20220810\",\"TREE_TYPE\":\"0\",\"CONSULTATION_QA\":\"\"}","parOrder":"","proOrder":"","newOrderNum":"001.001.001.001.001.001","itemGuideConditionRelatedList":[{"ID":27074846,"TASKGUID":"9b96f57f-32cd-44f5-87d8-d72868bfc901","T_ID":"770be1fa-9f2a-44b3-9597-9892d10a527d","G_ID":"b726ef75-9e2e-45cc-9445-947ec868affd","M_CODE":"345575","MATERIAL_ID":"3eb8c819-968d-41c9-8062-248e00b88154","CD_TIME":"Apr 30, 2026 5:56:22 PM","CD_BATCH":"2026043000039","DISTRIBUTETAG":"all-data^non-investment^TE1234567890987653^110105000000^non-construction^1111000000002888XF^non-construction_expansion","DATAJSONTEXT":"{\"VERSION\":\"20210903\"}"}]},{"ID":8626546,"TASKGUID":"9b96f57f-32cd-44f5-87d8-d72868bfc901","T_ID":"f8bf805c-060d-4b3e-83e1-8af0bcb2e6dd","P_ID":"98f98df5-dfcc-4356-9472-136c8f4d8db1","NAME":"否","NODE_LEVEL":6,"NODE_PATH":"/efc6b6d1-5a6c-4078-9857-9aa0c79117ba/ec6344d4-b8fc-4885-8f95-17c6f7b5892f/969ee7ec-5438-49e9-830e-6dc4bc243413/83a26ecb-5e0d-4d8a-b610-6aaa8aa86f8b/98f98df5-dfcc-4356-9472-136c8f4d8db1/f8bf805c-060d-4b3e-83e1-8af0bcb2e6dd","CHILD_COUNT":0,"ORDER_NUM":2,"SERIAL_NUMBER":"1.1.1.1.1.2","CONDITION_ATTR":"02","IS_RADIO":"","IS_SUPPORT":"","CD_TIME":"Apr 30, 2026 5:56:22 PM","CD_BATCH":"2026043000039","DISTRIBUTETAG":"all-data^non-investment^TE1234567890987653^110105000000^non-construction^1111000000002888XF^non-construction_expansion","DATAJSONTEXT":"{\"VERSION\":\"20220810\",\"TREE_TYPE\":\"0\",\"CONSULTATION_QA\":\"\"}","parOrder":"","proOrder":"","newOrderNum":"001.001.001.001.001.002","itemGuideConditionRelatedList":[{"ID":27074862,"TASKGUID":"9b96f57f-32cd-44f5-87d8-d72868bfc901","T_ID":"f8bf805c-060d-4b3e-83e1-8af0bcb2e6dd","G_ID":"65474917-ef08-4fa2-b2c3-d17196d9ce77","M_CODE":"347022","MATERIAL_ID":"fc74e91d-9c76-4466-826b-772f71c8904e","CD_TIME":"Apr 30, 2026 5:56:22 PM","CD_BATCH":"2026043000039","DISTRIBUTETAG":"all-data^non-investment^TE1234567890987653^110105000000^non-construction^1111000000002888XF^non-construction_expansion","DATAJSONTEXT":"{\"VERSION\":\"20210903\"}"},{"ID":27074863,"TASKGUID":"9b96f57f-32cd-44f5-87d8-d72868bfc901","T_ID":"f8bf805c-060d-4b3e-83e1-8af0bcb2e6dd","G_ID":"893fe78e-d472-4c0d-a855-3e0fb8f7fe25","M_CODE":"345582","MATERIAL_ID":"0baa9d70-ffab-4667-923f-848ce6835843","CD_TIME":"Apr 30, 2026 5:56:22 PM","CD_BATCH":"2026043000039","DISTRIBUTETAG":"all-data^non-investment^TE1234567890987653^110105000000^non-construction^1111000000002888XF^non-construction_expansion","DATAJSONTEXT":"{\"VERSION\":\"20210903\"}"},{"ID":27074864,"TASKGUID":"9b96f57f-32cd-44f5-87d8-d72868bfc901","T_ID":"f8bf805c-060d-4b3e-83e1-8af0bcb2e6dd","G_ID":"","M_CODE":"346576","MATERIAL_ID":"cf60d96a-dfab-4fc4-acc1-715528119456","CD_TIME":"Apr 30, 2026 5:56:22 PM","CD_BATCH":"2026043000039","DISTRIBUTETAG":"all-data^non-investment^TE1234567890987653^110105000000^non-construction^1111000000002888XF^non-construction_expansion","DATAJSONTEXT":"{\"VERSION\":\"20210903\"}"},{"ID":27074865,"TASKGUID":"9b96f57f-32cd-44f5-87d8-d72868bfc901","T_ID":"f8bf805c-060d-4b3e-83e1-8af0bcb2e6dd","G_ID":"6b934bd7-38e3-41c2-9057-1444a0e23293","M_CODE":"346668","MATERIAL_ID":"e894f213-0b47-47f2-bada-dc6390225652","CD_TIME":"Apr 30, 2026 5:56:22 PM","CD_BATCH":"2026043000039","DISTRIBUTETAG":"all-data^non-investment^TE1234567890987653^110105000000^non-construction^1111000000002888XF^non-construction_expansion","DATAJSONTEXT":"{\"VERSION\":\"20210903\"}"},{"ID":27074866,"TASKGUID":"9b96f57f-32cd-44f5-87d8-d72868bfc901","T_ID":"f8bf805c-060d-4b3e-83e1-8af0bcb2e6dd","G_ID":"42ecb0a0-6331-4979-89e9-56c70e84226b","M_CODE":"340580","MATERIAL_ID":"315beb8e-200f-4dba-b513-a04c520e4472","CD_TIME":"Apr 30, 2026 5:56:22 PM","CD_BATCH":"2026043000039","DISTRIBUTETAG":"all-data^non-investment^TE1234567890987653^110105000000^non-construction^1111000000002888XF^non-construction_expansion","DATAJSONTEXT":"{\"VERSION\":\"20210903\"}"}]},{"ID":8626540,"TASKGUID":"9b96f57f-32cd-44f5-87d8-d72868bfc901","T_ID":"c1395f5f-0785-4e67-a158-da908dce7147","P_ID":"969ee7ec-5438-49e9-830e-6dc4bc243413","NAME":"申请人为台湾地区居民","NODE_LEVEL":4,"NODE_PATH":"/efc6b6d1-5a6c-4078-9857-9aa0c79117ba/ec6344d4-b8fc-4885-8f95-17c6f7b5892f/969ee7ec-5438-49e9-830e-6dc4bc243413/c1395f5f-0785-4e67-a158-da908dce7147","CHILD_COUNT":1,"ORDER_NUM":2,"SERIAL_NUMBER":"1.1.1.2","CONDITION_ATTR":"02","IS_RADIO":"","IS_SUPPORT":"","CD_TIME":"Apr 30, 2026 5:56:22 PM","CD_BATCH":"2026043000039","DISTRIBUTETAG":"all-data^non-investment^TE1234567890987653^110105000000^non-construction^1111000000002888XF^non-construction_expansion","DATAJSONTEXT":"{\"VERSION\":\"20220810\",\"TREE_TYPE\":\"0\",\"CONSULTATION_QA\":\"\"}","parOrder":"","proOrder":"","newOrderNum":"001.001.001.002","itemGuideConditionRelatedList":[]},{"ID":8626538,"TASKGUID":"9b96f57f-32cd-44f5-87d8-d72868bfc901","T_ID":"b49c762c-2f46-4f73-b562-6127e4d3231b","P_ID":"c1395f5f-0785-4e67-a158-da908dce7147","NAME":"是否申领《台湾居民居住证》","NODE_LEVEL":5,"NODE_PATH":"/efc6b6d1-5a6c-4078-9857-9aa0c79117ba/ec6344d4-b8fc-4885-8f95-17c6f7b5892f/969ee7ec-5438-49e9-830e-6dc4bc243413/c1395f5f-0785-4e67-a158-da908dce7147/b49c762c-2f46-4f73-b562-6127e4d3231b","CHILD_COUNT":2,"ORDER_NUM":1,"SERIAL_NUMBER":"1.1.1.2.1","CONDITION_ATTR":"01","IS_RADIO":"1","IS_SUPPORT":"1","CD_TIME":"Apr 30, 2026 5:56:22 PM","CD_BATCH":"2026043000039","DISTRIBUTETAG":"all-data^non-investment^TE1234567890987653^110105000000^non-construction^1111000000002888XF^non-construction_expansion","DATAJSONTEXT":"{\"VERSION\":\"20220810\",\"TREE_TYPE\":\"0\",\"CONSULTATION_QA\":\"\"}","parOrder":"1.1","proOrder":"2","newOrderNum":"001.001.001.002.001","itemGuideConditionRelatedList":[]},{"ID":8626526,"TASKGUID":"9b96f57f-32cd-44f5-87d8-d72868bfc901","T_ID":"30f4681e-be7d-43b0-a485-0cc5e6c709e8","P_ID":"b49c762c-2f46-4f73-b562-6127e4d3231b","NAME":"是","NODE_LEVEL":6,"NODE_PATH":"/efc6b6d1-5a6c-4078-9857-9aa0c79117ba/ec6344d4-b8fc-4885-8f95-17c6f7b5892f/969ee7ec-5438-49e9-830e-6dc4bc243413/c1395f5f-0785-4e67-a158-da908dce7147/b49c762c-2f46-4f73-b562-6127e4d3231b/30f4681e-be7d-43b0-a485-0cc5e6c709e8","CHILD_COUNT":0,"ORDER_NUM":1,"SERIAL_NUMBER":"1.1.1.2.1.1","CONDITION_ATTR":"02","IS_RADIO":"","IS_SUPPORT":"","CD_TIME":"Apr 30, 2026 5:56:22 PM","CD_BATCH":"2026043000039","DISTRIBUTETAG":"all-data^non-investment^TE1234567890987653^110105000000^non-construction^1111000000002888XF^non-construction_expansion","DATAJSONTEXT":"{\"VERSION\":\"20220810\",\"TREE_TYPE\":\"0\",\"CONSULTATION_QA\":\"\"}","parOrder":"","proOrder":"","newOrderNum":"001.001.001.002.001.001","itemGuideConditionRelatedList":[{"ID":27074843,"TASKGUID":"9b96f57f-32cd-44f5-87d8-d72868bfc901","T_ID":"30f4681e-be7d-43b0-a485-0cc5e6c709e8","G_ID":"83add985-344a-4bb4-98c5-e2026a588cda","M_CODE":"345560","MATERIAL_ID":"90068997-48fa-46f8-a459-5c699de3fd66","CD_TIME":"Apr 30, 2026 5:56:22 PM","CD_BATCH":"2026043000039","DISTRIBUTETAG":"all-data^non-investment^TE1234567890987653^110105000000^non-construction^1111000000002888XF^non-construction_expansion","DATAJSONTEXT":"{\"VERSION\":\"20210903\"}"}]},{"ID":8626535,"TASKGUID":"9b96f57f-32cd-44f5-87d8-d72868bfc901","T_ID":"9cd59d43-e8d1-47fb-b994-feec319a0eaf","P_ID":"b49c762c-2f46-4f73-b562-6127e4d3231b","NAME":"否","NODE_LEVEL":6,"NODE_PATH":"/efc6b6d1-5a6c-4078-9857-9aa0c79117ba/ec6344d4-b8fc-4885-8f95-17c6f7b5892f/969ee7ec-5438-49e9-830e-6dc4bc243413/c1395f5f-0785-4e67-a158-da908dce7147/b49c762c-2f46-4f73-b562-6127e4d3231b/9cd59d43-e8d1-47fb-b994-feec319a0eaf","CHILD_COUNT":0,"ORDER_NUM":2,"SERIAL_NUMBER":"1.1.1.2.1.2","CONDITION_ATTR":"02","IS_RADIO":"","IS_SUPPORT":"","CD_TIME":"Apr 30, 2026 5:56:22 PM","CD_BATCH":"2026043000039","DISTRIBUTETAG":"all-data^non-investment^TE1234567890987653^110105000000^non-construction^1111000000002888XF^non-construction_expansion","DATAJSONTEXT":"{\"VERSION\":\"20220810\",\"TREE_TYPE\":\"0\",\"CONSULTATION_QA\":\"\"}","parOrder":"","proOrder":"","newOrderNum":"001.001.001.002.001.002","itemGuideConditionRelatedList":[{"ID":27074850,"TASKGUID":"9b96f57f-32cd-44f5-87d8-d72868bfc901","T_ID":"9cd59d43-e8d1-47fb-b994-feec319a0eaf","G_ID":"6a25be74-0cab-493b-955c-ce4179d45ba8","M_CODE":"345582","MATERIAL_ID":"2e11f13a-0b13-4401-8564-7356ff24f206","CD_TIME":"Apr 30, 2026 5:56:22 PM","CD_BATCH":"2026043000039","DISTRIBUTETAG":"all-data^non-investment^TE1234567890987653^110105000000^non-construction^1111000000002888XF^non-construction_expansion","DATAJSONTEXT":"{\"VERSION\":\"20210903\"}"},{"ID":27074851,"TASKGUID":"9b96f57f-32cd-44f5-87d8-d72868bfc901","T_ID":"9cd59d43-e8d1-47fb-b994-feec319a0eaf","G_ID":"480711f5-d5e8-4642-add3-5f715d8a7ab1","M_CODE":"340581","MATERIAL_ID":"c6a19c4d-cb46-427a-8025-71c616fea8e8","CD_TIME":"Apr 30, 2026 5:56:22 PM","CD_BATCH":"2026043000039","DISTRIBUTETAG":"all-data^non-investment^TE1234567890987653^110105000000^non-construction^1111000000002888XF^non-construction_expansion","DATAJSONTEXT":"{\"VERSION\":\"20210903\"}"},{"ID":27074852,"TASKGUID":"9b96f57f-32cd-44f5-87d8-d72868bfc901","T_ID":"9cd59d43-e8d1-47fb-b994-feec319a0eaf","G_ID":"4b504835-c396-471e-895f-52c2b03851fa","M_CODE":"345503","MATERIAL_ID":"365a414f-49c3-41d8-8085-942844b5a2e0","CD_TIME":"Apr 30, 2026 5:56:22 PM","CD_BATCH":"2026043000039","DISTRIBUTETAG":"all-data^non-investment^TE1234567890987653^110105000000^non-construction^1111000000002888XF^non-construction_expansion","DATAJSONTEXT":"{\"VERSION\":\"20210903\"}"}]},{"ID":8626547,"TASKGUID":"9b96f57f-32cd-44f5-87d8-d72868bfc901","T_ID":"fcdb646a-85aa-44da-8a9a-a62ab0dcba56","P_ID":"969ee7ec-5438-49e9-830e-6dc4bc243413","NAME":"申请人为华侨","NODE_LEVEL":4,"NODE_PATH":"/efc6b6d1-5a6c-4078-9857-9aa0c79117ba/ec6344d4-b8fc-4885-8f95-17c6f7b5892f/969ee7ec-5438-49e9-830e-6dc4bc243413/fcdb646a-85aa-44da-8a9a-a62ab0dcba56","CHILD_COUNT":0,"ORDER_NUM":3,"SERIAL_NUMBER":"1.1.1.3","CONDITION_ATTR":"02","IS_RADIO":"","IS_SUPPORT":"","CD_TIME":"Apr 30, 2026 5:56:22 PM","CD_BATCH":"2026043000039","DISTRIBUTETAG":"all-data^non-investment^TE1234567890987653^110105000000^non-construction^1111000000002888XF^non-construction_expansion","DATAJSONTEXT":"{\"VERSION\":\"20220810\",\"TREE_TYPE\":\"0\",\"CONSULTATION_QA\":\"\"}","parOrder":"","proOrder":"","newOrderNum":"001.001.001.003","itemGuideConditionRelatedList":[{"ID":27074867,"TASKGUID":"9b96f57f-32cd-44f5-87d8-d72868bfc901","T_ID":"fcdb646a-85aa-44da-8a9a-a62ab0dcba56","G_ID":"ab40f9f9-6039-4016-bc55-58c5a4eac1fe","M_CODE":"345582","MATERIAL_ID":"8b44e33d-a7f2-4607-a95f-7045a3da9a1a","CD_TIME":"Apr 30, 2026 5:56:22 PM","CD_BATCH":"2026043000039","DISTRIBUTETAG":"all-data^non-investment^TE1234567890987653^110105000000^non-construction^1111000000002888XF^non-construction_expansion","DATAJSONTEXT":"{\"VERSION\":\"20210903\"}"},{"ID":27074868,"TASKGUID":"9b96f57f-32cd-44f5-87d8-d72868bfc901","T_ID":"fcdb646a-85aa-44da-8a9a-a62ab0dcba56","G_ID":"10a09f84-5fc5-4be2-a103-23092b8a5c92","M_CODE":"340576","MATERIAL_ID":"e55ebb41-a551-4506-976c-9071a017e41e","CD_TIME":"Apr 30, 2026 5:56:22 PM","CD_BATCH":"2026043000039","DISTRIBUTETAG":"all-data^non-investment^TE1234567890987653^110105000000^non-construction^1111000000002888XF^non-construction_expansion","DATAJSONTEXT":"{\"VERSION\":\"20210903\"}"}]},{"ID":8626536,"TASKGUID":"9b96f57f-32cd-44f5-87d8-d72868bfc901","T_ID":"9d582237-41fd-4040-a984-fee9e4240fad","P_ID":"969ee7ec-5438-49e9-830e-6dc4bc243413","NAME":"申请人为外国人","NODE_LEVEL":4,"NODE_PATH":"/efc6b6d1-5a6c-4078-9857-9aa0c79117ba/ec6344d4-b8fc-4885-8f95-17c6f7b5892f/969ee7ec-5438-49e9-830e-6dc4bc243413/9d582237-41fd-4040-a984-fee9e4240fad","CHILD_COUNT":0,"ORDER_NUM":4,"SERIAL_NUMBER":"1.1.1.4","CONDITION_ATTR":"02","IS_RADIO":"","IS_SUPPORT":"","CD_TIME":"Apr 30, 2026 5:56:22 PM","CD_BATCH":"2026043000039","DISTRIBUTETAG":"all-data^non-investment^TE1234567890987653^110105000000^non-construction^1111000000002888XF^non-construction_expansion","DATAJSONTEXT":"{\"VERSION\":\"20220810\",\"TREE_TYPE\":\"0\",\"CONSULTATION_QA\":\"\"}","parOrder":"","proOrder":"","newOrderNum":"001.001.001.004","itemGuideConditionRelatedList":[{"ID":27074853,"TASKGUID":"9b96f57f-32cd-44f5-87d8-d72868bfc901","T_ID":"9d582237-41fd-4040-a984-fee9e4240fad","G_ID":"f9c0f020-bd0e-4421-9361-62fe07c6187a","M_CODE":"344780","MATERIAL_ID":"6c319ed1-df17-4356-b687-e987e23ead74","CD_TIME":"Apr 30, 2026 5:56:22 PM","CD_BATCH":"2026043000039","DISTRIBUTETAG":"all-data^non-investment^TE1234567890987653^110105000000^non-construction^1111000000002888XF^non-construction_expansion","DATAJSONTEXT":"{\"VERSION\":\"20210903\"}"},{"ID":27074854,"TASKGUID":"9b96f57f-32cd-44f5-87d8-d72868bfc901","T_ID":"9d582237-41fd-4040-a984-fee9e4240fad","G_ID":"7dd7615f-9ab6-4c34-a47e-4692f6b9de99","M_CODE":"345582","MATERIAL_ID":"bd172058-3ecf-4310-8aaa-ed8f526f6fd7","CD_TIME":"Apr 30, 2026 5:56:22 PM","CD_BATCH":"2026043000039","DISTRIBUTETAG":"all-data^non-investment^TE1234567890987653^110105000000^non-construction^1111000000002888XF^non-construction_expansion","DATAJSONTEXT":"{\"VERSION\":\"20210903\"}"}]},{"ID":8626528,"TASKGUID":"9b96f57f-32cd-44f5-87d8-d72868bfc901","T_ID":"5a428168-c632-45e3-a07c-3b017ea741b7","P_ID":"969ee7ec-5438-49e9-830e-6dc4bc243413","NAME":"申请人为外国驻华使馆、领馆人员、国际组织驻华代表机构人员","NODE_LEVEL":4,"NODE_PATH":"/efc6b6d1-5a6c-4078-9857-9aa0c79117ba/ec6344d4-b8fc-4885-8f95-17c6f7b5892f/969ee7ec-5438-49e9-830e-6dc4bc243413/5a428168-c632-45e3-a07c-3b017ea741b7","CHILD_COUNT":0,"ORDER_NUM":5,"SERIAL_NUMBER":"1.1.1.5","CONDITION_ATTR":"02","IS_RADIO":"","IS_SUPPORT":"","CD_TIME":"Apr 30, 2026 5:56:22 PM","CD_BATCH":"2026043000039","DISTRIBUTETAG":"all-data^non-investment^TE1234567890987653^110105000000^non-construction^1111000000002888XF^non-construction_expansion","DATAJSONTEXT":"{\"VERSION\":\"20220810\",\"TREE_TYPE\":\"0\",\"CONSULTATION_QA\":\"\"}","parOrder":"","proOrder":"","newOrderNum":"001.001.001.005","itemGuideConditionRelatedList":[{"ID":27074844,"TASKGUID":"9b96f57f-32cd-44f5-87d8-d72868bfc901","T_ID":"5a428168-c632-45e3-a07c-3b017ea741b7","G_ID":"c51f0bdd-925b-48ad-a7ee-07e374efac8d","M_CODE":"209469","MATERIAL_ID":"4a55f93c-6975-4880-9698-c981f20323a8","CD_TIME":"Apr 30, 2026 5:56:22 PM","CD_BATCH":"2026043000039","DISTRIBUTETAG":"all-data^non-investment^TE1234567890987653^110105000000^non-construction^1111000000002888XF^non-construction_expansion","DATAJSONTEXT":"{\"VERSION\":\"20210903\"}"}]},{"ID":8626527,"TASKGUID":"9b96f57f-32cd-44f5-87d8-d72868bfc901","T_ID":"4ba49769-d246-4d1a-a9e2-327305b672d0","P_ID":"efc6b6d1-5a6c-4078-9857-9aa0c79117ba","NAME":"非机动车所有人为单位的(机关、企业、事业单位、社会团体)","NODE_LEVEL":2,"NODE_PATH":"/efc6b6d1-5a6c-4078-9857-9aa0c79117ba/4ba49769-d246-4d1a-a9e2-327305b672d0","CHILD_COUNT":1,"ORDER_NUM":2,"SERIAL_NUMBER":"1.2","CONDITION_ATTR":"02","IS_RADIO":"","IS_SUPPORT":"","CD_TIME":"Apr 30, 2026 5:56:22 PM","CD_BATCH":"2026043000039","DISTRIBUTETAG":"all-data^non-investment^TE1234567890987653^110105000000^non-construction^1111000000002888XF^non-construction_expansion","DATAJSONTEXT":"{\"VERSION\":\"20220810\",\"TREE_TYPE\":\"0\",\"CONSULTATION_QA\":\"\"}","parOrder":"","proOrder":"","newOrderNum":"001.002","itemGuideConditionRelatedList":[]},{"ID":8626542,"TASKGUID":"9b96f57f-32cd-44f5-87d8-d72868bfc901","T_ID":"e05c3190-4aec-40d4-be2d-958020e458e7","P_ID":"4ba49769-d246-4d1a-a9e2-327305b672d0","NAME":"是否委托经办人代理非机动车业务","NODE_LEVEL":3,"NODE_PATH":"/efc6b6d1-5a6c-4078-9857-9aa0c79117ba/4ba49769-d246-4d1a-a9e2-327305b672d0/e05c3190-4aec-40d4-be2d-958020e458e7","CHILD_COUNT":2,"ORDER_NUM":1,"SERIAL_NUMBER":"1.2.1","CONDITION_ATTR":"01","IS_RADIO":"1","IS_SUPPORT":"1","CD_TIME":"Apr 30, 2026 5:56:22 PM","CD_BATCH":"2026043000039","DISTRIBUTETAG":"all-data^non-investment^TE1234567890987653^110105000000^non-construction^1111000000002888XF^non-construction_expansion","DATAJSONTEXT":"{\"VERSION\":\"20220810\",\"TREE_TYPE\":\"0\",\"CONSULTATION_QA\":\"\"}","parOrder":"1","proOrder":"2","newOrderNum":"001.002.001","itemGuideConditionRelatedList":[]},{"ID":8626537,"TASKGUID":"9b96f57f-32cd-44f5-87d8-d72868bfc901","T_ID":"b04d684b-08db-4302-8457-d2e37be9838b","P_ID":"e05c3190-4aec-40d4-be2d-958020e458e7","NAME":"是","NODE_LEVEL":4,"NODE_PATH":"/efc6b6d1-5a6c-4078-9857-9aa0c79117ba/4ba49769-d246-4d1a-a9e2-327305b672d0/e05c3190-4aec-40d4-be2d-958020e458e7/b04d684b-08db-4302-8457-d2e37be9838b","CHILD_COUNT":0,"ORDER_NUM":1,"SERIAL_NUMBER":"1.2.1.1","CONDITION_ATTR":"02","IS_RADIO":"","IS_SUPPORT":"","CD_TIME":"Apr 30, 2026 5:56:22 PM","CD_BATCH":"2026043000039","DISTRIBUTETAG":"all-data^non-investment^TE1234567890987653^110105000000^non-construction^1111000000002888XF^non-construction_expansion","DATAJSONTEXT":"{\"VERSION\":\"20220810\",\"TREE_TYPE\":\"0\",\"CONSULTATION_QA\":\"\"}","parOrder":"","proOrder":"","newOrderNum":"001.002.001.001","itemGuideConditionRelatedList":[{"ID":27074855,"TASKGUID":"9b96f57f-32cd-44f5-87d8-d72868bfc901","T_ID":"b04d684b-08db-4302-8457-d2e37be9838b","G_ID":"14ee7f1f-c23d-4938-a78c-2d6eb30b2e5b","M_CODE":"320084","MATERIAL_ID":"17c02450-d1ca-407c-973c-161fdb2902d5","CD_TIME":"Apr 30, 2026 5:56:22 PM","CD_BATCH":"2026043000039","DISTRIBUTETAG":"all-data^non-investment^TE1234567890987653^110105000000^non-construction^1111000000002888XF^non-construction_expansion","DATAJSONTEXT":"{\"VERSION\":\"20210903\"}"},{"ID":27074856,"TASKGUID":"9b96f57f-32cd-44f5-87d8-d72868bfc901","T_ID":"b04d684b-08db-4302-8457-d2e37be9838b","G_ID":"0d930f16-cbe6-4fe5-ad59-518941f699e9","M_CODE":"205287","MATERIAL_ID":"cfb96b4a-c120-4c6e-9c3b-eb9181c59667","CD_TIME":"Apr 30, 2026 5:56:22 PM","CD_BATCH":"2026043000039","DISTRIBUTETAG":"all-data^non-investment^TE1234567890987653^110105000000^non-construction^1111000000002888XF^non-construction_expansion","DATAJSONTEXT":"{\"VERSION\":\"20210903\"}"},{"ID":27074857,"TASKGUID":"9b96f57f-32cd-44f5-87d8-d72868bfc901","T_ID":"b04d684b-08db-4302-8457-d2e37be9838b","G_ID":"eb10b8d6-d805-486a-b70c-f82b862c7c40","M_CODE":"320006","MATERIAL_ID":"24009941-1277-4b38-8b25-1090713d0874","CD_TIME":"Apr 30, 2026 5:56:22 PM","CD_BATCH":"2026043000039","DISTRIBUTETAG":"all-data^non-investment^TE1234567890987653^110105000000^non-construction^1111000000002888XF^non-construction_expansion","DATAJSONTEXT":"{\"VERSION\":\"20210903\"}"},{"ID":27074858,"TASKGUID":"9b96f57f-32cd-44f5-87d8-d72868bfc901","T_ID":"b04d684b-08db-4302-8457-d2e37be9838b","G_ID":"b8a4ef55-556d-48ae-939b-8064a605817a","M_CODE":"340601","MATERIAL_ID":"9ecf0559-1728-4bce-bc0f-b8c578e1bc80","CD_TIME":"Apr 30, 2026 5:56:22 PM","CD_BATCH":"2026043000039","DISTRIBUTETAG":"all-data^non-investment^TE1234567890987653^110105000000^non-construction^1111000000002888XF^non-construction_expansion","DATAJSONTEXT":"{\"VERSION\":\"20210903\"}"}]},{"ID":8626541,"TASKGUID":"9b96f57f-32cd-44f5-87d8-d72868bfc901","T_ID":"c52b8eba-541d-414a-a6b4-6549f990e250","P_ID":"e05c3190-4aec-40d4-be2d-958020e458e7","NAME":"否","NODE_LEVEL":4,"NODE_PATH":"/efc6b6d1-5a6c-4078-9857-9aa0c79117ba/4ba49769-d246-4d1a-a9e2-327305b672d0/e05c3190-4aec-40d4-be2d-958020e458e7/c52b8eba-541d-414a-a6b4-6549f990e250","CHILD_COUNT":0,"ORDER_NUM":2,"SERIAL_NUMBER":"1.2.1.2","CONDITION_ATTR":"02","IS_RADIO":"","IS_SUPPORT":"","CD_TIME":"Apr 30, 2026 5:56:22 PM","CD_BATCH":"2026043000039","DISTRIBUTETAG":"all-data^non-investment^TE1234567890987653^110105000000^non-construction^1111000000002888XF^non-construction_expansion","DATAJSONTEXT":"{\"VERSION\":\"20220810\",\"TREE_TYPE\":\"0\",\"CONSULTATION_QA\":\"\"}","parOrder":"","proOrder":"","newOrderNum":"001.002.001.002","itemGuideConditionRelatedList":[]},{"ID":8626525,"TASKGUID":"9b96f57f-32cd-44f5-87d8-d72868bfc901","T_ID":"1793abdc-e7df-4688-a3c7-0f9f00a33b76","P_ID":"","NAME":"请选择非机动车来历凭证","NODE_LEVEL":1,"NODE_PATH":"/1793abdc-e7df-4688-a3c7-0f9f00a33b76","CHILD_COUNT":4,"ORDER_NUM":2,"SERIAL_NUMBER":"2","CONDITION_ATTR":"01","IS_RADIO":"1","IS_SUPPORT":"1","SUMMARY":"2 请选择非机动车来历凭证\n\t2.1 购买的电动自行车\n\t2.2 电动自行车在注册前经人民法院调解、裁定或者判决所有权转移的\n\t2.3 国家机关统一采购并调拨到本市下属单位未注册登记的\n\t2.4 继承、赠予、协议抵偿债务未注册登记的","CD_TIME":"Apr 30, 2026 5:56:22 PM","CD_BATCH":"2026043000039","DISTRIBUTETAG":"all-data^non-investment^TE1234567890987653^110105000000^non-construction^1111000000002888XF^non-construction_expansion","DATAJSONTEXT":"{\"VERSION\":\"20220810\",\"TREE_TYPE\":\"0\",\"CONSULTATION_QA\":\"\"}","parOrder":"","proOrder":"2","newOrderNum":"002","itemGuideConditionRelatedList":[]},{"ID":8626523,"TASKGUID":"9b96f57f-32cd-44f5-87d8-d72868bfc901","T_ID":"089902a7-9bc4-421a-a7f7-11c8039d93ee","P_ID":"1793abdc-e7df-4688-a3c7-0f9f00a33b76","NAME":"购买的电动自行车","NODE_LEVEL":2,"NODE_PATH":"/1793abdc-e7df-4688-a3c7-0f9f00a33b76/089902a7-9bc4-421a-a7f7-11c8039d93ee","CHILD_COUNT":0,"ORDER_NUM":1,"SERIAL_NUMBER":"2.1","CONDITION_ATTR":"02","IS_RADIO":"","IS_SUPPORT":"","CD_TIME":"Apr 30, 2026 5:56:22 PM","CD_BATCH":"2026043000039","DISTRIBUTETAG":"all-data^non-investment^TE1234567890987653^110105000000^non-construction^1111000000002888XF^non-construction_expansion","DATAJSONTEXT":"{\"VERSION\":\"20220810\",\"TREE_TYPE\":\"0\",\"CONSULTATION_QA\":\"\"}","parOrder":"","proOrder":"","newOrderNum":"002.001","itemGuideConditionRelatedList":[{"ID":27074840,"TASKGUID":"9b96f57f-32cd-44f5-87d8-d72868bfc901","T_ID":"089902a7-9bc4-421a-a7f7-11c8039d93ee","G_ID":"6a3f8476-0643-4858-a3f9-a55a17ed009a","M_CODE":"345483","MATERIAL_ID":"294d0ed9-8e62-4f45-899d-620cadfc7386","CD_TIME":"Apr 30, 2026 5:56:22 PM","CD_BATCH":"2026043000039","DISTRIBUTETAG":"all-data^non-investment^TE1234567890987653^110105000000^non-construction^1111000000002888XF^non-construction_expansion","DATAJSONTEXT":"{\"VERSION\":\"20210903\"}"}]},{"ID":8626524,"TASKGUID":"9b96f57f-32cd-44f5-87d8-d72868bfc901","T_ID":"11020140-5ceb-4523-adda-c499e27483b1","P_ID":"1793abdc-e7df-4688-a3c7-0f9f00a33b76","NAME":"电动自行车在注册前经人民法院调解、裁定或者判决所有权转移的","NODE_LEVEL":2,"NODE_PATH":"/1793abdc-e7df-4688-a3c7-0f9f00a33b76/11020140-5ceb-4523-adda-c499e27483b1","CHILD_COUNT":0,"ORDER_NUM":2,"SERIAL_NUMBER":"2.2","CONDITION_ATTR":"02","IS_RADIO":"","IS_SUPPORT":"","CD_TIME":"Apr 30, 2026 5:56:22 PM","CD_BATCH":"2026043000039","DISTRIBUTETAG":"all-data^non-investment^TE1234567890987653^110105000000^non-construction^1111000000002888XF^non-construction_expansion","DATAJSONTEXT":"{\"VERSION\":\"20220810\",\"TREE_TYPE\":\"0\",\"CONSULTATION_QA\":\"\"}","parOrder":"","proOrder":"","newOrderNum":"002.002","itemGuideConditionRelatedList":[{"ID":27074841,"TASKGUID":"9b96f57f-32cd-44f5-87d8-d72868bfc901","T_ID":"11020140-5ceb-4523-adda-c499e27483b1","G_ID":"d5fee81c-5c58-4b57-a7ee-330c02f6eafc","M_CODE":"205288","MATERIAL_ID":"b196b71d-9137-4232-a369-30ea55f47d81","CD_TIME":"Apr 30, 2026 5:56:22 PM","CD_BATCH":"2026043000039","DISTRIBUTETAG":"all-data^non-investment^TE1234567890987653^110105000000^non-construction^1111000000002888XF^non-construction_expansion","DATAJSONTEXT":"{\"VERSION\":\"20210903\"}"},{"ID":27074842,"TASKGUID":"9b96f57f-32cd-44f5-87d8-d72868bfc901","T_ID":"11020140-5ceb-4523-adda-c499e27483b1","G_ID":"dbd33718-3b64-41a6-903f-939ad1bae713","M_CODE":"205577","MATERIAL_ID":"ee6c238a-c931-44f7-9f48-3daddf834db6","CD_TIME":"Apr 30, 2026 5:56:22 PM","CD_BATCH":"2026043000039","DISTRIBUTETAG":"all-data^non-investment^TE1234567890987653^110105000000^non-construction^1111000000002888XF^non-construction_expansion","DATAJSONTEXT":"{\"VERSION\":\"20210903\"}"}]},{"ID":8626529,"TASKGUID":"9b96f57f-32cd-44f5-87d8-d72868bfc901","T_ID":"69de707e-56e6-4efe-b9c9-67f4a144995a","P_ID":"1793abdc-e7df-4688-a3c7-0f9f00a33b76","NAME":"国家机关统一采购并调拨到本市下属单位未注册登记的","NODE_LEVEL":2,"NODE_PATH":"/1793abdc-e7df-4688-a3c7-0f9f00a33b76/69de707e-56e6-4efe-b9c9-67f4a144995a","CHILD_COUNT":0,"ORDER_NUM":3,"SERIAL_NUMBER":"2.3","CONDITION_ATTR":"02","IS_RADIO":"","IS_SUPPORT":"","CD_TIME":"Apr 30, 2026 5:56:22 PM","CD_BATCH":"2026043000039","DISTRIBUTETAG":"all-data^non-investment^TE1234567890987653^110105000000^non-construction^1111000000002888XF^non-construction_expansion","DATAJSONTEXT":"{\"VERSION\":\"20220810\",\"TREE_TYPE\":\"0\",\"CONSULTATION_QA\":\"\"}","parOrder":"","proOrder":"","newOrderNum":"002.003","itemGuideConditionRelatedList":[{"ID":27074845,"TASKGUID":"9b96f57f-32cd-44f5-87d8-d72868bfc901","T_ID":"69de707e-56e6-4efe-b9c9-67f4a144995a","G_ID":"536ed862-2013-4c5d-9ce0-dec589a8f4c1","M_CODE":"345483","MATERIAL_ID":"a34dec4d-1e2d-48b7-ae80-1b2aefd81297","CD_TIME":"Apr 30, 2026 5:56:22 PM","CD_BATCH":"2026043000039","DISTRIBUTETAG":"all-data^non-investment^TE1234567890987653^110105000000^non-construction^1111000000002888XF^non-construction_expansion","DATAJSONTEXT":"{\"VERSION\":\"20210903\"}"}]},{"ID":8626544,"TASKGUID":"9b96f57f-32cd-44f5-87d8-d72868bfc901","T_ID":"eda44117-7e06-4319-b610-e566aefebfbd","P_ID":"1793abdc-e7df-4688-a3c7-0f9f00a33b76","NAME":"继承、赠予、协议抵偿债务未注册登记的","NODE_LEVEL":2,"NODE_PATH":"/1793abdc-e7df-4688-a3c7-0f9f00a33b76/eda44117-7e06-4319-b610-e566aefebfbd","CHILD_COUNT":0,"ORDER_NUM":4,"SERIAL_NUMBER":"2.4","CONDITION_ATTR":"02","IS_RADIO":"","IS_SUPPORT":"","CD_TIME":"Apr 30, 2026 5:56:22 PM","CD_BATCH":"2026043000039","DISTRIBUTETAG":"all-data^non-investment^TE1234567890987653^110105000000^non-construction^1111000000002888XF^non-construction_expansion","DATAJSONTEXT":"{\"VERSION\":\"20220810\",\"TREE_TYPE\":\"0\",\"CONSULTATION_QA\":\"\"}","parOrder":"","proOrder":"","newOrderNum":"002.004","itemGuideConditionRelatedList":[{"ID":27074861,"TASKGUID":"9b96f57f-32cd-44f5-87d8-d72868bfc901","T_ID":"eda44117-7e06-4319-b610-e566aefebfbd","G_ID":"bc3d6361-fe80-4dd1-becd-44589b6b8db5","M_CODE":"200891","MATERIAL_ID":"d66fd5cc-b622-4134-889e-c9e3c7c81ca6","CD_TIME":"Apr 30, 2026 5:56:22 PM","CD_BATCH":"2026043000039","DISTRIBUTETAG":"all-data^non-investment^TE1234567890987653^110105000000^non-construction^1111000000002888XF^non-construction_expansion","DATAJSONTEXT":"{\"VERSION\":\"20210903\"}"}]},{"ID":8626539,"TASKGUID":"9b96f57f-32cd-44f5-87d8-d72868bfc901","T_ID":"bfd88d37-ba3a-4d09-b976-3a4bcd2baf06","P_ID":"","NAME":"请选择非机动车类型","NODE_LEVEL":1,"NODE_PATH":"/bfd88d37-ba3a-4d09-b976-3a4bcd2baf06","CHILD_COUNT":1,"ORDER_NUM":3,"SERIAL_NUMBER":"3","CONDITION_ATTR":"01","IS_RADIO":"1","IS_SUPPORT":"1","SUMMARY":"3 请选择非机动车类型\n\t3.1 申请残疾人机动轮椅车登记","CD_TIME":"Apr 30, 2026 5:56:22 PM","CD_BATCH":"2026043000039","DISTRIBUTETAG":"all-data^non-investment^TE1234567890987653^110105000000^non-construction^1111000000002888XF^non-construction_expansion","DATAJSONTEXT":"{\"VERSION\":\"20220810\",\"TREE_TYPE\":\"0\",\"CONSULTATION_QA\":\"\"}","parOrder":"","proOrder":"3","newOrderNum":"003","itemGuideConditionRelatedList":[]},{"ID":8626532,"TASKGUID":"9b96f57f-32cd-44f5-87d8-d72868bfc901","T_ID":"90eac847-7cc9-4a77-98ab-aae08b59032d","P_ID":"bfd88d37-ba3a-4d09-b976-3a4bcd2baf06","NAME":"申请残疾人机动轮椅车登记","NODE_LEVEL":2,"NODE_PATH":"/bfd88d37-ba3a-4d09-b976-3a4bcd2baf06/90eac847-7cc9-4a77-98ab-aae08b59032d","CHILD_COUNT":0,"ORDER_NUM":1,"SERIAL_NUMBER":"3.1","CONDITION_ATTR":"02","IS_RADIO":"","IS_SUPPORT":"","CD_TIME":"Apr 30, 2026 5:56:22 PM","CD_BATCH":"2026043000039","DISTRIBUTETAG":"all-data^non-investment^TE1234567890987653^110105000000^non-construction^1111000000002888XF^non-construction_expansion","DATAJSONTEXT":"{\"VERSION\":\"20220810\",\"TREE_TYPE\":\"0\",\"CONSULTATION_QA\":\"\"}","parOrder":"","proOrder":"","newOrderNum":"003.001","itemGuideConditionRelatedList":[{"ID":27074847,"TASKGUID":"9b96f57f-32cd-44f5-87d8-d72868bfc901","T_ID":"90eac847-7cc9-4a77-98ab-aae08b59032d","G_ID":"2f60d1f1-082c-475e-b644-357391d7b3eb","M_CODE":"102880","MATERIAL_ID":"a3f31ecd-8573-4a90-a927-2b324d61ee24","CD_TIME":"Apr 30, 2026 5:56:22 PM","CD_BATCH":"2026043000039","DISTRIBUTETAG":"all-data^non-investment^TE1234567890987653^110105000000^non-construction^1111000000002888XF^non-construction_expansion","DATAJSONTEXT":"{\"VERSION\":\"20210903\"}"},{"ID":27074848,"TASKGUID":"9b96f57f-32cd-44f5-87d8-d72868bfc901","T_ID":"90eac847-7cc9-4a77-98ab-aae08b59032d","G_ID":"","M_CODE":"401033","MATERIAL_ID":"5fe20e77-059c-41e9-9b29-48e2432cff74","CD_TIME":"Apr 30, 2026 5:56:22 PM","CD_BATCH":"2026043000039","DISTRIBUTETAG":"all-data^non-investment^TE1234567890987653^110105000000^non-construction^1111000000002888XF^non-construction_expansion","DATAJSONTEXT":"{\"VERSION\":\"20210903\"}"},{"ID":27074849,"TASKGUID":"9b96f57f-32cd-44f5-87d8-d72868bfc901","T_ID":"90eac847-7cc9-4a77-98ab-aae08b59032d","G_ID":"2384c42c-72c5-45f7-85e0-7a1e39e63f06","M_CODE":"344411","MATERIAL_ID":"88f55dac-2c4b-406c-bb2f-b40c46ce1a6a","CD_TIME":"Apr 30, 2026 5:56:22 PM","CD_BATCH":"2026043000039","DISTRIBUTETAG":"all-data^non-investment^TE1234567890987653^110105000000^non-construction^1111000000002888XF^non-construction_expansion","DATAJSONTEXT":"{\"VERSION\":\"20210903\"}"}]}]
0
1^2^3^4^5^6^9

政务服务> 办事指南

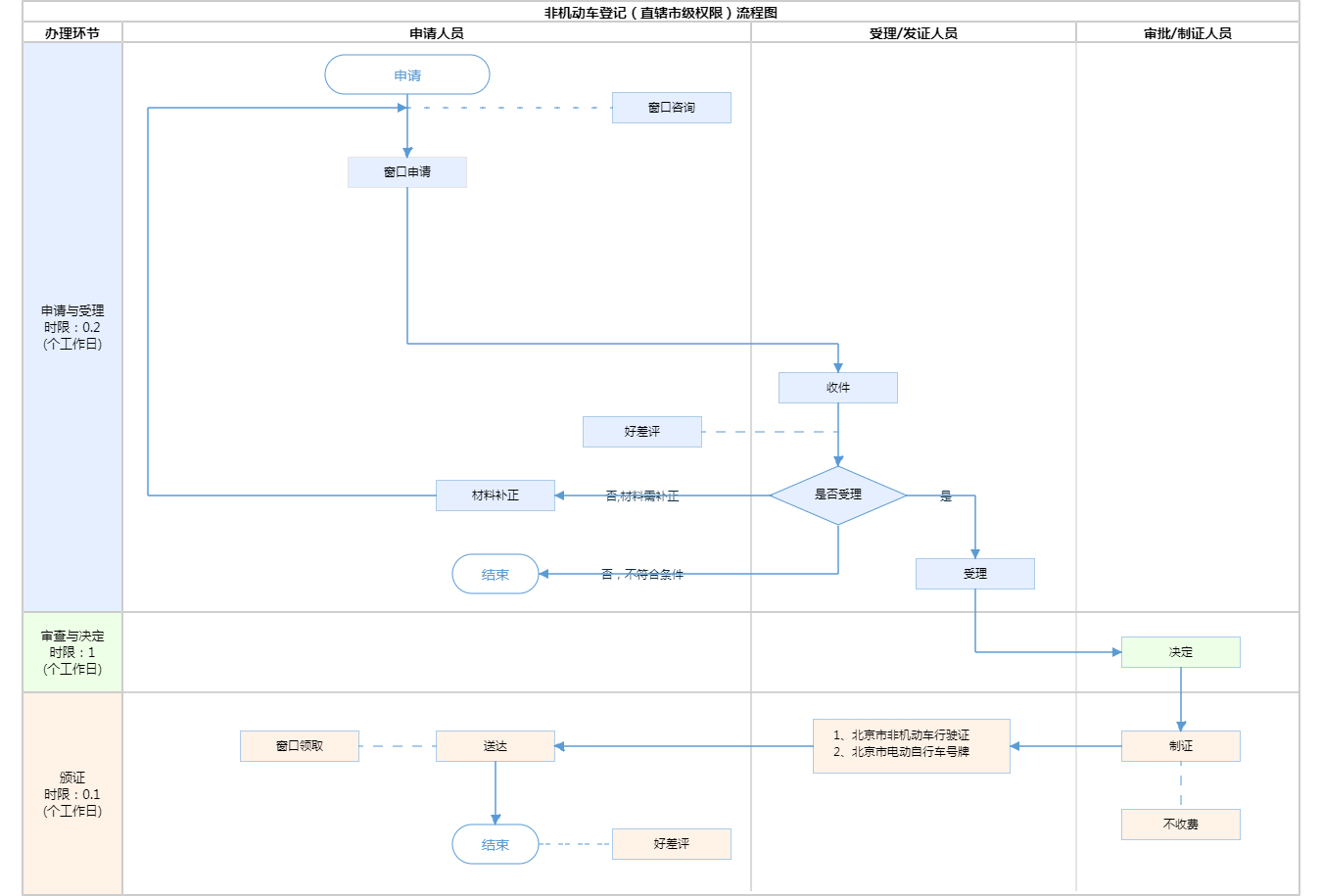
非机动车登记(直辖市级权限)

北京市

切换简洁版

  • 即办件

    办件类型

  • 1

    到现场次数

  • 1工作日

    法定办结时限

  • 1工作日

    承诺办结时限

好差评

5.0

办件承诺办结时限说明:自受理申请之日起一个工作日内办理完毕。(承诺时限为办理流程中“审查与决定”环节的计时时限)

办件承诺办结时限说明:

自受理申请之日起一个工作日内办理完毕。(承诺时限为办理流程中“审查与决定”环节的计时时限)

基本信息

实施主体 北京市公安局公安交通管理局朝阳交通支队 服务对象
事项类型 行政许可 办理形式
受理条件 《中华人民共和国道路交通安全法》第十八条 依法应当登记的非机动车,经公安机关交通管理部门登记后,方可上道路行驶。 依法应当登记的非机动车的种类,由省、自治区、直辖市人民政府根据当地实际情况规定。 非机动车的外形尺寸、质量、制动器、车铃和夜间反光装置,应当符合非机动车安全技术标准。(来源:《中华人民共和国道路交通安全法》)
办理时间 朝阳区交通支队对外办公大厅:法定工作日: 上午: 08:30 - 12:00; 下午: 12:00 - 18:00; (延时服务时间: 周六上午09:00 - 16:00; 周日上午09:00 - 16:00; ) 查看详情
办理地点 朝阳区交通支队对外办公大厅:北京市朝阳区百子湾西里303号朝阳交通支队对外办公大厅非机动车登记窗口 查看详情
咨询方式

咨询电话:

(010)12123【展开】

投诉监督方式
基本编码 000109144001 事项编码 TE12345678909876533000109144001
业务办理项编码 TE1234567890987653300010914400101 进驻大厅类型
权力来源 法定本级行使 网上支付
所属机构 北京市公安局公安交通管理局朝阳交通支队 委托部门
联办机构 实施主体性质 法定机关
办理进程查询途径
行使层级 区级 运行系统 国家级垂管系统
物流快递 办理方式 自办件
预约办理 数量限制
中介服务 权限划分
通办范围 全市 特殊程序
行使内容 第十八条 依法应当登记的非机动车,经公安机关交通管理部门登记后,方可上道路行驶。 依法应当登记的非机动车的种类,由省、自治区、直辖市人民政府根据当地实际情况规定。 非机动车的外形尺寸、质量、制动器、车铃和夜间反光装置,应当符合非机动车安全技术标准。
必须现场办理原因说明 需到现场对非机动车辆进行查验
显示更多

请选择情形:

提示:通过情形选择可引导出您办理该事项所需的材料,若要查看全部材料,请点击"查看全部材料"

查看全部材料 情形引导

收起
我选好了重选条件

序号 材料名称 材料来源 材料
必要性
数量要求 介质要求 表格及样例
下载
受理标准 提供材料
依据
其他要求
申请材料总要求
序号 材料名称 材料来源 材料
必要性
数量要求 介质要求 表格及样例
下载
受理标准 提供材料
依据
其他要求
申请材料总要求
显示更多

指南分享