3
07
111100007795032764
北京市规划和自然资源委员会朝阳分局
国有建设用地使用权及房屋所有权首次登记
111100007795032764300071500100704
1111000077950327643000715001007
0
b1ad78a5-082c-434a-86a5-ff1d29e1c38b
878a0cc2-704f-4209-9fe1-a7f69d9c9951
2^3
07
市规划自然委朝阳区分局
110105000000
北京市规划和自然资源委员会朝阳分局
工作日,上午09:00-12:00,下午13:30-17:30
北京市朝阳区不动产登记事务中心:北京市朝阳区红军营东路甲8号综合窗口;北京市朝阳区政务服务中心:北京市朝阳区霄云路霄云里1号二层综合窗口
1.申请登记事项在本登记部门的登记职责范围内; 2.申请材料形式符合要求; 3.申请人与依法应当提交的申请材料记载的主体一致; 4.申请登记的不动产权利与登记原因文件记载的不动产权利一致; 5.申请内容与询问记录不冲突。
{"IS_GUIDE":"1","ONLINE_DECLARE_SYSTEM_MODE":"99","ITEM_REALITY_USELEVEL":"","SERVICE_OBJCT":"","IS_CONSTRUCTION":"0","CL_SERVICE_TYPE":"","APP_CODE_ID":"","YESNO_CITY_UNICOM":"0^1","CROSS_AREA":"","ISSHOHCENTER":"0","WECHAT_CODE_ID":"","FINANCIAL":"","LITTLEPROGRAM_CODE_NAME":"","CROSS_AREA_ALL":"","CROSS_PROVINCE":"","ALIAS_NAME":"[\"新建房屋买卖\"]","EAR_DISABILITY_GRAD":"","LIB_DISABILITY_GRAD":"","SPEAK_DISABILITY_GRAD":"","REGISTER":"","ONLINE_HANDLING_DEPTH_STANDARD":"05","APPROVAL_TYPE":"1","MIND_DISABILITY_GRAD":"","ACCEPTSERVICE":"99","YWBLX_ID":"ea536926-e074-4872-8a10-f127818c3999","ONLINE_DECLARE_SYSTEM_DEPT":"","CONSTRUCTION_EXPANSION":"0","EMPOWER":"0","EXEMPT_MATERIALS":"","LITTLEPROGRAM_CODE_ID":"","EYE_DISABILITY_GRAD":"","ISMONVEINCENTER":"0","DATA_FLAG":"","BUSINESS_APPROVAL_DEPT":"北京市规划和自然资源委员会","POWER_NAME":"不动产统一登记","ITEM_ATTRIBUTE":"04^05^06^11^13","CROSS_AREA_ATEXT":"","AGE":"","BGSYSTEM_APPROVAL_OTHER":"北京市不动产登记信息系统v2.0","WIT_DISABILITY_GRAD":"","WECHAT_CODE_NAME":"","POWER_CODE":"H1202804","DISABILITY_TYPE":"","IS_ENABLE_CERTIFICATE_SHARE":"","POWER_ATTRIBUTE":"1","ONLY_ID":"1fa47f41-81ed-11ea-8de7-fa163e4f9ad9","YES_NO_OPEN":"1","BGSYSTEM_APPROVAL_NAME":"其他","APP_CODE_NAME":"","HOLDER":"","VERSION":"20241125"}
[{"ID":8643895,"TASKGUID":"b1ad78a5-082c-434a-86a5-ff1d29e1c38b","T_ID":"8a1a337c-43b7-48c0-b9a3-c04bd9959dbb","P_ID":"","NAME":"申请人身份","NODE_LEVEL":1,"NODE_PATH":"/8a1a337c-43b7-48c0-b9a3-c04bd9959dbb","CHILD_COUNT":12,"ORDER_NUM":1,"SERIAL_NUMBER":"1","CONDITION_ATTR":"01","IS_RADIO":"0","IS_SUPPORT":"1","SUMMARY":"1 申请人身份\n\t1.1 境内自然人\n\t\t1.1.1 是否个体工商户\n\t\t\t1.1.1.1 否\n\t\t\t1.1.1.2 是\n\t\t1.1.2 是否成年人\n\t\t\t1.1.2.1 是\n\t\t\t1.1.2.2 否\n\t1.10 香港特别行政区、澳门特别行政区、台湾地区的法人或非法人组织\n\t1.11 境外法人或非法人组织\n\t1.12 外国驻华使(领)馆和外国驻华办事机构、国际组织驻华代表机构\n\t1.2 香港、澳门特别行政区自然人\n\t1.3 台湾地区自然人\n\t1.4 华侨\n\t1.5 外籍自然人\n\t1.6 境内营利法人\n\t1.7 境内非营利法人\n\t1.8 境内特别法人\n\t1.9 境内非法人组织","CD_TIME":"May 11, 2026 10:57:09 AM","CD_BATCH":"2026051100021","DISTRIBUTETAG":"all-data^non-investment^111100007795032764^110105000000^non-construction^11110000MB1503996K^non-construction_expansion","DATAJSONTEXT":"{\"VERSION\":\"20220810\",\"TREE_TYPE\":\"\",\"CONSULTATION_QA\":\"\"}","parOrder":"","proOrder":"1","newOrderNum":"001","itemGuideConditionRelatedList":[]},{"ID":8643904,"TASKGUID":"b1ad78a5-082c-434a-86a5-ff1d29e1c38b","T_ID":"c35be789-5aa9-446a-b0d8-bcb3ba256c6f","P_ID":"8a1a337c-43b7-48c0-b9a3-c04bd9959dbb","NAME":"境内自然人","NODE_LEVEL":2,"NODE_PATH":"/8a1a337c-43b7-48c0-b9a3-c04bd9959dbb/c35be789-5aa9-446a-b0d8-bcb3ba256c6f","CHILD_COUNT":2,"ORDER_NUM":1,"SERIAL_NUMBER":"1.1","CONDITION_ATTR":"02","IS_RADIO":"","IS_SUPPORT":"","SUMMARY":"","CD_TIME":"May 11, 2026 10:57:09 AM","CD_BATCH":"2026051100021","DISTRIBUTETAG":"all-data^non-investment^111100007795032764^110105000000^non-construction^11110000MB1503996K^non-construction_expansion","DATAJSONTEXT":"{\"VERSION\":\"20220810\",\"TREE_TYPE\":\"\",\"CONSULTATION_QA\":\"\"}","parOrder":"","proOrder":"","newOrderNum":"001.001","itemGuideConditionRelatedList":[]},{"ID":8643905,"TASKGUID":"b1ad78a5-082c-434a-86a5-ff1d29e1c38b","T_ID":"c628937a-7bf7-4d5f-b4af-2f3375e1f231","P_ID":"c35be789-5aa9-446a-b0d8-bcb3ba256c6f","NAME":"是否个体工商户","NODE_LEVEL":3,"NODE_PATH":"/8a1a337c-43b7-48c0-b9a3-c04bd9959dbb/c35be789-5aa9-446a-b0d8-bcb3ba256c6f/c628937a-7bf7-4d5f-b4af-2f3375e1f231","CHILD_COUNT":2,"ORDER_NUM":1,"SERIAL_NUMBER":"1.1.1","CONDITION_ATTR":"01","IS_RADIO":"1","IS_SUPPORT":"1","SUMMARY":"","CD_TIME":"May 11, 2026 10:57:09 AM","CD_BATCH":"2026051100021","DISTRIBUTETAG":"all-data^non-investment^111100007795032764^110105000000^non-construction^11110000MB1503996K^non-construction_expansion","DATAJSONTEXT":"{\"VERSION\":\"20220810\",\"TREE_TYPE\":\"\",\"CONSULTATION_QA\":\"\"}","parOrder":"1","proOrder":"1","newOrderNum":"001.001.001","itemGuideConditionRelatedList":[]},{"ID":8643885,"TASKGUID":"b1ad78a5-082c-434a-86a5-ff1d29e1c38b","T_ID":"47bcfece-e79d-4d4c-a035-8290a3df6e5a","P_ID":"c628937a-7bf7-4d5f-b4af-2f3375e1f231","NAME":"否","NODE_LEVEL":4,"NODE_PATH":"/8a1a337c-43b7-48c0-b9a3-c04bd9959dbb/c35be789-5aa9-446a-b0d8-bcb3ba256c6f/c628937a-7bf7-4d5f-b4af-2f3375e1f231/47bcfece-e79d-4d4c-a035-8290a3df6e5a","CHILD_COUNT":0,"ORDER_NUM":1,"SERIAL_NUMBER":"1.1.1.1","CONDITION_ATTR":"02","IS_RADIO":"","IS_SUPPORT":"","SUMMARY":"","CD_TIME":"May 11, 2026 10:57:09 AM","CD_BATCH":"2026051100021","DISTRIBUTETAG":"all-data^non-investment^111100007795032764^110105000000^non-construction^11110000MB1503996K^non-construction_expansion","DATAJSONTEXT":"{\"VERSION\":\"20220810\",\"TREE_TYPE\":\"\",\"CONSULTATION_QA\":\"\"}","parOrder":"","proOrder":"","newOrderNum":"001.001.001.001","itemGuideConditionRelatedList":[]},{"ID":8643912,"TASKGUID":"b1ad78a5-082c-434a-86a5-ff1d29e1c38b","T_ID":"dc915de2-f55d-44be-a51c-5938706b3a52","P_ID":"c628937a-7bf7-4d5f-b4af-2f3375e1f231","NAME":"是","NODE_LEVEL":4,"NODE_PATH":"/8a1a337c-43b7-48c0-b9a3-c04bd9959dbb/c35be789-5aa9-446a-b0d8-bcb3ba256c6f/c628937a-7bf7-4d5f-b4af-2f3375e1f231/dc915de2-f55d-44be-a51c-5938706b3a52","CHILD_COUNT":0,"ORDER_NUM":2,"SERIAL_NUMBER":"1.1.1.2","CONDITION_ATTR":"02","IS_RADIO":"","IS_SUPPORT":"","SUMMARY":"","CD_TIME":"May 11, 2026 10:57:09 AM","CD_BATCH":"2026051100021","DISTRIBUTETAG":"all-data^non-investment^111100007795032764^110105000000^non-construction^11110000MB1503996K^non-construction_expansion","DATAJSONTEXT":"{\"VERSION\":\"20220810\",\"TREE_TYPE\":\"\",\"CONSULTATION_QA\":\"\"}","parOrder":"","proOrder":"","newOrderNum":"001.001.001.002","itemGuideConditionRelatedList":[{"ID":27088352,"TASKGUID":"b1ad78a5-082c-434a-86a5-ff1d29e1c38b","T_ID":"dc915de2-f55d-44be-a51c-5938706b3a52","G_ID":"2511cf49-ce46-485a-a344-a57b30358e01","M_CODE":"346614","MATERIAL_ID":"bdf76117-987e-494b-b47d-76793dc03689","CD_TIME":"May 11, 2026 10:57:09 AM","CD_BATCH":"2026051100021","DISTRIBUTETAG":"all-data^non-investment^111100007795032764^110105000000^non-construction^11110000MB1503996K^non-construction_expansion","DATAJSONTEXT":"{\"VERSION\":\"20210903\"}"}]},{"ID":8643913,"TASKGUID":"b1ad78a5-082c-434a-86a5-ff1d29e1c38b","T_ID":"dff62362-b968-4059-946c-465cb265b09a","P_ID":"c35be789-5aa9-446a-b0d8-bcb3ba256c6f","NAME":"是否成年人","NODE_LEVEL":3,"NODE_PATH":"/8a1a337c-43b7-48c0-b9a3-c04bd9959dbb/c35be789-5aa9-446a-b0d8-bcb3ba256c6f/dff62362-b968-4059-946c-465cb265b09a","CHILD_COUNT":2,"ORDER_NUM":2,"SERIAL_NUMBER":"1.1.2","CONDITION_ATTR":"01","IS_RADIO":"1","IS_SUPPORT":"1","SUMMARY":"","CD_TIME":"May 11, 2026 10:57:09 AM","CD_BATCH":"2026051100021","DISTRIBUTETAG":"all-data^non-investment^111100007795032764^110105000000^non-construction^11110000MB1503996K^non-construction_expansion","DATAJSONTEXT":"{\"VERSION\":\"20220810\",\"TREE_TYPE\":\"\",\"CONSULTATION_QA\":\"\"}","parOrder":"1","proOrder":"2","newOrderNum":"001.001.002","itemGuideConditionRelatedList":[]},{"ID":8643878,"TASKGUID":"b1ad78a5-082c-434a-86a5-ff1d29e1c38b","T_ID":"1d82c38a-abfc-4b8f-96a4-dc998c15c77f","P_ID":"dff62362-b968-4059-946c-465cb265b09a","NAME":"是","NODE_LEVEL":4,"NODE_PATH":"/8a1a337c-43b7-48c0-b9a3-c04bd9959dbb/c35be789-5aa9-446a-b0d8-bcb3ba256c6f/dff62362-b968-4059-946c-465cb265b09a/1d82c38a-abfc-4b8f-96a4-dc998c15c77f","CHILD_COUNT":0,"ORDER_NUM":1,"SERIAL_NUMBER":"1.1.2.1","CONDITION_ATTR":"02","IS_RADIO":"","IS_SUPPORT":"","SUMMARY":"","CD_TIME":"May 11, 2026 10:57:09 AM","CD_BATCH":"2026051100021","DISTRIBUTETAG":"all-data^non-investment^111100007795032764^110105000000^non-construction^11110000MB1503996K^non-construction_expansion","DATAJSONTEXT":"{\"VERSION\":\"20220810\",\"TREE_TYPE\":\"\",\"CONSULTATION_QA\":\"\"}","parOrder":"","proOrder":"","newOrderNum":"001.001.002.001","itemGuideConditionRelatedList":[{"ID":27088451,"TASKGUID":"b1ad78a5-082c-434a-86a5-ff1d29e1c38b","T_ID":"1d82c38a-abfc-4b8f-96a4-dc998c15c77f","G_ID":"a7db2176-e23b-4864-9327-f48ef450e960","M_CODE":"320006","MATERIAL_ID":"140efda0-5e92-445c-9fed-dfd823699ed8","CD_TIME":"May 11, 2026 10:57:09 AM","CD_BATCH":"2026051100021","DISTRIBUTETAG":"all-data^non-investment^111100007795032764^110105000000^non-construction^11110000MB1503996K^non-construction_expansion","DATAJSONTEXT":"{\"VERSION\":\"20210903\"}"}]},{"ID":8643908,"TASKGUID":"b1ad78a5-082c-434a-86a5-ff1d29e1c38b","T_ID":"cce353b3-7b3f-4f51-8e32-45a014b876e2","P_ID":"dff62362-b968-4059-946c-465cb265b09a","NAME":"否","NODE_LEVEL":4,"NODE_PATH":"/8a1a337c-43b7-48c0-b9a3-c04bd9959dbb/c35be789-5aa9-446a-b0d8-bcb3ba256c6f/dff62362-b968-4059-946c-465cb265b09a/cce353b3-7b3f-4f51-8e32-45a014b876e2","CHILD_COUNT":0,"ORDER_NUM":2,"SERIAL_NUMBER":"1.1.2.2","CONDITION_ATTR":"02","IS_RADIO":"","IS_SUPPORT":"","SUMMARY":"","CD_TIME":"May 11, 2026 10:57:09 AM","CD_BATCH":"2026051100021","DISTRIBUTETAG":"all-data^non-investment^111100007795032764^110105000000^non-construction^11110000MB1503996K^non-construction_expansion","DATAJSONTEXT":"{\"VERSION\":\"20220810\",\"TREE_TYPE\":\"\",\"CONSULTATION_QA\":\"\"}","parOrder":"","proOrder":"","newOrderNum":"001.001.002.002","itemGuideConditionRelatedList":[{"ID":27087900,"TASKGUID":"b1ad78a5-082c-434a-86a5-ff1d29e1c38b","T_ID":"cce353b3-7b3f-4f51-8e32-45a014b876e2","G_ID":"51448675-1cde-4945-8180-75357db4cb03","M_CODE":"320006","MATERIAL_ID":"607e21fe-5c51-4026-a94e-7591718e1994","CD_TIME":"May 11, 2026 10:57:09 AM","CD_BATCH":"2026051100021","DISTRIBUTETAG":"all-data^non-investment^111100007795032764^110105000000^non-construction^11110000MB1503996K^non-construction_expansion","DATAJSONTEXT":"{\"VERSION\":\"20210903\"}"},{"ID":27088007,"TASKGUID":"b1ad78a5-082c-434a-86a5-ff1d29e1c38b","T_ID":"cce353b3-7b3f-4f51-8e32-45a014b876e2","G_ID":"880bc28f-3322-48c1-a43a-526e87e7ae16","M_CODE":"340593","MATERIAL_ID":"0fda3f0e-3c53-49e2-b04d-5424740d7a06","CD_TIME":"May 11, 2026 10:57:09 AM","CD_BATCH":"2026051100021","DISTRIBUTETAG":"all-data^non-investment^111100007795032764^110105000000^non-construction^11110000MB1503996K^non-construction_expansion","DATAJSONTEXT":"{\"VERSION\":\"20210903\"}"}]},{"ID":8643883,"TASKGUID":"b1ad78a5-082c-434a-86a5-ff1d29e1c38b","T_ID":"3f2d605b-7b1a-4dc1-85ce-851b4fa0ea49","P_ID":"8a1a337c-43b7-48c0-b9a3-c04bd9959dbb","NAME":"香港、澳门特别行政区自然人","NODE_LEVEL":2,"NODE_PATH":"/8a1a337c-43b7-48c0-b9a3-c04bd9959dbb/3f2d605b-7b1a-4dc1-85ce-851b4fa0ea49","CHILD_COUNT":0,"ORDER_NUM":2,"SERIAL_NUMBER":"1.2","CONDITION_ATTR":"02","IS_RADIO":"","IS_SUPPORT":"","SUMMARY":"","CD_TIME":"May 11, 2026 10:57:09 AM","CD_BATCH":"2026051100021","DISTRIBUTETAG":"all-data^non-investment^111100007795032764^110105000000^non-construction^11110000MB1503996K^non-construction_expansion","DATAJSONTEXT":"{\"VERSION\":\"20220810\",\"TREE_TYPE\":\"\",\"CONSULTATION_QA\":\"\"}","parOrder":"","proOrder":"","newOrderNum":"001.002","itemGuideConditionRelatedList":[{"ID":27088074,"TASKGUID":"b1ad78a5-082c-434a-86a5-ff1d29e1c38b","T_ID":"3f2d605b-7b1a-4dc1-85ce-851b4fa0ea49","G_ID":"c737a266-e52d-4986-98c4-5b45681af9e3","M_CODE":"345889","MATERIAL_ID":"043172d9-392e-47e3-8acd-8f2bba17d27c","CD_TIME":"May 11, 2026 10:57:09 AM","CD_BATCH":"2026051100021","DISTRIBUTETAG":"all-data^non-investment^111100007795032764^110105000000^non-construction^11110000MB1503996K^non-construction_expansion","DATAJSONTEXT":"{\"VERSION\":\"20210903\"}"},{"ID":27088244,"TASKGUID":"b1ad78a5-082c-434a-86a5-ff1d29e1c38b","T_ID":"3f2d605b-7b1a-4dc1-85ce-851b4fa0ea49","G_ID":"74fc7f01-91a0-44cd-880f-dcd13b80adbb","M_CODE":"346621","MATERIAL_ID":"7d00993c-d5d7-4653-b574-a7ab019ce5ea","CD_TIME":"May 11, 2026 10:57:09 AM","CD_BATCH":"2026051100021","DISTRIBUTETAG":"all-data^non-investment^111100007795032764^110105000000^non-construction^11110000MB1503996K^non-construction_expansion","DATAJSONTEXT":"{\"VERSION\":\"20210903\"}"},{"ID":27088432,"TASKGUID":"b1ad78a5-082c-434a-86a5-ff1d29e1c38b","T_ID":"3f2d605b-7b1a-4dc1-85ce-851b4fa0ea49","G_ID":"a857f432-0837-48da-a218-e5626866c425","M_CODE":"206127","MATERIAL_ID":"0a75d135-120b-4e8e-a864-825062056c3e","CD_TIME":"May 11, 2026 10:57:09 AM","CD_BATCH":"2026051100021","DISTRIBUTETAG":"all-data^non-investment^111100007795032764^110105000000^non-construction^11110000MB1503996K^non-construction_expansion","DATAJSONTEXT":"{\"VERSION\":\"20210903\"}"},{"ID":27088433,"TASKGUID":"b1ad78a5-082c-434a-86a5-ff1d29e1c38b","T_ID":"3f2d605b-7b1a-4dc1-85ce-851b4fa0ea49","G_ID":"1979c35c-b6ad-4dd0-896b-97c87930a34a","M_CODE":"340580","MATERIAL_ID":"25b306ef-121a-4229-b56b-9db90f53a8bd","CD_TIME":"May 11, 2026 10:57:09 AM","CD_BATCH":"2026051100021","DISTRIBUTETAG":"all-data^non-investment^111100007795032764^110105000000^non-construction^11110000MB1503996K^non-construction_expansion","DATAJSONTEXT":"{\"VERSION\":\"20210903\"}"},{"ID":27088486,"TASKGUID":"b1ad78a5-082c-434a-86a5-ff1d29e1c38b","T_ID":"3f2d605b-7b1a-4dc1-85ce-851b4fa0ea49","G_ID":"71e75a5f-e3ed-4916-aaf3-f025d749a5a5","M_CODE":"330962","MATERIAL_ID":"dacba5fa-7ac1-4c12-9adc-e8e554e7ac58","CD_TIME":"May 11, 2026 10:57:09 AM","CD_BATCH":"2026051100021","DISTRIBUTETAG":"all-data^non-investment^111100007795032764^110105000000^non-construction^11110000MB1503996K^non-construction_expansion","DATAJSONTEXT":"{\"VERSION\":\"20210903\"}"}]},{"ID":8643911,"TASKGUID":"b1ad78a5-082c-434a-86a5-ff1d29e1c38b","T_ID":"d8bf4bd9-fd0d-429d-9379-951bee20ed86","P_ID":"8a1a337c-43b7-48c0-b9a3-c04bd9959dbb","NAME":"台湾地区自然人","NODE_LEVEL":2,"NODE_PATH":"/8a1a337c-43b7-48c0-b9a3-c04bd9959dbb/d8bf4bd9-fd0d-429d-9379-951bee20ed86","CHILD_COUNT":0,"ORDER_NUM":3,"SERIAL_NUMBER":"1.3","CONDITION_ATTR":"02","IS_RADIO":"","IS_SUPPORT":"","SUMMARY":"","CD_TIME":"May 11, 2026 10:57:09 AM","CD_BATCH":"2026051100021","DISTRIBUTETAG":"all-data^non-investment^111100007795032764^110105000000^non-construction^11110000MB1503996K^non-construction_expansion","DATAJSONTEXT":"{\"VERSION\":\"20220810\",\"TREE_TYPE\":\"\",\"CONSULTATION_QA\":\"\"}","parOrder":"","proOrder":"","newOrderNum":"001.003","itemGuideConditionRelatedList":[{"ID":27088141,"TASKGUID":"b1ad78a5-082c-434a-86a5-ff1d29e1c38b","T_ID":"d8bf4bd9-fd0d-429d-9379-951bee20ed86","G_ID":"fdefbd87-04d0-4263-a125-f84c858db670","M_CODE":"340581","MATERIAL_ID":"33f224f8-d7c1-4b1d-8d7e-42108192f3ff","CD_TIME":"May 11, 2026 10:57:09 AM","CD_BATCH":"2026051100021","DISTRIBUTETAG":"all-data^non-investment^111100007795032764^110105000000^non-construction^11110000MB1503996K^non-construction_expansion","DATAJSONTEXT":"{\"VERSION\":\"20210903\"}"},{"ID":27088327,"TASKGUID":"b1ad78a5-082c-434a-86a5-ff1d29e1c38b","T_ID":"d8bf4bd9-fd0d-429d-9379-951bee20ed86","G_ID":"06b3ea10-ca8d-4216-b511-8e79b69261ed","M_CODE":"345560","MATERIAL_ID":"71518832-134c-46b0-97ce-b4403fb1a961","CD_TIME":"May 11, 2026 10:57:09 AM","CD_BATCH":"2026051100021","DISTRIBUTETAG":"all-data^non-investment^111100007795032764^110105000000^non-construction^11110000MB1503996K^non-construction_expansion","DATAJSONTEXT":"{\"VERSION\":\"20210903\"}"}]},{"ID":8643887,"TASKGUID":"b1ad78a5-082c-434a-86a5-ff1d29e1c38b","T_ID":"5be12581-9d96-49db-9e3b-740d6c138d71","P_ID":"8a1a337c-43b7-48c0-b9a3-c04bd9959dbb","NAME":"华侨","NODE_LEVEL":2,"NODE_PATH":"/8a1a337c-43b7-48c0-b9a3-c04bd9959dbb/5be12581-9d96-49db-9e3b-740d6c138d71","CHILD_COUNT":0,"ORDER_NUM":4,"SERIAL_NUMBER":"1.4","CONDITION_ATTR":"02","IS_RADIO":"","IS_SUPPORT":"","SUMMARY":"","CD_TIME":"May 11, 2026 10:57:09 AM","CD_BATCH":"2026051100021","DISTRIBUTETAG":"all-data^non-investment^111100007795032764^110105000000^non-construction^11110000MB1503996K^non-construction_expansion","DATAJSONTEXT":"{\"VERSION\":\"20220810\",\"TREE_TYPE\":\"\",\"CONSULTATION_QA\":\"\"}","parOrder":"","proOrder":"","newOrderNum":"001.004","itemGuideConditionRelatedList":[{"ID":27088297,"TASKGUID":"b1ad78a5-082c-434a-86a5-ff1d29e1c38b","T_ID":"5be12581-9d96-49db-9e3b-740d6c138d71","G_ID":"1fbe7da8-4cd7-41e1-8833-d17cab0b2d03","M_CODE":"340576","MATERIAL_ID":"be5fa2d5-e6b3-4ee0-8b34-8588ec26647e","CD_TIME":"May 11, 2026 10:57:09 AM","CD_BATCH":"2026051100021","DISTRIBUTETAG":"all-data^non-investment^111100007795032764^110105000000^non-construction^11110000MB1503996K^non-construction_expansion","DATAJSONTEXT":"{\"VERSION\":\"20210903\"}"}]},{"ID":8643888,"TASKGUID":"b1ad78a5-082c-434a-86a5-ff1d29e1c38b","T_ID":"65b06a27-f572-4995-8f10-703ca1219c54","P_ID":"8a1a337c-43b7-48c0-b9a3-c04bd9959dbb","NAME":"外籍自然人","NODE_LEVEL":2,"NODE_PATH":"/8a1a337c-43b7-48c0-b9a3-c04bd9959dbb/65b06a27-f572-4995-8f10-703ca1219c54","CHILD_COUNT":0,"ORDER_NUM":5,"SERIAL_NUMBER":"1.5","CONDITION_ATTR":"02","IS_RADIO":"","IS_SUPPORT":"","SUMMARY":"","CD_TIME":"May 11, 2026 10:57:09 AM","CD_BATCH":"2026051100021","DISTRIBUTETAG":"all-data^non-investment^111100007795032764^110105000000^non-construction^11110000MB1503996K^non-construction_expansion","DATAJSONTEXT":"{\"VERSION\":\"20220810\",\"TREE_TYPE\":\"\",\"CONSULTATION_QA\":\"\"}","parOrder":"","proOrder":"","newOrderNum":"001.005","itemGuideConditionRelatedList":[{"ID":27088098,"TASKGUID":"b1ad78a5-082c-434a-86a5-ff1d29e1c38b","T_ID":"65b06a27-f572-4995-8f10-703ca1219c54","G_ID":"913a6b46-108a-49d2-9a26-5648e59d4d4d","M_CODE":"345057","MATERIAL_ID":"6c47336b-a635-4960-85b2-797c7647dd4d","CD_TIME":"May 11, 2026 10:57:09 AM","CD_BATCH":"2026051100021","DISTRIBUTETAG":"all-data^non-investment^111100007795032764^110105000000^non-construction^11110000MB1503996K^non-construction_expansion","DATAJSONTEXT":"{\"VERSION\":\"20210903\"}"}]},{"ID":8643907,"TASKGUID":"b1ad78a5-082c-434a-86a5-ff1d29e1c38b","T_ID":"cc0d7ad0-e0eb-4d57-bbea-6f568024637c","P_ID":"8a1a337c-43b7-48c0-b9a3-c04bd9959dbb","NAME":"境内营利法人","NODE_LEVEL":2,"NODE_PATH":"/8a1a337c-43b7-48c0-b9a3-c04bd9959dbb/cc0d7ad0-e0eb-4d57-bbea-6f568024637c","CHILD_COUNT":0,"ORDER_NUM":6,"SERIAL_NUMBER":"1.6","CONDITION_ATTR":"02","IS_RADIO":"","IS_SUPPORT":"","SUMMARY":"","CD_TIME":"May 11, 2026 10:57:09 AM","CD_BATCH":"2026051100021","DISTRIBUTETAG":"all-data^non-investment^111100007795032764^110105000000^non-construction^11110000MB1503996K^non-construction_expansion","DATAJSONTEXT":"{\"VERSION\":\"20220810\",\"TREE_TYPE\":\"\",\"CONSULTATION_QA\":\"\"}","parOrder":"","proOrder":"","newOrderNum":"001.006","itemGuideConditionRelatedList":[{"ID":27088121,"TASKGUID":"b1ad78a5-082c-434a-86a5-ff1d29e1c38b","T_ID":"cc0d7ad0-e0eb-4d57-bbea-6f568024637c","G_ID":"73a7f521-39ca-4202-917d-70fb4d5cd6b4","M_CODE":"400126","MATERIAL_ID":"5a3b873e-476f-4a92-a604-7f072936f2c6","CD_TIME":"May 11, 2026 10:57:09 AM","CD_BATCH":"2026051100021","DISTRIBUTETAG":"all-data^non-investment^111100007795032764^110105000000^non-construction^11110000MB1503996K^non-construction_expansion","DATAJSONTEXT":"{\"VERSION\":\"20210903\"}"}]},{"ID":8643880,"TASKGUID":"b1ad78a5-082c-434a-86a5-ff1d29e1c38b","T_ID":"216e30b5-3184-441d-95f6-0f61076ba923","P_ID":"8a1a337c-43b7-48c0-b9a3-c04bd9959dbb","NAME":"境内非营利法人","NODE_LEVEL":2,"NODE_PATH":"/8a1a337c-43b7-48c0-b9a3-c04bd9959dbb/216e30b5-3184-441d-95f6-0f61076ba923","CHILD_COUNT":0,"ORDER_NUM":7,"SERIAL_NUMBER":"1.7","CONDITION_ATTR":"02","IS_RADIO":"","IS_SUPPORT":"","SUMMARY":"","CD_TIME":"May 11, 2026 10:57:09 AM","CD_BATCH":"2026051100021","DISTRIBUTETAG":"all-data^non-investment^111100007795032764^110105000000^non-construction^11110000MB1503996K^non-construction_expansion","DATAJSONTEXT":"{\"VERSION\":\"20220810\",\"TREE_TYPE\":\"\",\"CONSULTATION_QA\":\"\"}","parOrder":"","proOrder":"","newOrderNum":"001.007","itemGuideConditionRelatedList":[{"ID":27088238,"TASKGUID":"b1ad78a5-082c-434a-86a5-ff1d29e1c38b","T_ID":"216e30b5-3184-441d-95f6-0f61076ba923","G_ID":"30ca4c5e-a633-4ea1-9552-3531f6a3b1e7","M_CODE":"200858","MATERIAL_ID":"3db9d38e-3918-4eb1-b438-6cce6cd61fc3","CD_TIME":"May 11, 2026 10:57:09 AM","CD_BATCH":"2026051100021","DISTRIBUTETAG":"all-data^non-investment^111100007795032764^110105000000^non-construction^11110000MB1503996K^non-construction_expansion","DATAJSONTEXT":"{\"VERSION\":\"20210903\"}"},{"ID":27088299,"TASKGUID":"b1ad78a5-082c-434a-86a5-ff1d29e1c38b","T_ID":"216e30b5-3184-441d-95f6-0f61076ba923","G_ID":"cf0873d3-920e-4381-85d4-6547c391d665","M_CODE":"200876","MATERIAL_ID":"7080dd3f-4efd-4c72-8f00-d8869c913f3a","CD_TIME":"May 11, 2026 10:57:09 AM","CD_BATCH":"2026051100021","DISTRIBUTETAG":"all-data^non-investment^111100007795032764^110105000000^non-construction^11110000MB1503996K^non-construction_expansion","DATAJSONTEXT":"{\"VERSION\":\"20210903\"}"},{"ID":27088364,"TASKGUID":"b1ad78a5-082c-434a-86a5-ff1d29e1c38b","T_ID":"216e30b5-3184-441d-95f6-0f61076ba923","G_ID":"bb742bff-dc1e-41dc-8c1c-c9faf48126e5","M_CODE":"200889","MATERIAL_ID":"e92b64d3-a69e-46ed-82e3-fbd83e48cf5a","CD_TIME":"May 11, 2026 10:57:09 AM","CD_BATCH":"2026051100021","DISTRIBUTETAG":"all-data^non-investment^111100007795032764^110105000000^non-construction^11110000MB1503996K^non-construction_expansion","DATAJSONTEXT":"{\"VERSION\":\"20210903\"}"},{"ID":27088406,"TASKGUID":"b1ad78a5-082c-434a-86a5-ff1d29e1c38b","T_ID":"216e30b5-3184-441d-95f6-0f61076ba923","G_ID":"be1ca82d-3c0d-4c54-8897-9112a00f0e21","M_CODE":"203760","MATERIAL_ID":"276ad9dd-ab38-4cb3-806c-a55a0a2443e2","CD_TIME":"May 11, 2026 10:57:09 AM","CD_BATCH":"2026051100021","DISTRIBUTETAG":"all-data^non-investment^111100007795032764^110105000000^non-construction^11110000MB1503996K^non-construction_expansion","DATAJSONTEXT":"{\"VERSION\":\"20210903\"}"},{"ID":27088492,"TASKGUID":"b1ad78a5-082c-434a-86a5-ff1d29e1c38b","T_ID":"216e30b5-3184-441d-95f6-0f61076ba923","G_ID":"6afbf6ca-10d1-4a37-ba01-9ac7409b3c7d","M_CODE":"345025","MATERIAL_ID":"ec618363-d460-44f5-bca0-38f9e06e47c6","CD_TIME":"May 11, 2026 10:57:09 AM","CD_BATCH":"2026051100021","DISTRIBUTETAG":"all-data^non-investment^111100007795032764^110105000000^non-construction^11110000MB1503996K^non-construction_expansion","DATAJSONTEXT":"{\"VERSION\":\"20210903\"}"}]},{"ID":8643902,"TASKGUID":"b1ad78a5-082c-434a-86a5-ff1d29e1c38b","T_ID":"be9fe2d1-8b5f-42f9-9e0b-783184737697","P_ID":"8a1a337c-43b7-48c0-b9a3-c04bd9959dbb","NAME":"境内特别法人","NODE_LEVEL":2,"NODE_PATH":"/8a1a337c-43b7-48c0-b9a3-c04bd9959dbb/be9fe2d1-8b5f-42f9-9e0b-783184737697","CHILD_COUNT":0,"ORDER_NUM":8,"SERIAL_NUMBER":"1.8","CONDITION_ATTR":"02","IS_RADIO":"","IS_SUPPORT":"","SUMMARY":"","CD_TIME":"May 11, 2026 10:57:09 AM","CD_BATCH":"2026051100021","DISTRIBUTETAG":"all-data^non-investment^111100007795032764^110105000000^non-construction^11110000MB1503996K^non-construction_expansion","DATAJSONTEXT":"{\"VERSION\":\"20220810\",\"TREE_TYPE\":\"\",\"CONSULTATION_QA\":\"\"}","parOrder":"","proOrder":"","newOrderNum":"001.008","itemGuideConditionRelatedList":[{"ID":27087977,"TASKGUID":"b1ad78a5-082c-434a-86a5-ff1d29e1c38b","T_ID":"be9fe2d1-8b5f-42f9-9e0b-783184737697","G_ID":"179c14e5-ea7b-48c6-b8ad-21c9a81bc658","M_CODE":"345097","MATERIAL_ID":"0e05e321-0e9e-40b6-a3b7-22fd63f5b836","CD_TIME":"May 11, 2026 10:57:09 AM","CD_BATCH":"2026051100021","DISTRIBUTETAG":"all-data^non-investment^111100007795032764^110105000000^non-construction^11110000MB1503996K^non-construction_expansion","DATAJSONTEXT":"{\"VERSION\":\"20210903\"}"},{"ID":27088172,"TASKGUID":"b1ad78a5-082c-434a-86a5-ff1d29e1c38b","T_ID":"be9fe2d1-8b5f-42f9-9e0b-783184737697","G_ID":"a7d150f6-5b4e-4a17-af6d-dfa047273262","M_CODE":"346737","MATERIAL_ID":"c78f776f-5a46-464e-8f8e-337262e0b0a8","CD_TIME":"May 11, 2026 10:57:09 AM","CD_BATCH":"2026051100021","DISTRIBUTETAG":"all-data^non-investment^111100007795032764^110105000000^non-construction^11110000MB1503996K^non-construction_expansion","DATAJSONTEXT":"{\"VERSION\":\"20210903\"}"},{"ID":27088181,"TASKGUID":"b1ad78a5-082c-434a-86a5-ff1d29e1c38b","T_ID":"be9fe2d1-8b5f-42f9-9e0b-783184737697","G_ID":"328e04be-24eb-435d-b92f-b424d9d246fe","M_CODE":"320084","MATERIAL_ID":"3f399ab6-6f18-4fa1-b53e-407d4b9dc89e","CD_TIME":"May 11, 2026 10:57:09 AM","CD_BATCH":"2026051100021","DISTRIBUTETAG":"all-data^non-investment^111100007795032764^110105000000^non-construction^11110000MB1503996K^non-construction_expansion","DATAJSONTEXT":"{\"VERSION\":\"20210903\"}"},{"ID":27088273,"TASKGUID":"b1ad78a5-082c-434a-86a5-ff1d29e1c38b","T_ID":"be9fe2d1-8b5f-42f9-9e0b-783184737697","G_ID":"99957e36-2d09-42b5-9bea-be4f40042c9a","M_CODE":"203376","MATERIAL_ID":"9117148c-2252-4b27-a337-7cbb688ad889","CD_TIME":"May 11, 2026 10:57:09 AM","CD_BATCH":"2026051100021","DISTRIBUTETAG":"all-data^non-investment^111100007795032764^110105000000^non-construction^11110000MB1503996K^non-construction_expansion","DATAJSONTEXT":"{\"VERSION\":\"20210903\"}"},{"ID":27088350,"TASKGUID":"b1ad78a5-082c-434a-86a5-ff1d29e1c38b","T_ID":"be9fe2d1-8b5f-42f9-9e0b-783184737697","G_ID":"384ddb86-13ac-4fef-998a-df24d21b47c8","M_CODE":"346738","MATERIAL_ID":"45c02ea2-47a0-4272-b5cf-de4b3835c848","CD_TIME":"May 11, 2026 10:57:09 AM","CD_BATCH":"2026051100021","DISTRIBUTETAG":"all-data^non-investment^111100007795032764^110105000000^non-construction^11110000MB1503996K^non-construction_expansion","DATAJSONTEXT":"{\"VERSION\":\"20210903\"}"}]},{"ID":8643896,"TASKGUID":"b1ad78a5-082c-434a-86a5-ff1d29e1c38b","T_ID":"98fa7be6-ce8b-49de-9422-4fbac89739a9","P_ID":"8a1a337c-43b7-48c0-b9a3-c04bd9959dbb","NAME":"境内非法人组织","NODE_LEVEL":2,"NODE_PATH":"/8a1a337c-43b7-48c0-b9a3-c04bd9959dbb/98fa7be6-ce8b-49de-9422-4fbac89739a9","CHILD_COUNT":0,"ORDER_NUM":9,"SERIAL_NUMBER":"1.9","CONDITION_ATTR":"02","IS_RADIO":"","IS_SUPPORT":"","SUMMARY":"","CD_TIME":"May 11, 2026 10:57:09 AM","CD_BATCH":"2026051100021","DISTRIBUTETAG":"all-data^non-investment^111100007795032764^110105000000^non-construction^11110000MB1503996K^non-construction_expansion","DATAJSONTEXT":"{\"VERSION\":\"20220810\",\"TREE_TYPE\":\"\",\"CONSULTATION_QA\":\"\"}","parOrder":"","proOrder":"","newOrderNum":"001.009","itemGuideConditionRelatedList":[{"ID":27087903,"TASKGUID":"b1ad78a5-082c-434a-86a5-ff1d29e1c38b","T_ID":"98fa7be6-ce8b-49de-9422-4fbac89739a9","G_ID":"a82c34d5-f52b-47d0-b260-b2300c29fecb","M_CODE":"400126","MATERIAL_ID":"f1b8ac65-5e4e-4b6d-a2f7-e78f319a0fb2","CD_TIME":"May 11, 2026 10:57:09 AM","CD_BATCH":"2026051100021","DISTRIBUTETAG":"all-data^non-investment^111100007795032764^110105000000^non-construction^11110000MB1503996K^non-construction_expansion","DATAJSONTEXT":"{\"VERSION\":\"20210903\"}"}]},{"ID":8643898,"TASKGUID":"b1ad78a5-082c-434a-86a5-ff1d29e1c38b","T_ID":"b4de25c3-1198-4dce-b2ea-6bde5377b712","P_ID":"8a1a337c-43b7-48c0-b9a3-c04bd9959dbb","NAME":"香港特别行政区、澳门特别行政区、台湾地区的法人或非法人组织","NODE_LEVEL":2,"NODE_PATH":"/8a1a337c-43b7-48c0-b9a3-c04bd9959dbb/b4de25c3-1198-4dce-b2ea-6bde5377b712","CHILD_COUNT":0,"ORDER_NUM":10,"SERIAL_NUMBER":"1.10","CONDITION_ATTR":"02","IS_RADIO":"","IS_SUPPORT":"","SUMMARY":"","CD_TIME":"May 11, 2026 10:57:09 AM","CD_BATCH":"2026051100021","DISTRIBUTETAG":"all-data^non-investment^111100007795032764^110105000000^non-construction^11110000MB1503996K^non-construction_expansion","DATAJSONTEXT":"{\"VERSION\":\"20220810\",\"TREE_TYPE\":\"\",\"CONSULTATION_QA\":\"\"}","parOrder":"","proOrder":"","newOrderNum":"001.010","itemGuideConditionRelatedList":[{"ID":27088239,"TASKGUID":"b1ad78a5-082c-434a-86a5-ff1d29e1c38b","T_ID":"b4de25c3-1198-4dce-b2ea-6bde5377b712","G_ID":"0faa2a16-c044-41a0-a00e-a37a806e09d6","M_CODE":"203425","MATERIAL_ID":"cfe3671c-238e-417a-9967-26e73a55c58d","CD_TIME":"May 11, 2026 10:57:09 AM","CD_BATCH":"2026051100021","DISTRIBUTETAG":"all-data^non-investment^111100007795032764^110105000000^non-construction^11110000MB1503996K^non-construction_expansion","DATAJSONTEXT":"{\"VERSION\":\"20210903\"}"},{"ID":27088336,"TASKGUID":"b1ad78a5-082c-434a-86a5-ff1d29e1c38b","T_ID":"b4de25c3-1198-4dce-b2ea-6bde5377b712","G_ID":"a99825e3-4d86-4bf2-b88e-8aaf53b3c29d","M_CODE":"203379","MATERIAL_ID":"20e22c9a-04f8-4c35-bc54-0cd5e1988e95","CD_TIME":"May 11, 2026 10:57:09 AM","CD_BATCH":"2026051100021","DISTRIBUTETAG":"all-data^non-investment^111100007795032764^110105000000^non-construction^11110000MB1503996K^non-construction_expansion","DATAJSONTEXT":"{\"VERSION\":\"20210903\"}"},{"ID":27088386,"TASKGUID":"b1ad78a5-082c-434a-86a5-ff1d29e1c38b","T_ID":"b4de25c3-1198-4dce-b2ea-6bde5377b712","G_ID":"1a36bd22-4d0b-465c-b267-9283e745d663","M_CODE":"203426","MATERIAL_ID":"1488531c-35ee-4908-b304-964d452f9616","CD_TIME":"May 11, 2026 10:57:09 AM","CD_BATCH":"2026051100021","DISTRIBUTETAG":"all-data^non-investment^111100007795032764^110105000000^non-construction^11110000MB1503996K^non-construction_expansion","DATAJSONTEXT":"{\"VERSION\":\"20210903\"}"}]},{"ID":8643916,"TASKGUID":"b1ad78a5-082c-434a-86a5-ff1d29e1c38b","T_ID":"e9facd27-86a7-4719-8e58-05883fb1fbcb","P_ID":"8a1a337c-43b7-48c0-b9a3-c04bd9959dbb","NAME":"境外法人或非法人组织","NODE_LEVEL":2,"NODE_PATH":"/8a1a337c-43b7-48c0-b9a3-c04bd9959dbb/e9facd27-86a7-4719-8e58-05883fb1fbcb","CHILD_COUNT":0,"ORDER_NUM":11,"SERIAL_NUMBER":"1.11","CONDITION_ATTR":"02","IS_RADIO":"","IS_SUPPORT":"","SUMMARY":"","CD_TIME":"May 11, 2026 10:57:09 AM","CD_BATCH":"2026051100021","DISTRIBUTETAG":"all-data^non-investment^111100007795032764^110105000000^non-construction^11110000MB1503996K^non-construction_expansion","DATAJSONTEXT":"{\"VERSION\":\"20220810\",\"TREE_TYPE\":\"\",\"CONSULTATION_QA\":\"\"}","parOrder":"","proOrder":"","newOrderNum":"001.011","itemGuideConditionRelatedList":[{"ID":27088259,"TASKGUID":"b1ad78a5-082c-434a-86a5-ff1d29e1c38b","T_ID":"e9facd27-86a7-4719-8e58-05883fb1fbcb","G_ID":"2178f80b-19aa-4416-8d09-28b5253fbc57","M_CODE":"203378","MATERIAL_ID":"7bdb864b-b3c5-424c-b2fb-3cfbfc7aca9e","CD_TIME":"May 11, 2026 10:57:09 AM","CD_BATCH":"2026051100021","DISTRIBUTETAG":"all-data^non-investment^111100007795032764^110105000000^non-construction^11110000MB1503996K^non-construction_expansion","DATAJSONTEXT":"{\"VERSION\":\"20210903\"}"},{"ID":27088390,"TASKGUID":"b1ad78a5-082c-434a-86a5-ff1d29e1c38b","T_ID":"e9facd27-86a7-4719-8e58-05883fb1fbcb","G_ID":"68306dc0-8c55-400e-a306-b65b5db7d5b5","M_CODE":"203425","MATERIAL_ID":"30fd7588-d48e-45f9-b00d-9609f0b55058","CD_TIME":"May 11, 2026 10:57:09 AM","CD_BATCH":"2026051100021","DISTRIBUTETAG":"all-data^non-investment^111100007795032764^110105000000^non-construction^11110000MB1503996K^non-construction_expansion","DATAJSONTEXT":"{\"VERSION\":\"20210903\"}"},{"ID":27088516,"TASKGUID":"b1ad78a5-082c-434a-86a5-ff1d29e1c38b","T_ID":"e9facd27-86a7-4719-8e58-05883fb1fbcb","G_ID":"c9f0846f-c0c5-4c83-b34b-f857ea34970b","M_CODE":"203426","MATERIAL_ID":"91fa6921-9c53-4bf9-bfae-171466936de6","CD_TIME":"May 11, 2026 10:57:09 AM","CD_BATCH":"2026051100021","DISTRIBUTETAG":"all-data^non-investment^111100007795032764^110105000000^non-construction^11110000MB1503996K^non-construction_expansion","DATAJSONTEXT":"{\"VERSION\":\"20210903\"}"}]},{"ID":8643889,"TASKGUID":"b1ad78a5-082c-434a-86a5-ff1d29e1c38b","T_ID":"661710bf-49c8-432d-a653-0ce8ced824e4","P_ID":"8a1a337c-43b7-48c0-b9a3-c04bd9959dbb","NAME":"外国驻华使(领)馆和外国驻华办事机构、国际组织驻华代表机构","NODE_LEVEL":2,"NODE_PATH":"/8a1a337c-43b7-48c0-b9a3-c04bd9959dbb/661710bf-49c8-432d-a653-0ce8ced824e4","CHILD_COUNT":0,"ORDER_NUM":12,"SERIAL_NUMBER":"1.12","CONDITION_ATTR":"02","IS_RADIO":"","IS_SUPPORT":"","SUMMARY":"","CD_TIME":"May 11, 2026 10:57:09 AM","CD_BATCH":"2026051100021","DISTRIBUTETAG":"all-data^non-investment^111100007795032764^110105000000^non-construction^11110000MB1503996K^non-construction_expansion","DATAJSONTEXT":"{\"VERSION\":\"20220810\",\"TREE_TYPE\":\"\",\"CONSULTATION_QA\":\"\"}","parOrder":"","proOrder":"","newOrderNum":"001.012","itemGuideConditionRelatedList":[{"ID":27088511,"TASKGUID":"b1ad78a5-082c-434a-86a5-ff1d29e1c38b","T_ID":"661710bf-49c8-432d-a653-0ce8ced824e4","G_ID":"d720e569-7bc1-4507-9b49-cc6c41e9a2e5","M_CODE":"346614","MATERIAL_ID":"2f288b47-fcca-4eab-92ea-ab874ee3c35c","CD_TIME":"May 11, 2026 10:57:09 AM","CD_BATCH":"2026051100021","DISTRIBUTETAG":"all-data^non-investment^111100007795032764^110105000000^non-construction^11110000MB1503996K^non-construction_expansion","DATAJSONTEXT":"{\"VERSION\":\"20210903\"}"}]},{"ID":8643910,"TASKGUID":"b1ad78a5-082c-434a-86a5-ff1d29e1c38b","T_ID":"d557eaca-3f85-4bd5-9814-c53422c3ad41","P_ID":"","NAME":"请选择以下符合的情形","NODE_LEVEL":1,"NODE_PATH":"/d557eaca-3f85-4bd5-9814-c53422c3ad41","CHILD_COUNT":8,"ORDER_NUM":2,"SERIAL_NUMBER":"2","CONDITION_ATTR":"01","IS_RADIO":"0","IS_SUPPORT":"1","SUMMARY":"2 请选择以下符合的情形\n\t2.1 属首次已办理国有建设用地使用权首次登记,未办理房屋所有权首次登记的情形的\n\t2.2 已办理房屋所有权登记(成套住房除外),未办理国有建设用地使用权首次登记的及已办理房屋所有权登记(成套住房除外),土地权利性质登记为划拨或未明确权利性质,土地使用权转为有偿使用的\n\t2.3 军队申请安置住房登记的\n\t2.4 城市私有房屋\n\t2.5 在京中央单位申请不动产登记\n\t2.6 属首次未办理国有建设用地使用权和房屋所有权首次登记的情形的\n\t\t2.6.1 选择以下合适的情形\n\t\t\t2.6.1.1 单体建筑面积300平方米以上或者投资额30万元以上的房屋\n\t\t\t\t2.6.1.1.1 请选择竣工时间\n\t\t\t\t\t2.6.1.1.1.1 2002年1月1日后竣工的房屋\n\t\t\t\t\t2.6.1.1.1.2 1994年12月31日前开工的房屋\n\t\t\t\t\t2.6.1.1.1.3 1995年1月1日后开工、2000年5月前竣工的房屋\n\t\t\t\t\t2.6.1.1.1.4 2000年5月以后竣工的房屋\n\t\t\t\t\t2.6.1.1.1.5 2015年4月以后竣工的房屋\n\t\t\t\t2.6.1.1.2 是否需要确认建筑区划内属于全体业主共有的物业服务用房、其他公共场所、公用设施等\n\t\t\t\t\t2.6.1.1.2.1 是\n\t\t\t\t\t2.6.1.1.2.2 否\n\t\t\t2.6.1.2 联建房屋\n\t\t\t2.6.1.3 已办理预售许可\n\t\t\t2.6.1.4 以出让方式取得土地,宗地内房屋建筑面积超出前期地价款缴清面积\n\t\t\t2.6.1.5 研发、工业项目\n\t2.7 属首次已办理国有建设用地使用权首次登记,未办理房屋所有权首次登记的情形\n\t2.8 已办理房屋所有权登记(成套住房除外),未办理国有建设用地使用权首次登记的及已办理房屋所有权登记(成套住房除外),土地权利性质登记为划拨或未明确权利性质,土地使用权转为有偿使用的","CD_TIME":"May 11, 2026 10:57:09 AM","CD_BATCH":"2026051100021","DISTRIBUTETAG":"all-data^non-investment^111100007795032764^110105000000^non-construction^11110000MB1503996K^non-construction_expansion","DATAJSONTEXT":"{\"VERSION\":\"20220810\",\"TREE_TYPE\":\"\",\"CONSULTATION_QA\":\"\"}","parOrder":"","proOrder":"2","newOrderNum":"002","itemGuideConditionRelatedList":[]},{"ID":8643886,"TASKGUID":"b1ad78a5-082c-434a-86a5-ff1d29e1c38b","T_ID":"4d8f384d-aa06-46a9-93bd-7895dcfacf6a","P_ID":"d557eaca-3f85-4bd5-9814-c53422c3ad41","NAME":"属首次已办理国有建设用地使用权首次登记,未办理房屋所有权首次登记的情形的","NODE_LEVEL":2,"NODE_PATH":"/d557eaca-3f85-4bd5-9814-c53422c3ad41/4d8f384d-aa06-46a9-93bd-7895dcfacf6a","CHILD_COUNT":0,"ORDER_NUM":1,"SERIAL_NUMBER":"2.1","CONDITION_ATTR":"02","IS_RADIO":"","IS_SUPPORT":"","CD_TIME":"May 11, 2026 10:57:09 AM","CD_BATCH":"2026051100021","DISTRIBUTETAG":"all-data^non-investment^111100007795032764^110105000000^non-construction^11110000MB1503996K^non-construction_expansion","DATAJSONTEXT":"{\"VERSION\":\"20220810\",\"TREE_TYPE\":\"\",\"CONSULTATION_QA\":\"\"}","parOrder":"","proOrder":"","newOrderNum":"002.001","itemGuideConditionRelatedList":[]},{"ID":8643900,"TASKGUID":"b1ad78a5-082c-434a-86a5-ff1d29e1c38b","T_ID":"b719d322-8986-4b90-bf68-c71f0c1f3ecc","P_ID":"d557eaca-3f85-4bd5-9814-c53422c3ad41","NAME":"已办理房屋所有权登记(成套住房除外),未办理国有建设用地使用权首次登记的及已办理房屋所有权登记(成套住房除外),土地权利性质登记为划拨或未明确权利性质,土地使用权转为有偿使用的","NODE_LEVEL":2,"NODE_PATH":"/d557eaca-3f85-4bd5-9814-c53422c3ad41/b719d322-8986-4b90-bf68-c71f0c1f3ecc","CHILD_COUNT":0,"ORDER_NUM":2,"SERIAL_NUMBER":"2.2","CONDITION_ATTR":"02","IS_RADIO":"","IS_SUPPORT":"","CD_TIME":"May 11, 2026 10:57:09 AM","CD_BATCH":"2026051100021","DISTRIBUTETAG":"all-data^non-investment^111100007795032764^110105000000^non-construction^11110000MB1503996K^non-construction_expansion","DATAJSONTEXT":"{\"VERSION\":\"20220810\",\"TREE_TYPE\":\"\",\"CONSULTATION_QA\":\"\"}","parOrder":"","proOrder":"","newOrderNum":"002.002","itemGuideConditionRelatedList":[]},{"ID":8643891,"TASKGUID":"b1ad78a5-082c-434a-86a5-ff1d29e1c38b","T_ID":"77189a26-ae41-4622-b3eb-d79f9034e395","P_ID":"d557eaca-3f85-4bd5-9814-c53422c3ad41","NAME":"军队申请安置住房登记的","NODE_LEVEL":2,"NODE_PATH":"/d557eaca-3f85-4bd5-9814-c53422c3ad41/77189a26-ae41-4622-b3eb-d79f9034e395","CHILD_COUNT":0,"ORDER_NUM":3,"SERIAL_NUMBER":"2.3","CONDITION_ATTR":"02","IS_RADIO":"","IS_SUPPORT":"","CD_TIME":"May 11, 2026 10:57:09 AM","CD_BATCH":"2026051100021","DISTRIBUTETAG":"all-data^non-investment^111100007795032764^110105000000^non-construction^11110000MB1503996K^non-construction_expansion","DATAJSONTEXT":"{\"VERSION\":\"20220810\",\"TREE_TYPE\":\"\",\"CONSULTATION_QA\":\"\"}","parOrder":"","proOrder":"","newOrderNum":"002.003","itemGuideConditionRelatedList":[]},{"ID":8643877,"TASKGUID":"b1ad78a5-082c-434a-86a5-ff1d29e1c38b","T_ID":"0c131a4c-b17c-4e43-b847-c644ca3a122c","P_ID":"d557eaca-3f85-4bd5-9814-c53422c3ad41","NAME":"城市私有房屋","NODE_LEVEL":2,"NODE_PATH":"/d557eaca-3f85-4bd5-9814-c53422c3ad41/0c131a4c-b17c-4e43-b847-c644ca3a122c","CHILD_COUNT":0,"ORDER_NUM":4,"SERIAL_NUMBER":"2.4","CONDITION_ATTR":"02","IS_RADIO":"","IS_SUPPORT":"","CD_TIME":"May 11, 2026 10:57:09 AM","CD_BATCH":"2026051100021","DISTRIBUTETAG":"all-data^non-investment^111100007795032764^110105000000^non-construction^11110000MB1503996K^non-construction_expansion","DATAJSONTEXT":"{\"VERSION\":\"20220810\",\"TREE_TYPE\":\"\",\"CONSULTATION_QA\":\"\"}","parOrder":"","proOrder":"","newOrderNum":"002.004","itemGuideConditionRelatedList":[]},{"ID":8643899,"TASKGUID":"b1ad78a5-082c-434a-86a5-ff1d29e1c38b","T_ID":"b4f15432-4b84-4ec2-bd5b-4cf4543dd85b","P_ID":"d557eaca-3f85-4bd5-9814-c53422c3ad41","NAME":"在京中央单位申请不动产登记","NODE_LEVEL":2,"NODE_PATH":"/d557eaca-3f85-4bd5-9814-c53422c3ad41/b4f15432-4b84-4ec2-bd5b-4cf4543dd85b","CHILD_COUNT":0,"ORDER_NUM":5,"SERIAL_NUMBER":"2.5","CONDITION_ATTR":"02","IS_RADIO":"","IS_SUPPORT":"","CD_TIME":"May 11, 2026 10:57:09 AM","CD_BATCH":"2026051100021","DISTRIBUTETAG":"all-data^non-investment^111100007795032764^110105000000^non-construction^11110000MB1503996K^non-construction_expansion","DATAJSONTEXT":"{\"VERSION\":\"20220810\",\"TREE_TYPE\":\"\",\"CONSULTATION_QA\":\"\"}","parOrder":"","proOrder":"","newOrderNum":"002.005","itemGuideConditionRelatedList":[]},{"ID":8643893,"TASKGUID":"b1ad78a5-082c-434a-86a5-ff1d29e1c38b","T_ID":"84be3796-c44d-495a-9c8b-a30527e014d9","P_ID":"d557eaca-3f85-4bd5-9814-c53422c3ad41","NAME":"属首次未办理国有建设用地使用权和房屋所有权首次登记的情形的","NODE_LEVEL":2,"NODE_PATH":"/d557eaca-3f85-4bd5-9814-c53422c3ad41/84be3796-c44d-495a-9c8b-a30527e014d9","CHILD_COUNT":1,"ORDER_NUM":6,"SERIAL_NUMBER":"2.6","CONDITION_ATTR":"02","IS_RADIO":"","IS_SUPPORT":"","CD_TIME":"May 11, 2026 10:57:09 AM","CD_BATCH":"2026051100021","DISTRIBUTETAG":"all-data^non-investment^111100007795032764^110105000000^non-construction^11110000MB1503996K^non-construction_expansion","DATAJSONTEXT":"{\"VERSION\":\"20220810\",\"TREE_TYPE\":\"\",\"CONSULTATION_QA\":\"\"}","parOrder":"","proOrder":"","newOrderNum":"002.006","itemGuideConditionRelatedList":[{"ID":27087974,"TASKGUID":"b1ad78a5-082c-434a-86a5-ff1d29e1c38b","T_ID":"84be3796-c44d-495a-9c8b-a30527e014d9","G_ID":"1805c423-9ea6-40b9-8cf6-f2a745af5cbc","M_CODE":"203583","MATERIAL_ID":"8cbf66a8-0799-4ea0-8b10-c11d627c5170","CD_TIME":"May 11, 2026 10:57:09 AM","CD_BATCH":"2026051100021","DISTRIBUTETAG":"all-data^non-investment^111100007795032764^110105000000^non-construction^11110000MB1503996K^non-construction_expansion","DATAJSONTEXT":"{\"VERSION\":\"20210903\"}"},{"ID":27088519,"TASKGUID":"b1ad78a5-082c-434a-86a5-ff1d29e1c38b","T_ID":"84be3796-c44d-495a-9c8b-a30527e014d9","G_ID":"d5eeee83-1ce0-40db-ade2-b319e39235d7","M_CODE":"310032","MATERIAL_ID":"538ac1b0-d66a-435f-9eb9-0b59937127fa","CD_TIME":"May 11, 2026 10:57:09 AM","CD_BATCH":"2026051100021","DISTRIBUTETAG":"all-data^non-investment^111100007795032764^110105000000^non-construction^11110000MB1503996K^non-construction_expansion","DATAJSONTEXT":"{\"VERSION\":\"20210903\"}"}]},{"ID":8643892,"TASKGUID":"b1ad78a5-082c-434a-86a5-ff1d29e1c38b","T_ID":"83fb7e0c-271f-49ea-af3a-55cdb5f9d787","P_ID":"84be3796-c44d-495a-9c8b-a30527e014d9","NAME":"选择以下合适的情形","NODE_LEVEL":3,"NODE_PATH":"/d557eaca-3f85-4bd5-9814-c53422c3ad41/84be3796-c44d-495a-9c8b-a30527e014d9/83fb7e0c-271f-49ea-af3a-55cdb5f9d787","CHILD_COUNT":5,"ORDER_NUM":1,"SERIAL_NUMBER":"2.6.1","CONDITION_ATTR":"01","IS_RADIO":"0","IS_SUPPORT":"1","CD_TIME":"May 11, 2026 10:57:09 AM","CD_BATCH":"2026051100021","DISTRIBUTETAG":"all-data^non-investment^111100007795032764^110105000000^non-construction^11110000MB1503996K^non-construction_expansion","DATAJSONTEXT":"{\"VERSION\":\"20220810\",\"TREE_TYPE\":\"\",\"CONSULTATION_QA\":\"\"}","parOrder":"2","proOrder":"1","newOrderNum":"002.006.001","itemGuideConditionRelatedList":[]},{"ID":8643897,"TASKGUID":"b1ad78a5-082c-434a-86a5-ff1d29e1c38b","T_ID":"ad111339-faff-427c-b499-c7594da9d372","P_ID":"83fb7e0c-271f-49ea-af3a-55cdb5f9d787","NAME":"单体建筑面积300平方米以上或者投资额30万元以上的房屋","NODE_LEVEL":4,"NODE_PATH":"/d557eaca-3f85-4bd5-9814-c53422c3ad41/84be3796-c44d-495a-9c8b-a30527e014d9/83fb7e0c-271f-49ea-af3a-55cdb5f9d787/ad111339-faff-427c-b499-c7594da9d372","CHILD_COUNT":2,"ORDER_NUM":1,"SERIAL_NUMBER":"2.6.1.1","CONDITION_ATTR":"02","IS_RADIO":"","IS_SUPPORT":"","CD_TIME":"May 11, 2026 10:57:09 AM","CD_BATCH":"2026051100021","DISTRIBUTETAG":"all-data^non-investment^111100007795032764^110105000000^non-construction^11110000MB1503996K^non-construction_expansion","DATAJSONTEXT":"{\"VERSION\":\"20220810\",\"TREE_TYPE\":\"\",\"CONSULTATION_QA\":\"\"}","parOrder":"","proOrder":"","newOrderNum":"002.006.001.001","itemGuideConditionRelatedList":[]},{"ID":8643882,"TASKGUID":"b1ad78a5-082c-434a-86a5-ff1d29e1c38b","T_ID":"34e37d53-bb3b-41bb-a6b7-694fc318a15c","P_ID":"ad111339-faff-427c-b499-c7594da9d372","NAME":"请选择竣工时间","NODE_LEVEL":5,"NODE_PATH":"/d557eaca-3f85-4bd5-9814-c53422c3ad41/84be3796-c44d-495a-9c8b-a30527e014d9/83fb7e0c-271f-49ea-af3a-55cdb5f9d787/ad111339-faff-427c-b499-c7594da9d372/34e37d53-bb3b-41bb-a6b7-694fc318a15c","CHILD_COUNT":5,"ORDER_NUM":1,"SERIAL_NUMBER":"2.6.1.1.1","CONDITION_ATTR":"01","IS_RADIO":"0","IS_SUPPORT":"1","CD_TIME":"May 11, 2026 10:57:09 AM","CD_BATCH":"2026051100021","DISTRIBUTETAG":"all-data^non-investment^111100007795032764^110105000000^non-construction^11110000MB1503996K^non-construction_expansion","DATAJSONTEXT":"{\"VERSION\":\"20220810\",\"TREE_TYPE\":\"\",\"CONSULTATION_QA\":\"\"}","parOrder":"2.1","proOrder":"1","newOrderNum":"002.006.001.001.001","itemGuideConditionRelatedList":[]},{"ID":8643915,"TASKGUID":"b1ad78a5-082c-434a-86a5-ff1d29e1c38b","T_ID":"e3d5360c-7ea5-4e67-922e-ea513ce75028","P_ID":"34e37d53-bb3b-41bb-a6b7-694fc318a15c","NAME":"2002年1月1日后竣工的房屋","NODE_LEVEL":6,"NODE_PATH":"/d557eaca-3f85-4bd5-9814-c53422c3ad41/84be3796-c44d-495a-9c8b-a30527e014d9/83fb7e0c-271f-49ea-af3a-55cdb5f9d787/ad111339-faff-427c-b499-c7594da9d372/34e37d53-bb3b-41bb-a6b7-694fc318a15c/e3d5360c-7ea5-4e67-922e-ea513ce75028","CHILD_COUNT":0,"ORDER_NUM":1,"SERIAL_NUMBER":"2.6.1.1.1.1","CONDITION_ATTR":"02","IS_RADIO":"","IS_SUPPORT":"","CD_TIME":"May 11, 2026 10:57:09 AM","CD_BATCH":"2026051100021","DISTRIBUTETAG":"all-data^non-investment^111100007795032764^110105000000^non-construction^11110000MB1503996K^non-construction_expansion","DATAJSONTEXT":"{\"VERSION\":\"20220810\",\"TREE_TYPE\":\"\",\"CONSULTATION_QA\":\"\"}","parOrder":"","proOrder":"","newOrderNum":"002.006.001.001.001.001","itemGuideConditionRelatedList":[{"ID":27088020,"TASKGUID":"b1ad78a5-082c-434a-86a5-ff1d29e1c38b","T_ID":"e3d5360c-7ea5-4e67-922e-ea513ce75028","G_ID":"c5819d9e-08c2-4651-84e0-dfdb890bd93b","M_CODE":"209078","MATERIAL_ID":"a2a147df-a13c-4ecb-8450-cca30794955d","CD_TIME":"May 11, 2026 10:57:09 AM","CD_BATCH":"2026051100021","DISTRIBUTETAG":"all-data^non-investment^111100007795032764^110105000000^non-construction^11110000MB1503996K^non-construction_expansion","DATAJSONTEXT":"{\"VERSION\":\"20210903\"}"}]},{"ID":8643906,"TASKGUID":"b1ad78a5-082c-434a-86a5-ff1d29e1c38b","T_ID":"cb91a113-a8b4-46e3-ba59-a21d60375eed","P_ID":"34e37d53-bb3b-41bb-a6b7-694fc318a15c","NAME":"1994年12月31日前开工的房屋","NODE_LEVEL":6,"NODE_PATH":"/d557eaca-3f85-4bd5-9814-c53422c3ad41/84be3796-c44d-495a-9c8b-a30527e014d9/83fb7e0c-271f-49ea-af3a-55cdb5f9d787/ad111339-faff-427c-b499-c7594da9d372/34e37d53-bb3b-41bb-a6b7-694fc318a15c/cb91a113-a8b4-46e3-ba59-a21d60375eed","CHILD_COUNT":0,"ORDER_NUM":2,"SERIAL_NUMBER":"2.6.1.1.1.2","CONDITION_ATTR":"02","IS_RADIO":"","IS_SUPPORT":"","CD_TIME":"May 11, 2026 10:57:09 AM","CD_BATCH":"2026051100021","DISTRIBUTETAG":"all-data^non-investment^111100007795032764^110105000000^non-construction^11110000MB1503996K^non-construction_expansion","DATAJSONTEXT":"{\"VERSION\":\"20220810\",\"TREE_TYPE\":\"\",\"CONSULTATION_QA\":\"\"}","parOrder":"","proOrder":"","newOrderNum":"002.006.001.001.001.002","itemGuideConditionRelatedList":[{"ID":27088013,"TASKGUID":"b1ad78a5-082c-434a-86a5-ff1d29e1c38b","T_ID":"cb91a113-a8b4-46e3-ba59-a21d60375eed","G_ID":"c043cfc7-51b4-4917-93c7-b77953b129fb","M_CODE":"210534","MATERIAL_ID":"e3446d05-d8d6-468d-a46a-181fa3007681","CD_TIME":"May 11, 2026 10:57:09 AM","CD_BATCH":"2026051100021","DISTRIBUTETAG":"all-data^non-investment^111100007795032764^110105000000^non-construction^11110000MB1503996K^non-construction_expansion","DATAJSONTEXT":"{\"VERSION\":\"20210903\"}"}]},{"ID":8643903,"TASKGUID":"b1ad78a5-082c-434a-86a5-ff1d29e1c38b","T_ID":"c06fe409-f254-4e4e-9a0b-db010b6da014","P_ID":"34e37d53-bb3b-41bb-a6b7-694fc318a15c","NAME":"1995年1月1日后开工、2000年5月前竣工的房屋","NODE_LEVEL":6,"NODE_PATH":"/d557eaca-3f85-4bd5-9814-c53422c3ad41/84be3796-c44d-495a-9c8b-a30527e014d9/83fb7e0c-271f-49ea-af3a-55cdb5f9d787/ad111339-faff-427c-b499-c7594da9d372/34e37d53-bb3b-41bb-a6b7-694fc318a15c/c06fe409-f254-4e4e-9a0b-db010b6da014","CHILD_COUNT":0,"ORDER_NUM":3,"SERIAL_NUMBER":"2.6.1.1.1.3","CONDITION_ATTR":"02","IS_RADIO":"","IS_SUPPORT":"","CD_TIME":"May 11, 2026 10:57:09 AM","CD_BATCH":"2026051100021","DISTRIBUTETAG":"all-data^non-investment^111100007795032764^110105000000^non-construction^11110000MB1503996K^non-construction_expansion","DATAJSONTEXT":"{\"VERSION\":\"20220810\",\"TREE_TYPE\":\"\",\"CONSULTATION_QA\":\"\"}","parOrder":"","proOrder":"","newOrderNum":"002.006.001.001.001.003","itemGuideConditionRelatedList":[{"ID":27088082,"TASKGUID":"b1ad78a5-082c-434a-86a5-ff1d29e1c38b","T_ID":"c06fe409-f254-4e4e-9a0b-db010b6da014","G_ID":"48e27a3d-cdb7-4bc0-affb-a913a373e467","M_CODE":"210535","MATERIAL_ID":"8ef5852e-07d0-4ee7-b3fb-59bec7f542c5","CD_TIME":"May 11, 2026 10:57:09 AM","CD_BATCH":"2026051100021","DISTRIBUTETAG":"all-data^non-investment^111100007795032764^110105000000^non-construction^11110000MB1503996K^non-construction_expansion","DATAJSONTEXT":"{\"VERSION\":\"20210903\"}"}]},{"ID":8643890,"TASKGUID":"b1ad78a5-082c-434a-86a5-ff1d29e1c38b","T_ID":"708dfac7-04f5-4130-af98-222db3e5a0f2","P_ID":"34e37d53-bb3b-41bb-a6b7-694fc318a15c","NAME":"2000年5月以后竣工的房屋","NODE_LEVEL":6,"NODE_PATH":"/d557eaca-3f85-4bd5-9814-c53422c3ad41/84be3796-c44d-495a-9c8b-a30527e014d9/83fb7e0c-271f-49ea-af3a-55cdb5f9d787/ad111339-faff-427c-b499-c7594da9d372/34e37d53-bb3b-41bb-a6b7-694fc318a15c/708dfac7-04f5-4130-af98-222db3e5a0f2","CHILD_COUNT":0,"ORDER_NUM":4,"SERIAL_NUMBER":"2.6.1.1.1.4","CONDITION_ATTR":"02","IS_RADIO":"","IS_SUPPORT":"","CD_TIME":"May 11, 2026 10:57:09 AM","CD_BATCH":"2026051100021","DISTRIBUTETAG":"all-data^non-investment^111100007795032764^110105000000^non-construction^11110000MB1503996K^non-construction_expansion","DATAJSONTEXT":"{\"VERSION\":\"20220810\",\"TREE_TYPE\":\"\",\"CONSULTATION_QA\":\"\"}","parOrder":"","proOrder":"","newOrderNum":"002.006.001.001.001.004","itemGuideConditionRelatedList":[{"ID":27088236,"TASKGUID":"b1ad78a5-082c-434a-86a5-ff1d29e1c38b","T_ID":"708dfac7-04f5-4130-af98-222db3e5a0f2","G_ID":"bd7687de-6584-4955-a28e-9f566be6c99a","M_CODE":"400236","MATERIAL_ID":"127d5247-956d-4dfe-8296-2cd394e15a3f","CD_TIME":"May 11, 2026 10:57:09 AM","CD_BATCH":"2026051100021","DISTRIBUTETAG":"all-data^non-investment^111100007795032764^110105000000^non-construction^11110000MB1503996K^non-construction_expansion","DATAJSONTEXT":"{\"VERSION\":\"20210903\"}"},{"ID":27088405,"TASKGUID":"b1ad78a5-082c-434a-86a5-ff1d29e1c38b","T_ID":"708dfac7-04f5-4130-af98-222db3e5a0f2","G_ID":"52a1085f-b913-41d0-8437-0ac40ae3cce3","M_CODE":"345111","MATERIAL_ID":"0eba9356-4d1d-49b3-a25b-5a2419afca90","CD_TIME":"May 11, 2026 10:57:09 AM","CD_BATCH":"2026051100021","DISTRIBUTETAG":"all-data^non-investment^111100007795032764^110105000000^non-construction^11110000MB1503996K^non-construction_expansion","DATAJSONTEXT":"{\"VERSION\":\"20210903\"}"}]},{"ID":8643917,"TASKGUID":"b1ad78a5-082c-434a-86a5-ff1d29e1c38b","T_ID":"f40afa7d-0d59-4c4f-ad75-a567dd115f50","P_ID":"34e37d53-bb3b-41bb-a6b7-694fc318a15c","NAME":"2015年4月以后竣工的房屋","NODE_LEVEL":6,"NODE_PATH":"/d557eaca-3f85-4bd5-9814-c53422c3ad41/84be3796-c44d-495a-9c8b-a30527e014d9/83fb7e0c-271f-49ea-af3a-55cdb5f9d787/ad111339-faff-427c-b499-c7594da9d372/34e37d53-bb3b-41bb-a6b7-694fc318a15c/f40afa7d-0d59-4c4f-ad75-a567dd115f50","CHILD_COUNT":0,"ORDER_NUM":5,"SERIAL_NUMBER":"2.6.1.1.1.5","CONDITION_ATTR":"02","IS_RADIO":"","IS_SUPPORT":"","CD_TIME":"May 11, 2026 10:57:09 AM","CD_BATCH":"2026051100021","DISTRIBUTETAG":"all-data^non-investment^111100007795032764^110105000000^non-construction^11110000MB1503996K^non-construction_expansion","DATAJSONTEXT":"{\"VERSION\":\"20220810\",\"TREE_TYPE\":\"\",\"CONSULTATION_QA\":\"\"}","parOrder":"","proOrder":"","newOrderNum":"002.006.001.001.001.005","itemGuideConditionRelatedList":[{"ID":27087918,"TASKGUID":"b1ad78a5-082c-434a-86a5-ff1d29e1c38b","T_ID":"f40afa7d-0d59-4c4f-ad75-a567dd115f50","G_ID":"fb911222-9647-4452-9afb-744903274f07","M_CODE":"201258","MATERIAL_ID":"89b70e7e-026f-43bc-be7e-87fffcae6043","CD_TIME":"May 11, 2026 10:57:09 AM","CD_BATCH":"2026051100021","DISTRIBUTETAG":"all-data^non-investment^111100007795032764^110105000000^non-construction^11110000MB1503996K^non-construction_expansion","DATAJSONTEXT":"{\"VERSION\":\"20210903\"}"}]},{"ID":8643894,"TASKGUID":"b1ad78a5-082c-434a-86a5-ff1d29e1c38b","T_ID":"84bf54ea-764f-4dfb-9c0d-92f23664dae5","P_ID":"ad111339-faff-427c-b499-c7594da9d372","NAME":"是否需要确认建筑区划内属于全体业主共有的物业服务用房、其他公共场所、公用设施等","NODE_LEVEL":5,"NODE_PATH":"/d557eaca-3f85-4bd5-9814-c53422c3ad41/84be3796-c44d-495a-9c8b-a30527e014d9/83fb7e0c-271f-49ea-af3a-55cdb5f9d787/ad111339-faff-427c-b499-c7594da9d372/84bf54ea-764f-4dfb-9c0d-92f23664dae5","CHILD_COUNT":2,"ORDER_NUM":2,"SERIAL_NUMBER":"2.6.1.1.2","CONDITION_ATTR":"01","IS_RADIO":"1","IS_SUPPORT":"1","CD_TIME":"May 11, 2026 10:57:09 AM","CD_BATCH":"2026051100021","DISTRIBUTETAG":"all-data^non-investment^111100007795032764^110105000000^non-construction^11110000MB1503996K^non-construction_expansion","DATAJSONTEXT":"{\"VERSION\":\"20220810\",\"TREE_TYPE\":\"\",\"CONSULTATION_QA\":\"\"}","parOrder":"2.1","proOrder":"2","newOrderNum":"002.006.001.001.002","itemGuideConditionRelatedList":[]},{"ID":8643918,"TASKGUID":"b1ad78a5-082c-434a-86a5-ff1d29e1c38b","T_ID":"f426c0ee-cdff-491f-8bfb-8f9dd1525ac1","P_ID":"84bf54ea-764f-4dfb-9c0d-92f23664dae5","NAME":"是","NODE_LEVEL":6,"NODE_PATH":"/d557eaca-3f85-4bd5-9814-c53422c3ad41/84be3796-c44d-495a-9c8b-a30527e014d9/83fb7e0c-271f-49ea-af3a-55cdb5f9d787/ad111339-faff-427c-b499-c7594da9d372/84bf54ea-764f-4dfb-9c0d-92f23664dae5/f426c0ee-cdff-491f-8bfb-8f9dd1525ac1","CHILD_COUNT":0,"ORDER_NUM":1,"SERIAL_NUMBER":"2.6.1.1.2.1","CONDITION_ATTR":"02","IS_RADIO":"","IS_SUPPORT":"","CD_TIME":"May 11, 2026 10:57:09 AM","CD_BATCH":"2026051100021","DISTRIBUTETAG":"all-data^non-investment^111100007795032764^110105000000^non-construction^11110000MB1503996K^non-construction_expansion","DATAJSONTEXT":"{\"VERSION\":\"20220810\",\"TREE_TYPE\":\"\",\"CONSULTATION_QA\":\"\"}","parOrder":"","proOrder":"","newOrderNum":"002.006.001.001.002.001","itemGuideConditionRelatedList":[{"ID":27087935,"TASKGUID":"b1ad78a5-082c-434a-86a5-ff1d29e1c38b","T_ID":"f426c0ee-cdff-491f-8bfb-8f9dd1525ac1","G_ID":"9d08c16f-4ed2-47bf-b654-68593fc5e4e6","M_CODE":"203441","MATERIAL_ID":"5c287b18-ea65-44d1-8b4f-3f93caa485a7","CD_TIME":"May 11, 2026 10:57:09 AM","CD_BATCH":"2026051100021","DISTRIBUTETAG":"all-data^non-investment^111100007795032764^110105000000^non-construction^11110000MB1503996K^non-construction_expansion","DATAJSONTEXT":"{\"VERSION\":\"20210903\"}"}]},{"ID":8643901,"TASKGUID":"b1ad78a5-082c-434a-86a5-ff1d29e1c38b","T_ID":"ba451da0-d249-480a-b000-ec5c80a895cd","P_ID":"84bf54ea-764f-4dfb-9c0d-92f23664dae5","NAME":"否","NODE_LEVEL":6,"NODE_PATH":"/d557eaca-3f85-4bd5-9814-c53422c3ad41/84be3796-c44d-495a-9c8b-a30527e014d9/83fb7e0c-271f-49ea-af3a-55cdb5f9d787/ad111339-faff-427c-b499-c7594da9d372/84bf54ea-764f-4dfb-9c0d-92f23664dae5/ba451da0-d249-480a-b000-ec5c80a895cd","CHILD_COUNT":0,"ORDER_NUM":2,"SERIAL_NUMBER":"2.6.1.1.2.2","CONDITION_ATTR":"02","IS_RADIO":"","IS_SUPPORT":"","CD_TIME":"May 11, 2026 10:57:09 AM","CD_BATCH":"2026051100021","DISTRIBUTETAG":"all-data^non-investment^111100007795032764^110105000000^non-construction^11110000MB1503996K^non-construction_expansion","DATAJSONTEXT":"{\"VERSION\":\"20220810\",\"TREE_TYPE\":\"\",\"CONSULTATION_QA\":\"\"}","parOrder":"","proOrder":"","newOrderNum":"002.006.001.001.002.002","itemGuideConditionRelatedList":[]},{"ID":8643876,"TASKGUID":"b1ad78a5-082c-434a-86a5-ff1d29e1c38b","T_ID":"0b66be71-4722-4feb-8940-6417d75d6962","P_ID":"83fb7e0c-271f-49ea-af3a-55cdb5f9d787","NAME":"联建房屋","NODE_LEVEL":4,"NODE_PATH":"/d557eaca-3f85-4bd5-9814-c53422c3ad41/84be3796-c44d-495a-9c8b-a30527e014d9/83fb7e0c-271f-49ea-af3a-55cdb5f9d787/0b66be71-4722-4feb-8940-6417d75d6962","CHILD_COUNT":0,"ORDER_NUM":2,"SERIAL_NUMBER":"2.6.1.2","CONDITION_ATTR":"02","IS_RADIO":"","IS_SUPPORT":"","CD_TIME":"May 11, 2026 10:57:09 AM","CD_BATCH":"2026051100021","DISTRIBUTETAG":"all-data^non-investment^111100007795032764^110105000000^non-construction^11110000MB1503996K^non-construction_expansion","DATAJSONTEXT":"{\"VERSION\":\"20220810\",\"TREE_TYPE\":\"\",\"CONSULTATION_QA\":\"\"}","parOrder":"","proOrder":"","newOrderNum":"002.006.001.002","itemGuideConditionRelatedList":[{"ID":27088103,"TASKGUID":"b1ad78a5-082c-434a-86a5-ff1d29e1c38b","T_ID":"0b66be71-4722-4feb-8940-6417d75d6962","G_ID":"6b038da4-8039-4508-8f0a-89e782294967","M_CODE":"202333","MATERIAL_ID":"032fc55d-6642-4c6b-baba-74a9897cd716","CD_TIME":"May 11, 2026 10:57:09 AM","CD_BATCH":"2026051100021","DISTRIBUTETAG":"all-data^non-investment^111100007795032764^110105000000^non-construction^11110000MB1503996K^non-construction_expansion","DATAJSONTEXT":"{\"VERSION\":\"20210903\"}"},{"ID":27088162,"TASKGUID":"b1ad78a5-082c-434a-86a5-ff1d29e1c38b","T_ID":"0b66be71-4722-4feb-8940-6417d75d6962","G_ID":"daf69bdc-8534-451a-8dca-d0433e79c4ef","M_CODE":"330005","MATERIAL_ID":"557c136a-05e2-40f6-9925-c536e5d200d0","CD_TIME":"May 11, 2026 10:57:09 AM","CD_BATCH":"2026051100021","DISTRIBUTETAG":"all-data^non-investment^111100007795032764^110105000000^non-construction^11110000MB1503996K^non-construction_expansion","DATAJSONTEXT":"{\"VERSION\":\"20210903\"}"}]},{"ID":8643914,"TASKGUID":"b1ad78a5-082c-434a-86a5-ff1d29e1c38b","T_ID":"e03c3a40-3e0f-4f25-8b69-7e00b7c9dc0e","P_ID":"83fb7e0c-271f-49ea-af3a-55cdb5f9d787","NAME":"已办理预售许可","NODE_LEVEL":4,"NODE_PATH":"/d557eaca-3f85-4bd5-9814-c53422c3ad41/84be3796-c44d-495a-9c8b-a30527e014d9/83fb7e0c-271f-49ea-af3a-55cdb5f9d787/e03c3a40-3e0f-4f25-8b69-7e00b7c9dc0e","CHILD_COUNT":0,"ORDER_NUM":3,"SERIAL_NUMBER":"2.6.1.3","CONDITION_ATTR":"02","IS_RADIO":"","IS_SUPPORT":"","CD_TIME":"May 11, 2026 10:57:09 AM","CD_BATCH":"2026051100021","DISTRIBUTETAG":"all-data^non-investment^111100007795032764^110105000000^non-construction^11110000MB1503996K^non-construction_expansion","DATAJSONTEXT":"{\"VERSION\":\"20220810\",\"TREE_TYPE\":\"\",\"CONSULTATION_QA\":\"\"}","parOrder":"","proOrder":"","newOrderNum":"002.006.001.003","itemGuideConditionRelatedList":[{"ID":27088311,"TASKGUID":"b1ad78a5-082c-434a-86a5-ff1d29e1c38b","T_ID":"e03c3a40-3e0f-4f25-8b69-7e00b7c9dc0e","G_ID":"31025a7a-fbc6-405f-a6db-f07a26fc52de","M_CODE":"340186","MATERIAL_ID":"8a048c95-28f7-4129-ac86-c57da2f7c2c6","CD_TIME":"May 11, 2026 10:57:09 AM","CD_BATCH":"2026051100021","DISTRIBUTETAG":"all-data^non-investment^111100007795032764^110105000000^non-construction^11110000MB1503996K^non-construction_expansion","DATAJSONTEXT":"{\"VERSION\":\"20210903\"}"}]},{"ID":8643881,"TASKGUID":"b1ad78a5-082c-434a-86a5-ff1d29e1c38b","T_ID":"2b39bb97-964f-4c01-9049-da034aa584f1","P_ID":"83fb7e0c-271f-49ea-af3a-55cdb5f9d787","NAME":"以出让方式取得土地,宗地内房屋建筑面积超出前期地价款缴清面积","NODE_LEVEL":4,"NODE_PATH":"/d557eaca-3f85-4bd5-9814-c53422c3ad41/84be3796-c44d-495a-9c8b-a30527e014d9/83fb7e0c-271f-49ea-af3a-55cdb5f9d787/2b39bb97-964f-4c01-9049-da034aa584f1","CHILD_COUNT":0,"ORDER_NUM":4,"SERIAL_NUMBER":"2.6.1.4","CONDITION_ATTR":"02","IS_RADIO":"","IS_SUPPORT":"","CD_TIME":"May 11, 2026 10:57:09 AM","CD_BATCH":"2026051100021","DISTRIBUTETAG":"all-data^non-investment^111100007795032764^110105000000^non-construction^11110000MB1503996K^non-construction_expansion","DATAJSONTEXT":"{\"VERSION\":\"20220810\",\"TREE_TYPE\":\"\",\"CONSULTATION_QA\":\"\"}","parOrder":"","proOrder":"","newOrderNum":"002.006.001.004","itemGuideConditionRelatedList":[{"ID":27088203,"TASKGUID":"b1ad78a5-082c-434a-86a5-ff1d29e1c38b","T_ID":"2b39bb97-964f-4c01-9049-da034aa584f1","G_ID":"eeaa2634-cab7-47d9-9128-7ef18c0389e5","M_CODE":"346487","MATERIAL_ID":"aa2ede07-e300-48d0-a2ef-64fe9009879e","CD_TIME":"May 11, 2026 10:57:09 AM","CD_BATCH":"2026051100021","DISTRIBUTETAG":"all-data^non-investment^111100007795032764^110105000000^non-construction^11110000MB1503996K^non-construction_expansion","DATAJSONTEXT":"{\"VERSION\":\"20210903\"}"},{"ID":27088478,"TASKGUID":"b1ad78a5-082c-434a-86a5-ff1d29e1c38b","T_ID":"2b39bb97-964f-4c01-9049-da034aa584f1","G_ID":"aa9e07f5-4af0-4aa6-a5a2-a236081931ff","M_CODE":"345083","MATERIAL_ID":"9aa2718a-403a-4156-b686-9ea8ef10b6a5","CD_TIME":"May 11, 2026 10:57:09 AM","CD_BATCH":"2026051100021","DISTRIBUTETAG":"all-data^non-investment^111100007795032764^110105000000^non-construction^11110000MB1503996K^non-construction_expansion","DATAJSONTEXT":"{\"VERSION\":\"20210903\"}"}]},{"ID":8643879,"TASKGUID":"b1ad78a5-082c-434a-86a5-ff1d29e1c38b","T_ID":"1ffa9200-b5ce-4995-ba32-6b7eb6584c7f","P_ID":"83fb7e0c-271f-49ea-af3a-55cdb5f9d787","NAME":"研发、工业项目","NODE_LEVEL":4,"NODE_PATH":"/d557eaca-3f85-4bd5-9814-c53422c3ad41/84be3796-c44d-495a-9c8b-a30527e014d9/83fb7e0c-271f-49ea-af3a-55cdb5f9d787/1ffa9200-b5ce-4995-ba32-6b7eb6584c7f","CHILD_COUNT":0,"ORDER_NUM":5,"SERIAL_NUMBER":"2.6.1.5","CONDITION_ATTR":"02","IS_RADIO":"","IS_SUPPORT":"","CD_TIME":"May 11, 2026 10:57:09 AM","CD_BATCH":"2026051100021","DISTRIBUTETAG":"all-data^non-investment^111100007795032764^110105000000^non-construction^11110000MB1503996K^non-construction_expansion","DATAJSONTEXT":"{\"VERSION\":\"20220810\",\"TREE_TYPE\":\"\",\"CONSULTATION_QA\":\"\"}","parOrder":"","proOrder":"","newOrderNum":"002.006.001.005","itemGuideConditionRelatedList":[{"ID":27088011,"TASKGUID":"b1ad78a5-082c-434a-86a5-ff1d29e1c38b","T_ID":"1ffa9200-b5ce-4995-ba32-6b7eb6584c7f","G_ID":"71c92d3c-e6c0-4aee-ad62-fb4e7966d41b","M_CODE":"310001","MATERIAL_ID":"6a78b28e-1203-405d-9cfe-5f0944d08fca","CD_TIME":"May 11, 2026 10:57:09 AM","CD_BATCH":"2026051100021","DISTRIBUTETAG":"all-data^non-investment^111100007795032764^110105000000^non-construction^11110000MB1503996K^non-construction_expansion","DATAJSONTEXT":"{\"VERSION\":\"20210903\"}"},{"ID":27088093,"TASKGUID":"b1ad78a5-082c-434a-86a5-ff1d29e1c38b","T_ID":"1ffa9200-b5ce-4995-ba32-6b7eb6584c7f","G_ID":"bc5a9a12-886c-4dee-8ab9-aa7d3b6413bf","M_CODE":"310002","MATERIAL_ID":"b7abc7a3-807d-4669-a1bd-2333bac3412b","CD_TIME":"May 11, 2026 10:57:09 AM","CD_BATCH":"2026051100021","DISTRIBUTETAG":"all-data^non-investment^111100007795032764^110105000000^non-construction^11110000MB1503996K^non-construction_expansion","DATAJSONTEXT":"{\"VERSION\":\"20210903\"}"}]},{"ID":8643884,"TASKGUID":"b1ad78a5-082c-434a-86a5-ff1d29e1c38b","T_ID":"46bcc078-0128-440a-9f65-e55f9b114ceb","P_ID":"d557eaca-3f85-4bd5-9814-c53422c3ad41","NAME":"属首次已办理国有建设用地使用权首次登记,未办理房屋所有权首次登记的情形","NODE_LEVEL":2,"NODE_PATH":"/d557eaca-3f85-4bd5-9814-c53422c3ad41/46bcc078-0128-440a-9f65-e55f9b114ceb","CHILD_COUNT":0,"ORDER_NUM":7,"SERIAL_NUMBER":"2.7","CONDITION_ATTR":"02","IS_RADIO":"","IS_SUPPORT":"","CD_TIME":"May 11, 2026 10:57:09 AM","CD_BATCH":"2026051100021","DISTRIBUTETAG":"all-data^non-investment^111100007795032764^110105000000^non-construction^11110000MB1503996K^non-construction_expansion","DATAJSONTEXT":"{\"VERSION\":\"20220810\",\"TREE_TYPE\":\"\",\"CONSULTATION_QA\":\"\"}","parOrder":"","proOrder":"","newOrderNum":"002.007","itemGuideConditionRelatedList":[{"ID":27088315,"TASKGUID":"b1ad78a5-082c-434a-86a5-ff1d29e1c38b","T_ID":"46bcc078-0128-440a-9f65-e55f9b114ceb","G_ID":"d807b6cc-b61c-4bf6-bfca-3db69dfbddd9","M_CODE":"345091","MATERIAL_ID":"cfa3a7f3-629f-433b-8f51-cbeaa8d4224e","CD_TIME":"May 11, 2026 10:57:09 AM","CD_BATCH":"2026051100021","DISTRIBUTETAG":"all-data^non-investment^111100007795032764^110105000000^non-construction^11110000MB1503996K^non-construction_expansion","DATAJSONTEXT":"{\"VERSION\":\"20210903\"}"}]},{"ID":8643909,"TASKGUID":"b1ad78a5-082c-434a-86a5-ff1d29e1c38b","T_ID":"cd929cdb-f8ed-4717-8196-8921c7c2d9c2","P_ID":"d557eaca-3f85-4bd5-9814-c53422c3ad41","NAME":"已办理房屋所有权登记(成套住房除外),未办理国有建设用地使用权首次登记的及已办理房屋所有权登记(成套住房除外),土地权利性质登记为划拨或未明确权利性质,土地使用权转为有偿使用的","NODE_LEVEL":2,"NODE_PATH":"/d557eaca-3f85-4bd5-9814-c53422c3ad41/cd929cdb-f8ed-4717-8196-8921c7c2d9c2","CHILD_COUNT":0,"ORDER_NUM":8,"SERIAL_NUMBER":"2.8","CONDITION_ATTR":"02","IS_RADIO":"","IS_SUPPORT":"","CD_TIME":"May 11, 2026 10:57:09 AM","CD_BATCH":"2026051100021","DISTRIBUTETAG":"all-data^non-investment^111100007795032764^110105000000^non-construction^11110000MB1503996K^non-construction_expansion","DATAJSONTEXT":"{\"VERSION\":\"20220810\",\"TREE_TYPE\":\"\",\"CONSULTATION_QA\":\"\"}","parOrder":"","proOrder":"","newOrderNum":"002.008","itemGuideConditionRelatedList":[{"ID":27088077,"TASKGUID":"b1ad78a5-082c-434a-86a5-ff1d29e1c38b","T_ID":"cd929cdb-f8ed-4717-8196-8921c7c2d9c2","G_ID":"f0e6f3e5-ee3d-417b-bc25-c903fc64f93d","M_CODE":"345091","MATERIAL_ID":"1a92bd03-3a56-4c61-866c-0f4c991ca583","CD_TIME":"May 11, 2026 10:57:09 AM","CD_BATCH":"2026051100021","DISTRIBUTETAG":"all-data^non-investment^111100007795032764^110105000000^non-construction^11110000MB1503996K^non-construction_expansion","DATAJSONTEXT":"{\"VERSION\":\"20210903\"}"}]}]
2
1^2^3^4^5^6^9
https://bjt.beijing.gov.cn/renzheng/open/login/goUserLogin?client_id=100100000228&redirect_uri=http://bdc.ghzrzyw.beijing.gov.cn/eo/user/bjtLogin&state=PC_140000001&response_type=code&scope=user_info;https://yzt.beijing.gov.cn/am/oauth2/authorize?service=bjzwService&response_type=code&client_id=000026681_04&scope=cn+uid+idCardNumber+reserve3+extProperties+credenceClass&redirect_uri=http%3A%2F%2Fbdc.ghzrzyw.beijing.gov.cn%2Feo%2Fuser%2FyztLogin%3Fstate%3D140000001

政务服务> 办事指南

国有建设用地使用权及房屋所有权首次登记

北京市

切换简洁版

  • 承诺件

    办件类型

  • 0

    到现场次数

  • 30工作日

    法定办结时限

  • 5工作日

    承诺办结时限

好差评

5.0

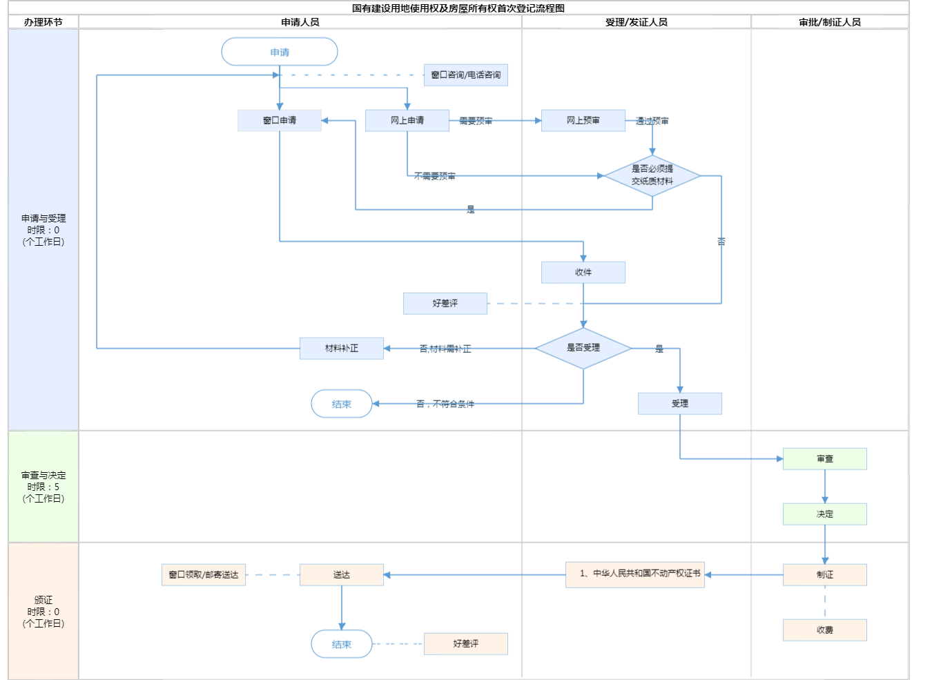
办件承诺办结时限说明:(一)企业申请办理的住宅类项目首次登记,承诺办结时限3个工作日。 (二)企业申请办理的其他类项目首次登记,承诺办结时限2个工作日。 (三)其他首次登记办结时限为5个工作日。(承诺时限为办理流程中“审查与决定”环节的计时时限)

办件承诺办结时限说明:

(一)企业申请办理的住宅类项目首次登记,承诺办结时限3个工作日。 (二)企业申请办理的其他类项目首次登记,承诺办结时限2个工作日。 (三)其他首次登记办结时限为5个工作日。(承诺时限为办理流程中“审查与决定”环节的计时时限)

基本信息

实施主体 北京市规划和自然资源委员会朝阳分局 服务对象
事项类型 行政确认 办理形式
受理条件 1.申请登记事项在本登记部门的登记职责范围内; 2.申请材料形式符合要求; 3.申请人与依法应当提交的申请材料记载的主体一致; 4.申请登记的不动产权利与登记原因文件记载的不动产权利一致; 5.申请内容与询问记录不冲突。
办理时间 工作日,上午09:00-12:00,下午13:30-17:30 查看详情
办理地点 北京市朝阳区不动产登记事务中心:北京市朝阳区红军营东路甲8号综合窗口;北京市朝阳区政务服务中心:北京市朝阳区霄云路霄云里1号二层综合窗口 查看详情
咨询方式

咨询电话:

(010)84998831【展开】

咨询窗口地址:

北京市朝阳区红军营东路甲8号(鸿懋商务大厦)一层咨询台【展开】

投诉监督方式
基本编码 000715001007 事项编码 1111000077950327643000715001007
业务办理项编码 111100007795032764300071500100704 进驻大厅类型
权力来源 法定本级行使 网上支付
所属机构 北京市规划和自然资源委员会朝阳分局 委托部门
联办机构 实施主体性质 法定机关
办理进程查询途径
行使层级 区级 运行系统 市级自建(垂管)
物流快递 办理方式 自办件
预约办理 数量限制 无数量限制
中介服务 权限划分
通办范围 全区 特殊程序
行使内容 涉及在京中央单位、驻京部队、保密单位的业务由市级办理 ,其余由不动产所在地登记中心办理
显示更多

请选择情形:

提示:通过情形选择可引导出您办理该事项所需的材料,若要查看全部材料,请点击"查看全部材料"

查看全部材料 情形引导

收起
我选好了重选条件

序号 材料名称 材料来源 材料
必要性
数量要求 介质要求 表格及样例
下载
受理标准 提供材料
依据
其他要求
申请材料总要求委托办理的:提交授权委托书(原件1份)、受托人身份材料(原件1份,复印件1份);无、限制民事行为能力人申请登记的:提交证实被监护人为无、限制民事行为能力人的材料(原件1份,复印件1份)、监护关系材料(原件1份,复印件1份)、监护人的身份材料(原件1份,复印件1份)。材料4中若提供的某一申请文件不能单独证明该申请单位具有相应的集体土地所有权,应根据具体情况补充其他相关证明文件。
序号 材料名称 材料来源 材料
必要性
数量要求 介质要求 表格及样例
下载
受理标准 提供材料
依据
其他要求
申请材料总要求委托办理的:提交授权委托书(原件1份)、受托人身份材料(原件1份,复印件1份);无、限制民事行为能力人申请登记的:提交证实被监护人为无、限制民事行为能力人的材料(原件1份,复印件1份)、监护关系材料(原件1份,复印件1份)、监护人的身份材料(原件1份,复印件1份)。材料4中若提供的某一申请文件不能单独证明该申请单位具有相应的集体土地所有权,应根据具体情况补充其他相关证明文件。
显示更多

指南分享