3
01
11110105000052599T
北京市朝阳区人民政府新闻出版局
出版物零售单位设立(含个体工商户)
11110105000052599T3000139110000A1
11110105000052599T3000139110000
0
fae64b62-f2e9-42ae-8676-9b931c3dbf74
1489e545-6950-430d-a61d-ac3a3259765a
3
01
朝阳区政府新闻出版局
110105000000
北京市朝阳区人民政府新闻出版局
朝阳区政务服务中心:法定工作日: 上午: 09:00 - 12:00; 下午: 13:30 - 17:00; (延时服务时间: 工作日上午08:00 - 09:00; 中午12:00 - 13:30; 下午17:00 - 18:00; 周六上午09:00 - 11:30; 下午13:30 - 16:30; )
朝阳区政务服务中心:北京市朝阳区霄云路霄云里1号综合窗口
(一)已完成工商注册登记; (二)工商登记经营范围含出版物零售业务; (三)有固定的经营场所(与营业执照注册地址一致)。
{"IS_GUIDE":"0","ONLINE_DECLARE_SYSTEM_MODE":"99","ITEM_REALITY_USELEVEL":"","SERVICE_OBJCT":"","IS_CONSTRUCTION":"0","CL_SERVICE_TYPE":"","APP_CODE_ID":"","YESNO_CITY_UNICOM":"1","CROSS_AREA":"","ISSHOHCENTER":"","WECHAT_CODE_ID":"","FINANCIAL":"","LITTLEPROGRAM_CODE_NAME":"","CROSS_AREA_ALL":"","CROSS_PROVINCE":"","ALIAS_NAME":"[]","EAR_DISABILITY_GRAD":"","LIB_DISABILITY_GRAD":"","SPEAK_DISABILITY_GRAD":"","REGISTER":"","ONLINE_HANDLING_DEPTH_STANDARD":"05","APPROVAL_TYPE":"1","MIND_DISABILITY_GRAD":"","ACCEPTSERVICE":"03","YWBLX_ID":"9a46f16f-4d5d-4af7-af89-0236e1c379bb","ONLINE_DECLARE_SYSTEM_DEPT":"","CONSTRUCTION_EXPANSION":"0","EMPOWER":"0","EXEMPT_MATERIALS":"","LITTLEPROGRAM_CODE_ID":"","EYE_DISABILITY_GRAD":"","ISMONVEINCENTER":"","DATA_FLAG":"XZXK_NEW","BUSINESS_APPROVAL_DEPT":"北京市朝阳区人民政府新闻出版局","POWER_NAME":"出版物零售业务经营许可","ITEM_ATTRIBUTE":"04^05^06^11","CROSS_AREA_ATEXT":"","AGE":"","BGSYSTEM_APPROVAL_OTHER":"朝阳区新闻出版电影行业行政审批系统","WIT_DISABILITY_GRAD":"","WECHAT_CODE_NAME":"","POWER_CODE":"B5307800","DISABILITY_TYPE":"","IS_ENABLE_CERTIFICATE_SHARE":"0","POWER_ATTRIBUTE":"1","ONLY_ID":"c59b6dc3-d6c1-4a3c-9894-0a54558f2d46","YES_NO_OPEN":"1","BGSYSTEM_APPROVAL_NAME":"其他","APP_CODE_NAME":"","HOLDER":"","VERSION":"20241125"}
[]
2
1^2^5
http://xzsp.bjchy.gov.cn/front/cbwsc

政务服务> 办事指南

出版物零售单位设立(含个体工商户)

北京市

切换简洁版

  • 承诺件

    办件类型

  • 0

    到现场次数

  • 20工作日

    法定办结时限

  • 14工作日

    承诺办结时限

好差评

5.0

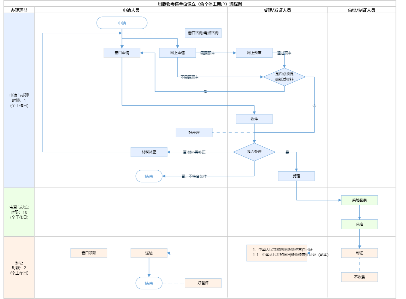
办件承诺办结时限说明:(承诺时限为办理流程中“审查与决定”环节的计时时限)

办件承诺办结时限说明:

(承诺时限为办理流程中“审查与决定”环节的计时时限)

基本信息

实施主体 北京市朝阳区人民政府新闻出版局 服务对象
事项类型 行政许可 办理形式
受理条件 (一)已完成工商注册登记; (二)工商登记经营范围含出版物零售业务; (三)有固定的经营场所(与营业执照注册地址一致)。
办理时间 朝阳区政务服务中心:法定工作日: 上午: 09:00 - 12:00; 下午: 13:30 - 17:00; (延时服务时间: 工作日上午08:00 - 09:00; 中午12:00 - 13:30; 下午17:00 - 18:00; 周六上午09:00 - 11:30; 下午13:30 - 16:30; ) 查看详情
办理地点 朝阳区政务服务中心:北京市朝阳区霄云路霄云里1号综合窗口 查看详情
咨询方式

咨询电话:

接听时间:法定工作日09:00-11:30,14:00-17:00(法定节假日除外)朝阳区政务服务中心:(010)84681136【展开】

咨询窗口地址:

北京市朝阳区政务服务中心:北京市朝阳区霄云路霄云里1号二层综合窗口【展开】

投诉监督方式
基本编码 000139110000 事项编码 11110105000052599T3000139110000
业务办理项编码 11110105000052599T3000139110000A1 进驻大厅类型
权力来源 法定本级行使 网上支付
所属机构 北京市朝阳区人民政府新闻出版局 委托部门
联办机构 实施主体性质 法定机关
办理进程查询途径
行使层级 区级 运行系统 区级自建系统
物流快递 办理方式 自办件
预约办理 数量限制
中介服务 权限划分
通办范围 全区 特殊程序
行使内容
显示更多

请选择情形:

提示:通过情形选择可引导出您办理该事项所需的材料,若要查看全部材料,请点击"查看全部材料"

查看全部材料 情形引导

收起
我选好了重选条件

序号 材料名称 材料来源 材料
必要性
数量要求 介质要求 表格及样例
下载
受理标准 提供材料
依据
其他要求
申请材料总要求材料加盖公章(分支机构备案材料需加盖总公司与分公司双章)。
序号 材料名称 材料来源 材料
必要性
数量要求 介质要求 表格及样例
下载
受理标准 提供材料
依据
其他要求
申请材料总要求材料加盖公章(分支机构备案材料需加盖总公司与分公司双章)。
显示更多

指南分享