政务服务> 办事指南

切换简洁版
基本信息
| 实施主体 | 北京市石景山区残疾人联合会 | 服务对象 | 自然人 |
| 事项类型 | 公共服务 | 办理形式 | 窗口办理、网上办理 |
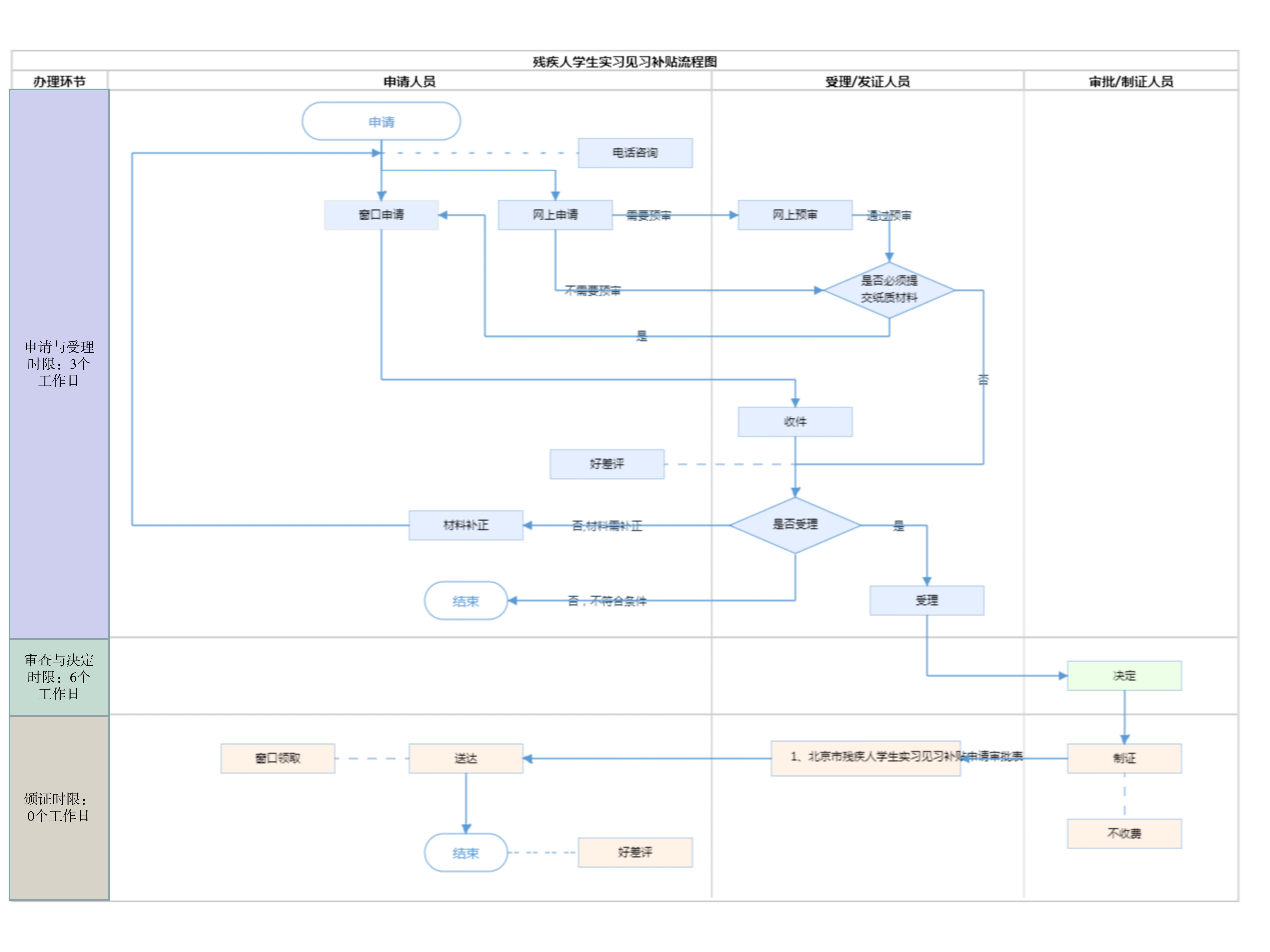
| 受理条件 | 一、依据《关于印发<关于进一步促进本市残疾人就业工作的若干措施>的通知》(京残发〔2018〕26号)附件2.北京市残疾人学生实习见习补贴实施细则规定,具有本市户籍,持有《中华人民共和国残疾人证》(智能卡)的普通高等学校和高级中等学校(含民办中等职业学校和企业举办的技工学校)残疾人学生(以下简称残疾人学生)在毕业学年内实习或毕业一年内见习,接收残疾人学生实习见习的用人单位和实习见习的残疾人学生,符合下列条件的,可享受一次性实习见习补贴: (一)残疾人学生实习见习前,向户籍所在地的区残联提出申请,并经区残联审批同意; (二)用人单位与残疾人学生、残疾人学生户籍所在地残疾人就业服务机构签订《残疾人学生实习见习协议》; (三)残疾人学生有明确的实习见习岗位; (四)残疾人学生一个月内实习见习时间,应在10个工作日(含)以上。 第二条 接收残疾人学生实习见习的用人单位,可按所接收残疾人学生每人每月2000元的标准,享受最长不超过6个月(含)的实习见习补贴;实习见习的残疾人学生,可按照每人每月1500元的标准,享受最长不超过6个月(含)的实习见习补贴。 每名残疾人学生原则上只能享受一次实习见习补贴。 第三条 用人单位和残疾人学生应在实习见习期满后60个工作日内,向残疾人学生户籍所在地的区残疾人就业服务机构申领实习见习补贴,并提交下列材料: (一)残疾人学生本人的《中华人民共和国残疾人证》(智能卡),以及《学生证》或《毕业证》的原件和复印件(原件经审核后退回); (二)用人单位提交《北京市用人单位接收残疾人学生实习见习补贴申请审批表》(以下简称《用人单位申请审批表》)和《北京市用人单位接收残疾人学生实习见习补贴残疾人学生花名册》; (三)残疾人学生提交《北京市残疾人学生实习见习补贴申请审批表》(以下简称《残疾人学生申请审批表》); 第四条 用人单位和残疾人学生应按规定期限申领实习见习补贴。未在规定期限内申领的,视为自行放弃,不再给予补贴。 第五条 区残疾人就业服务机构应对用人单位和残疾人学生提交的材料进行审查核实,在《用人单位申请审批表》《残疾人学生申请审批表》上签署意见后报区残联审批。 区残联审批批准后,由区残疾人就业服务机构将用人单位的补贴资金拨付申请单位,将残疾人学生的补贴资金通过《中华人民共和国残疾人证》(智能卡)发放给申请人。区残疾人就业服务机构应及时将审批结果书面告知申请单位和申请人。二、材料要求:(1)材料齐全,填写完整;(2)核对提交的证照证件齐全完整、合法有效,如提交复印件,应完整清晰并与原件一致。 | ||
| 办理时间 | 石景山区政务服务中心:法定工作日: 上午: 09:00 - 12:00; 下午: 13:30 - 17:00; (延时服务时间: 工作日上午08:30 - 09:00; 中午12:00 - 13:30; 下午17:00 - 17:30; 周六上午08:30 - 12:30; ); 查看详情 | ||
| 办理地点 | 石景山区政务服务中心:北京市石景山区京原西街6号院一层A区综合窗口2-19号; 查看详情 | ||
| 咨询方式 |
咨询电话: (010)81927400【展开】 咨询窗口地址: 石景山区政务服务中心:北京市石景山区京原西街6号院一层A区综合咨询窗口1号【展开】 |
||
| 投诉监督方式 | 投诉监督电话: (010)12345【展开】 投诉窗口地址: 石景山区政务服务中心:北京市石景山区京原西街6号院一层北侧建议投诉区【展开】 |
||
| 基本编码 | 112073031011 | 事项编码 | 1311010700006803X03112073031011 |
| 业务办理项编码 | 1311010700006803X0311207303101102 | 进驻大厅类型 | 政务服务中心 |
| 权力来源 | 上级授权 | 网上支付 | 否 |
| 所属机构 | 北京市石景山区残疾人联合会 | 委托部门 | 无 |
| 联办机构 | 无 | 实施主体性质 | 授权组织 |
| 办理进程查询途径 | 现场查询:石景山区政务服务中心:北京市石景山区京原西街6号院一层A区综合窗口20号 电话查询:(010)68864451 |
||
| 行使层级 | 区级 | 运行系统 | 市级自建(垂管) |
| 物流快递 | 否 | 办理方式 | 初审件 |
| 预约办理 | 无 | 数量限制 | 无 |
| 中介服务 | 无 | 权限划分 | 无 |
| 通办范围 | 全区 | 特殊程序 | 无 |
| 行使内容 | 无 | ||

无
| 序号 | 材料名称 | 材料来源 | 材料 必要性 |
数量要求 | 介质要求 | 表格及样例 下载 |
受理标准 | 提供材料 依据 |
其他要求 |
|---|---|---|---|---|---|---|---|---|---|
| 一、残疾人学生应在实习见习期满后60个工作日内,向户籍所在地的区残疾人就业服务机构申领实习见习补贴,并提交下列材料: | |||||||||
| (一) | 北京市残疾人学生实习见习补贴申请审批表 | 申请人自备 | 必要 | 原件1份 | 表格类;纸质 | 样表下载空表下载 | 审核查验残疾人学生基础信息及参加实习见习情况【展开】 | 依据《关于进一步促进本市残疾人就业工作的若干措施》(京残发〔2018〕26号)附件2.《北京市残疾人学生实习见习补贴实施细则》, 第三条 用人单位和残疾人学生应在实习见习期满后60个工作日内,向残疾人学生户籍所在地的区残疾人就业服务机构申领实习见习补贴,并提交下列材料: (一)残疾人学生本人的《中华人民共和国残疾人证》(智能卡),以及《学生证》或《毕业证》的原件和复印件(原件经审核后退回); (二)用人单位提交《北京市用人单位接收残疾人学生实习见习补贴申请审批表》(以下简称《用人单位申请审批表》)和《北京市用人单位接收残疾人学生实习见习补贴残疾人学生花名册》; (三)残疾人学生提交《北京市残疾人学生实习见习补贴申请审批表》(以下简称《残疾人学生申请审批表》)。【展开】 | 现场办理的须提供原件,网上办理的无需提供由系统生成【展开】 |
| (二) | 残疾人学生本人的学生证 | 中介机构或法定机构产生来源说明> | 必要 | 原件1份 | 文本类;纸质、电子 | 样例下载 | 审核查验申请人是否在毕业学年内实习或毕业一年内见习【展开】 | 依据《关于进一步促进本市残疾人就业工作的若干措施》(京残发〔2018〕26号)附件2.《北京市残疾人学生实习见习补贴实施细则》, 第三条 用人单位和残疾人学生应在实习见习期满后60个工作日内,向残疾人学生户籍所在地的区残疾人就业服务机构申领实习见习补贴,并提交下列材料: (一)残疾人学生本人的《中华人民共和国残疾人证》(智能卡),以及《学生证》或《毕业证》的原件和复印件(原件经审核后退回); (二)用人单位提交《北京市用人单位接收残疾人学生实习见习补贴申请审批表》(以下简称《用人单位申请审批表》)和《北京市用人单位接收残疾人学生实习见习补贴残疾人学生花名册》; (三)残疾人学生提交《北京市残疾人学生实习见习补贴申请审批表》(以下简称《残疾人学生申请审批表》)。【展开】 | 现场办理的须提供原件查验,网上办理的上传原件照片核验【展开】 |
| 或残疾人学生本人的毕业证书 | 政府部门核发来源说明> | 必要 | 原件1份 | 文本类;纸质、电子 | 样例下载 | 审核查验申请人是否在毕业学年内实习或毕业一年内见习【展开】 | 依据《关于进一步促进本市残疾人就业工作的若干措施》(京残发〔2018〕26号)附件2.《北京市残疾人学生实习见习补贴实施细则》, 第三条 用人单位和残疾人学生应在实习见习期满后60个工作日内,向残疾人学生户籍所在地的区残疾人就业服务机构申领实习见习补贴,并提交下列材料: (一)残疾人学生本人的《中华人民共和国残疾人证》(智能卡),以及《学生证》或《毕业证》的原件和复印件(原件经审核后退回); (二)用人单位提交《北京市用人单位接收残疾人学生实习见习补贴申请审批表》(以下简称《用人单位申请审批表》)和《北京市用人单位接收残疾人学生实习见习补贴残疾人学生花名册》; (三)残疾人学生提交《北京市残疾人学生实习见习补贴申请审批表》(以下简称《残疾人学生申请审批表》)。【展开】 | 现场办理的须提供原件查验,网上办理的上传原件照片核验【展开】 | |
| 申请材料总要求 | 无 | ||||||||

无
| 办理步骤 | 办理时限 | 办理人员 | 办理结果 |
|---|---|---|---|
| 受理 | 3个工作日 | 综窗人员 | 合格的予以受理,不合格的要求补齐补正后受理或不予受理并告知原因。 |
审查标准 1.材料齐全,填写完整;2.提交的证照证件齐全完整、合法有效,如提交复印件,应完整清晰并与原件一致; 3.申请材料所载基本信息与提交的证照证件或相关文件所载内容一致; 4.申请材料按要求签字【展开】 | |||
| 办理步骤 | 办理时限 | 办理人员 | 办理结果 |
|---|---|---|---|
| 决定 | 6个工作日 | 首席代表或部门负责人 | 符合条件,出具《北京市残疾人学生实习见习补贴申请审批表》并发放补贴,对不符合条件,告知不予发放补贴的原因 |
审查标准 1.材料齐全,填写完整;2.提交的证照证件齐全完整、合法有效,如提交复印件,应完整清晰并与原件一致; 3.申请材料所载基本信息与提交的证照证件或相关文件所载内容一致; 4.申请材料按要求签字;5.毕业证或者学生证须在毕业学年内实习或毕业一年内见习; 6.企业证照是否齐全合规在有效期内; 7.审查是否在实习前跟残联签订实习协议。【展开】 | |||
| 办理步骤 | 办理时限 | 办理人员 | 结果名称 |
|---|---|---|---|
| 发证 | 0个工作日 | 综窗人员 | 1、北京市残疾人学生实习见习补贴申请审批表 |
| 送达方式 | |||
|---|---|---|---|
其他:区残疾人就业服务机构将残疾人学生的补贴资金通过《中华人民共和国残疾人证》(智能卡)发放给申请人 | |||
无
| 北京市残疾人学生实习见习补贴申请审批表 | |
| 结果名称 | 北京市残疾人学生实习见习补贴申请审批表 |
|---|---|
| 结果文书类型 | 其他 |
| 结果样本 | (结果样本)北京市残疾人学生实习见习补贴申请审批表.docx |
| 有效时间 | 无时限 |
无
| 【部门规章】关于印发《关于进一步促进本市残疾人 就业工作的若干措施》的通知 | |
| 制定机关 | 北京市残疾人联合会、北京市发展和改革委员会、北京市教育委员会、北京市民政局、北京市财政局、北京市人力资源和社会保障局、北京市工商行政管理局、北京市国家税务局、北京市地方税务局 |
|---|---|
| 依据名称 | 关于印发《关于进一步促进本市残疾人 就业工作的若干措施》的通知 |
| 发布号令(文号) | 京残发〔2018〕26 号 |
| 法条(具体规定)内容 | (六)残疾人学生实习见习补贴。普通高等学校和高级中等学校(含民办中等职业学校和企业举办的技工学校)残疾人学生在毕业学年内实习或毕业一年内见习,并与实习见习单位和户籍所在地残疾人就业服务机构签订实习见习协议,接收残疾人学生实习见习的用人单位和实习见习的残疾人学生,可分别按照每人每月2000元、1500元的标准,享受一次性最长不超过6个月(含)的实习见习补贴。【展开】 |
是否收费:否
| 1、实习见习补贴可以申请几次? |
|---|
| 原则上残疾人学生可以申请最多一次不超过6个月的补贴; |
| 2、实习见习补贴如何发放 |
|---|
| 通过残疾人一卡通发放 |
指南分享
主办:北京市人民政府办公厅
承办:北京市政务服务和数据管理局
版权所有:北京市人民政府网站 京ICP备05060933号
政府网站标识码:1100000088 京公网安备 11010502039640 京ICP备05060933号
运行管理:首都之窗运行管理中心