政务服务> 办事指南
北京市
切换简洁版
承诺件
办件类型
0
到现场次数
20工作日
法定办结时限
11工作日
承诺办结时限
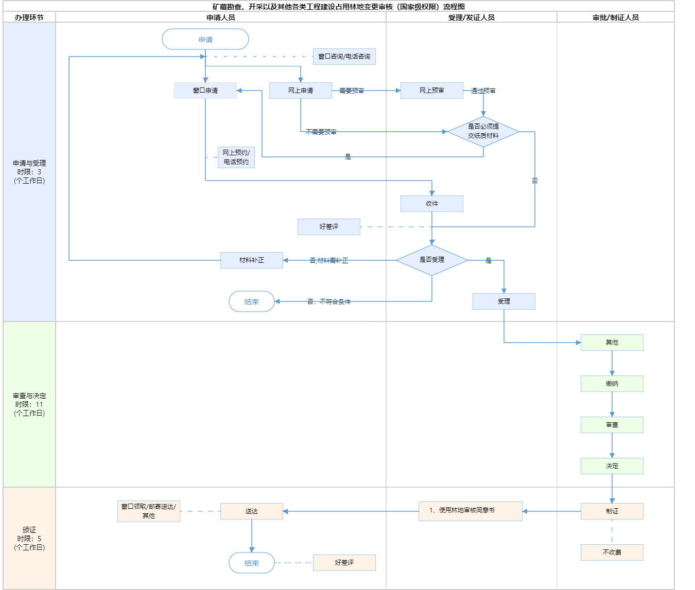
办件承诺办结时限说明:审批权限为区级,办理时限为11个工作日;审批权限在市级,区级办理时限不超过9个工作日,市级办理时限不超过6个工作日;其中办理时限不含公示及森林植被恢复费收缴时间。(承诺时限为办理流程中“审查与决定”环节的计时时限)(承诺时限为办理流程中“审查与决定”环节的计时时限)
办件承诺办结时限说明:
审批权限为区级,办理时限为11个工作日;审批权限在市级,区级办理时限不超过9个工作日,市级办理时限不超过6个工作日;其中办理时限不含公示及森林植被恢复费收缴时间。(承诺时限为办理流程中“审查与决定”环节的计时时限)(承诺时限为办理流程中“审查与决定”环节的计时时限)
基本信息
| 实施主体 | 北京市园林绿化局 | 服务对象 | |
| 事项类型 | 其他行政权力 | 办理形式 | |
| 受理条件 | 1、申请人提交申办材料齐全,内容完整、真实有效 ; 2、申报内容符合有效期限规定。(来源:《中华人民共和国森林法》第三十七条) | ||
| 办理时间 | 海淀区政务服务中心(上地办公区):法定工作日: 上午: 09:00 - 12:00; 下午: 13:30 - 17:00; (延时服务时间: 工作日上午08:30 - 09:00; 中午12:00 - 13:30; 下午17:00 - 17:30; 周六上午09:00 - 13:00; ); 查看详情 | ||
| 办理地点 | 海淀区政务服务中心(上地办公区):北京市海淀区东北旺南路甲29号; 查看详情 | ||
| 咨询方式 |
咨询电话: (010)52807928【展开】 咨询窗口地址: 海淀区政务服务中心三层【展开】 |
||
| 投诉监督方式 | |||
| 基本编码 | 000164211001 | 事项编码 | 1111000078480249XC2000164211001 |
| 业务办理项编码 | 1111000078480249XC200016421100102 | 进驻大厅类型 | |
| 权力来源 | 法定本级行使 | 网上支付 | 否 |
| 所属机构 | 北京市园林绿化局 | 委托部门 | 无 |
| 联办机构 | 无 | 实施主体性质 | 法定机关 |
| 办理进程查询途径 | |||
| 行使层级 | 区级 | 运行系统 | 市级统建系统 |
| 物流快递 | 否 | 办理方式 | 自办件 |
| 预约办理 | 数量限制 | 无 | |
| 中介服务 | 无 | 权限划分 | 区级初审、市级终审 |
| 通办范围 | 无 | 特殊程序 | 现场勘验;公示;其他(跨区统筹);其他(缴费) |
| 行使内容 | 占用或者征收、征用防护林林地或者特种用途林林地面积10公顷以上的,用材林、经济林、薪炭林林地及其采伐迹地面积35公顷以上的,其他林地面积70公顷以上的,由国家林业和草原局审核;占用或者征收、征用林地面积低于上述规定数量的且大于1公顷的,由市园林绿化局审核;低于1公顷的,由各区园林绿化局审核。 | ||

无
| 序号 | 材料名称 | 材料来源 | 材料 必要性 |
数量要求 | 介质要求 | 表格及样例 下载 |
受理标准 | 提供材料 依据 |
其他要求 | 申请材料总要求 | 1.用地单位提供的申请材料应加盖用地单位公章;复印件的应当在文件上注明“与原件核实无误”字样。 2.需国家林业和草原局审核的使用林地项目申报材料按国家有关要求执行。本市工程建设审批制度改革项目,按本市有关要求执行。 3. 网上申报时应将相关纸质材料扫描为PDF格式,精度达200dpi。 |
|---|
| 序号 | 材料名称 | 材料来源 | 材料 必要性 |
数量要求 | 介质要求 | 表格及样例 下载 |
受理标准 | 提供材料 依据 |
其他要求 | 申请材料总要求 | 1.用地单位提供的申请材料应加盖用地单位公章;复印件的应当在文件上注明“与原件核实无误”字样。 2.需国家林业和草原局审核的使用林地项目申报材料按国家有关要求执行。本市工程建设审批制度改革项目,按本市有关要求执行。 3. 网上申报时应将相关纸质材料扫描为PDF格式,精度达200dpi。 |
|---|

无
无
指南分享