3
01
11110108551416301A
北京市海淀区园林绿化局
改变绿化规划、绿化用地的使用性质审批
11110108551416301A3000117026000
0
b99778e3-63f4-4ff4-a7a8-1a7b421f7d62
70bf5108-82f2-4e0c-bb67-402b858b6617
2^3
01
海淀区园林绿化局
110108000000
北京市海淀区园林绿化局
海淀区政务服务中心(上地办公区):全天: 工作日:8:30-17:30 (工作日8:30-9:00,17:00-17:30需预约);周六8:30-12:30(法定节假日除外)需预约;
海淀区政务服务中心(上地办公区):北京市海淀区东北旺南路甲29号2层综合窗口;
1、申请人提交申办材料齐全、符合法定形式; 2、低风险项目不涉及本事项。
{"IS_GUIDE":"1","ONLINE_DECLARE_SYSTEM_MODE":"99","ITEM_REALITY_USELEVEL":"","SERVICE_OBJCT":"","IS_CONSTRUCTION":"1","CL_SERVICE_TYPE":"","APP_CODE_ID":"","YESNO_CITY_UNICOM":"0","CROSS_AREA":"","ISSHOHCENTER":"0","WECHAT_CODE_ID":"","FINANCIAL":"","LITTLEPROGRAM_CODE_NAME":"","CROSS_AREA_ALL":"","CROSS_PROVINCE":"","ALIAS_NAME":"[]","EAR_DISABILITY_GRAD":"","LIB_DISABILITY_GRAD":"","SPEAK_DISABILITY_GRAD":"","REGISTER":"","ONLINE_HANDLING_DEPTH_STANDARD":"05","APPROVAL_TYPE":"1","MIND_DISABILITY_GRAD":"","ACCEPTSERVICE":"99","YWBLX_ID":"70bf5108-82f2-4e0c-bb67-402b858b6617","ONLINE_DECLARE_SYSTEM_DEPT":"","CONSTRUCTION_EXPANSION":"","EMPOWER":"0","EXEMPT_MATERIALS":"","LITTLEPROGRAM_CODE_ID":"","EYE_DISABILITY_GRAD":"","ISMONVEINCENTER":"","DATA_FLAG":"","BUSINESS_APPROVAL_DEPT":"北京市园林绿化局","POWER_NAME":"改变绿化规划、绿化用地的使用性质审批","ITEM_ATTRIBUTE":"04^05^06^11","CROSS_AREA_ATEXT":"","AGE":"","BGSYSTEM_APPROVAL_OTHER":"","WIT_DISABILITY_GRAD":"","WECHAT_CODE_NAME":"","POWER_CODE":"B3200200","DISABILITY_TYPE":"","IS_ENABLE_CERTIFICATE_SHARE":"0","POWER_ATTRIBUTE":"1","ONLY_ID":"a51621f9-47cc-422b-aef9-4a0082cde80f","YES_NO_OPEN":"1","BGSYSTEM_APPROVAL_NAME":"北京市投资项目在线审批监管平台","APP_CODE_NAME":"","HOLDER":"","VERSION":"20241125"}
[{"ID":8491309,"TASKGUID":"b99778e3-63f4-4ff4-a7a8-1a7b421f7d62","T_ID":"45d75ec0-6d6b-4d4c-ba5d-3f38407ff405","P_ID":"","NAME":"是否涉及占用公共绿地面积","NODE_LEVEL":1,"NODE_PATH":"/45d75ec0-6d6b-4d4c-ba5d-3f38407ff405","CHILD_COUNT":2,"ORDER_NUM":1,"SERIAL_NUMBER":"1","CONDITION_ATTR":"01","IS_RADIO":"1","IS_SUPPORT":"1","SUMMARY":"1 是否涉及占用公共绿地面积\n\t1.1 是\n\t1.2 否","CD_TIME":"Apr 20, 2026 5:54:34 PM","CD_BATCH":"2026042000022","DISTRIBUTETAG":"all-data^investment^11110108551416301A^110108000000^construction^1111000078480249XC^non-construction_expansion","DATAJSONTEXT":"{\"VERSION\":\"20220810\",\"TREE_TYPE\":\"\",\"CONSULTATION_QA\":\"\"}","parOrder":"","proOrder":"1","newOrderNum":"001","itemGuideConditionRelatedList":[]},{"ID":8491311,"TASKGUID":"b99778e3-63f4-4ff4-a7a8-1a7b421f7d62","T_ID":"6693c793-b47a-4bb4-925a-622c6690369b","P_ID":"45d75ec0-6d6b-4d4c-ba5d-3f38407ff405","NAME":"是","NODE_LEVEL":2,"NODE_PATH":"/45d75ec0-6d6b-4d4c-ba5d-3f38407ff405/6693c793-b47a-4bb4-925a-622c6690369b","CHILD_COUNT":0,"ORDER_NUM":1,"SERIAL_NUMBER":"1.1","CONDITION_ATTR":"02","IS_RADIO":"","IS_SUPPORT":"","SUMMARY":"","CD_TIME":"Apr 20, 2026 5:54:34 PM","CD_BATCH":"2026042000022","DISTRIBUTETAG":"all-data^investment^11110108551416301A^110108000000^construction^1111000078480249XC^non-construction_expansion","DATAJSONTEXT":"{\"VERSION\":\"20220810\",\"TREE_TYPE\":\"\",\"CONSULTATION_QA\":\"\"}","parOrder":"","proOrder":"","newOrderNum":"001.001","itemGuideConditionRelatedList":[]},{"ID":8491310,"TASKGUID":"b99778e3-63f4-4ff4-a7a8-1a7b421f7d62","T_ID":"5594f78a-f8ea-4104-8f4e-50beeec7255d","P_ID":"45d75ec0-6d6b-4d4c-ba5d-3f38407ff405","NAME":"否","NODE_LEVEL":2,"NODE_PATH":"/45d75ec0-6d6b-4d4c-ba5d-3f38407ff405/5594f78a-f8ea-4104-8f4e-50beeec7255d","CHILD_COUNT":0,"ORDER_NUM":2,"SERIAL_NUMBER":"1.2","CONDITION_ATTR":"02","IS_RADIO":"","IS_SUPPORT":"","SUMMARY":"","CD_TIME":"Apr 20, 2026 5:54:34 PM","CD_BATCH":"2026042000022","DISTRIBUTETAG":"all-data^investment^11110108551416301A^110108000000^construction^1111000078480249XC^non-construction_expansion","DATAJSONTEXT":"{\"VERSION\":\"20220810\",\"TREE_TYPE\":\"\",\"CONSULTATION_QA\":\"\"}","parOrder":"","proOrder":"","newOrderNum":"001.002","itemGuideConditionRelatedList":[]},{"ID":8491314,"TASKGUID":"b99778e3-63f4-4ff4-a7a8-1a7b421f7d62","T_ID":"fdae81c8-22a1-4313-9047-9666038981c3","P_ID":"","NAME":"是否涉及道路开口工程","NODE_LEVEL":1,"NODE_PATH":"/fdae81c8-22a1-4313-9047-9666038981c3","CHILD_COUNT":2,"ORDER_NUM":2,"SERIAL_NUMBER":"2","CONDITION_ATTR":"01","IS_RADIO":"1","IS_SUPPORT":"1","SUMMARY":"2 是否涉及道路开口工程\n\t2.1 是\n\t2.2 否","CD_TIME":"Apr 20, 2026 5:54:34 PM","CD_BATCH":"2026042000022","DISTRIBUTETAG":"all-data^investment^11110108551416301A^110108000000^construction^1111000078480249XC^non-construction_expansion","DATAJSONTEXT":"{\"VERSION\":\"20220810\",\"TREE_TYPE\":\"\",\"CONSULTATION_QA\":\"\"}","parOrder":"","proOrder":"2","newOrderNum":"002","itemGuideConditionRelatedList":[]},{"ID":8491312,"TASKGUID":"b99778e3-63f4-4ff4-a7a8-1a7b421f7d62","T_ID":"938c16d9-e834-4c6c-9acf-0a24d9aebec7","P_ID":"fdae81c8-22a1-4313-9047-9666038981c3","NAME":"是","NODE_LEVEL":2,"NODE_PATH":"/fdae81c8-22a1-4313-9047-9666038981c3/938c16d9-e834-4c6c-9acf-0a24d9aebec7","CHILD_COUNT":0,"ORDER_NUM":1,"SERIAL_NUMBER":"2.1","CONDITION_ATTR":"02","IS_RADIO":"","IS_SUPPORT":"","SUMMARY":"","CD_TIME":"Apr 20, 2026 5:54:34 PM","CD_BATCH":"2026042000022","DISTRIBUTETAG":"all-data^investment^11110108551416301A^110108000000^construction^1111000078480249XC^non-construction_expansion","DATAJSONTEXT":"{\"VERSION\":\"20220810\",\"TREE_TYPE\":\"\",\"CONSULTATION_QA\":\"\"}","parOrder":"","proOrder":"","newOrderNum":"002.001","itemGuideConditionRelatedList":[]},{"ID":8491313,"TASKGUID":"b99778e3-63f4-4ff4-a7a8-1a7b421f7d62","T_ID":"e10b39f2-ce5b-459e-8104-4554b0bbaaa9","P_ID":"fdae81c8-22a1-4313-9047-9666038981c3","NAME":"否","NODE_LEVEL":2,"NODE_PATH":"/fdae81c8-22a1-4313-9047-9666038981c3/e10b39f2-ce5b-459e-8104-4554b0bbaaa9","CHILD_COUNT":0,"ORDER_NUM":2,"SERIAL_NUMBER":"2.2","CONDITION_ATTR":"02","IS_RADIO":"","IS_SUPPORT":"","SUMMARY":"","CD_TIME":"Apr 20, 2026 5:54:34 PM","CD_BATCH":"2026042000022","DISTRIBUTETAG":"all-data^investment^11110108551416301A^110108000000^construction^1111000078480249XC^non-construction_expansion","DATAJSONTEXT":"{\"VERSION\":\"20220810\",\"TREE_TYPE\":\"\",\"CONSULTATION_QA\":\"\"}","parOrder":"","proOrder":"","newOrderNum":"002.002","itemGuideConditionRelatedList":[]}]
2
2^3^4^6^9
http://yzt.beijing.gov.cn/am/oauth2/authorize?service=bjzwService&response_type=code&client_id=101010101_02&scope=cn+uid+idCardNumber+reserve3+extProperties&redirect_uri=http%3a%2f%2ftzxm.beijing.gov.cn%2fbjca%2fYZTSSO%3fmatterCode%3d11110108551416301A3000117026000

政务服务> 办事指南

改变绿化规划、绿化用地的使用性质审批

北京市

切换简洁版

  • 承诺件

    办件类型

  • 0

    到现场次数

  • 20工作日

    法定办结时限

  • 11工作日

    承诺办结时限

好差评

5.0

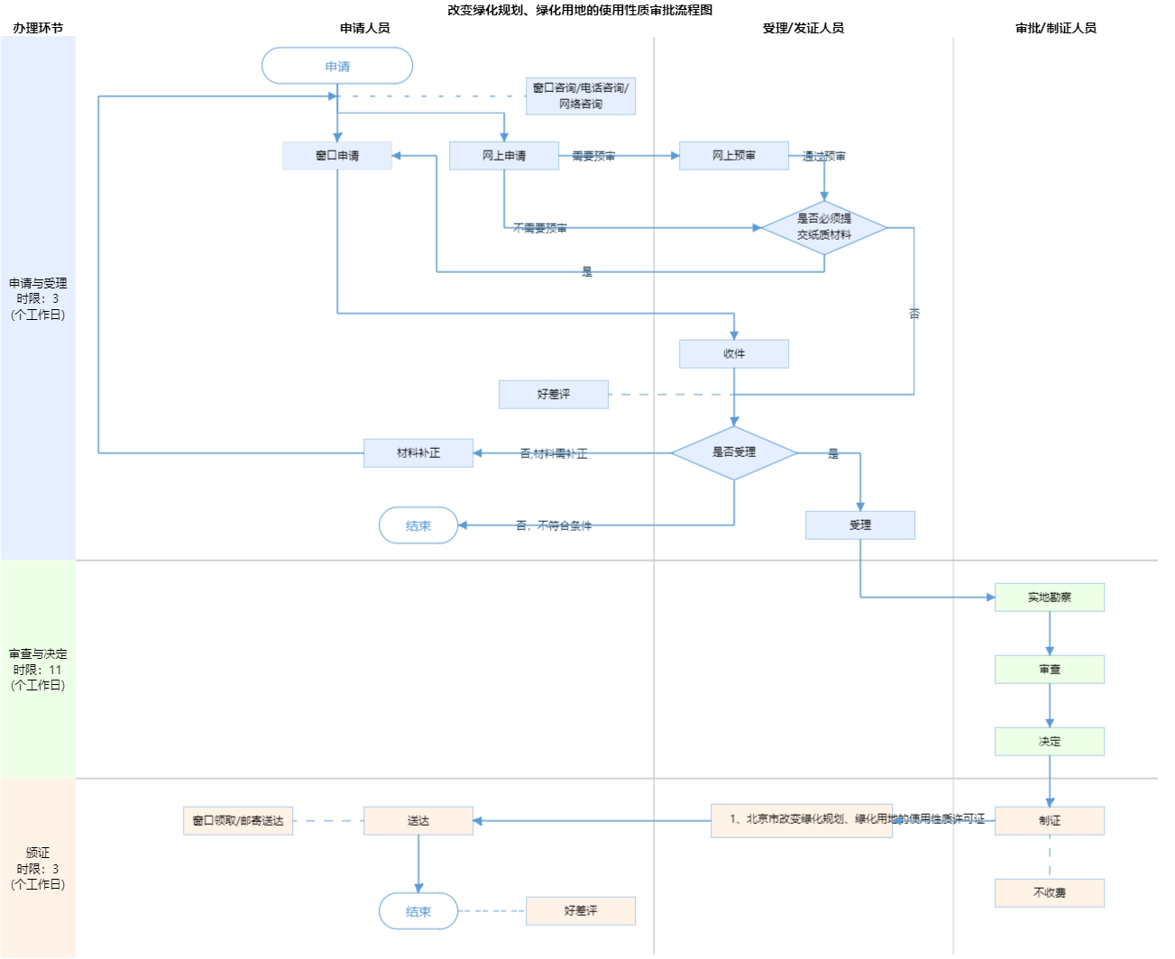
办件承诺办结时限说明:(承诺时限为办理流程中“审查与决定”环节的计时时限)

办件承诺办结时限说明:

(承诺时限为办理流程中“审查与决定”环节的计时时限)

基本信息

实施主体 北京市海淀区园林绿化局 服务对象
事项类型 行政许可 办理形式
受理条件 1、申请人提交申办材料齐全、符合法定形式; 2、低风险项目不涉及本事项。
办理时间 海淀区政务服务中心(上地办公区):全天: 工作日:8:30-17:30 (工作日8:30-9:00,17:00-17:30需预约);周六8:30-12:30(法定节假日除外)需预约; 查看详情
办理地点 海淀区政务服务中心(上地办公区):北京市海淀区东北旺南路甲29号2层综合窗口; 查看详情
咨询方式

咨询电话:

(010)52807928【展开】

咨询窗口地址:

北京市海淀区东北旺南路甲29号北京市海淀区政务服务中心2层投资项目综合咨询窗口【展开】

网上咨询:

http://banshi.beijing.gov.cn/pubtask/task/1/110108000000/b99778e3-63f4-4ff4-a7a8-1a7b421f7d62.html?locationCode=110108000000【展开】

投诉监督方式
基本编码 000117026000 事项编码 11110108551416301A3000117026000
业务办理项编码 11110108551416301A300011702600001 进驻大厅类型
权力来源 上级下放 网上支付
所属机构 北京市海淀区园林绿化局 委托部门
联办机构 实施主体性质 法定机关
办理进程查询途径
行使层级 区级 运行系统 市级统建系统
物流快递 办理方式 自办件
预约办理 数量限制
中介服务 权限划分
通办范围 全区 特殊程序 现场勘验
行使内容 任何单位和个人不得擅自改变绿地的性质和用途。中心城、新城、建制镇范围内,因基础设施建设等特殊原因需要改变公共绿地性质和用途的,应当经市人民政府批准。需要改变其他绿地性质和用途的,应当经绿化行政主管部门审核、市规划行政主管部门批准。
显示更多

请选择情形:

提示:通过情形选择可引导出您办理该事项所需的材料,若要查看全部材料,请点击"查看全部材料"

查看全部材料 情形引导

收起
我选好了重选条件

序号 材料名称 材料来源 材料
必要性
数量要求 介质要求 表格及样例
下载
受理标准 提供材料
依据
其他要求
申请材料总要求申请材料加盖建设单位公章。
序号 材料名称 材料来源 材料
必要性
数量要求 介质要求 表格及样例
下载
受理标准 提供材料
依据
其他要求
申请材料总要求申请材料加盖建设单位公章。
显示更多

指南分享