3
01
1111010800002925XA
北京市海淀区司法局
律师事务所设立许可
1111010800002925XA300011210500001
1111010800002925XA3000112105000
0
ea36f8db-68e1-45c8-8040-9382d1a1d5b3
605be9eb-d7e0-455e-a1f0-b7dd521bd637
2^3
01
海淀区司法局
110108000000
北京市海淀区司法局
海淀区政务服务中心(联想桥办公区):全天: 工作日:8:30-17:30(工作日8:30-9:00、17:00-17:30需预约);周六8:30-12:30(法定节假日除外)需预约
海淀区政务服务中心(联想桥办公区):北京市海淀区皂君庙路5号B34
申请材料齐全,符合法定形式。依据《中华人民共和国行政许可法》第三十二条第一款第五项,申请事项属于本行政机关职权范围,申请材料齐全、符合法定形式,或者申请人按照本行政机关的要求提交全部补正申请材料的,应当受理。
{"IS_GUIDE":"1","ONLINE_DECLARE_SYSTEM_MODE":"02","ITEM_REALITY_USELEVEL":"","SERVICE_OBJCT":"","IS_CONSTRUCTION":"0","CL_SERVICE_TYPE":"","APP_CODE_ID":"","YESNO_CITY_UNICOM":"0^1","CROSS_AREA":"","ISSHOHCENTER":"0","WECHAT_CODE_ID":"","FINANCIAL":"","LITTLEPROGRAM_CODE_NAME":"","CROSS_AREA_ALL":"","CROSS_PROVINCE":"","ALIAS_NAME":"[\"律师事务所\", \"设立\"]","EAR_DISABILITY_GRAD":"","LIB_DISABILITY_GRAD":"","SPEAK_DISABILITY_GRAD":"","REGISTER":"","ONLINE_HANDLING_DEPTH_STANDARD":"05","APPROVAL_TYPE":"0","MIND_DISABILITY_GRAD":"","ACCEPTSERVICE":"99","YWBLX_ID":"e8f00e15-a16a-4685-b1a3-e88140becb20","ONLINE_DECLARE_SYSTEM_DEPT":"北京市政务服务和数据管理局","CONSTRUCTION_EXPANSION":"0","EMPOWER":"0","EXEMPT_MATERIALS":"","LITTLEPROGRAM_CODE_ID":"","EYE_DISABILITY_GRAD":"","ISMONVEINCENTER":"","DATA_FLAG":"XZXK_NEW","BUSINESS_APPROVAL_DEPT":"北京市司法局","POWER_NAME":"律师事务所及分所设立、变更、注销许可","ITEM_ATTRIBUTE":"04^05^06^09^10^11","CROSS_AREA_ATEXT":"","AGE":"","BGSYSTEM_APPROVAL_OTHER":"","WIT_DISABILITY_GRAD":"","WECHAT_CODE_NAME":"","POWER_CODE":"B0903000","DISABILITY_TYPE":"","IS_ENABLE_CERTIFICATE_SHARE":"0","POWER_ATTRIBUTE":"1","ONLY_ID":"0ab5f74c-94c3-4416-a76f-248fe208ed48","YES_NO_OPEN":"1","BGSYSTEM_APPROVAL_NAME":"北京市统一行政审批管理平台","APP_CODE_NAME":"","HOLDER":"","VERSION":"20241125"}
[{"ID":8241091,"TASKGUID":"ea36f8db-68e1-45c8-8040-9382d1a1d5b3","T_ID":"ab47e5e2-e79b-4057-b9e8-53c7603c71cc","P_ID":"","NAME":"您办理业务内容是什么","NODE_LEVEL":1,"NODE_PATH":"/ab47e5e2-e79b-4057-b9e8-53c7603c71cc","CHILD_COUNT":2,"ORDER_NUM":1,"SERIAL_NUMBER":"1","CONDITION_ATTR":"01","IS_RADIO":"0","IS_SUPPORT":"1","SUMMARY":"1 您办理业务内容是什么\n\t1.1 申请名称预核准\n\t1.2 申请设立律师事务所","CD_TIME":"Feb 4, 2026 12:51:28 PM","CD_BATCH":"2026020400013","DISTRIBUTETAG":"all-data^non-investment^1111010800002925XA^110108000000^non-construction^11110000000029209E^non-construction_expansion","DATAJSONTEXT":"{\"VERSION\":\"20220810\",\"TREE_TYPE\":\"0\",\"CONSULTATION_QA\":\"\"}","parOrder":"","proOrder":"1","newOrderNum":"001","itemGuideConditionRelatedList":[]},{"ID":8241089,"TASKGUID":"ea36f8db-68e1-45c8-8040-9382d1a1d5b3","T_ID":"2bf06adb-011b-47ac-94ee-96694361f548","P_ID":"ab47e5e2-e79b-4057-b9e8-53c7603c71cc","NAME":"申请名称预核准","NODE_LEVEL":2,"NODE_PATH":"/ab47e5e2-e79b-4057-b9e8-53c7603c71cc/2bf06adb-011b-47ac-94ee-96694361f548","CHILD_COUNT":0,"ORDER_NUM":1,"SERIAL_NUMBER":"1.1","CONDITION_ATTR":"02","IS_RADIO":"","IS_SUPPORT":"","CD_TIME":"Feb 4, 2026 12:51:28 PM","CD_BATCH":"2026020400013","DISTRIBUTETAG":"all-data^non-investment^1111010800002925XA^110108000000^non-construction^11110000000029209E^non-construction_expansion","DATAJSONTEXT":"{\"VERSION\":\"20220810\",\"TREE_TYPE\":\"0\",\"CONSULTATION_QA\":\"\"}","parOrder":"","proOrder":"","newOrderNum":"001.001","itemGuideConditionRelatedList":[{"ID":26776659,"TASKGUID":"ea36f8db-68e1-45c8-8040-9382d1a1d5b3","T_ID":"2bf06adb-011b-47ac-94ee-96694361f548","G_ID":"0496b29e-363c-40b9-85af-0fbc1f27ab50","M_CODE":"210233","MATERIAL_ID":"93624349-bf38-4aea-9ba2-8720cdd343df","CD_TIME":"Feb 4, 2026 12:51:28 PM","CD_BATCH":"2026020400013","DISTRIBUTETAG":"all-data^non-investment^1111010800002925XA^110108000000^non-construction^11110000000029209E^non-construction_expansion","DATAJSONTEXT":"{\"VERSION\":\"20210903\"}"}]},{"ID":8241090,"TASKGUID":"ea36f8db-68e1-45c8-8040-9382d1a1d5b3","T_ID":"744d8f76-a7c2-4a11-a942-ac5883396c2c","P_ID":"ab47e5e2-e79b-4057-b9e8-53c7603c71cc","NAME":"申请设立律师事务所","NODE_LEVEL":2,"NODE_PATH":"/ab47e5e2-e79b-4057-b9e8-53c7603c71cc/744d8f76-a7c2-4a11-a942-ac5883396c2c","CHILD_COUNT":0,"ORDER_NUM":2,"SERIAL_NUMBER":"1.2","CONDITION_ATTR":"02","IS_RADIO":"","IS_SUPPORT":"","CD_TIME":"Feb 4, 2026 12:51:28 PM","CD_BATCH":"2026020400013","DISTRIBUTETAG":"all-data^non-investment^1111010800002925XA^110108000000^non-construction^11110000000029209E^non-construction_expansion","DATAJSONTEXT":"{\"VERSION\":\"20220810\",\"TREE_TYPE\":\"0\",\"CONSULTATION_QA\":\"\"}","parOrder":"","proOrder":"","newOrderNum":"001.002","itemGuideConditionRelatedList":[{"ID":26776660,"TASKGUID":"ea36f8db-68e1-45c8-8040-9382d1a1d5b3","T_ID":"744d8f76-a7c2-4a11-a942-ac5883396c2c","G_ID":"8c322bfe-f5ab-4d40-8c13-d03001db1aef","M_CODE":"208919","MATERIAL_ID":"a3019ed6-74b5-4ee9-acb6-b711d882fecb","CD_TIME":"Feb 4, 2026 12:51:28 PM","CD_BATCH":"2026020400013","DISTRIBUTETAG":"all-data^non-investment^1111010800002925XA^110108000000^non-construction^11110000000029209E^non-construction_expansion","DATAJSONTEXT":"{\"VERSION\":\"20210903\"}"},{"ID":26776661,"TASKGUID":"ea36f8db-68e1-45c8-8040-9382d1a1d5b3","T_ID":"744d8f76-a7c2-4a11-a942-ac5883396c2c","G_ID":"7fafadbd-7e5f-4bfa-8bdf-8b8d4fa2c8ea","M_CODE":"201853","MATERIAL_ID":"ef27b80d-b40c-4b26-b8ce-6213b24cd5a5","CD_TIME":"Feb 4, 2026 12:51:28 PM","CD_BATCH":"2026020400013","DISTRIBUTETAG":"all-data^non-investment^1111010800002925XA^110108000000^non-construction^11110000000029209E^non-construction_expansion","DATAJSONTEXT":"{\"VERSION\":\"20210903\"}"},{"ID":26776662,"TASKGUID":"ea36f8db-68e1-45c8-8040-9382d1a1d5b3","T_ID":"744d8f76-a7c2-4a11-a942-ac5883396c2c","G_ID":"743cd9d4-37d0-446e-9e54-02fcdf5e9656","M_CODE":"346800","MATERIAL_ID":"9c38a65c-52d2-416c-8f3e-06fd2aaeff35","CD_TIME":"Feb 4, 2026 12:51:28 PM","CD_BATCH":"2026020400013","DISTRIBUTETAG":"all-data^non-investment^1111010800002925XA^110108000000^non-construction^11110000000029209E^non-construction_expansion","DATAJSONTEXT":"{\"VERSION\":\"20210903\"}"},{"ID":26776663,"TASKGUID":"ea36f8db-68e1-45c8-8040-9382d1a1d5b3","T_ID":"744d8f76-a7c2-4a11-a942-ac5883396c2c","G_ID":"21cfcf6c-15d1-4140-b865-aea72b13b04a","M_CODE":"209932","MATERIAL_ID":"8285e926-94c6-4d0b-92e7-df8e46eb29e7","CD_TIME":"Feb 4, 2026 12:51:28 PM","CD_BATCH":"2026020400013","DISTRIBUTETAG":"all-data^non-investment^1111010800002925XA^110108000000^non-construction^11110000000029209E^non-construction_expansion","DATAJSONTEXT":"{\"VERSION\":\"20210903\"}"},{"ID":26776664,"TASKGUID":"ea36f8db-68e1-45c8-8040-9382d1a1d5b3","T_ID":"744d8f76-a7c2-4a11-a942-ac5883396c2c","G_ID":"2ad8611e-3801-4d12-b678-826d60f57afb","M_CODE":"201866","MATERIAL_ID":"6b960132-eb75-4bfa-a39e-0622a6902b7b","CD_TIME":"Feb 4, 2026 12:51:28 PM","CD_BATCH":"2026020400013","DISTRIBUTETAG":"all-data^non-investment^1111010800002925XA^110108000000^non-construction^11110000000029209E^non-construction_expansion","DATAJSONTEXT":"{\"VERSION\":\"20210903\"}"},{"ID":26776665,"TASKGUID":"ea36f8db-68e1-45c8-8040-9382d1a1d5b3","T_ID":"744d8f76-a7c2-4a11-a942-ac5883396c2c","G_ID":"13f590b4-26b0-4d26-8a95-c99453b795b1","M_CODE":"201847","MATERIAL_ID":"0a10a54d-6443-47f5-b9e3-2e1cb7899889","CD_TIME":"Feb 4, 2026 12:51:28 PM","CD_BATCH":"2026020400013","DISTRIBUTETAG":"all-data^non-investment^1111010800002925XA^110108000000^non-construction^11110000000029209E^non-construction_expansion","DATAJSONTEXT":"{\"VERSION\":\"20210903\"}"},{"ID":26776666,"TASKGUID":"ea36f8db-68e1-45c8-8040-9382d1a1d5b3","T_ID":"744d8f76-a7c2-4a11-a942-ac5883396c2c","G_ID":"5cf539ad-64f8-4870-a714-a04caf3b101a","M_CODE":"200774","MATERIAL_ID":"46789921-af67-41fb-b748-cd760f728a89","CD_TIME":"Feb 4, 2026 12:51:28 PM","CD_BATCH":"2026020400013","DISTRIBUTETAG":"all-data^non-investment^1111010800002925XA^110108000000^non-construction^11110000000029209E^non-construction_expansion","DATAJSONTEXT":"{\"VERSION\":\"20210903\"}"}]}]
2
9
https://recept.banshi.beijing.gov.cn/online/accept#/accept/entry?matterType=single&matterId=11161412011056

政务服务> 办事指南

律师事务所设立许可

北京市

切换简洁版

  • 承诺件

    办件类型

  • 0

    到现场次数

  • 30自然日

    法定办结时限

  • 5工作日

    承诺办结时限

好差评

5.0

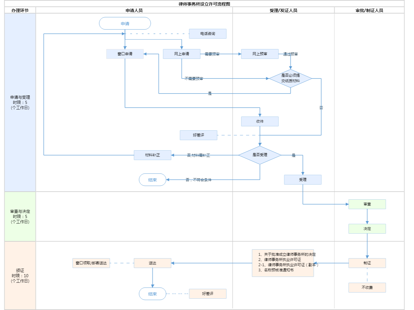
办件承诺办结时限说明:承诺时限为北京市司法局承诺办理时限。(承诺时限为办理流程中“审查与决定”环节的计时时限)

办件承诺办结时限说明:

承诺时限为北京市司法局承诺办理时限。(承诺时限为办理流程中“审查与决定”环节的计时时限)

基本信息

实施主体 北京市海淀区司法局 服务对象
事项类型 行政许可 办理形式
受理条件 申请材料齐全,符合法定形式。依据《中华人民共和国行政许可法》第三十二条第一款第五项,申请事项属于本行政机关职权范围,申请材料齐全、符合法定形式,或者申请人按照本行政机关的要求提交全部补正申请材料的,应当受理。
办理时间 海淀区政务服务中心(联想桥办公区):全天: 工作日:8:30-17:30(工作日8:30-9:00、17:00-17:30需预约);周六8:30-12:30(法定节假日除外)需预约 查看详情
办理地点 海淀区政务服务中心(联想桥办公区):北京市海淀区皂君庙路5号B34 查看详情
咨询方式

咨询电话:

(010)81135177【展开】

投诉监督方式
基本编码 000112105000 事项编码 1111010800002925XA3000112105000
业务办理项编码 1111010800002925XA300011210500001 进驻大厅类型
权力来源 法定本级行使 网上支付
所属机构 北京市海淀区司法局 委托部门
联办机构 实施主体性质 法定机关
办理进程查询途径
行使层级 区级 运行系统 市级统建系统
物流快递 办理方式 自办件
预约办理 数量限制
中介服务 权限划分
通办范围 全区 特殊程序
行使内容 由律师事务所所在地的区司法局受理并进行审查,形成审查意见,连同全部申请材料报送市司法局。由市司法局对区局报送的审查意见和全部申请材料予以审核,作出是否准予设立的决定。
显示更多

请选择情形:

提示:通过情形选择可引导出您办理该事项所需的材料,若要查看全部材料,请点击"查看全部材料"

查看全部材料 情形引导

收起
我选好了重选条件

序号 材料名称 材料来源 材料
必要性
数量要求 介质要求 表格及样例
下载
受理标准 提供材料
依据
其他要求
申请材料总要求使用A4纸;所有签字使用黑色签字笔或黑色钢笔
序号 材料名称 材料来源 材料
必要性
数量要求 介质要求 表格及样例
下载
受理标准 提供材料
依据
其他要求
申请材料总要求使用A4纸;所有签字使用黑色签字笔或黑色钢笔
显示更多

指南分享