3
01
11110112000082819Y
北京市通州区卫生健康委员会
公共场所卫生许可新办(一般办理形式)
11110112000082819Y300012302000005
11110112000082819Y3000123020000
0
11a359b5-065f-42bd-8e92-871f37f7ac2f
8e9f7318-8c0d-4573-9031-ca626def0167
3
01
通州区卫生健康委
110112000000
北京市通州区卫生健康委员会
北京城市副中心政务服务中心:法定工作日: 上午: 09:00 - 12:00; 下午: 12:00 - 17:00; (延时服务时间: 工作日上午08:30 - 09:00; 下午17:00 - 17:30; 周六上午09:00 - 13:00; )
北京城市副中心政务服务中心:北京市通州区新华东街48号二区(东南角)综合窗口
申请材料齐全,符合法定形式,申请事项符合本机关职权范围。告知承诺方式办理
{"IS_GUIDE":"1","ONLINE_DECLARE_SYSTEM_MODE":"03","ITEM_REALITY_USELEVEL":"","SERVICE_OBJCT":"","IS_CONSTRUCTION":"0","CL_SERVICE_TYPE":"","APP_CODE_ID":"","YESNO_CITY_UNICOM":"0","CROSS_AREA":"","ISSHOHCENTER":"0","WECHAT_CODE_ID":"","FINANCIAL":"","LITTLEPROGRAM_CODE_NAME":"","CROSS_AREA_ALL":"","CROSS_PROVINCE":"","ALIAS_NAME":"[]","EAR_DISABILITY_GRAD":"","LIB_DISABILITY_GRAD":"","SPEAK_DISABILITY_GRAD":"","REGISTER":"","ONLINE_HANDLING_DEPTH_STANDARD":"05","APPROVAL_TYPE":"1","MIND_DISABILITY_GRAD":"","ACCEPTSERVICE":"03","YWBLX_ID":"e5444c1e-d321-42b9-8831-d7a15302bf7c","ONLINE_DECLARE_SYSTEM_DEPT":"北京市卫生健康委员会","CONSTRUCTION_EXPANSION":"0","EMPOWER":"0","EXEMPT_MATERIALS":"","LITTLEPROGRAM_CODE_ID":"","EYE_DISABILITY_GRAD":"","ISMONVEINCENTER":"","DATA_FLAG":"","BUSINESS_APPROVAL_DEPT":"北京市政务服务和数据管理局","POWER_NAME":"公共场所卫生许可","ITEM_ATTRIBUTE":"04^05^06^11","CROSS_AREA_ATEXT":"","AGE":"","BGSYSTEM_APPROVAL_OTHER":"","WIT_DISABILITY_GRAD":"","WECHAT_CODE_NAME":"","POWER_CODE":"B2101500","DISABILITY_TYPE":"","IS_ENABLE_CERTIFICATE_SHARE":"0","POWER_ATTRIBUTE":"1","ONLY_ID":"2cd3922e-c380-46b9-9b80-cdf3ab4652ee","YES_NO_OPEN":"1","BGSYSTEM_APPROVAL_NAME":"北京市统一行政审批管理平台","APP_CODE_NAME":"","HOLDER":"","VERSION":"20241125"}
[{"ID":7846875,"TASKGUID":"11a359b5-065f-42bd-8e92-871f37f7ac2f","T_ID":"b1cc9519-a0fa-44a1-86d2-b70b488b18b6","P_ID":"","NAME":"是否为受托人代为提出申请","NODE_LEVEL":1,"NODE_PATH":"/b1cc9519-a0fa-44a1-86d2-b70b488b18b6","CHILD_COUNT":2,"ORDER_NUM":1,"SERIAL_NUMBER":"1","CONDITION_ATTR":"01","IS_RADIO":"1","IS_SUPPORT":"1","SUMMARY":"1 是否为受托人代为提出申请\n\t1.1 是\n\t1.2 否","CD_TIME":"Dec 4, 2025 6:43:22 PM","CD_BATCH":"2025120400022","DISTRIBUTETAG":"all-data^non-investment^11110112000082819Y^110112000000^non-construction^11110000092921359M^non-construction_expansion","DATAJSONTEXT":"{\"VERSION\":\"20220810\",\"TREE_TYPE\":\"\",\"CONSULTATION_QA\":\"\"}","parOrder":"","proOrder":"1","newOrderNum":"001","itemGuideConditionRelatedList":[]},{"ID":7846874,"TASKGUID":"11a359b5-065f-42bd-8e92-871f37f7ac2f","T_ID":"ab7b70da-f88b-4d9c-93e7-7f2be05b6d6d","P_ID":"b1cc9519-a0fa-44a1-86d2-b70b488b18b6","NAME":"是","NODE_LEVEL":2,"NODE_PATH":"/b1cc9519-a0fa-44a1-86d2-b70b488b18b6/ab7b70da-f88b-4d9c-93e7-7f2be05b6d6d","CHILD_COUNT":0,"ORDER_NUM":1,"SERIAL_NUMBER":"1.1","CONDITION_ATTR":"02","IS_RADIO":"","IS_SUPPORT":"","CD_TIME":"Dec 4, 2025 6:43:22 PM","CD_BATCH":"2025120400022","DISTRIBUTETAG":"all-data^non-investment^11110112000082819Y^110112000000^non-construction^11110000092921359M^non-construction_expansion","DATAJSONTEXT":"{\"VERSION\":\"20220810\",\"TREE_TYPE\":\"\",\"CONSULTATION_QA\":\"\"}","parOrder":"","proOrder":"","newOrderNum":"001.001","itemGuideConditionRelatedList":[]},{"ID":7846871,"TASKGUID":"11a359b5-065f-42bd-8e92-871f37f7ac2f","T_ID":"71e400a4-f1b2-459d-8bca-c3fc481a52e6","P_ID":"b1cc9519-a0fa-44a1-86d2-b70b488b18b6","NAME":"否","NODE_LEVEL":2,"NODE_PATH":"/b1cc9519-a0fa-44a1-86d2-b70b488b18b6/71e400a4-f1b2-459d-8bca-c3fc481a52e6","CHILD_COUNT":0,"ORDER_NUM":2,"SERIAL_NUMBER":"1.2","CONDITION_ATTR":"02","IS_RADIO":"","IS_SUPPORT":"","CD_TIME":"Dec 4, 2025 6:43:22 PM","CD_BATCH":"2025120400022","DISTRIBUTETAG":"all-data^non-investment^11110112000082819Y^110112000000^non-construction^11110000092921359M^non-construction_expansion","DATAJSONTEXT":"{\"VERSION\":\"20220810\",\"TREE_TYPE\":\"\",\"CONSULTATION_QA\":\"\"}","parOrder":"","proOrder":"","newOrderNum":"001.002","itemGuideConditionRelatedList":[]},{"ID":7846868,"TASKGUID":"11a359b5-065f-42bd-8e92-871f37f7ac2f","T_ID":"2a4ec65c-6b16-45bb-a555-ac7663f96998","P_ID":"","NAME":"经营场所是否为地下空间","NODE_LEVEL":1,"NODE_PATH":"/2a4ec65c-6b16-45bb-a555-ac7663f96998","CHILD_COUNT":2,"ORDER_NUM":2,"SERIAL_NUMBER":"2","CONDITION_ATTR":"01","IS_RADIO":"1","IS_SUPPORT":"1","SUMMARY":"2 经营场所是否为地下空间\n\t2.1 是\n\t2.2 否","CD_TIME":"Dec 4, 2025 6:43:22 PM","CD_BATCH":"2025120400022","DISTRIBUTETAG":"all-data^non-investment^11110112000082819Y^110112000000^non-construction^11110000092921359M^non-construction_expansion","DATAJSONTEXT":"{\"VERSION\":\"20220810\",\"TREE_TYPE\":\"\",\"CONSULTATION_QA\":\"\"}","parOrder":"","proOrder":"2","newOrderNum":"002","itemGuideConditionRelatedList":[]},{"ID":7846877,"TASKGUID":"11a359b5-065f-42bd-8e92-871f37f7ac2f","T_ID":"cf317504-1a76-46e1-a9b2-10c8ac06dfca","P_ID":"2a4ec65c-6b16-45bb-a555-ac7663f96998","NAME":"是","NODE_LEVEL":2,"NODE_PATH":"/2a4ec65c-6b16-45bb-a555-ac7663f96998/cf317504-1a76-46e1-a9b2-10c8ac06dfca","CHILD_COUNT":0,"ORDER_NUM":1,"SERIAL_NUMBER":"2.1","CONDITION_ATTR":"02","IS_RADIO":"","IS_SUPPORT":"","CD_TIME":"Dec 4, 2025 6:43:22 PM","CD_BATCH":"2025120400022","DISTRIBUTETAG":"all-data^non-investment^11110112000082819Y^110112000000^non-construction^11110000092921359M^non-construction_expansion","DATAJSONTEXT":"{\"VERSION\":\"20220810\",\"TREE_TYPE\":\"\",\"CONSULTATION_QA\":\"\"}","parOrder":"","proOrder":"","newOrderNum":"002.001","itemGuideConditionRelatedList":[]},{"ID":7846872,"TASKGUID":"11a359b5-065f-42bd-8e92-871f37f7ac2f","T_ID":"72e4d3ee-8427-45c3-a543-22b61c737f5e","P_ID":"2a4ec65c-6b16-45bb-a555-ac7663f96998","NAME":"否","NODE_LEVEL":2,"NODE_PATH":"/2a4ec65c-6b16-45bb-a555-ac7663f96998/72e4d3ee-8427-45c3-a543-22b61c737f5e","CHILD_COUNT":0,"ORDER_NUM":2,"SERIAL_NUMBER":"2.2","CONDITION_ATTR":"02","IS_RADIO":"","IS_SUPPORT":"","CD_TIME":"Dec 4, 2025 6:43:22 PM","CD_BATCH":"2025120400022","DISTRIBUTETAG":"all-data^non-investment^11110112000082819Y^110112000000^non-construction^11110000092921359M^non-construction_expansion","DATAJSONTEXT":"{\"VERSION\":\"20220810\",\"TREE_TYPE\":\"\",\"CONSULTATION_QA\":\"\"}","parOrder":"","proOrder":"","newOrderNum":"002.002","itemGuideConditionRelatedList":[]},{"ID":7846873,"TASKGUID":"11a359b5-065f-42bd-8e92-871f37f7ac2f","T_ID":"835037ca-d589-4437-91c8-6794329112ad","P_ID":"","NAME":"是否为使用集中空调通风系统","NODE_LEVEL":1,"NODE_PATH":"/835037ca-d589-4437-91c8-6794329112ad","CHILD_COUNT":2,"ORDER_NUM":3,"SERIAL_NUMBER":"3","CONDITION_ATTR":"01","IS_RADIO":"1","IS_SUPPORT":"1","SUMMARY":"3 是否为使用集中空调通风系统\n\t3.1 是\n\t3.2 否","CD_TIME":"Dec 4, 2025 6:43:22 PM","CD_BATCH":"2025120400022","DISTRIBUTETAG":"all-data^non-investment^11110112000082819Y^110112000000^non-construction^11110000092921359M^non-construction_expansion","DATAJSONTEXT":"{\"VERSION\":\"20220810\",\"TREE_TYPE\":\"\",\"CONSULTATION_QA\":\"\"}","parOrder":"","proOrder":"3","newOrderNum":"003","itemGuideConditionRelatedList":[]},{"ID":7846879,"TASKGUID":"11a359b5-065f-42bd-8e92-871f37f7ac2f","T_ID":"f1dd8e0c-701f-45da-a28c-7ea488557aad","P_ID":"835037ca-d589-4437-91c8-6794329112ad","NAME":"是","NODE_LEVEL":2,"NODE_PATH":"/835037ca-d589-4437-91c8-6794329112ad/f1dd8e0c-701f-45da-a28c-7ea488557aad","CHILD_COUNT":0,"ORDER_NUM":1,"SERIAL_NUMBER":"3.1","CONDITION_ATTR":"02","IS_RADIO":"","IS_SUPPORT":"","CD_TIME":"Dec 4, 2025 6:43:22 PM","CD_BATCH":"2025120400022","DISTRIBUTETAG":"all-data^non-investment^11110112000082819Y^110112000000^non-construction^11110000092921359M^non-construction_expansion","DATAJSONTEXT":"{\"VERSION\":\"20220810\",\"TREE_TYPE\":\"\",\"CONSULTATION_QA\":\"\"}","parOrder":"","proOrder":"","newOrderNum":"003.001","itemGuideConditionRelatedList":[]},{"ID":7846878,"TASKGUID":"11a359b5-065f-42bd-8e92-871f37f7ac2f","T_ID":"e3bc0df1-9d9a-4205-8507-5e00b8c240e8","P_ID":"835037ca-d589-4437-91c8-6794329112ad","NAME":"否","NODE_LEVEL":2,"NODE_PATH":"/835037ca-d589-4437-91c8-6794329112ad/e3bc0df1-9d9a-4205-8507-5e00b8c240e8","CHILD_COUNT":0,"ORDER_NUM":2,"SERIAL_NUMBER":"3.2","CONDITION_ATTR":"02","IS_RADIO":"","IS_SUPPORT":"","CD_TIME":"Dec 4, 2025 6:43:22 PM","CD_BATCH":"2025120400022","DISTRIBUTETAG":"all-data^non-investment^11110112000082819Y^110112000000^non-construction^11110000092921359M^non-construction_expansion","DATAJSONTEXT":"{\"VERSION\":\"20220810\",\"TREE_TYPE\":\"\",\"CONSULTATION_QA\":\"\"}","parOrder":"","proOrder":"","newOrderNum":"003.002","itemGuideConditionRelatedList":[]},{"ID":7846869,"TASKGUID":"11a359b5-065f-42bd-8e92-871f37f7ac2f","T_ID":"3e67d8bd-3069-4c62-981a-1ec6067d13cc","P_ID":"","NAME":"是否为在自由贸易试验区开展音乐厅、展览馆、博物馆、美术馆、图书馆、书店、录像厅(室)的公共场所卫生许可改为备案管理,经营者举办上述7类公共场所依法取得营业执照后不再核发卫生许可证,在保证卫生条件符合国家相关规定的前提下开展经营活动,并在领取营业执照后30日内向所在地卫生健康行政部门备案","NODE_LEVEL":1,"NODE_PATH":"/3e67d8bd-3069-4c62-981a-1ec6067d13cc","CHILD_COUNT":2,"ORDER_NUM":4,"SERIAL_NUMBER":"4","CONDITION_ATTR":"01","IS_RADIO":"1","IS_SUPPORT":"1","SUMMARY":"4 是否为在自由贸易试验区开展音乐厅、展览馆、博物馆、美术馆、图书馆、书店、录像厅(室)的公共场所卫生许可改为备案管理,经营者举办上述7类公共场所依法取得营业执照后不再核发卫生许可证,在保证卫生条件符合国家相关规定的前提下开展经营活动,并在领取营业执照后30日内向所在地卫生健康行政部门备案\n\t4.1 是\n\t4.2 否","CD_TIME":"Dec 4, 2025 6:43:22 PM","CD_BATCH":"2025120400022","DISTRIBUTETAG":"all-data^non-investment^11110112000082819Y^110112000000^non-construction^11110000092921359M^non-construction_expansion","DATAJSONTEXT":"{\"VERSION\":\"20220810\",\"TREE_TYPE\":\"\",\"CONSULTATION_QA\":\"\"}","parOrder":"","proOrder":"4","newOrderNum":"004","itemGuideConditionRelatedList":[]},{"ID":7846870,"TASKGUID":"11a359b5-065f-42bd-8e92-871f37f7ac2f","T_ID":"5d8b5657-2c7d-46e5-b76d-895fecc40b08","P_ID":"3e67d8bd-3069-4c62-981a-1ec6067d13cc","NAME":"是","NODE_LEVEL":2,"NODE_PATH":"/3e67d8bd-3069-4c62-981a-1ec6067d13cc/5d8b5657-2c7d-46e5-b76d-895fecc40b08","CHILD_COUNT":0,"ORDER_NUM":1,"SERIAL_NUMBER":"4.1","CONDITION_ATTR":"02","IS_RADIO":"","IS_SUPPORT":"","CD_TIME":"Dec 4, 2025 6:43:22 PM","CD_BATCH":"2025120400022","DISTRIBUTETAG":"all-data^non-investment^11110112000082819Y^110112000000^non-construction^11110000092921359M^non-construction_expansion","DATAJSONTEXT":"{\"VERSION\":\"20220810\",\"TREE_TYPE\":\"\",\"CONSULTATION_QA\":\"\"}","parOrder":"","proOrder":"","newOrderNum":"004.001","itemGuideConditionRelatedList":[]},{"ID":7846876,"TASKGUID":"11a359b5-065f-42bd-8e92-871f37f7ac2f","T_ID":"c590834e-9e78-42ed-a0b4-a36d27e9da10","P_ID":"3e67d8bd-3069-4c62-981a-1ec6067d13cc","NAME":"否","NODE_LEVEL":2,"NODE_PATH":"/3e67d8bd-3069-4c62-981a-1ec6067d13cc/c590834e-9e78-42ed-a0b4-a36d27e9da10","CHILD_COUNT":0,"ORDER_NUM":2,"SERIAL_NUMBER":"4.2","CONDITION_ATTR":"02","IS_RADIO":"","IS_SUPPORT":"","CD_TIME":"Dec 4, 2025 6:43:22 PM","CD_BATCH":"2025120400022","DISTRIBUTETAG":"all-data^non-investment^11110112000082819Y^110112000000^non-construction^11110000092921359M^non-construction_expansion","DATAJSONTEXT":"{\"VERSION\":\"20220810\",\"TREE_TYPE\":\"\",\"CONSULTATION_QA\":\"\"}","parOrder":"","proOrder":"","newOrderNum":"004.002","itemGuideConditionRelatedList":[]}]
2
1^2^3^4^5^6^9
http://bjt.beijing.gov.cn/renzheng/open/login/goUserLogin?client_id=100100000551&redirect_uri=https://bjcsfzx.banshi.beijing.gov.cn:8090/fzxzwdt/bjfzxzwdt/pages/account/login&response_type=code&scope=cert_info&state=aHR0cHM6Ly9iamNzZnp4LmJhbnNoaS5iZWlqaW5nLmdvdi5jbjo4MDkwL2Z6eHp3ZHQvYmp6d2R0L3BhZ2VzL3JlbWFrZS9zaXVhdGlvbmd1aWRlP3Rhc2tpZD0xMWEzNTliNS0wNjVmLTQyYmQtOGU5Mi04NzFmMzdmN2FjMmY=;https://yzt.beijing.gov.cn/am/oauth2/authorize?service=bjzwService&response_type=code&client_id=110112001_01&scope=cn+uid+idCardNumber+reserve3+extProperties+credenceClass&redirect_uri=https%3A%2F%2Fbjcsfzx.banshi.beijing.gov.cn%3A8090%2Ffzxzwdt%2Fbjfzxzwdt%2Fpages%2Faccount%2Ffrlogin%3Fstate%3DaHR0cHM6Ly9iamNzZnp4LmJhbnNoaS5iZWlqaW5nLmdvdi5jbjo4MDkwL2Z6eHp3ZHQvYmp6d2R0L3BhZ2VzL3JlbWFrZS9zaXVhdGlvbmd1aWRlbGVnYWw%2FdGFza2lkPTExYTM1OWI1LTA2NWYtNDJiZC04ZTkyLTg3MWYzN2Y3YWMyZg%3D%3D

政务服务> 办事指南

公共场所卫生许可新办(一般办理形式)

北京市

切换简洁版

  • 承诺件

    办件类型

  • 0

    到现场次数

  • 20工作日

    法定办结时限

  • 20工作日

    承诺办结时限

好差评

5.0

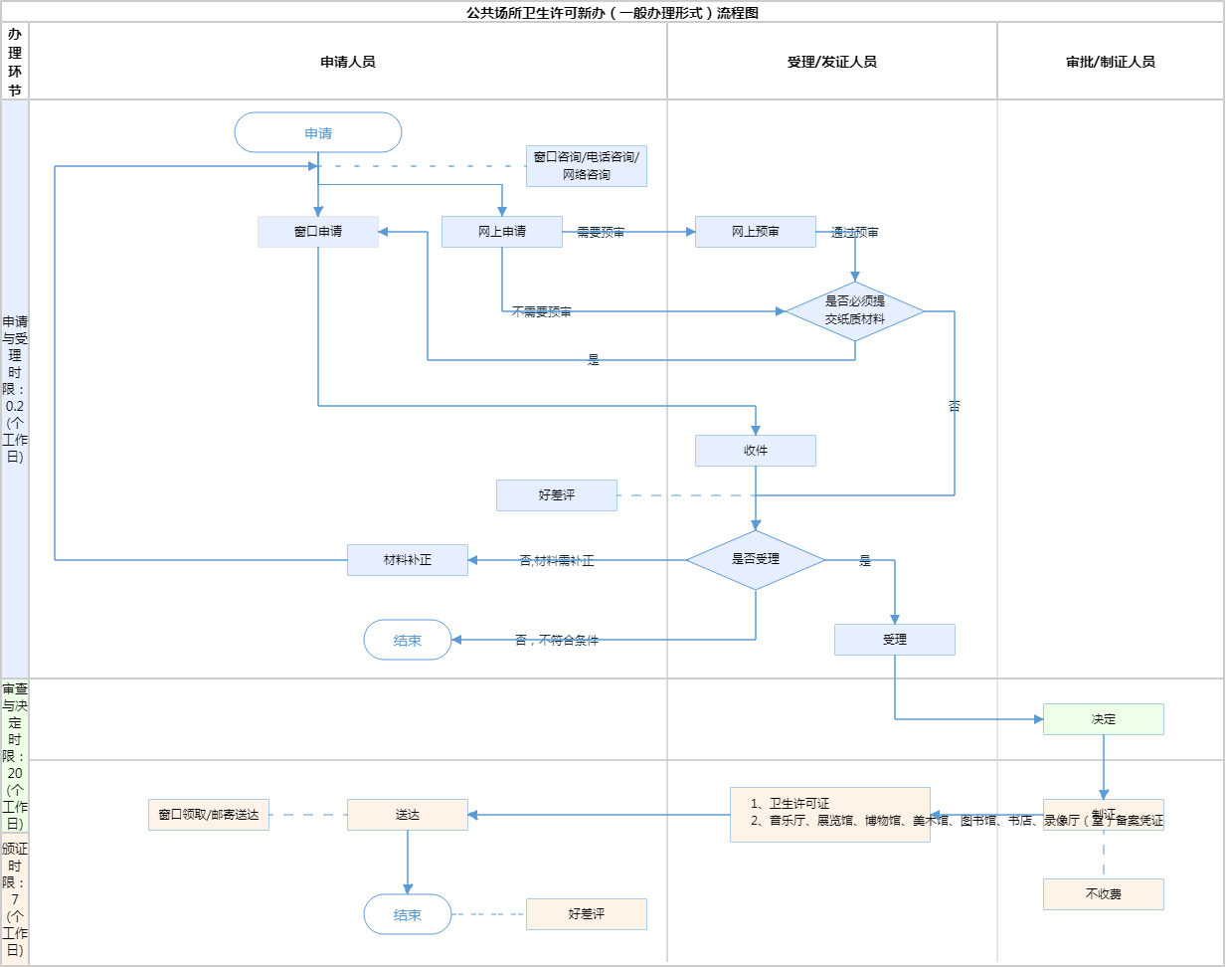
办件承诺办结时限说明:(承诺时限为办理流程中“审查与决定”环节的计时时限)(承诺时限为办理流程中“审查与决定”环节的计时时限)

办件承诺办结时限说明:

(承诺时限为办理流程中“审查与决定”环节的计时时限)(承诺时限为办理流程中“审查与决定”环节的计时时限)

基本信息

实施主体 北京市通州区卫生健康委员会 服务对象
事项类型 行政许可 办理形式
受理条件 申请材料齐全,符合法定形式,申请事项符合本机关职权范围。告知承诺方式办理
办理时间 北京城市副中心政务服务中心:法定工作日: 上午: 09:00 - 12:00; 下午: 12:00 - 17:00; (延时服务时间: 工作日上午08:30 - 09:00; 下午17:00 - 17:30; 周六上午09:00 - 13:00; ) 查看详情
办理地点 北京城市副中心政务服务中心:北京市通州区新华东街48号二区(东南角)综合窗口 查看详情
咨询方式

咨询电话:

(010)69512436【展开】

咨询窗口地址:

北京城市副中心政务服务中心:北京市通州区新华东街48号二区(东南角)(综合窗口)【展开】

投诉监督方式
基本编码 000123020000 事项编码 11110112000082819Y3000123020000
业务办理项编码 11110112000082819Y300012302000005 进驻大厅类型
权力来源 法定本级行使 网上支付
所属机构 北京市通州区卫生健康委员会 委托部门
联办机构 实施主体性质 法定机关
办理进程查询途径
行使层级 区级 运行系统 市级统建系统
物流快递 办理方式 自办件
预约办理 数量限制
中介服务 权限划分
通办范围 全区 特殊程序
行使内容
显示更多

请选择情形:

提示:通过情形选择可引导出您办理该事项所需的材料,若要查看全部材料,请点击"查看全部材料"

查看全部材料 情形引导

收起
我选好了重选条件

序号 材料名称 材料来源 材料
必要性
数量要求 介质要求 表格及样例
下载
受理标准 提供材料
依据
其他要求
申请材料总要求注意:各项内容应填写完整、清楚,不得涂改;同一内容前后应一致;凡提交的申请材料均应逐页加盖本单位公章;申请材料应使用A4规格纸张打印(图纸除外),建议中文使用宋体小4号字,英文使用12号字;复印件应清晰,并签署“与原件一致”字样。身份证复印件需正反面复印同一张纸。
序号 材料名称 材料来源 材料
必要性
数量要求 介质要求 表格及样例
下载
受理标准 提供材料
依据
其他要求
申请材料总要求注意:各项内容应填写完整、清楚,不得涂改;同一内容前后应一致;凡提交的申请材料均应逐页加盖本单位公章;申请材料应使用A4规格纸张打印(图纸除外),建议中文使用宋体小4号字,英文使用12号字;复印件应清晰,并签署“与原件一致”字样。身份证复印件需正反面复印同一张纸。
显示更多

指南分享