政务服务> 办事指南
北京市
切换简洁版
承诺件
办件类型
1
到现场次数
15工作日
法定办结时限
15工作日
承诺办结时限
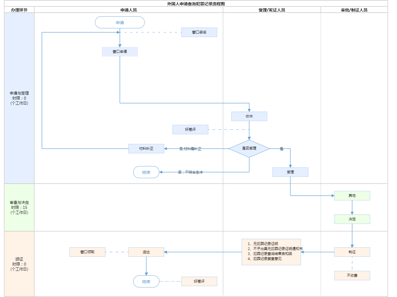
办件承诺办结时限说明:受理单位能够当场办理的,应当当场办理;无法当场办理的,应当向申请单位或者申请人出具《受理回执》,并在3个工作日内办结。 情况复杂的,经公安分局负责人批准,可以参照复查流程开展调查核实。调查核实的时间不计入办理期限。调查核实需要当事人配合的,当事人应当配合。 有下列情形之一的,属于情况复杂: (一)申请人身份需要进一步核实的; (二)需要其他单位配合进行调查核实的; (三)当事人对调查核实拒绝配合的; (四)有其他需要调查核实情况的。(承诺时限为办理流程中“审查与决定”环节的计时时限)
办件承诺办结时限说明:
受理单位能够当场办理的,应当当场办理;无法当场办理的,应当向申请单位或者申请人出具《受理回执》,并在3个工作日内办结。 情况复杂的,经公安分局负责人批准,可以参照复查流程开展调查核实。调查核实的时间不计入办理期限。调查核实需要当事人配合的,当事人应当配合。 有下列情形之一的,属于情况复杂: (一)申请人身份需要进一步核实的; (二)需要其他单位配合进行调查核实的; (三)当事人对调查核实拒绝配合的; (四)有其他需要调查核实情况的。(承诺时限为办理流程中“审查与决定”环节的计时时限)
基本信息
| 实施主体 | 北京市公安局通州区公安分局 | 服务对象 | |
| 事项类型 | 公共服务 | 办理形式 | |
| 受理条件 | 为适应经济社会发展需要,方便有关单位和个人开展、从事相关活动,外国人申请查询在中国境内的犯罪记录,应满足以下条件: (1)在中国境内累计居留180 天(含)以上的外国人申请查询,由居住地公安分局出入境管理部门受理; (2)委托他人查询的,由委托人居住地公安分局出入境管理部门受理; (3)单位申请查询,由单位住所地公安派出所受理。查询对象为外国人的,由单位住所地公安分局出入境管理部门受理。 (来源:《公安机关办理犯罪记录查询工作规定》 公通字〔2021〕19号 第一章 第五条 ) 材料齐全,真实有效 。 受理条件如下: (1)个人可以查询本人犯罪记录,也可以委托他人代为申请查询,受托人应当具有完全民事行为能力; (2)单位可以查询本单位在职人员或者拟招录人员的犯罪记录,但应当符合法律、行政法规关于从业禁止性规定。 (3)行政机关实施行政许可、授予职业资格,公证机构办理犯罪记录公证时,可以依法查询相关人员的犯罪记录。有关查询程序参照单位查询的相关规定。 (4)在中国境内累计居留180 天(含)以上的外国人申请查询,由居住地公安分局出入境管理部门受理;委托他人查询的,由委托人居住地公安分局出入境管理部门受理。 (5)单位申请查询,由单位住所地公安派出所受理。查询对象为外国人的,由单位住所地公安分局出入境管理部门受理。 | ||
| 办理时间 | 北京城市副中心政务服务中心:法定工作日8:30-17:30(延时服务时间: 工作日上午8:30-9:00;下午17:00-17:30需预约;周六8:30-12:30法定节假日除外,需预约) 查看详情 | ||
| 办理地点 | 北京城市副中心政务服务中心:北京市通州区新华东街48号二区(东南角) 查看详情 | ||
| 咨询方式 |
咨询电话: (010)12367【展开】 咨询窗口地址: 北京市公安局通州分局外国人出入境服务大厅窗口 北京城市副中心政务服务中心:北京市通州区新华东街48号二区(东南角)(综合窗口)【展开】 |
||
| 投诉监督方式 | |||
| 基本编码 | 112007084000 | 事项编码 | 11110000000029022F3112007084000 |
| 业务办理项编码 | 11110000000029022F311200708400001 | 进驻大厅类型 | |
| 权力来源 | 法定本级行使 | 网上支付 | 否 |
| 所属机构 | 北京市公安局通州区公安分局 | 委托部门 | 无 |
| 联办机构 | 无 | 实施主体性质 | 法定机关 |
| 办理进程查询途径 | |||
| 行使层级 | 区级 | 运行系统 | 国家级垂管系统 |
| 物流快递 | 否 | 办理方式 | 自办件 |
| 预约办理 | 数量限制 | 无 | |
| 中介服务 | 无 | 权限划分 | |
| 通办范围 | 全市 | 特殊程序 | 无 |
| 行使内容 | 无 | ||
| 必须现场办理原因说明 | 需现场提交材料,核验证件。 | ||

指南分享