3
10
11110000000029014L
北京市公安局顺义分局
补领机动车驾驶证
11110000000029014L3111007032007
0
3cc50e9e-e417-4a58-a244-4d9f66b159eb
284c3c6d-8537-4b00-85fb-c39c16e261a8
2^3
10
市公安局顺义分局
110113000000
北京市公安局顺义分局
顺义区交通支队车管站:法定工作日: 上午: 08:30 - 12:00; 下午: 12:00 - 17:30; (延时服务时间: 周六上午09:00 - 16:00; )
顺义区交通支队车管站:北京市顺义区复兴东街3号院政务服务中心交通支队专区综合窗口
1、机动车驾驶证遗失的,机动车驾驶人应当向机动车驾驶证核发地或者核发地以外的车辆管理所申请补发。申请时应当确认申请信息,并提交机动车驾驶人的身份证明。符合规定的,车辆管理所应当在一日内补发机动车驾驶证。   机动车驾驶人补领机动车驾驶证后,原机动车驾驶证作废,不得继续使用。   机动车驾驶证被依法扣押、扣留或者暂扣期间,机动车驾驶人不得申请补发。(来源 机动车驾驶证申领和使用规定第六十九条) 2、申请范围属于本机关的职权范围; 3、材料齐全,填写完整; 4、提交的证照证件或批复文件齐全完整、如提交复印件,应完整清晰并与原件一致; 5、申请材料所载基本信息与提交的证照证件或批复文件所载内容一致; 6、申请材料按要求签字、盖章,且签章内容与申请材料所载内容、提交的证照证件或批复文件所载内容一致。
{"IS_GUIDE":"1","ONLINE_DECLARE_SYSTEM_MODE":"99","ITEM_REALITY_USELEVEL":"","SERVICE_OBJCT":"","IS_CONSTRUCTION":"0","CL_SERVICE_TYPE":"","APP_CODE_ID":"534036ac-8522-4976-ab63-fe6db197c294","YESNO_CITY_UNICOM":"99","CROSS_AREA":"","ISSHOHCENTER":"","WECHAT_CODE_ID":"","FINANCIAL":"","LITTLEPROGRAM_CODE_NAME":"","CROSS_AREA_ALL":"","CROSS_PROVINCE":"","systemDocumentAPP":{"ID":85448157,"TASKGUID":"3cc50e9e-e417-4a58-a244-4d9f66b159eb","DOC_ID":"534036ac-8522-4976-ab63-fe6db197c294","DOC_NAME":"交管12123.png","DOC_EXT":"png","DOC_LASTMODIFIED":"Mar 28, 2025 11:11:11 AM","CD_TIME":"Nov 24, 2025 11:59:26 AM","CD_BATCH":"2025112400018","DISTRIBUTETAG":"all-data^non-investment^11110000000029014L^110113000000^non-construction^1111000000002888XF^non-construction_expansion","DATAJSONTEXT":"{\"VERSION\":\"20191230\"}"},"ALIAS_NAME":"[\"补领机动车驾驶证\", \"驾驶本\", \"驾照\", \"驾驶证\", \"机动车驾驶证\"]","EAR_DISABILITY_GRAD":"","LIB_DISABILITY_GRAD":"","SPEAK_DISABILITY_GRAD":"","REGISTER":"","ONLINE_HANDLING_DEPTH_STANDARD":"05","APPROVAL_TYPE":"0","MIND_DISABILITY_GRAD":"","ACCEPTSERVICE":"99","YWBLX_ID":"284c3c6d-8537-4b00-85fb-c39c16e261a8","ONLINE_DECLARE_SYSTEM_DEPT":"","CONSTRUCTION_EXPANSION":"0","EMPOWER":"0","EXEMPT_MATERIALS":"","LITTLEPROGRAM_CODE_ID":"","EYE_DISABILITY_GRAD":"","ISMONVEINCENTER":"","DATA_FLAG":"","BUSINESS_APPROVAL_DEPT":"中华人民共和国公安部","POWER_NAME":"机动车驾驶证换证","ITEM_ATTRIBUTE":"01^04^05^08^09^11","CROSS_AREA_ATEXT":"","AGE":"","BGSYSTEM_APPROVAL_OTHER":"","WIT_DISABILITY_GRAD":"","WECHAT_CODE_NAME":"","POWER_CODE":"L0702007","DISABILITY_TYPE":"","IS_ENABLE_CERTIFICATE_SHARE":"0","POWER_ATTRIBUTE":"1","ONLY_ID":"1558ffbc-81ed-11ea-8de7-fa163e4f9ad9","YES_NO_OPEN":"1","BGSYSTEM_APPROVAL_NAME":"交管12123","APP_CODE_NAME":"交管12123.png","HOLDER":"","VERSION":"20241125"}
[{"ID":7780961,"TASKGUID":"3cc50e9e-e417-4a58-a244-4d9f66b159eb","T_ID":"9a7aa4c0-a1a4-4eb9-83fa-115005cd15fa","P_ID":"","NAME":"是否机动车驾驶人委托代理人办理驾驶证业务","NODE_LEVEL":1,"NODE_PATH":"/9a7aa4c0-a1a4-4eb9-83fa-115005cd15fa","CHILD_COUNT":2,"ORDER_NUM":1,"SERIAL_NUMBER":"1","CONDITION_ATTR":"01","IS_RADIO":"1","IS_SUPPORT":"1","SUMMARY":"1 是否机动车驾驶人委托代理人办理驾驶证业务\n\t1.1 是\n\t1.2 否","CD_TIME":"Nov 24, 2025 11:59:26 AM","CD_BATCH":"2025112400018","DISTRIBUTETAG":"all-data^non-investment^11110000000029014L^110113000000^non-construction^1111000000002888XF^non-construction_expansion","DATAJSONTEXT":"{\"VERSION\":\"20220810\",\"TREE_TYPE\":\"\",\"CONSULTATION_QA\":\"\"}","parOrder":"","proOrder":"1","newOrderNum":"001","itemGuideConditionRelatedList":[]},{"ID":7780966,"TASKGUID":"3cc50e9e-e417-4a58-a244-4d9f66b159eb","T_ID":"d008fb8d-29c9-477b-ad6d-ff493f7e3da8","P_ID":"9a7aa4c0-a1a4-4eb9-83fa-115005cd15fa","NAME":"是","NODE_LEVEL":2,"NODE_PATH":"/9a7aa4c0-a1a4-4eb9-83fa-115005cd15fa/d008fb8d-29c9-477b-ad6d-ff493f7e3da8","CHILD_COUNT":0,"ORDER_NUM":1,"SERIAL_NUMBER":"1.1","CONDITION_ATTR":"02","IS_RADIO":"","IS_SUPPORT":"","SUMMARY":"","CD_TIME":"Nov 24, 2025 11:59:26 AM","CD_BATCH":"2025112400018","DISTRIBUTETAG":"all-data^non-investment^11110000000029014L^110113000000^non-construction^1111000000002888XF^non-construction_expansion","DATAJSONTEXT":"{\"VERSION\":\"20220810\",\"TREE_TYPE\":\"\",\"CONSULTATION_QA\":\"\"}","parOrder":"","proOrder":"","newOrderNum":"001.001","itemGuideConditionRelatedList":[{"ID":26430440,"TASKGUID":"3cc50e9e-e417-4a58-a244-4d9f66b159eb","T_ID":"d008fb8d-29c9-477b-ad6d-ff493f7e3da8","G_ID":"6bb19788-1ee2-4bd8-b9c6-1cbc410b7925","M_CODE":"340601","MATERIAL_ID":"aee303ef-ef97-4170-9483-5d4c97aaeed2","CD_TIME":"Nov 24, 2025 11:59:26 AM","CD_BATCH":"2025112400018","DISTRIBUTETAG":"all-data^non-investment^11110000000029014L^110113000000^non-construction^1111000000002888XF^non-construction_expansion","DATAJSONTEXT":"{\"VERSION\":\"20210903\"}"},{"ID":26430491,"TASKGUID":"3cc50e9e-e417-4a58-a244-4d9f66b159eb","T_ID":"d008fb8d-29c9-477b-ad6d-ff493f7e3da8","G_ID":"9205a01a-5253-4145-ac7f-ad17b33b6c2c","M_CODE":"320006","MATERIAL_ID":"5156b1b0-287a-48d0-a91e-98ac67b29832","CD_TIME":"Nov 24, 2025 11:59:26 AM","CD_BATCH":"2025112400018","DISTRIBUTETAG":"all-data^non-investment^11110000000029014L^110113000000^non-construction^1111000000002888XF^non-construction_expansion","DATAJSONTEXT":"{\"VERSION\":\"20210903\"}"},{"ID":26430621,"TASKGUID":"3cc50e9e-e417-4a58-a244-4d9f66b159eb","T_ID":"d008fb8d-29c9-477b-ad6d-ff493f7e3da8","G_ID":"93cd11c0-7843-49ef-b69a-77fe5db5bbb6","M_CODE":"205282","MATERIAL_ID":"83f88bf6-5a29-4b01-a1eb-2d0d8587ae8f","CD_TIME":"Nov 24, 2025 11:59:26 AM","CD_BATCH":"2025112400018","DISTRIBUTETAG":"all-data^non-investment^11110000000029014L^110113000000^non-construction^1111000000002888XF^non-construction_expansion","DATAJSONTEXT":"{\"VERSION\":\"20210903\"}"}]},{"ID":7780963,"TASKGUID":"3cc50e9e-e417-4a58-a244-4d9f66b159eb","T_ID":"b91217bc-0d77-47c6-98c0-97d919f4dc5e","P_ID":"9a7aa4c0-a1a4-4eb9-83fa-115005cd15fa","NAME":"否","NODE_LEVEL":2,"NODE_PATH":"/9a7aa4c0-a1a4-4eb9-83fa-115005cd15fa/b91217bc-0d77-47c6-98c0-97d919f4dc5e","CHILD_COUNT":0,"ORDER_NUM":2,"SERIAL_NUMBER":"1.2","CONDITION_ATTR":"02","IS_RADIO":"","IS_SUPPORT":"","SUMMARY":"","CD_TIME":"Nov 24, 2025 11:59:26 AM","CD_BATCH":"2025112400018","DISTRIBUTETAG":"all-data^non-investment^11110000000029014L^110113000000^non-construction^1111000000002888XF^non-construction_expansion","DATAJSONTEXT":"{\"VERSION\":\"20220810\",\"TREE_TYPE\":\"\",\"CONSULTATION_QA\":\"\"}","parOrder":"","proOrder":"","newOrderNum":"001.002","itemGuideConditionRelatedList":[]},{"ID":7780949,"TASKGUID":"3cc50e9e-e417-4a58-a244-4d9f66b159eb","T_ID":"13d2c245-91a2-4595-bb61-7951a3bb9d76","P_ID":"","NAME":"申请人属于以下哪种情况","NODE_LEVEL":1,"NODE_PATH":"/13d2c245-91a2-4595-bb61-7951a3bb9d76","CHILD_COUNT":8,"ORDER_NUM":2,"SERIAL_NUMBER":"2","CONDITION_ATTR":"01","IS_RADIO":"1","IS_SUPPORT":"1","SUMMARY":"2 申请人属于以下哪种情况\n\t2.1 现役军人(含武警)\n\t\t2.1.1 是否已办理《居民身份证》\n\t\t\t2.1.1.1 已办理《居民身份证》\n\t\t\t2.1.1.2 未办理《居民身份证》\n\t2.2 香港、澳门特别行政区居民\n\t\t2.2.1 是否已申领《港澳居民居住证》\n\t\t\t2.2.1.1 已申领《港澳居民居住证》\n\t\t\t2.2.1.2 未申领《港澳居民居住证》\n\t2.3 台湾地区居民\n\t\t2.3.1 是否已申领《台湾居民居住证》\n\t\t\t2.3.1.1 已申领《台湾居民居住证》\n\t\t\t2.3.1.2 未申领《台湾居民居住证》\n\t2.4 华侨\n\t2.5 外国人\n\t2.6 已取得中国永久居留权的外国人\n\t2.7 外国驻华使馆、领馆人员、国际组织驻华代表机构人员\n\t2.8 中华人民共和国居民","CD_TIME":"Nov 24, 2025 11:59:26 AM","CD_BATCH":"2025112400018","DISTRIBUTETAG":"all-data^non-investment^11110000000029014L^110113000000^non-construction^1111000000002888XF^non-construction_expansion","DATAJSONTEXT":"{\"VERSION\":\"20220810\",\"TREE_TYPE\":\"\",\"CONSULTATION_QA\":\"\"}","parOrder":"","proOrder":"2","newOrderNum":"002","itemGuideConditionRelatedList":[]},{"ID":7780950,"TASKGUID":"3cc50e9e-e417-4a58-a244-4d9f66b159eb","T_ID":"1452ec56-3f5e-44be-923b-41c519eb5b38","P_ID":"13d2c245-91a2-4595-bb61-7951a3bb9d76","NAME":"现役军人(含武警)","NODE_LEVEL":2,"NODE_PATH":"/13d2c245-91a2-4595-bb61-7951a3bb9d76/1452ec56-3f5e-44be-923b-41c519eb5b38","CHILD_COUNT":1,"ORDER_NUM":1,"SERIAL_NUMBER":"2.1","CONDITION_ATTR":"02","IS_RADIO":"","IS_SUPPORT":"","CD_TIME":"Nov 24, 2025 11:59:26 AM","CD_BATCH":"2025112400018","DISTRIBUTETAG":"all-data^non-investment^11110000000029014L^110113000000^non-construction^1111000000002888XF^non-construction_expansion","DATAJSONTEXT":"{\"VERSION\":\"20220810\",\"TREE_TYPE\":\"\",\"CONSULTATION_QA\":\"\"}","parOrder":"","proOrder":"","newOrderNum":"002.001","itemGuideConditionRelatedList":[]},{"ID":7780953,"TASKGUID":"3cc50e9e-e417-4a58-a244-4d9f66b159eb","T_ID":"29ab9d4e-b561-4d02-aa22-d267c5d04353","P_ID":"1452ec56-3f5e-44be-923b-41c519eb5b38","NAME":"是否已办理《居民身份证》","NODE_LEVEL":3,"NODE_PATH":"/13d2c245-91a2-4595-bb61-7951a3bb9d76/1452ec56-3f5e-44be-923b-41c519eb5b38/29ab9d4e-b561-4d02-aa22-d267c5d04353","CHILD_COUNT":2,"ORDER_NUM":1,"SERIAL_NUMBER":"2.1.1","CONDITION_ATTR":"01","IS_RADIO":"1","IS_SUPPORT":"1","CD_TIME":"Nov 24, 2025 11:59:26 AM","CD_BATCH":"2025112400018","DISTRIBUTETAG":"all-data^non-investment^11110000000029014L^110113000000^non-construction^1111000000002888XF^non-construction_expansion","DATAJSONTEXT":"{\"VERSION\":\"20220810\",\"TREE_TYPE\":\"\",\"CONSULTATION_QA\":\"\"}","parOrder":"2","proOrder":"1","newOrderNum":"002.001.001","itemGuideConditionRelatedList":[]},{"ID":7780955,"TASKGUID":"3cc50e9e-e417-4a58-a244-4d9f66b159eb","T_ID":"3060d5d7-6db3-4934-8eae-0bf268b5cc8f","P_ID":"29ab9d4e-b561-4d02-aa22-d267c5d04353","NAME":"已办理《居民身份证》","NODE_LEVEL":4,"NODE_PATH":"/13d2c245-91a2-4595-bb61-7951a3bb9d76/1452ec56-3f5e-44be-923b-41c519eb5b38/29ab9d4e-b561-4d02-aa22-d267c5d04353/3060d5d7-6db3-4934-8eae-0bf268b5cc8f","CHILD_COUNT":0,"ORDER_NUM":1,"SERIAL_NUMBER":"2.1.1.1","CONDITION_ATTR":"02","IS_RADIO":"","IS_SUPPORT":"","CD_TIME":"Nov 24, 2025 11:59:26 AM","CD_BATCH":"2025112400018","DISTRIBUTETAG":"all-data^non-investment^11110000000029014L^110113000000^non-construction^1111000000002888XF^non-construction_expansion","DATAJSONTEXT":"{\"VERSION\":\"20220810\",\"TREE_TYPE\":\"\",\"CONSULTATION_QA\":\"\"}","parOrder":"","proOrder":"","newOrderNum":"002.001.001.001","itemGuideConditionRelatedList":[{"ID":26430545,"TASKGUID":"3cc50e9e-e417-4a58-a244-4d9f66b159eb","T_ID":"3060d5d7-6db3-4934-8eae-0bf268b5cc8f","G_ID":"40275da5-6003-44f9-8d7e-bdd0730caf8d","M_CODE":"340601","MATERIAL_ID":"1cfe290d-bf5f-4d96-b9dc-98fc8a5efe38","CD_TIME":"Nov 24, 2025 11:59:26 AM","CD_BATCH":"2025112400018","DISTRIBUTETAG":"all-data^non-investment^11110000000029014L^110113000000^non-construction^1111000000002888XF^non-construction_expansion","DATAJSONTEXT":"{\"VERSION\":\"20210903\"}"},{"ID":26430750,"TASKGUID":"3cc50e9e-e417-4a58-a244-4d9f66b159eb","T_ID":"3060d5d7-6db3-4934-8eae-0bf268b5cc8f","G_ID":"209afe7e-80f3-42aa-a2f5-e08581b9cbc7","M_CODE":"320006","MATERIAL_ID":"cceb3673-7012-491a-8a01-d5dc126dc6b8","CD_TIME":"Nov 24, 2025 11:59:26 AM","CD_BATCH":"2025112400018","DISTRIBUTETAG":"all-data^non-investment^11110000000029014L^110113000000^non-construction^1111000000002888XF^non-construction_expansion","DATAJSONTEXT":"{\"VERSION\":\"20210903\"}"}]},{"ID":7780967,"TASKGUID":"3cc50e9e-e417-4a58-a244-4d9f66b159eb","T_ID":"d1ae90e5-30d8-4c4d-be8d-cb99df80d81b","P_ID":"29ab9d4e-b561-4d02-aa22-d267c5d04353","NAME":"未办理《居民身份证》","NODE_LEVEL":4,"NODE_PATH":"/13d2c245-91a2-4595-bb61-7951a3bb9d76/1452ec56-3f5e-44be-923b-41c519eb5b38/29ab9d4e-b561-4d02-aa22-d267c5d04353/d1ae90e5-30d8-4c4d-be8d-cb99df80d81b","CHILD_COUNT":0,"ORDER_NUM":2,"SERIAL_NUMBER":"2.1.1.2","CONDITION_ATTR":"02","IS_RADIO":"","IS_SUPPORT":"","CD_TIME":"Nov 24, 2025 11:59:26 AM","CD_BATCH":"2025112400018","DISTRIBUTETAG":"all-data^non-investment^11110000000029014L^110113000000^non-construction^1111000000002888XF^non-construction_expansion","DATAJSONTEXT":"{\"VERSION\":\"20220810\",\"TREE_TYPE\":\"\",\"CONSULTATION_QA\":\"\"}","parOrder":"","proOrder":"","newOrderNum":"002.001.001.002","itemGuideConditionRelatedList":[{"ID":26430641,"TASKGUID":"3cc50e9e-e417-4a58-a244-4d9f66b159eb","T_ID":"d1ae90e5-30d8-4c4d-be8d-cb99df80d81b","G_ID":"cef181e9-4590-4e13-866b-30387baa0b19","M_CODE":"203888","MATERIAL_ID":"1c9210d5-5961-469c-b8d1-c91adb0793cb","CD_TIME":"Nov 24, 2025 11:59:26 AM","CD_BATCH":"2025112400018","DISTRIBUTETAG":"all-data^non-investment^11110000000029014L^110113000000^non-construction^1111000000002888XF^non-construction_expansion","DATAJSONTEXT":"{\"VERSION\":\"20210903\"}"},{"ID":26430687,"TASKGUID":"3cc50e9e-e417-4a58-a244-4d9f66b159eb","T_ID":"d1ae90e5-30d8-4c4d-be8d-cb99df80d81b","G_ID":"866b2d66-6578-457e-8441-e47399f07a0a","M_CODE":"204080","MATERIAL_ID":"ef529b24-34d2-4e81-ba2e-6787304926da","CD_TIME":"Nov 24, 2025 11:59:26 AM","CD_BATCH":"2025112400018","DISTRIBUTETAG":"all-data^non-investment^11110000000029014L^110113000000^non-construction^1111000000002888XF^non-construction_expansion","DATAJSONTEXT":"{\"VERSION\":\"20210903\"}"},{"ID":26430696,"TASKGUID":"3cc50e9e-e417-4a58-a244-4d9f66b159eb","T_ID":"d1ae90e5-30d8-4c4d-be8d-cb99df80d81b","G_ID":"40345587-00a5-4605-aef1-17e6c8299901","M_CODE":"320225","MATERIAL_ID":"e6579999-8cf5-41ed-b201-6688c2c232a5","CD_TIME":"Nov 24, 2025 11:59:26 AM","CD_BATCH":"2025112400018","DISTRIBUTETAG":"all-data^non-investment^11110000000029014L^110113000000^non-construction^1111000000002888XF^non-construction_expansion","DATAJSONTEXT":"{\"VERSION\":\"20210903\"}"},{"ID":26430803,"TASKGUID":"3cc50e9e-e417-4a58-a244-4d9f66b159eb","T_ID":"d1ae90e5-30d8-4c4d-be8d-cb99df80d81b","G_ID":"07cdcfbe-984d-4308-960f-c11796a28494","M_CODE":"205329","MATERIAL_ID":"ec81418b-d8ca-4dd1-bfc5-dbcfdc7bbac5","CD_TIME":"Nov 24, 2025 11:59:26 AM","CD_BATCH":"2025112400018","DISTRIBUTETAG":"all-data^non-investment^11110000000029014L^110113000000^non-construction^1111000000002888XF^non-construction_expansion","DATAJSONTEXT":"{\"VERSION\":\"20210903\"}"},{"ID":26430826,"TASKGUID":"3cc50e9e-e417-4a58-a244-4d9f66b159eb","T_ID":"d1ae90e5-30d8-4c4d-be8d-cb99df80d81b","G_ID":"3c23f94d-4b20-4d19-9501-a1576445ab8e","M_CODE":"209411","MATERIAL_ID":"b1a8fdc2-9381-44dc-b99c-4a8bc45ac926","CD_TIME":"Nov 24, 2025 11:59:26 AM","CD_BATCH":"2025112400018","DISTRIBUTETAG":"all-data^non-investment^11110000000029014L^110113000000^non-construction^1111000000002888XF^non-construction_expansion","DATAJSONTEXT":"{\"VERSION\":\"20210903\"}"}]},{"ID":7780951,"TASKGUID":"3cc50e9e-e417-4a58-a244-4d9f66b159eb","T_ID":"18b3ef4a-4753-4601-aa7b-eee42cc1aa60","P_ID":"13d2c245-91a2-4595-bb61-7951a3bb9d76","NAME":"香港、澳门特别行政区居民","NODE_LEVEL":2,"NODE_PATH":"/13d2c245-91a2-4595-bb61-7951a3bb9d76/18b3ef4a-4753-4601-aa7b-eee42cc1aa60","CHILD_COUNT":1,"ORDER_NUM":2,"SERIAL_NUMBER":"2.2","CONDITION_ATTR":"02","IS_RADIO":"","IS_SUPPORT":"","CD_TIME":"Nov 24, 2025 11:59:26 AM","CD_BATCH":"2025112400018","DISTRIBUTETAG":"all-data^non-investment^11110000000029014L^110113000000^non-construction^1111000000002888XF^non-construction_expansion","DATAJSONTEXT":"{\"VERSION\":\"20220810\",\"TREE_TYPE\":\"\",\"CONSULTATION_QA\":\"\"}","parOrder":"","proOrder":"","newOrderNum":"002.002","itemGuideConditionRelatedList":[]},{"ID":7780956,"TASKGUID":"3cc50e9e-e417-4a58-a244-4d9f66b159eb","T_ID":"362c7d84-15f9-4191-95f2-54150f0b5fd2","P_ID":"18b3ef4a-4753-4601-aa7b-eee42cc1aa60","NAME":"是否已申领《港澳居民居住证》","NODE_LEVEL":3,"NODE_PATH":"/13d2c245-91a2-4595-bb61-7951a3bb9d76/18b3ef4a-4753-4601-aa7b-eee42cc1aa60/362c7d84-15f9-4191-95f2-54150f0b5fd2","CHILD_COUNT":2,"ORDER_NUM":1,"SERIAL_NUMBER":"2.2.1","CONDITION_ATTR":"01","IS_RADIO":"1","IS_SUPPORT":"1","CD_TIME":"Nov 24, 2025 11:59:26 AM","CD_BATCH":"2025112400018","DISTRIBUTETAG":"all-data^non-investment^11110000000029014L^110113000000^non-construction^1111000000002888XF^non-construction_expansion","DATAJSONTEXT":"{\"VERSION\":\"20220810\",\"TREE_TYPE\":\"\",\"CONSULTATION_QA\":\"\"}","parOrder":"2","proOrder":"2","newOrderNum":"002.002.001","itemGuideConditionRelatedList":[]},{"ID":7780948,"TASKGUID":"3cc50e9e-e417-4a58-a244-4d9f66b159eb","T_ID":"0bbe7161-7e8b-4fc7-b6e4-3816b8e28354","P_ID":"362c7d84-15f9-4191-95f2-54150f0b5fd2","NAME":"已申领《港澳居民居住证》","NODE_LEVEL":4,"NODE_PATH":"/13d2c245-91a2-4595-bb61-7951a3bb9d76/18b3ef4a-4753-4601-aa7b-eee42cc1aa60/362c7d84-15f9-4191-95f2-54150f0b5fd2/0bbe7161-7e8b-4fc7-b6e4-3816b8e28354","CHILD_COUNT":0,"ORDER_NUM":1,"SERIAL_NUMBER":"2.2.1.1","CONDITION_ATTR":"02","IS_RADIO":"","IS_SUPPORT":"","CD_TIME":"Nov 24, 2025 11:59:26 AM","CD_BATCH":"2025112400018","DISTRIBUTETAG":"all-data^non-investment^11110000000029014L^110113000000^non-construction^1111000000002888XF^non-construction_expansion","DATAJSONTEXT":"{\"VERSION\":\"20220810\",\"TREE_TYPE\":\"\",\"CONSULTATION_QA\":\"\"}","parOrder":"","proOrder":"","newOrderNum":"002.002.001.001","itemGuideConditionRelatedList":[{"ID":26430650,"TASKGUID":"3cc50e9e-e417-4a58-a244-4d9f66b159eb","T_ID":"0bbe7161-7e8b-4fc7-b6e4-3816b8e28354","G_ID":"36ac7ff6-cf4c-4562-b7e6-4060b6f98a82","M_CODE":"345575","MATERIAL_ID":"fb6a8b40-32b8-448e-ba27-62e46d0818c9","CD_TIME":"Nov 24, 2025 11:59:26 AM","CD_BATCH":"2025112400018","DISTRIBUTETAG":"all-data^non-investment^11110000000029014L^110113000000^non-construction^1111000000002888XF^non-construction_expansion","DATAJSONTEXT":"{\"VERSION\":\"20210903\"}"}]},{"ID":7780968,"TASKGUID":"3cc50e9e-e417-4a58-a244-4d9f66b159eb","T_ID":"f7d061ec-c740-425c-8580-70bac16505b6","P_ID":"362c7d84-15f9-4191-95f2-54150f0b5fd2","NAME":"未申领《港澳居民居住证》","NODE_LEVEL":4,"NODE_PATH":"/13d2c245-91a2-4595-bb61-7951a3bb9d76/18b3ef4a-4753-4601-aa7b-eee42cc1aa60/362c7d84-15f9-4191-95f2-54150f0b5fd2/f7d061ec-c740-425c-8580-70bac16505b6","CHILD_COUNT":0,"ORDER_NUM":2,"SERIAL_NUMBER":"2.2.1.2","CONDITION_ATTR":"02","IS_RADIO":"","IS_SUPPORT":"","CD_TIME":"Nov 24, 2025 11:59:26 AM","CD_BATCH":"2025112400018","DISTRIBUTETAG":"all-data^non-investment^11110000000029014L^110113000000^non-construction^1111000000002888XF^non-construction_expansion","DATAJSONTEXT":"{\"VERSION\":\"20220810\",\"TREE_TYPE\":\"\",\"CONSULTATION_QA\":\"\"}","parOrder":"","proOrder":"","newOrderNum":"002.002.001.002","itemGuideConditionRelatedList":[{"ID":26430519,"TASKGUID":"3cc50e9e-e417-4a58-a244-4d9f66b159eb","T_ID":"f7d061ec-c740-425c-8580-70bac16505b6","G_ID":"56d095a0-b931-44c1-8b31-043ce6ed2e57","M_CODE":"345503","MATERIAL_ID":"9835e68e-1d8d-46d8-bc21-577ef373a5d0","CD_TIME":"Nov 24, 2025 11:59:26 AM","CD_BATCH":"2025112400018","DISTRIBUTETAG":"all-data^non-investment^11110000000029014L^110113000000^non-construction^1111000000002888XF^non-construction_expansion","DATAJSONTEXT":"{\"VERSION\":\"20210903\"}"},{"ID":26430623,"TASKGUID":"3cc50e9e-e417-4a58-a244-4d9f66b159eb","T_ID":"f7d061ec-c740-425c-8580-70bac16505b6","G_ID":"ce409d7d-e369-4a1c-841e-a28406edeacf","M_CODE":"340580","MATERIAL_ID":"0c572fea-5999-4ef1-9966-e08fb154fec2","CD_TIME":"Nov 24, 2025 11:59:26 AM","CD_BATCH":"2025112400018","DISTRIBUTETAG":"all-data^non-investment^11110000000029014L^110113000000^non-construction^1111000000002888XF^non-construction_expansion","DATAJSONTEXT":"{\"VERSION\":\"20210903\"}"},{"ID":26430654,"TASKGUID":"3cc50e9e-e417-4a58-a244-4d9f66b159eb","T_ID":"f7d061ec-c740-425c-8580-70bac16505b6","G_ID":"00084f2d-0bf3-41a8-8a7c-78598b30bacb","M_CODE":"345582","MATERIAL_ID":"92d7b44b-e9f5-4b04-81f5-6e8e15397dbe","CD_TIME":"Nov 24, 2025 11:59:26 AM","CD_BATCH":"2025112400018","DISTRIBUTETAG":"all-data^non-investment^11110000000029014L^110113000000^non-construction^1111000000002888XF^non-construction_expansion","DATAJSONTEXT":"{\"VERSION\":\"20210903\"}"}]},{"ID":7780962,"TASKGUID":"3cc50e9e-e417-4a58-a244-4d9f66b159eb","T_ID":"aff0d672-4e00-4d1f-925c-e62ed52a1fda","P_ID":"13d2c245-91a2-4595-bb61-7951a3bb9d76","NAME":"台湾地区居民","NODE_LEVEL":2,"NODE_PATH":"/13d2c245-91a2-4595-bb61-7951a3bb9d76/aff0d672-4e00-4d1f-925c-e62ed52a1fda","CHILD_COUNT":1,"ORDER_NUM":3,"SERIAL_NUMBER":"2.3","CONDITION_ATTR":"02","IS_RADIO":"","IS_SUPPORT":"","CD_TIME":"Nov 24, 2025 11:59:26 AM","CD_BATCH":"2025112400018","DISTRIBUTETAG":"all-data^non-investment^11110000000029014L^110113000000^non-construction^1111000000002888XF^non-construction_expansion","DATAJSONTEXT":"{\"VERSION\":\"20220810\",\"TREE_TYPE\":\"\",\"CONSULTATION_QA\":\"\"}","parOrder":"","proOrder":"","newOrderNum":"002.003","itemGuideConditionRelatedList":[]},{"ID":7780958,"TASKGUID":"3cc50e9e-e417-4a58-a244-4d9f66b159eb","T_ID":"44c3a074-ede6-4236-978b-75a2ca602f61","P_ID":"aff0d672-4e00-4d1f-925c-e62ed52a1fda","NAME":"是否已申领《台湾居民居住证》","NODE_LEVEL":3,"NODE_PATH":"/13d2c245-91a2-4595-bb61-7951a3bb9d76/aff0d672-4e00-4d1f-925c-e62ed52a1fda/44c3a074-ede6-4236-978b-75a2ca602f61","CHILD_COUNT":2,"ORDER_NUM":1,"SERIAL_NUMBER":"2.3.1","CONDITION_ATTR":"01","IS_RADIO":"1","IS_SUPPORT":"1","CD_TIME":"Nov 24, 2025 11:59:26 AM","CD_BATCH":"2025112400018","DISTRIBUTETAG":"all-data^non-investment^11110000000029014L^110113000000^non-construction^1111000000002888XF^non-construction_expansion","DATAJSONTEXT":"{\"VERSION\":\"20220810\",\"TREE_TYPE\":\"\",\"CONSULTATION_QA\":\"\"}","parOrder":"2","proOrder":"3","newOrderNum":"002.003.001","itemGuideConditionRelatedList":[]},{"ID":7780954,"TASKGUID":"3cc50e9e-e417-4a58-a244-4d9f66b159eb","T_ID":"2c1bf467-e3d2-4bc7-bc8e-3d03ddc5b8be","P_ID":"44c3a074-ede6-4236-978b-75a2ca602f61","NAME":"已申领《台湾居民居住证》","NODE_LEVEL":4,"NODE_PATH":"/13d2c245-91a2-4595-bb61-7951a3bb9d76/aff0d672-4e00-4d1f-925c-e62ed52a1fda/44c3a074-ede6-4236-978b-75a2ca602f61/2c1bf467-e3d2-4bc7-bc8e-3d03ddc5b8be","CHILD_COUNT":0,"ORDER_NUM":1,"SERIAL_NUMBER":"2.3.1.1","CONDITION_ATTR":"02","IS_RADIO":"","IS_SUPPORT":"","CD_TIME":"Nov 24, 2025 11:59:26 AM","CD_BATCH":"2025112400018","DISTRIBUTETAG":"all-data^non-investment^11110000000029014L^110113000000^non-construction^1111000000002888XF^non-construction_expansion","DATAJSONTEXT":"{\"VERSION\":\"20220810\",\"TREE_TYPE\":\"\",\"CONSULTATION_QA\":\"\"}","parOrder":"","proOrder":"","newOrderNum":"002.003.001.001","itemGuideConditionRelatedList":[{"ID":26430511,"TASKGUID":"3cc50e9e-e417-4a58-a244-4d9f66b159eb","T_ID":"2c1bf467-e3d2-4bc7-bc8e-3d03ddc5b8be","G_ID":"59d78128-2687-42f5-bf4c-6c580b8d4f9e","M_CODE":"345560","MATERIAL_ID":"5c5dd34c-7fa0-4af4-821f-8d6d020b1306","CD_TIME":"Nov 24, 2025 11:59:26 AM","CD_BATCH":"2025112400018","DISTRIBUTETAG":"all-data^non-investment^11110000000029014L^110113000000^non-construction^1111000000002888XF^non-construction_expansion","DATAJSONTEXT":"{\"VERSION\":\"20210903\"}"}]},{"ID":7780965,"TASKGUID":"3cc50e9e-e417-4a58-a244-4d9f66b159eb","T_ID":"c3372873-a552-4b3e-8455-a910f1f107f1","P_ID":"44c3a074-ede6-4236-978b-75a2ca602f61","NAME":"未申领《台湾居民居住证》","NODE_LEVEL":4,"NODE_PATH":"/13d2c245-91a2-4595-bb61-7951a3bb9d76/aff0d672-4e00-4d1f-925c-e62ed52a1fda/44c3a074-ede6-4236-978b-75a2ca602f61/c3372873-a552-4b3e-8455-a910f1f107f1","CHILD_COUNT":0,"ORDER_NUM":2,"SERIAL_NUMBER":"2.3.1.2","CONDITION_ATTR":"02","IS_RADIO":"","IS_SUPPORT":"","CD_TIME":"Nov 24, 2025 11:59:26 AM","CD_BATCH":"2025112400018","DISTRIBUTETAG":"all-data^non-investment^11110000000029014L^110113000000^non-construction^1111000000002888XF^non-construction_expansion","DATAJSONTEXT":"{\"VERSION\":\"20220810\",\"TREE_TYPE\":\"\",\"CONSULTATION_QA\":\"\"}","parOrder":"","proOrder":"","newOrderNum":"002.003.001.002","itemGuideConditionRelatedList":[{"ID":26430486,"TASKGUID":"3cc50e9e-e417-4a58-a244-4d9f66b159eb","T_ID":"c3372873-a552-4b3e-8455-a910f1f107f1","G_ID":"11132fcf-932e-4dc6-85ee-15c6acad95da","M_CODE":"340581","MATERIAL_ID":"873a3b7b-de0f-4cda-b00b-932d174b1946","CD_TIME":"Nov 24, 2025 11:59:26 AM","CD_BATCH":"2025112400018","DISTRIBUTETAG":"all-data^non-investment^11110000000029014L^110113000000^non-construction^1111000000002888XF^non-construction_expansion","DATAJSONTEXT":"{\"VERSION\":\"20210903\"}"},{"ID":26430497,"TASKGUID":"3cc50e9e-e417-4a58-a244-4d9f66b159eb","T_ID":"c3372873-a552-4b3e-8455-a910f1f107f1","G_ID":"e9bedad7-0dd5-4434-992f-310e81d674bc","M_CODE":"345503","MATERIAL_ID":"4ee2eced-5f4b-4052-b7f6-ce89ac3b7c66","CD_TIME":"Nov 24, 2025 11:59:26 AM","CD_BATCH":"2025112400018","DISTRIBUTETAG":"all-data^non-investment^11110000000029014L^110113000000^non-construction^1111000000002888XF^non-construction_expansion","DATAJSONTEXT":"{\"VERSION\":\"20210903\"}"},{"ID":26430633,"TASKGUID":"3cc50e9e-e417-4a58-a244-4d9f66b159eb","T_ID":"c3372873-a552-4b3e-8455-a910f1f107f1","G_ID":"4c26b76c-41c1-4d69-96cf-97a8aa230fd2","M_CODE":"345582","MATERIAL_ID":"db0d0f46-ef28-46d0-bba0-e7fd4cc46499","CD_TIME":"Nov 24, 2025 11:59:26 AM","CD_BATCH":"2025112400018","DISTRIBUTETAG":"all-data^non-investment^11110000000029014L^110113000000^non-construction^1111000000002888XF^non-construction_expansion","DATAJSONTEXT":"{\"VERSION\":\"20210903\"}"}]},{"ID":7780959,"TASKGUID":"3cc50e9e-e417-4a58-a244-4d9f66b159eb","T_ID":"887d6fba-0040-456b-88c0-d24ef06df1a9","P_ID":"13d2c245-91a2-4595-bb61-7951a3bb9d76","NAME":"华侨","NODE_LEVEL":2,"NODE_PATH":"/13d2c245-91a2-4595-bb61-7951a3bb9d76/887d6fba-0040-456b-88c0-d24ef06df1a9","CHILD_COUNT":0,"ORDER_NUM":4,"SERIAL_NUMBER":"2.4","CONDITION_ATTR":"02","IS_RADIO":"","IS_SUPPORT":"","CD_TIME":"Nov 24, 2025 11:59:26 AM","CD_BATCH":"2025112400018","DISTRIBUTETAG":"all-data^non-investment^11110000000029014L^110113000000^non-construction^1111000000002888XF^non-construction_expansion","DATAJSONTEXT":"{\"VERSION\":\"20220810\",\"TREE_TYPE\":\"\",\"CONSULTATION_QA\":\"\"}","parOrder":"","proOrder":"","newOrderNum":"002.004","itemGuideConditionRelatedList":[{"ID":26430689,"TASKGUID":"3cc50e9e-e417-4a58-a244-4d9f66b159eb","T_ID":"887d6fba-0040-456b-88c0-d24ef06df1a9","G_ID":"85f38cb3-9f3a-478f-a704-74f6bd10c5b5","M_CODE":"345582","MATERIAL_ID":"82f428de-d762-4a4d-8710-12f102e517dd","CD_TIME":"Nov 24, 2025 11:59:26 AM","CD_BATCH":"2025112400018","DISTRIBUTETAG":"all-data^non-investment^11110000000029014L^110113000000^non-construction^1111000000002888XF^non-construction_expansion","DATAJSONTEXT":"{\"VERSION\":\"20210903\"}"},{"ID":26430705,"TASKGUID":"3cc50e9e-e417-4a58-a244-4d9f66b159eb","T_ID":"887d6fba-0040-456b-88c0-d24ef06df1a9","G_ID":"fd9ca68b-6c0d-4528-a498-a1990f35cbe1","M_CODE":"340576","MATERIAL_ID":"e01439c6-599e-4bd4-b106-f0aa596822e7","CD_TIME":"Nov 24, 2025 11:59:26 AM","CD_BATCH":"2025112400018","DISTRIBUTETAG":"all-data^non-investment^11110000000029014L^110113000000^non-construction^1111000000002888XF^non-construction_expansion","DATAJSONTEXT":"{\"VERSION\":\"20210903\"}"}]},{"ID":7780964,"TASKGUID":"3cc50e9e-e417-4a58-a244-4d9f66b159eb","T_ID":"c2ccd12f-592f-4559-9ccb-06aaedb09533","P_ID":"13d2c245-91a2-4595-bb61-7951a3bb9d76","NAME":"外国人","NODE_LEVEL":2,"NODE_PATH":"/13d2c245-91a2-4595-bb61-7951a3bb9d76/c2ccd12f-592f-4559-9ccb-06aaedb09533","CHILD_COUNT":0,"ORDER_NUM":5,"SERIAL_NUMBER":"2.5","CONDITION_ATTR":"02","IS_RADIO":"","IS_SUPPORT":"","CD_TIME":"Nov 24, 2025 11:59:26 AM","CD_BATCH":"2025112400018","DISTRIBUTETAG":"all-data^non-investment^11110000000029014L^110113000000^non-construction^1111000000002888XF^non-construction_expansion","DATAJSONTEXT":"{\"VERSION\":\"20220810\",\"TREE_TYPE\":\"\",\"CONSULTATION_QA\":\"\"}","parOrder":"","proOrder":"","newOrderNum":"002.005","itemGuideConditionRelatedList":[{"ID":26430473,"TASKGUID":"3cc50e9e-e417-4a58-a244-4d9f66b159eb","T_ID":"c2ccd12f-592f-4559-9ccb-06aaedb09533","G_ID":"5ca1d76d-af3b-4325-98b8-0b457afb4654","M_CODE":"345520","MATERIAL_ID":"b4a337c1-8798-4b55-a3f0-b2909004018c","CD_TIME":"Nov 24, 2025 11:59:26 AM","CD_BATCH":"2025112400018","DISTRIBUTETAG":"all-data^non-investment^11110000000029014L^110113000000^non-construction^1111000000002888XF^non-construction_expansion","DATAJSONTEXT":"{\"VERSION\":\"20210903\"}"},{"ID":26430487,"TASKGUID":"3cc50e9e-e417-4a58-a244-4d9f66b159eb","T_ID":"c2ccd12f-592f-4559-9ccb-06aaedb09533","G_ID":"ba35b607-70bf-4e73-bcea-3e005b58e854","M_CODE":"345609","MATERIAL_ID":"d3623adf-3e57-48ca-a6ae-43ac6d94353e","CD_TIME":"Nov 24, 2025 11:59:26 AM","CD_BATCH":"2025112400018","DISTRIBUTETAG":"all-data^non-investment^11110000000029014L^110113000000^non-construction^1111000000002888XF^non-construction_expansion","DATAJSONTEXT":"{\"VERSION\":\"20210903\"}"},{"ID":26430606,"TASKGUID":"3cc50e9e-e417-4a58-a244-4d9f66b159eb","T_ID":"c2ccd12f-592f-4559-9ccb-06aaedb09533","G_ID":"d5b5edf3-b27e-4abe-8c88-4a46ac18d180","M_CODE":"340583","MATERIAL_ID":"97966fff-1841-4dd6-8934-fa3c3ed51112","CD_TIME":"Nov 24, 2025 11:59:26 AM","CD_BATCH":"2025112400018","DISTRIBUTETAG":"all-data^non-investment^11110000000029014L^110113000000^non-construction^1111000000002888XF^non-construction_expansion","DATAJSONTEXT":"{\"VERSION\":\"20210903\"}"},{"ID":26430659,"TASKGUID":"3cc50e9e-e417-4a58-a244-4d9f66b159eb","T_ID":"c2ccd12f-592f-4559-9ccb-06aaedb09533","G_ID":"60350f35-36c5-4fd6-9834-81f94599ac23","M_CODE":"345804","MATERIAL_ID":"d245e1e8-b2fe-4c39-a6ad-5888bd2fd00a","CD_TIME":"Nov 24, 2025 11:59:26 AM","CD_BATCH":"2025112400018","DISTRIBUTETAG":"all-data^non-investment^11110000000029014L^110113000000^non-construction^1111000000002888XF^non-construction_expansion","DATAJSONTEXT":"{\"VERSION\":\"20210903\"}"},{"ID":26430815,"TASKGUID":"3cc50e9e-e417-4a58-a244-4d9f66b159eb","T_ID":"c2ccd12f-592f-4559-9ccb-06aaedb09533","G_ID":"610f6843-cd53-43f9-83f6-883d5a258983","M_CODE":"344780","MATERIAL_ID":"c3025d48-82e9-4693-841f-95f8434b4c62","CD_TIME":"Nov 24, 2025 11:59:26 AM","CD_BATCH":"2025112400018","DISTRIBUTETAG":"all-data^non-investment^11110000000029014L^110113000000^non-construction^1111000000002888XF^non-construction_expansion","DATAJSONTEXT":"{\"VERSION\":\"20210903\"}"},{"ID":26430818,"TASKGUID":"3cc50e9e-e417-4a58-a244-4d9f66b159eb","T_ID":"c2ccd12f-592f-4559-9ccb-06aaedb09533","G_ID":"8d4324f0-4310-4863-b5e4-129b5cb92092","M_CODE":"345582","MATERIAL_ID":"fd0f3513-676f-4ddc-94f2-fa671d10926d","CD_TIME":"Nov 24, 2025 11:59:26 AM","CD_BATCH":"2025112400018","DISTRIBUTETAG":"all-data^non-investment^11110000000029014L^110113000000^non-construction^1111000000002888XF^non-construction_expansion","DATAJSONTEXT":"{\"VERSION\":\"20210903\"}"}]},{"ID":7780960,"TASKGUID":"3cc50e9e-e417-4a58-a244-4d9f66b159eb","T_ID":"96c8b136-5232-4209-b743-0b666a13a675","P_ID":"13d2c245-91a2-4595-bb61-7951a3bb9d76","NAME":"已取得中国永久居留权的外国人","NODE_LEVEL":2,"NODE_PATH":"/13d2c245-91a2-4595-bb61-7951a3bb9d76/96c8b136-5232-4209-b743-0b666a13a675","CHILD_COUNT":0,"ORDER_NUM":6,"SERIAL_NUMBER":"2.6","CONDITION_ATTR":"02","IS_RADIO":"","IS_SUPPORT":"","CD_TIME":"Nov 24, 2025 11:59:26 AM","CD_BATCH":"2025112400018","DISTRIBUTETAG":"all-data^non-investment^11110000000029014L^110113000000^non-construction^1111000000002888XF^non-construction_expansion","DATAJSONTEXT":"{\"VERSION\":\"20220810\",\"TREE_TYPE\":\"\",\"CONSULTATION_QA\":\"\"}","parOrder":"","proOrder":"","newOrderNum":"002.006","itemGuideConditionRelatedList":[{"ID":26430602,"TASKGUID":"3cc50e9e-e417-4a58-a244-4d9f66b159eb","T_ID":"96c8b136-5232-4209-b743-0b666a13a675","G_ID":"45d2e305-013a-48a1-b5e4-b060d1618ff3","M_CODE":"344736","MATERIAL_ID":"63b324f2-e44c-4644-9b8f-ffd21b3ed528","CD_TIME":"Nov 24, 2025 11:59:26 AM","CD_BATCH":"2025112400018","DISTRIBUTETAG":"all-data^non-investment^11110000000029014L^110113000000^non-construction^1111000000002888XF^non-construction_expansion","DATAJSONTEXT":"{\"VERSION\":\"20210903\"}"}]},{"ID":7780957,"TASKGUID":"3cc50e9e-e417-4a58-a244-4d9f66b159eb","T_ID":"3d608ece-3cb5-4c84-b35a-8b4a0866d524","P_ID":"13d2c245-91a2-4595-bb61-7951a3bb9d76","NAME":"外国驻华使馆、领馆人员、国际组织驻华代表机构人员","NODE_LEVEL":2,"NODE_PATH":"/13d2c245-91a2-4595-bb61-7951a3bb9d76/3d608ece-3cb5-4c84-b35a-8b4a0866d524","CHILD_COUNT":0,"ORDER_NUM":7,"SERIAL_NUMBER":"2.7","CONDITION_ATTR":"02","IS_RADIO":"","IS_SUPPORT":"","CD_TIME":"Nov 24, 2025 11:59:26 AM","CD_BATCH":"2025112400018","DISTRIBUTETAG":"all-data^non-investment^11110000000029014L^110113000000^non-construction^1111000000002888XF^non-construction_expansion","DATAJSONTEXT":"{\"VERSION\":\"20220810\",\"TREE_TYPE\":\"\",\"CONSULTATION_QA\":\"\"}","parOrder":"","proOrder":"","newOrderNum":"002.007","itemGuideConditionRelatedList":[{"ID":26430796,"TASKGUID":"3cc50e9e-e417-4a58-a244-4d9f66b159eb","T_ID":"3d608ece-3cb5-4c84-b35a-8b4a0866d524","G_ID":"a6ea0f2c-ca07-40b0-b8e6-cf7962cef555","M_CODE":"346614","MATERIAL_ID":"ed0d2abb-3830-4f71-8cca-d504dd4cdfc7","CD_TIME":"Nov 24, 2025 11:59:26 AM","CD_BATCH":"2025112400018","DISTRIBUTETAG":"all-data^non-investment^11110000000029014L^110113000000^non-construction^1111000000002888XF^non-construction_expansion","DATAJSONTEXT":"{\"VERSION\":\"20210903\"}"}]},{"ID":7780952,"TASKGUID":"3cc50e9e-e417-4a58-a244-4d9f66b159eb","T_ID":"1966143f-707e-4837-ae19-3513f1edef23","P_ID":"13d2c245-91a2-4595-bb61-7951a3bb9d76","NAME":"中华人民共和国居民","NODE_LEVEL":2,"NODE_PATH":"/13d2c245-91a2-4595-bb61-7951a3bb9d76/1966143f-707e-4837-ae19-3513f1edef23","CHILD_COUNT":0,"ORDER_NUM":8,"SERIAL_NUMBER":"2.8","CONDITION_ATTR":"02","IS_RADIO":"","IS_SUPPORT":"","CD_TIME":"Nov 24, 2025 11:59:26 AM","CD_BATCH":"2025112400018","DISTRIBUTETAG":"all-data^non-investment^11110000000029014L^110113000000^non-construction^1111000000002888XF^non-construction_expansion","DATAJSONTEXT":"{\"VERSION\":\"20220810\",\"TREE_TYPE\":\"\",\"CONSULTATION_QA\":\"\"}","parOrder":"","proOrder":"","newOrderNum":"002.008","itemGuideConditionRelatedList":[{"ID":26430600,"TASKGUID":"3cc50e9e-e417-4a58-a244-4d9f66b159eb","T_ID":"1966143f-707e-4837-ae19-3513f1edef23","G_ID":"d360e464-0c22-4cb6-8024-ff20d9fcecd6","M_CODE":"340601","MATERIAL_ID":"c351f4be-0cbc-4429-a353-83dcf5dfef0b","CD_TIME":"Nov 24, 2025 11:59:26 AM","CD_BATCH":"2025112400018","DISTRIBUTETAG":"all-data^non-investment^11110000000029014L^110113000000^non-construction^1111000000002888XF^non-construction_expansion","DATAJSONTEXT":"{\"VERSION\":\"20210903\"}"},{"ID":26430704,"TASKGUID":"3cc50e9e-e417-4a58-a244-4d9f66b159eb","T_ID":"1966143f-707e-4837-ae19-3513f1edef23","G_ID":"ba86f509-2042-4b9e-b1cf-26ee27f6e80c","M_CODE":"320006","MATERIAL_ID":"fd62d35a-040b-4373-9aa5-be21b2234cfb","CD_TIME":"Nov 24, 2025 11:59:26 AM","CD_BATCH":"2025112400018","DISTRIBUTETAG":"all-data^non-investment^11110000000029014L^110113000000^non-construction^1111000000002888XF^non-construction_expansion","DATAJSONTEXT":"{\"VERSION\":\"20210903\"}"}]}]
2
1
http://bj.122.gov.cn

政务服务> 办事指南

补领机动车驾驶证

北京市

切换简洁版

  • 即办件

    办件类型

  • 0

    到现场次数

  • 1工作日

    法定办结时限

  • 0.3工作日

    承诺办结时限

好差评

5.0

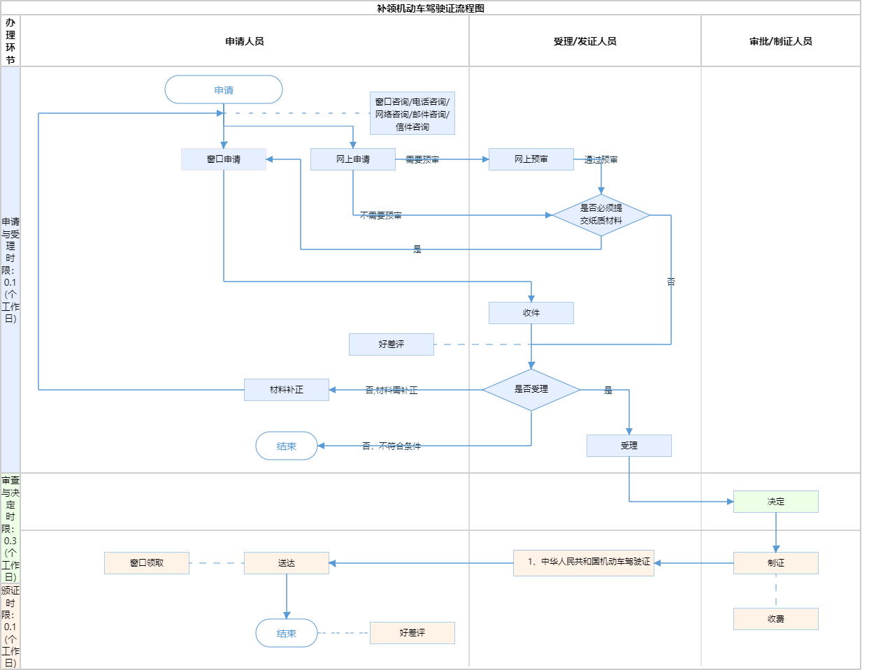
办件承诺办结时限说明:通过“交管12123”APP办理(承诺时限为办理流程中“审查与决定”环节的计时时限)

办件承诺办结时限说明:

通过“交管12123”APP办理(承诺时限为办理流程中“审查与决定”环节的计时时限)

基本信息

实施主体 北京市公安局顺义分局 服务对象
事项类型 其他行政权力 办理形式
受理条件 1、机动车驾驶证遗失的,机动车驾驶人应当向机动车驾驶证核发地或者核发地以外的车辆管理所申请补发。申请时应当确认申请信息,并提交机动车驾驶人的身份证明。符合规定的,车辆管理所应当在一日内补发机动车驾驶证。   机动车驾驶人补领机动车驾驶证后,原机动车驾驶证作废,不得继续使用。   机动车驾驶证被依法扣押、扣留或者暂扣期间,机动车驾驶人不得申请补发。(来源 机动车驾驶证申领和使用规定第六十九条) 2、申请范围属于本机关的职权范围; 3、材料齐全,填写完整; 4、提交的证照证件或批复文件齐全完整、如提交复印件,应完整清晰并与原件一致; 5、申请材料所载基本信息与提交的证照证件或批复文件所载内容一致; 6、申请材料按要求签字、盖章,且签章内容与申请材料所载内容、提交的证照证件或批复文件所载内容一致。
办理时间 顺义区交通支队车管站:法定工作日: 上午: 08:30 - 12:00; 下午: 12:00 - 17:30; (延时服务时间: 周六上午09:00 - 16:00; ) 查看详情
办理地点 顺义区交通支队车管站:北京市顺义区复兴东街3号院政务服务中心交通支队专区综合窗口 查看详情
咨询方式

咨询邮箱:

xin@jtgl.beijing.gov.cn【展开】

咨询电话:

(010)12123【展开】

咨询窗口地址:

北京市朝阳区南四环东路18号北京公安局公安交通管理局车辆管理所及其下属车辆分所、车管站咨询台【展开】

网上咨询:

http://jtgl.beijing.gov.cn/【展开】

咨询信件地址:

北京市朝阳区南四环东路18号北京公安局公安交通管理局车辆管理所【展开】

投诉监督方式
基本编码 111007032007 事项编码 11110000000029014L3111007032007
业务办理项编码 11110000000029014L311100703200701 进驻大厅类型
权力来源 法定本级行使 网上支付
所属机构 北京市公安局顺义分局 委托部门
联办机构 实施主体性质 法定机关
办理进程查询途径
行使层级 区级 运行系统 国家级垂管系统
物流快递 办理方式 自办件
预约办理 数量限制 无数量限制
中介服务 权限划分
通办范围 全市 特殊程序
行使内容
显示更多

请选择情形:

提示:通过情形选择可引导出您办理该事项所需的材料,若要查看全部材料,请点击"查看全部材料"

查看全部材料 情形引导

收起
我选好了重选条件

序号 材料名称 材料来源 材料
必要性
数量要求 介质要求 表格及样例
下载
受理标准 提供材料
依据
其他要求
申请材料总要求
序号 材料名称 材料来源 材料
必要性
数量要求 介质要求 表格及样例
下载
受理标准 提供材料
依据
其他要求
申请材料总要求
显示更多

指南分享