3
20
111101100000928300
北京市顺义区人力资源和社会保障局
对企业职工给予技能提升补贴
111101100000928300300201400801002
1111011000009283003002014008010
0
adf518cb-3bce-4282-97a1-e661da9c5112
b4aa39cc-f6ff-4427-a045-e9cf8aed785f
2^3
20
顺义区人力资源社会保障局
110113000000
北京市顺义区人力资源和社会保障局
顺义区政务服务中心人力社保分中心(劳动大厦):法定工作日: 上午: 09:00 - 12:00; 下午: 12:00 - 17:30;
顺义区政务服务中心人力社保分中心(劳动大厦):北京市顺义区北上坡路26号北楼501室
京人社就发【2017】169号规定,企业职工申请技能提升补贴应同时符合以下条件: (一)取得技能人员职业资格证书或职业技能等级证书时、申请技能提升补贴时,均属于企业职工; (二)取得证书等级为初级(五级)、中级(四级)、高级(三级)的技能人员职业资格证书或职业技能等级证书的,且在本市依法参加失业保险并累计缴纳失业保险费36个月(含36个月)以上的企业职工,须在证书核发之日起12个月内提交申请; (三)同一职业(工种)同一等级只能申请并享受一次技能提升补贴;已享受技能提升补贴的企业职工,可按规定申请享受不同职业或同一职业更高等级的补贴;每人每年可享受不超过3次。
{"IS_GUIDE":"0","ONLINE_DECLARE_SYSTEM_MODE":"","SERVICE_OBJCT":"","IS_CONSTRUCTION":"0","CL_SERVICE_TYPE":"","APP_CODE_ID":"23eed3c5-447f-446e-b8d0-03cfafaed292","YESNO_CITY_UNICOM":"0^1","CROSS_AREA":"","ISSHOHCENTER":"0","WECHAT_CODE_ID":"5105e59f-4ff9-4abb-a3ff-bd5a587e7e36","FINANCIAL":"","LITTLEPROGRAM_CODE_NAME":"","CROSS_AREA_ALL":"","CROSS_PROVINCE":"","systemDocumentAPP":{"ID":87387049,"TASKGUID":"adf518cb-3bce-4282-97a1-e661da9c5112","DOC_ID":"23eed3c5-447f-446e-b8d0-03cfafaed292","DOC_NAME":"APP二维码.png","DOC_EXT":"png","DOC_LASTMODIFIED":"Dec 22, 2022 5:37:30 PM","DOC_TYPE":"DOC_APPCODE","CD_TIME":"Dec 18, 2025 7:02:38 PM","CD_BATCH":"2025121800025","DISTRIBUTETAG":"all-data^non-investment^111101100000928300^110113000000^non-construction^111100006883506060^non-construction_expansion","DATAJSONTEXT":"{\"VERSION\":\"20191230\"}"},"ALIAS_NAME":"[\"企业职工技能提升补贴\"]","EAR_DISABILITY_GRAD":"","LIB_DISABILITY_GRAD":"","SPEAK_DISABILITY_GRAD":"","REGISTER":"","ONLINE_HANDLING_DEPTH_STANDARD":"05","APPROVAL_TYPE":"0","MIND_DISABILITY_GRAD":"","ACCEPTSERVICE":"99","YWBLX_ID":"32e16b40-261d-4769-b845-15c3d6c8fe60","ONLINE_DECLARE_SYSTEM_DEPT":"","CONSTRUCTION_EXPANSION":"0","EMPOWER":"0","EXEMPT_MATERIALS":"","LITTLEPROGRAM_CODE_ID":"","EYE_DISABILITY_GRAD":"","ISMONVEINCENTER":"0","BUSINESS_APPROVAL_DEPT":"北京市人力资源和社会保障局","ITEM_ATTRIBUTE":"04^05^11","CROSS_AREA_ATEXT":"","AGE":"","BGSYSTEM_APPROVAL_OTHER":"北京市人力资源市场信息系统","WIT_DISABILITY_GRAD":"","WECHAT_CODE_NAME":"公众号二维码.png","DISABILITY_TYPE":"","IS_ENABLE_CERTIFICATE_SHARE":"","ONLY_ID":"7001872c-b400-49b3-a274-b8f56703faa4","YES_NO_OPEN":"1","systemDocumentWECHAT":{"ID":87387050,"TASKGUID":"adf518cb-3bce-4282-97a1-e661da9c5112","DOC_ID":"5105e59f-4ff9-4abb-a3ff-bd5a587e7e36","DOC_NAME":"公众号二维码.png","DOC_EXT":"png","DOC_LASTMODIFIED":"Dec 22, 2022 5:37:37 PM","DOC_TYPE":"DOC_GZHCODE","CD_TIME":"Dec 18, 2025 7:02:38 PM","CD_BATCH":"2025121800025","DISTRIBUTETAG":"all-data^non-investment^111101100000928300^110113000000^non-construction^111100006883506060^non-construction_expansion","DATAJSONTEXT":"{\"VERSION\":\"20191230\"}"},"BGSYSTEM_APPROVAL_NAME":"其他","APP_CODE_NAME":"APP二维码.png","HOLDER":"","VERSION":"20241125"}
[]
2
1
http://bjt.beijing.gov.cn/renzheng/open/login/goUserLogin?client_id=2117&redirect_uri=http://fuwu.rsj.beijing.gov.cn/bjtsso/third/redirect&response_type=code&scope=user_info&state=http://fuwu.rsj.beijing.gov.cn/jntsbt/web/index.html

政务服务> 办事指南

对企业职工给予技能提升补贴

北京市

切换简洁版

  • 承诺件

    办件类型

  • 0

    到现场次数

  • 25工作日

    法定办结时限

  • 18工作日

    承诺办结时限

好差评

5.0

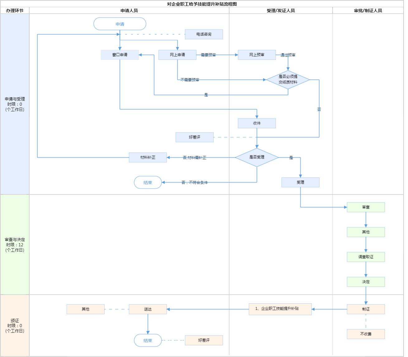
办件承诺办结时限说明:18个工作日审批完毕;公示无异议的,补贴将于次月拨付。(承诺时限为办理流程中“审查与决定”环节的计时时限)

办件承诺办结时限说明:

18个工作日审批完毕;公示无异议的,补贴将于次月拨付。(承诺时限为办理流程中“审查与决定”环节的计时时限)

基本信息

实施主体 北京市顺义区人力资源和社会保障局 服务对象
事项类型 公共服务 办理形式
受理条件 京人社就发【2017】169号规定,企业职工申请技能提升补贴应同时符合以下条件: (一)取得技能人员职业资格证书或职业技能等级证书时、申请技能提升补贴时,均属于企业职工; (二)取得证书等级为初级(五级)、中级(四级)、高级(三级)的技能人员职业资格证书或职业技能等级证书的,且在本市依法参加失业保险并累计缴纳失业保险费36个月(含36个月)以上的企业职工,须在证书核发之日起12个月内提交申请; (三)同一职业(工种)同一等级只能申请并享受一次技能提升补贴;已享受技能提升补贴的企业职工,可按规定申请享受不同职业或同一职业更高等级的补贴;每人每年可享受不超过3次。
办理时间 顺义区政务服务中心人力社保分中心(劳动大厦):法定工作日: 上午: 09:00 - 12:00; 下午: 12:00 - 17:30; 查看详情
办理地点 顺义区政务服务中心人力社保分中心(劳动大厦):北京市顺义区北上坡路26号北楼501室 查看详情
咨询方式

咨询电话:

(010)12333【展开】

投诉监督方式
基本编码 002014008010 事项编码 1111011000009283003002014008010
业务办理项编码 111101100000928300300201400801002 进驻大厅类型
权力来源 上级下放 网上支付
所属机构 北京市顺义区人力资源和社会保障局 委托部门
联办机构 实施主体性质 法定机关
办理进程查询途径
行使层级 区级 运行系统 市级自建(垂管)
物流快递 办理方式 自办件
预约办理 数量限制
中介服务 权限划分
通办范围 特殊程序 书面核查、实地核查
行使内容 区经办机构:经对比无法确定申请人单位类型的,区级经办机构通过“国家企业信用信息公示系统(北京)”进行查询确认申请人参保单位性质,并将查询结果上传系统;市经办机构:对申请人技能人员国家职业资格证书或职业技能等级证书、缴纳失业保险信息进行审核,并对补贴信息进行公示。
显示更多

请选择情形:

提示:通过情形选择可引导出您办理该事项所需的材料,若要查看全部材料,请点击"查看全部材料"

查看全部材料 情形引导

收起
我选好了重选条件

序号 材料名称 材料来源 材料
必要性
数量要求 介质要求 表格及样例
下载
受理标准 提供材料
依据
其他要求
申请材料总要求
序号 材料名称 材料来源 材料
必要性
数量要求 介质要求 表格及样例
下载
受理标准 提供材料
依据
其他要求
申请材料总要求
显示更多

指南分享