政务服务> 办事指南
北京市
切换简洁版
基本信息
| 实施主体 | 北京市规划和自然资源委员会昌平分局 | 服务对象 | |
| 事项类型 | 行政许可 | 办理形式 | |
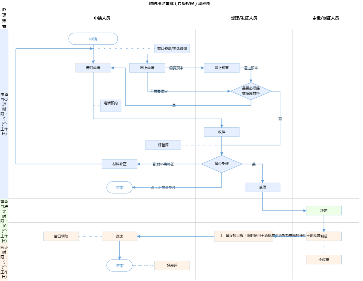
| 受理条件 | 1、建设项目施工和地质勘查需要临时使用国有土地或集体土地; 2、在城市规划区内的临时用地,取得城市规划部门同意; 3、 3.1临时使用国有土地的,土地使用者与土地行政主管部门签订 临时使用土地合同并支付临时使用土地补偿费。 3.2 临时使用集体土地的,土地使用者与农村集体经济组织或村民委员会签订 临时使用土地合同,并支付临时使用土地补偿费。 | ||
| 办理时间 | 昌平区政务服务中心:工作日08:30-11:30,13:30-17:00【延时服务时间:工作日11:30-13:30,17:00-17:30;周六08:00-12:00(法定节假日除外,需预约)】 查看详情 | ||
| 办理地点 | 昌平区政务服务中心:北京市昌平区龙水路22号院4号楼5层2-6号综合窗口 查看详情 | ||
| 咨询方式 |
咨询电话: (010)69748636【展开】 咨询窗口地址: 北京市昌平区政务服务中心:北京市昌平区龙水路22号院4号楼五层2-6号综合窗口【展开】 |
||
| 投诉监督方式 | |||
| 基本编码 | 000115130002 | 事项编码 | 11110000782500906M3000115130002 |
| 业务办理项编码 | 11110000782500906M300011513000201 | 进驻大厅类型 | |
| 权力来源 | 法定本级行使 | 网上支付 | 否 |
| 所属机构 | 北京市规划和自然资源委员会昌平分局 | 委托部门 | 无 |
| 联办机构 | 无 | 实施主体性质 | 法定机关 |
| 办理进程查询途径 | |||
| 行使层级 | 区级 | 运行系统 | 市级自建(垂管) |
| 物流快递 | 是 | 办理方式 | 自办件 |
| 预约办理 | 数量限制 | 无 | |
| 中介服务 | 无 | 权限划分 | 无 |
| 通办范围 | 全市 | 特殊程序 | 无 |
| 行使内容 | |||

无
| 序号 | 材料名称 | 材料来源 | 材料 必要性 |
数量要求 | 介质要求 | 表格及样例 下载 |
受理标准 | 提供材料 依据 |
其他要求 | 申请材料总要求 | 申报材料如无特殊说明均提供一份。 1、本事项申请材料注明为复印件的,均应加盖申请单位公章;申请人身份材料注明为复印件的,应出示原件,以供核对;2、申请人应对申请材料实质内容的真实性负责。 |
|---|
| 序号 | 材料名称 | 材料来源 | 材料 必要性 |
数量要求 | 介质要求 | 表格及样例 下载 |
受理标准 | 提供材料 依据 |
其他要求 | 申请材料总要求 | 申报材料如无特殊说明均提供一份。 1、本事项申请材料注明为复印件的,均应加盖申请单位公章;申请人身份材料注明为复印件的,应出示原件,以供核对;2、申请人应对申请材料实质内容的真实性负责。 |
|---|

无
无
指南分享