3
10
TEKFQ1116F00000092
北京经济技术开发区城市运行局(应急管理局)
危险化学品重大危险源核销
TEKFQ1116F00000092311102301400001
TEKFQ1116F000000923111023014000
0
2f5bf6c7-72f6-4e3f-bfa9-59f709bf778f
2cca6d7b-3f55-4db9-9356-76838a1262e7
3
10
经开区城市运行局(应急管理局)
110115403000
北京经济技术开发区城市运行局(应急管理局)
北京经济技术开发区政务服务中心:法定工作日: 上午: 09:00 - 12:00; 下午: 13:30 - 17:00; (延时服务时间: 工作日上午08:30 - 09:00; 中午12:00 - 13:30; 下午17:00 - 17:30; 周六上午09:00 - 13:00; )
北京经济技术开发区政务服务中心:北京经济技术开发区万源街4号2层综合窗口
《危险化学品重大危险源监督管理暂行规定》(国家安全生产监督管理总局令第40号) 第二十七条 重大危险源经过安全评价或者安全评估不再构成重大危险源的,危险化学品单位应当向所在地县级人民政府安全生产监督管理部门申请核销。申请核销重大危险源应当提交下列文件、资料:(一)载明核销理由的申请书;(二)单位名称、法定代表人、住所、联系人、联系方式;(三)安全评价报告或者安全评估报告。
{"IS_GUIDE":"0","ONLINE_DECLARE_SYSTEM_MODE":"99","ITEM_REALITY_USELEVEL":"","SERVICE_OBJCT":"","IS_CONSTRUCTION":"0","CL_SERVICE_TYPE":"","APP_CODE_ID":"","YESNO_CITY_UNICOM":"99","CROSS_AREA":"","ISSHOHCENTER":"0","WECHAT_CODE_ID":"","FINANCIAL":"","LITTLEPROGRAM_CODE_NAME":"","CROSS_AREA_ALL":"","CROSS_PROVINCE":"","ALIAS_NAME":"[\"危险化学品\", \"重大危险源核销\"]","EAR_DISABILITY_GRAD":"","LIB_DISABILITY_GRAD":"","SPEAK_DISABILITY_GRAD":"","REGISTER":"","ONLINE_HANDLING_DEPTH_STANDARD":"05","APPROVAL_TYPE":"0","MIND_DISABILITY_GRAD":"","ACCEPTSERVICE":"99","YWBLX_ID":"4a636880-29ac-4d19-95fb-f7e444866511","ONLINE_DECLARE_SYSTEM_DEPT":"","CONSTRUCTION_EXPANSION":"0","EMPOWER":"0","EXEMPT_MATERIALS":"","LITTLEPROGRAM_CODE_ID":"","EYE_DISABILITY_GRAD":"","ISMONVEINCENTER":"0","DATA_FLAG":"","BUSINESS_APPROVAL_DEPT":"北京市应急管理局","POWER_NAME":"危险化学品重大危险源备案","ITEM_ATTRIBUTE":"04^05^11","CROSS_AREA_ATEXT":"","AGE":"","BGSYSTEM_APPROVAL_OTHER":"北京市应急管理信息平台","WIT_DISABILITY_GRAD":"","WECHAT_CODE_NAME":"","POWER_CODE":"L2300700","DISABILITY_TYPE":"","IS_ENABLE_CERTIFICATE_SHARE":"0","POWER_ATTRIBUTE":"1","ONLY_ID":"2512cf3d-81ed-11ea-8de7-fa163e4f9ad9","YES_NO_OPEN":"1","BGSYSTEM_APPROVAL_NAME":"其他","APP_CODE_NAME":"","HOLDER":"","VERSION":"20241125"}
[]
2
2
https://recept.banshi.beijing.gov.cn/online/accept#/accept/entry?matterType=single&matterId=1111619822&userType=legal

政务服务> 办事指南

危险化学品重大危险源核销

北京市

切换简洁版

  • 承诺件

    办件类型

  • 0

    到现场次数

  • 30工作日

    法定办结时限

  • 13工作日

    承诺办结时限

好差评

5.0

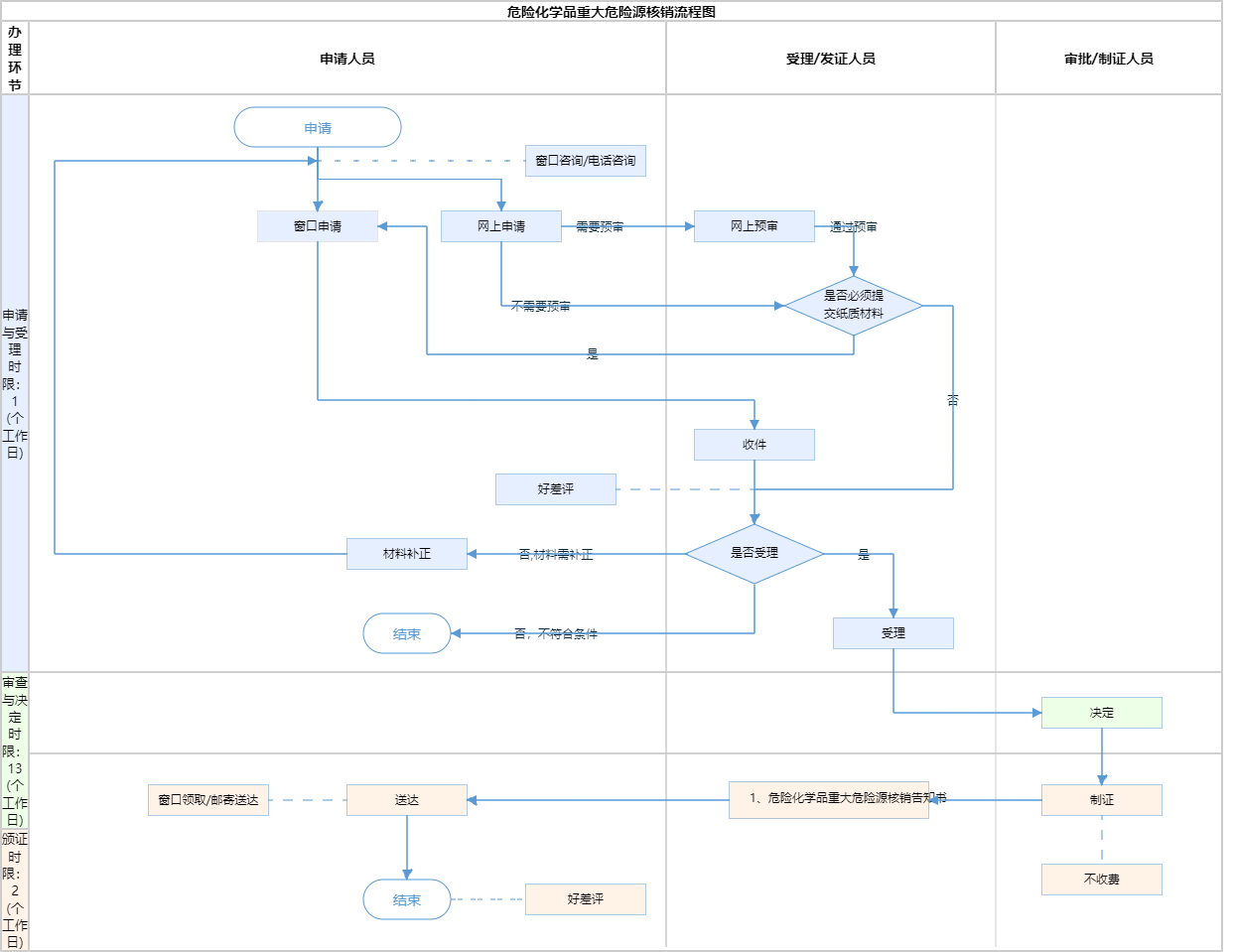
办件承诺办结时限说明:按照“放、管、服”改革要求,压缩审批时限55%。(承诺时限为办理流程中“审查与决定”环节的计时时限)

办件承诺办结时限说明:

按照“放、管、服”改革要求,压缩审批时限55%。(承诺时限为办理流程中“审查与决定”环节的计时时限)

基本信息

实施主体 北京经济技术开发区城市运行局(应急管理局) 服务对象
事项类型 其他行政权力 办理形式
受理条件 《危险化学品重大危险源监督管理暂行规定》(国家安全生产监督管理总局令第40号) 第二十七条 重大危险源经过安全评价或者安全评估不再构成重大危险源的,危险化学品单位应当向所在地县级人民政府安全生产监督管理部门申请核销。申请核销重大危险源应当提交下列文件、资料:(一)载明核销理由的申请书;(二)单位名称、法定代表人、住所、联系人、联系方式;(三)安全评价报告或者安全评估报告。
办理时间 北京经济技术开发区政务服务中心:法定工作日: 上午: 09:00 - 12:00; 下午: 13:30 - 17:00; (延时服务时间: 工作日上午08:30 - 09:00; 中午12:00 - 13:30; 下午17:00 - 17:30; 周六上午09:00 - 13:00; ) 查看详情
办理地点 北京经济技术开发区政务服务中心:北京经济技术开发区万源街4号2层综合窗口 查看详情
咨询方式

咨询电话:

(010)67857878【展开】

咨询窗口地址:

北京经济技术开发区政务服务中心:北京经济技术开发区万源街4号2层综合窗口【展开】

投诉监督方式
基本编码 111023014000 事项编码 TEKFQ1116F000000923111023014000
业务办理项编码 TEKFQ1116F00000092311102301400001 进驻大厅类型
权力来源 法定本级行使 网上支付
所属机构 北京经济技术开发区城市运行局(应急管理局) 委托部门
联办机构 实施主体性质 法定机关
办理进程查询途径
行使层级 区级 运行系统 市级自建(垂管)
物流快递 办理方式 初审件
预约办理 数量限制
中介服务 权限划分
通办范围 全市 特殊程序
行使内容
显示更多

请选择情形:

提示:通过情形选择可引导出您办理该事项所需的材料,若要查看全部材料,请点击"查看全部材料"

查看全部材料 情形引导

收起
我选好了重选条件

序号 材料名称 材料来源 材料
必要性
数量要求 介质要求 表格及样例
下载
受理标准 提供材料
依据
其他要求
申请材料总要求(1)完整清晰,无缺漏;(2)需加盖公章;(3)现场提交材料与网上提交材料一致;(4)网上提交材料格式正确,文档能正常打开。
序号 材料名称 材料来源 材料
必要性
数量要求 介质要求 表格及样例
下载
受理标准 提供材料
依据
其他要求
申请材料总要求(1)完整清晰,无缺漏;(2)需加盖公章;(3)现场提交材料与网上提交材料一致;(4)网上提交材料格式正确,文档能正常打开。
显示更多

指南分享