政务服务> 办事指南
北京市
切换简洁版
基本信息
| 实施主体 | 北京市公安局密云区公安分局 | 服务对象 | |
| 事项类型 | 行政确认 | 办理形式 | |
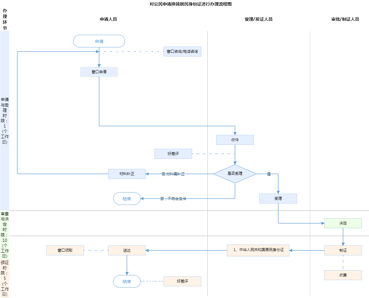
| 受理条件 | 第十一条国家决定换发新一代居民身份证、居民身份证有效期满、公民姓名变更或者证件严重损坏不能辨认的,公民应当换领新证;居民身份证登记项目出现错误的,公安机关应当及时更正,换发新证;领取新证时,必须交回原证。居民身份证丢失的,应当申请补领。(来源:《中华人民共和国居民身份证法》) | ||
| 办理时间 | 北京市公安局密云分局高岭派出所:工作日上午08:30-12:00,下午14:00-17:00;北京市公安局密云分局城关派出所:工作日上午09:00-12:00,下午14:00-17:30 查看详情 | ||
| 办理地点 | 北京市公安局密云分局高岭派出所:北京市密云区高岭镇府前路4号一层综合窗口 北京市公安局密云分局城关派出所:北京市密云区新南路72号一层综合窗口 查看详情 | ||
| 咨询方式 |
咨询电话: 北京市公安局密云分局城关派出所:(010)89080422;北京市公安局密云分局十里堡派出所:(010)89022279;北京市公安局密云分局北庄派出所:(010)81001588;北京市公安局密云分局东邵渠派出所:(010)61061143;北京市公安局密云分局古北口派出所:(010)81052887;北京市公安局密云分局溪翁庄派出所:(010)69016388;北京市公安局密云分局西田各庄派出所:(010)61008018;北京市公安局密云分局冯家峪派出所:(010)81069138;北京市公安局密云分局大城子派出所:(010)61071992;北京市公安局密云分局太师屯派出所:(010)69032176;北京市公安局密云分局河南寨派出所:(010)61086960;北京市公安局密云分局穆家峪派出所:(010)61051631;北京市公安局密云分局石城派出所:(010)61025420;北京市公安局密云分局高岭派出所:(010)81082845;北京市公安局密云分局西滨河派出所:(010)69086092;北京市公安局密云分局巨各庄派出所:(010)61036300;北京市公安局密云分局不老屯派出所:(010)81091318;北京市公安局密云分局新城子派出所:(010)81021983【展开】 咨询窗口地址: 北京市密云区密云镇新南路72号北京市公安局密云分局城关派出所一层综合窗口;北京市密云区十里堡镇西大桥路69号北京市公安局密云分局十里堡派出所一层综合窗口;北京市密云区北庄镇北庄村华盛路9号北京市公安局密云分局北庄派出所一层综合窗口;北京市密云区东邵渠镇河东路8号北京市公安局密云分局东邵渠派出所一层综合窗口;北京市密云区古北口镇古北口村古御路9号北京市公安局密云分局古北口派出所一层综合窗口;北京市密云区溪翁庄镇水库南线286号北京市公安局密云分局溪翁庄派出所一层综合窗口;北京市密云区西田各庄镇西田各庄村五街甲1号北京市公安局密云分局西田各庄派出所一层综合窗口;北京市密云区冯家峪镇冯家峪村96号北京市公安局密云分局冯家峪派出所一层综合窗口;北京市密云区密兴路39号北京市公安局密云分局大城子派出所一层综合窗口;北京市密云区太师屯镇永安街195号北京市公安局密云分局太师屯派出所一层综合窗口;北京市密云区河南寨镇兴企二路8号北京市公安局密云分局河南寨派出所一层综合窗口;北京市密云区穆家峪镇南穆家峪村299号北京市公安局密云分局穆家峪派出所一层综合窗口;北京市密云区石城镇水库西线公路118号北京市公安局密云分局石城派出所一层综合窗口;北京市密云区高岭镇府前街4号北京市公安局密云分局高岭派出所一层综合窗口;北京市密云区密云镇果园西路3号北京市公安局密云分局西滨河派出所一层综合窗口;北京市密云区巨各庄镇水峪村西大街555号北京市公安局密云分局巨各庄派出所一层综合窗口;北京市密云区不老屯镇政府路8号北京市公安局密云分局不老屯派出所一层综合窗口;北京市密云区新城子镇新城子大街3号北京市公安局密云分局新城子派出所一层综合窗口;北京市密云区新东路285号北京市密云区政务服务中心三层公共服务综合服务区综合受理窗口【展开】 |
||
| 投诉监督方式 | |||
| 基本编码 | 000709110002 | 事项编码 | 1111000000002940113000709110002 |
| 业务办理项编码 | 111100000000294011300070911000201 | 进驻大厅类型 | |
| 权力来源 | 法定本级行使 | 网上支付 | 否 |
| 所属机构 | 北京市公安局密云区公安分局 | 委托部门 | 无 |
| 联办机构 | 无 | 实施主体性质 | 法定机关 |
| 办理进程查询途径 | |||
| 行使层级 | 区级 | 运行系统 | 市级自建(垂管) |
| 物流快递 | 是 | 办理方式 | 自办件 |
| 预约办理 | 数量限制 | 无数量限制 | |
| 中介服务 | 无 | 权限划分 | |
| 通办范围 | 全市 | 特殊程序 | 无 |
| 行使内容 | 无 | ||

无
| 序号 | 材料名称 | 材料来源 | 材料 必要性 |
数量要求 | 介质要求 | 表格及样例 下载 |
受理标准 | 提供材料 依据 |
其他要求 | 申请材料总要求 | 告知:派出所承办人将《居民身份证领取凭证》交申领人,告知其居民身份证领取证件时间。申领人领取证件时,需持原《居民身份证》、《居民身份证领取凭证》到派出所领取。申领人因特殊原因本人不能前往领取证件的,可委托亲属代为领取。被委托人须持本人居民身份证原件、申领人原《居民身份证》、《居民户口簿》、《居民身份证领取凭证》、《委托书》(需说明申领人不能领取证件原因、被委托人基本情况并签名)。领取新证时,依法须交回旧证。 |
|---|
| 序号 | 材料名称 | 材料来源 | 材料 必要性 |
数量要求 | 介质要求 | 表格及样例 下载 |
受理标准 | 提供材料 依据 |
其他要求 | 申请材料总要求 | 告知:派出所承办人将《居民身份证领取凭证》交申领人,告知其居民身份证领取证件时间。申领人领取证件时,需持原《居民身份证》、《居民身份证领取凭证》到派出所领取。申领人因特殊原因本人不能前往领取证件的,可委托亲属代为领取。被委托人须持本人居民身份证原件、申领人原《居民身份证》、《居民户口簿》、《居民身份证领取凭证》、《委托书》(需说明申领人不能领取证件原因、被委托人基本情况并签名)。领取新证时,依法须交回旧证。 |
|---|

无
无
指南分享