
市级
区级
乡镇
(街道)
村(社区)
市级
部门
显示更多
政务服务> 办事指南
北京市
切换简洁版
基本信息
| 实施主体 | 北京市人力资源和社会保障局 | 服务对象 | 事业法人 |
| 事项类型 | 行政给付 | 办理形式 | 窗口办理 |
| 受理条件 | 1.承担对本市城镇失业人员和农村劳动力,在求职期间开展职业指导培训的机构,可以享受职业指导培训补贴(来源:关于印发《北京市职业指导培训补贴实施细则》的通知(京人社职介发〔2009〕136号)第二条);2.材料齐全,填写完整;3.申请材料按要求签字、盖章。 | ||
| 办理时间 | 北京市东城区人力资源和社会保障局:法定工作日: 上午: 09:00 - 12:00; 下午: 13:00 - 17:00; ;北京市政务服务中心:法定工作日: 上午09:00 - 12:00、下午13:30 - 17:00(法定工作日延时服务时间: 上午08:30 - 09:00、中午12:00 - 13:30、下午17:00 - 17:30); 周六:上午:09:00 - 13:00(周六为延时服务时间,需提前预约);法定节假日不对外服务。 查看详情 | ||
| 办理地点 | 北京市东城区人力资源和社会保障局:北京市东城区政务服务中心人力社保分中心:北京市东城区朝阳门内大街192号2层40号窗口;北京市东城区政务服务中心:北京市东城区金宝街52号东城区政务服务中心综合窗口 北京市政务服务中心:北京市丰台区西三环南路1号(六里桥西南角)综合窗口 查看详情 | ||
| 咨询方式 |
咨询电话: (010)12333【展开】 |
||
| 投诉监督方式 | 投诉监督电话: (010)12345【展开】 |
||
| 基本编码 | 110511095000 | 事项编码 | 1111000068835060602110511095000 |
| 业务办理项编码 | 111100006883506060211051109500001 | 进驻大厅类型 | 政务服务中心、其他地点 |
| 权力来源 | 法定本级行使 | 网上支付 | 否 |
| 所属机构 | 北京市人力资源和社会保障局 | 委托部门 | 北京市人力资源和社会保障局 |
| 联办机构 | 无 | 实施主体性质 | 法定机关 |
| 办理进程查询途径 | 电话查询:(010)55585509 |
||
| 行使层级 | 市级 | 运行系统 | 市级自建(垂管) |
| 物流快递 | 是 | 办理方式 | 自办件 |
| 预约办理 | 无 | 数量限制 | 无 |
| 中介服务 | 无 | 权限划分 | 区级初审、市级终审 |
| 通办范围 | 全市 | 特殊程序 | 无 |
| 行使内容 | 无 | ||
| 必须现场办理原因说明 | 需递交纸质材料 | ||

无
| 序号 | 材料名称 | 材料来源 | 材料 必要性 |
数量要求 | 介质要求 | 表格及样例 下载 |
受理标准 | 提供材料 依据 |
其他要求 |
|---|---|---|---|---|---|---|---|---|---|
| 一 | 北京市职业指导培训一对一指导手工台帐 | 申请人自备 | 必要 | 复印件1份 | 文本类;纸质、电子 | 样例下载 | 1、检查填写是否完整,内容不应存在明显文字错误;2.检查是否按要求签名和盖章;3.核实手工台账否为参培人员本人亲自填写。【展开】 | 关于印发《鼓励职业中介机构开展公共就业服务的职业介绍补贴试行办法》的通知(京人社办发〔2009〕113号)第七条):职业指导机构向区县人力资源和社会保障局申请职业指导培训补贴的,应提交《北京市职业指导培训手工台帐》复印件【展开】 | 【展开】 |
| 或北京市职业指导培训集中办班指导手工台帐 | 申请人自备 | 必要 | 复印件1份 | 文本类;纸质、电子 | 样例下载 | 1、检查填写是否完整,内容不应存在明显文字错误;2.检查是否按要求签名和盖章;3.培训人员本人签字【展开】 | 关于印发《鼓励职业中介机构开展公共就业服务的职业介绍补贴试行办法》的通知(京人社办发〔2009〕113号)第七条):职业指导机构向区县人力资源和社会保障局申请职业指导培训补贴的,应提交《北京市职业指导培训手工台帐》复印件【展开】 | 【展开】 | |
| 申请材料总要求 | 无 | ||||||||

无
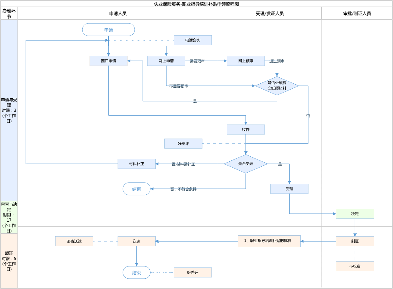
| 办理步骤 | 办理时限 | 办理人员 | 办理结果 |
|---|---|---|---|
| 申报/收件 | 2个工作日 | 申请人 | 提交材料 |
审查标准 承担对本市城镇失业人员和农村劳动力,在求职期间开展职业指导培训的机构,可以申请职业指导培训补贴(来源:关于印发《北京市职业指导培训补贴实施细则》的通知)京人社职介发〔2009〕136号第二条)。【展开】 | |||
| 办理步骤 | 办理时限 | 办理人员 | 办理结果 |
|---|---|---|---|
| 受理 | 1个工作日 | 部门审批人员 | 1.材料符合要求,予以受理;2.材料不符合要求,退回补正 |
审查标准 1.材料齐全,表格填写完整;2.申请材料按要求签字、盖章。【展开】 | |||
| 办理步骤 | 办理时限 | 办理人员 | 办理结果 |
|---|---|---|---|
| 决定 | 20个工作日 | 部门审批人员 | 1.审核通过予以补贴;审核不通过不可享受补贴。 |
审查标准 开展职业指导培训要有相对固定的场所、设施及指导老师。职业指导培训内容包括就业形势、就业和劳动保障政策、择业技巧、择业观念等。职业指导培训时间每次不得少于2小时。(来源:关于印发《北京市职业指导培训补贴实施细则》的通知)京人社职介发〔2009〕136号第五条)。【展开】 | |||
| 办理步骤 | 办理时限 | 办理人员 | 结果名称 |
|---|---|---|---|
| 制证 | 1个工作日 | 部门审批人员 | 1、职业指导培训补贴的批复 |
| 发证 | 1个工作日 | 综窗人员 | 1、职业指导培训补贴的批复 |
| 送达方式 | |||
|---|---|---|---|
邮寄送达 | |||
无
| 职业指导培训补贴的批复 | |
| 结果名称 | 职业指导培训补贴的批复 |
|---|---|
| 结果文书类型 | 批文 |
| 结果样本 | 职业指导培训补贴的批复结果样本.docx |
| 有效时间 | 无时限 |
无
| 【行政法规】失业保险条例 | |
| 制定机关 | 中华人民共和国国务院 |
|---|---|
| 依据名称 | 失业保险条例 |
| 发布号令(文号) | 中华人民共和国国务院令第258号 |
| 法条(具体规定)内容 | 《失业保险条例》(中华人民共和国国务院令第258号) 第十条 失业保险基金用于下列支出: (一)失业保险金; (二)领取失业保险金期间的医疗补助金; (三)领取失业保险金期间死亡的失业人员的丧葬补助金和其供养的配偶、直系亲属的抚恤金; (四)领取失业保险金期间接受职业培训、职业介绍的补贴,补贴的办法和标准由省、自治区、直辖市人民政府规定; (五)国务院规定或者批准的与失业保险有关的其他费用【展开】 |
| 【部门规章】失业保险金申领发放办法 | |
| 制定机关 | 中华人民共和国劳动和社会保障部 |
|---|---|
| 依据名称 | 失业保险金申领发放办法 |
| 发布号令(文号) | 中华人民共和国劳动和社会保障部令第8号 |
| 法条(具体规定)内容 | 第十一条 失业人员在领取失业保险金期间,应积极求职,接受职业指导和职业培训。失业人员在领取失业保险金期间求职时,可以按规定享受就业服务减免费用等优惠政策。【展开】 |
| 【部门规章】劳动和社会保障部办公厅关于印发优化失业保险经办业务流程指南的通知 | |
| 制定机关 | 中华人民共和国劳动和社会保障部 |
|---|---|
| 依据名称 | 劳动和社会保障部办公厅关于印发优化失业保险经办业务流程指南的通知 |
| 发布号令(文号) | 劳社厅发〔2006〕24号 |
| 法条(具体规定)内容 | 第五章 第二节 职业培训和职业介绍补贴审核与支付 劳动保障部门认定的再就业培训或创业培训定点机构按相关规定对失业人员开展职业培训后,由培训机构提出申请,并提供培训方案、教学计划、失业证件复印件、培训合格失业人员花名册等相关材料。经办机构进行审核后,按规定向培训机构拨付职业培训补贴。【展开】 |
| 【规范性文件】关于印发《北京市职业指导培训补贴实施细则》的通知 | |
| 制定机关 | 北京市人力资源和社会保障局 |
|---|---|
| 依据名称 | 关于印发《北京市职业指导培训补贴实施细则》的通知 |
| 发布号令(文号) | 京人社职介发〔2009〕136号 |
| 法条(具体规定)内容 | 第二条 承担对本市城镇失业人员和农村劳动力,在求职期间开展职业指导培训的机构(以下简称职业指导机构),可以享受职业指导培训补贴,补贴标准为每人20元。补贴资金由失业保险基金支出,纳入财政预算统筹管理使用。【展开】 |
是否收费:否
| 1、职业指导培训补贴对象? |
|---|
| 承担对本市城镇失业人员和农村劳动力,在求职期间开展职业指导培训的机构。 |
指南分享
主办:北京市人民政府办公厅
承办:北京市政务服务和数据管理局
版权所有:北京市人民政府网站 京ICP备05060933号
政府网站标识码:1100000088 京公网安备 11010502039640 京ICP备05060933号
运行管理:首都之窗运行管理中心